マインドマップギャラリー オームの法則
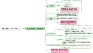
すこ編9 オームの法則知識マップ オームの法則とは、同じ回路において、特定の導体を流れる電流は導体の両端の電圧に正比例し、導体の抵抗に反比例することを意味します。
2024-02-06 13:58:00 に編集されましたThis infographic, created using EdrawMax, outlines the pivotal moments in African American history from 1619 to the present. It highlights significant events such as emancipation, key civil rights legislation, and notable achievements that have shaped the social and political landscape. The timeline serves as a visual representation of the struggle for equality and justice, emphasizing the resilience and contributions of African Americans throughout history.
This infographic, designed with EdrawMax, presents a detailed timeline of the evolution of voting rights and citizenship in the U.S. from 1870 to the present. It highlights key legislative milestones, court decisions, and societal changes that have expanded or challenged voting access. The timeline underscores the ongoing struggle for equality and the continuous efforts to secure voting rights for all citizens, reflecting the dynamic nature of democracy in America.
This infographic, created using EdrawMax, highlights the rich cultural heritage and outstanding contributions of African Americans. It covers key areas such as STEM innovations, literature and thought, global influence of music and arts, and historical preservation. The document showcases influential figures and institutions that have played pivotal roles in shaping science, medicine, literature, and public memory, underscoring the integral role of African American contributions to society.
This infographic, created using EdrawMax, outlines the pivotal moments in African American history from 1619 to the present. It highlights significant events such as emancipation, key civil rights legislation, and notable achievements that have shaped the social and political landscape. The timeline serves as a visual representation of the struggle for equality and justice, emphasizing the resilience and contributions of African Americans throughout history.
This infographic, designed with EdrawMax, presents a detailed timeline of the evolution of voting rights and citizenship in the U.S. from 1870 to the present. It highlights key legislative milestones, court decisions, and societal changes that have expanded or challenged voting access. The timeline underscores the ongoing struggle for equality and the continuous efforts to secure voting rights for all citizens, reflecting the dynamic nature of democracy in America.
This infographic, created using EdrawMax, highlights the rich cultural heritage and outstanding contributions of African Americans. It covers key areas such as STEM innovations, literature and thought, global influence of music and arts, and historical preservation. The document showcases influential figures and institutions that have played pivotal roles in shaping science, medicine, literature, and public memory, underscoring the integral role of African American contributions to society.
14 オームの法則
抵抗
回路内の電流の大きさに影響を与える要因
回路両端の電圧
回路に接続された導体 - 抵抗器
抵抗は、電気の流れに対する導体の抵抗を表します。
シンボル
ユニット
抵抗は導体自体の特性ですが、 導体の材質、長さ、断面積、温度に関係します。
導体抵抗にどのような要因が関係しているかを調べる実験
方式:制御変数方式、変換方式
導体と絶縁体、半導体、超電導体
電気を通しやすい物体を導体といいます
電気を通しにくい物体を絶縁体といいます
導体と絶縁体の中間の性質を持つ物質を半導体と呼びます
導体と絶縁体の間には絶対的な境界はありません
超電導体とは、超電導材料とも呼ばれ、ある温度で抵抗がゼロになる導体のことを指します。
超電導体は通電時に発熱せず、電力の伝達にロスがありません。
レオスタット
スライド可変抵抗器
原理
回路に接続されている抵抗線の長さを変えると、回路の抵抗が変化し、回路電流が変化します。
繋がり
直列接続
上下
下側に近い抵抗は小さく、下側の抵抗は大きくなります
スイッチを閉じるときは、スライダーを最大抵抗点に置きます。
目的は回路を保護することです
アクセス回路の抵抗値は連続的に変更できますが、アクセス回路の抵抗値を読み取ることはできません。
抵抗箱
接続された回路の抵抗値を直接読み取ることはできますが、接続された回路の抵抗値を連続的に変化させることはできません。
代入法による抵抗測定や電力計算などによく使われます。
ポテンショメータ
オームの法則
導体を流れる電流は、導体にかかる電圧に正比例し、導体の抵抗に反比例します。
実験
スライド式レオスタットの機能は、回路を保護し、導体にかかる電圧を変化させることです。
スライド式レオスタットの機能は、回路を保護し、導体の両端の電圧を一定に保つことです。
比例関係を記述する場合、順序を逆にすることはできません
表現
導体の抵抗は導体自体の特性であり、電圧や電流とは関係ありません。 この式は、抵抗が電圧と電流の比に数値的に等しいことを単純に示しており、抵抗のサイズを計算するために使用できます。
抵抗を測定する
等価置換法
電流計を主回路に接続する または 電圧計をR3(またはR2、R1)と並列に接続します。
ボルタンメトリー
ボルタンメトリーのバリエーション
直列分圧器
並列シャント
直列短絡
固定値抵抗はスイッチと並列に接続されており、スイッチは開閉します。 これは、両端にスライド プレートを配置したスライド レオスタットを使用するのと同じです。
ダイナミック回路
加減抵抗器は固定値の抵抗器と直列に接続されており、加減抵抗器の両端の電圧は抵抗と同じ方向に変化しますが、電流と抵抗は反対方向に変化します。
郭先生は言いました:知識は蓄積にあります メモリはアプリケーションの基礎です
回路を解析する際の難しさを軽減するには、次のことができます。 回路を簡素化する
電流計、閉スイッチ、ワイヤーと同等
電圧計、オープンスイッチ、開回路と同等
すべてのメーターとスイッチを取り外し、電源と電化製品のみを残すことができます。 回路図の対応するコンポーネント側にメーターの読み取り値とその他のデータをマークします。