마인드 맵 갤러리 전해질 약한 전해질 이온화
약전해질 이온화에 대한 마인드맵입니다. 주요 내용은 요약 및 개선, 연구 방법 안내, 이온화 상수, 약전해질 이온화 균형, 이온화 방정식, 전해질 기본 개념 등입니다.
2024-01-27 16:56:58에 편집됨이것은 (III) 저산소증-유도 인자 프롤릴 하이드 록 실라 제 억제제에 대한 마인드 맵이며, 주요 함량은 다음을 포함한다 : 저산소증-유도 인자 프롤릴 하이드 록 실라 제 억제제 (HIF-PHI)는 신장 빈혈의 치료를위한 새로운 소형 분자 경구 약물이다. 1. HIF-PHI 복용량 선택 및 조정. Rosalasstat의 초기 용량, 2. HIF-PHI 사용 중 모니터링, 3. 부작용 및 예방 조치.
이것은 Kuka Industrial Robots의 개발 및 Kuka Industrial Robot의 모션 제어 지침에 대한 마인드 맵입니다. 주요 내용에는 쿠카 산업 로봇의 역사, 쿠카 산업 로봇의 특성, 쿠카 산업 로봇의 응용 분야, 2. 포장 프로세스에서 쿠카 로봇은 빠르고 일관된 포장 작업을 달성하고 포장 효율성을 높이며 인건비를 줄입니다. 2. 인건비 감소 : 자동화는 운영자에 대한 의존성을 줄입니다. 3. 조립 품질 향상 : 정확한 제어는 인간 오류를 줄입니다.
408 컴퓨터 네트워크가 너무 어렵습니까? 두려워하지 마세요! 나는 피를 구토하고 지식 맥락을 명확히하는 데 도움이되는 매우 실용적인 마인드 맵을 분류했습니다. 컨텐츠는 매우 완전합니다. 네트워크 아키텍처에서 응용 프로그램 계층, TCP/IP 프로토콜, 서브넷 디비전 및 기타 핵심 포인트에 이르기까지 원칙을 철저히 이해하는 데 도움이 될 수 있습니다. 📈 명확한 논리 : Mindmas 보물, 당신은 드문 기회가 있습니다. 서둘러! 이 마인드 맵을 사용하여 408 컴퓨터 네트워크의 학습 경로에서 바람과 파도를 타고 성공적으로 해변을 얻으십시오! 도움이 필요한 친구들과 공유해야합니다!
이것은 (III) 저산소증-유도 인자 프롤릴 하이드 록 실라 제 억제제에 대한 마인드 맵이며, 주요 함량은 다음을 포함한다 : 저산소증-유도 인자 프롤릴 하이드 록 실라 제 억제제 (HIF-PHI)는 신장 빈혈의 치료를위한 새로운 소형 분자 경구 약물이다. 1. HIF-PHI 복용량 선택 및 조정. Rosalasstat의 초기 용량, 2. HIF-PHI 사용 중 모니터링, 3. 부작용 및 예방 조치.
이것은 Kuka Industrial Robots의 개발 및 Kuka Industrial Robot의 모션 제어 지침에 대한 마인드 맵입니다. 주요 내용에는 쿠카 산업 로봇의 역사, 쿠카 산업 로봇의 특성, 쿠카 산업 로봇의 응용 분야, 2. 포장 프로세스에서 쿠카 로봇은 빠르고 일관된 포장 작업을 달성하고 포장 효율성을 높이며 인건비를 줄입니다. 2. 인건비 감소 : 자동화는 운영자에 대한 의존성을 줄입니다. 3. 조립 품질 향상 : 정확한 제어는 인간 오류를 줄입니다.
408 컴퓨터 네트워크가 너무 어렵습니까? 두려워하지 마세요! 나는 피를 구토하고 지식 맥락을 명확히하는 데 도움이되는 매우 실용적인 마인드 맵을 분류했습니다. 컨텐츠는 매우 완전합니다. 네트워크 아키텍처에서 응용 프로그램 계층, TCP/IP 프로토콜, 서브넷 디비전 및 기타 핵심 포인트에 이르기까지 원칙을 철저히 이해하는 데 도움이 될 수 있습니다. 📈 명확한 논리 : Mindmas 보물, 당신은 드문 기회가 있습니다. 서둘러! 이 마인드 맵을 사용하여 408 컴퓨터 네트워크의 학습 경로에서 바람과 파도를 타고 성공적으로 해변을 얻으십시오! 도움이 필요한 친구들과 공유해야합니다!
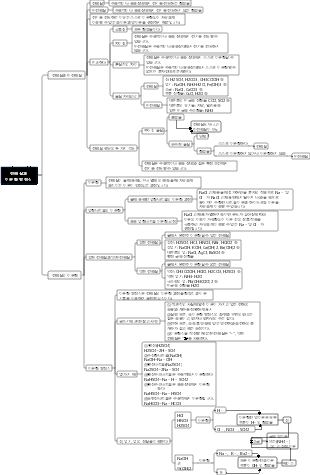
전해질 약한 전해질 이온화
전해질의 기본 개념
전해질 비전해질
전해질
수용액이나 용융상태에서 전기를 전도하는 화합물
비전해질
수용액이나 용융상태에서 전기를 전도하지 않는 화합물
강한 전해질 약한 전해질
강한 전해질
개념
수용액에서 완전히 이온화될 수 있는 전해질
화합물
강산, 강염기, 염(CH₃COO 제외)²Pb, HgCl²), 활성 금속 산화물
약한 전해질
개념
수용액에서 부분적으로만 이온화되는 전해질
화합물
약산, 약염기, 물
물질의 전도성
전기를 전도할 수 있는 물질의 원소
자유롭게 이동하는 비용이 있습니다
이온성 화합물
수용액과 용융 상태 모두에서 완전히 이온화되어 자유롭게 움직이는 양이온과 음이온을 생성하여 전기를 전도할 수 있습니다.
전해질인 공유결합 화합물
수용액에서 이온화되어 전기를 전도할 수 있는 자유롭게 움직이는 이온을 생성할 수 있습니다.
용융 상태에서는 이온화할 수 없고 전기를 전도할 수 없습니다.
금속 요소
전기를 전도할 수 있는 자유전자가 있다
용액의 전도도를 판단하는 방법
용액에 있는 양이온과 음이온의 총 농도와 이온이 운반하는 전하의 수를 살펴보세요.
이온화 방정식
개념
전해질 이온화 공식
작성방법
강한 전해질
CaCO₃ = Ca²⁺ CO₃²⁻와 같이 연결하려면 "="를 사용하세요.
약한 전해질
CH₃COOH ⇌ H⁺ CH₃COO⁻와 같이 "⇌"를 사용하여 연결합니다.
다염기성 약산의 이온화, 단계별 작성: H2CO₃ ⇌ H⁺ HCO₃⁻, HCO₃⁻ ⇌ H⁺ CO₃²⁻
다중 약염기 이온화, 한 단계로 작성: Fe(OH)₃ ⇌ Fe³⁺ 3OH⁻
약한 전해질의 이온화 평형
개념
약한 전해질 분자가 이온화되고 이온이 분자로 결합되는 속도가 같을 때, 이온화 과정은 약한 전해질의 이온화 평형이라고 불리는 평형 상태에 도달합니다.
특징
거꾸로 할 수 있는
약한 전해질의 이온화는 가역적 과정입니다.
흡열
약한 전해질의 이온화는 흡열 과정입니다.
약한
약한 전해질의 이온화 정도는 매우 약함
영향을 미치는 요인
내부 원인
전해질 자체의 강도(같은 농도에서 산(또는 알칼리)이 강할수록 이온화 정도가 커짐)
외부 요인
0.1 mol/L CH₃COOH 용액을 예로 들어보겠습니다: CH₃COOH ⇌ H⁺ CH₃COO⁻
평형운동의 원리로 직접적으로 설명할 수 없는 세 가지 변화
① 약전해질 용액에 약전해질을 첨가한다(물을 첨가하지 않음). 평형은 양으로 이동하지만 약전해질 자체의 이온화 정도는 감소한다.
② 약전해액에 물을 첨가하면 묽을수록 이온화된다.
③ 약산성 용액을 희석하면 용액 내의 모든 입자의 농도가 감소합니다(OH⁻ 제외). 약알칼리 용액을 희석하는 경우에도 마찬가지입니다.
이온화 상수
개념
특정 온도에서 약한 전해질이 수용액에서 이온화 평형에 도달하면 용액 내 이온화에 의해 생성된 다양한 이온 농도와 결합된 분자의 농도를 곱한 비율이 K로 표시되는 상수입니다(이온화 산의 상수는 Kₐ 표기, 염기는 Kb로 표기)
표현
의미
이온화 상수는 약한 전해질의 이온화 정도를 나타내며, 동일한 농도에서 이온화 상수의 값이 클수록 약한 전해질의 이온화 정도가 커집니다.
영향을 미치는 요인
이온화 상수는 온도에만 영향을 받으며 약한 전해질의 농도와는 아무런 관련이 없습니다. 온도가 높을수록 이온화 상수는 커집니다.
학습 가이드
일염기성 강산과 약산의 비교
약한 전해질을 증명하는 실험방법
동일한 농도와 온도에서 강전해질로 전도도 비교 실험을 해보세요. 전도도가 강전해질만큼 좋지 않으면 약전해질입니다.
용액 pH 결정
예를 들어, 0.1 mol/L HA 용액의 측정된 pH가 > 1이면 HA는 약산입니다.
해당 염 용액의 산도와 알칼리도를 결정합니다.
NaA 용액이 알칼리성으로 측정되면 HA는 약산입니다.
희석 후 용액의 pH 측정
예를 들어, pH = 2인 HA 용액을 10배로 희석하고 새 용액의 pH가 < 3이면 HA는 약산입니다.
이온화 평형이 있음을 증명
예를 들어 HA 용액에 리트머스 용액을 떨어뜨리면 용액이 빨간색으로 변하고 NaA 고체가 첨가됩니다. 용액의 색이 옅어지면 HA는 약산이다.
방법의 핵심
용액 내 전해질이 완전히 이온화되지 않았거나 이온화 평형이 있음을 증명
요약 및 개선
학습 오해
전해질에 대한 일반적인 오해
전해질과 비전해질은 모두 화합물을 나타냅니다.
단체
구리, 철, 은은 전기를 전도할 수 있다
산소와 질소는 전기를 전도할 수 없다
혼합물
바닷물은 전기를 전도한다
공기는 전기를 전도할 수 없다
전해질도 비전해질도 아닌
물질의 수용액이 전기를 전도할 수 있다고 해서 그 물질이 전해질임을 의미하는 것은 아닙니다.
CO2, SO2, SO3 및 NH3의 수용액은 전기를 전도할 수 있지만 그 이유는 이러한 물질이 물과 먼저 반응하여 이온화 가능한 물질을 생성하므로 용액 자체는 여전히 비전해질이기 때문입니다.
전해질의 이온화 정도는 반드시 용액의 전도도와 관련이 있는 것은 아닙니다.
용액의 전도도는 이온의 총 농도와 용액 내 이온 전하의 수에 따라 달라집니다. 강한 전해질 용액에서는 이온의 총 농도가 반드시 크지는 않습니다(예: 0.0001 mol/L NaCl 용액). 강한 전해질 용액의 전도성이 반드시 강한 것은 아닙니다.
염화알루미늄에 대하여
염의 공유결합 화합물은 다음과 같습니다: AlCl₃, (CH₃COO)₂Pb, HgCl₂
소금의 약한 전해질은 다음과 같습니다: (CH₃COO)²Pb 및 HgCl²
염화알루미늄은 공유결합 화합물이지만 강한 전해질입니다.
이온화 방정식에 대한 일반적인 오해
이온화 방정식 "="의 이해
강한 전해질 이온화 방정식에서 "="의 의미는 다음과 같습니다. 물에 용해된 강한 전해질은 완전히 이온화됩니다. 예: BaSO₄ = Ba²⁺ SO₄²⁻, 이는 물에 용해된 BaSO₄가 완전히 이온화되었음을 의미하지만 이는 의미하지 않습니다. BaSO₄는 물에 완전히 용해됩니다.
산성염의 이온화 방정식
강한 산성염
수용액에서 강산의 산염의 산기는 완전히 이온화됩니다. NaHSO₄ = Na⁺ H⁺ SO₄²⁻
약산성 염
수용액에서는 약산염의 산기가 부분적으로 이온화된다. NaHCO₃ = Na⁺ HCO₃⁻, HCO₃⁻ ⇌ H⁺ CO₃²⁻
수산화알루미늄의 이온화 방정식
수산화알루미늄은 산성 이온화와 염기성 이온화를 겪을 수 있습니다. 이온화 방정식은 다음과 같습니다: H⁺ AlO²⁻ H²O ⇌ Al(OH)₃ ⇌ Al³⁺ 3OH⁻
지식 향상
빙초산에 물을 첨가하는 과정
공유결합 화합물의 전해질은 물에서만 이온화될 수 있습니다. 순수한 아세트산에는 물이 없습니다. c(H⁺) = 0입니다. 물을 첨가하면 아세트산이 이온화되기 시작하고 평형이 앞으로 이동하며 c(H⁺) )는 물 첨가에 따라 증가하며, 한계 관점에서 볼 때 아세트산 농도가 매우 작아질 때까지 물을 첨가하면 c(H⁺)는 양쪽 끝에서 중앙을 보면 0에 매우 가까워집니다. , 물 첨가에 따른 c(H⁺)의 변화 과정은 0→ 크다 → 작다(0에 가까움)
강산에서 약산으로
강산과 약산의 일반 반응식
강산 약산기 → 약산 강산기
"강"과 "약"은 절대 강산이 아니며, 스케일 제거용 식초(아세트산과 탄산칼슘의 반응)와 같이 동일한 두 약산도 반응할 수 있습니다.
일반적인 약산과 그 산도
탄산보다 강함
HF, H2SO₃, CH₃COOH
탄산보다 약함
HClO, H2S, Al(OH)₃, 페놀