マインドマップギャラリー グラフィックデザインにおけるフォントの使用
これは、グラフィック デザインにおけるフォントの使用に関するマインド マップであり、グラフィック デザインにおけるフォントの使用の重要なポイントを詳しく説明します。フォント カテゴリやデザイン原則から、特定のアプリケーション シナリオでのフォント選択に至るまで、すべてが詳しく説明されています。
2024-11-02 22:03:28 に編集されましたルミ:精神的な目覚めの10次元。あなたが自分自身を探すのをやめるとき、あなたが探しているのはあなたを探しているので、あなたは宇宙全体を見つけるでしょう。あなたが毎日忍耐することは何でもあなたの精神の深みへの扉を開くことができます。沈黙の中で、私は秘密の領域に滑り込み、私は私の周りの魔法を観察するためにすべてを楽しんだが、何の騒ぎをしなかった。翼で生まれたときに、なぜcraいるのが好きですか?魂には独自の耳があり、心が理解できないことを聞くことができます。すべてへの答えを内向きに求めてください、宇宙のすべてがあなたの中にあります。恋人たちはどこかで会うことはなく、この世界には別れもありません。傷は光があなたの心に入るところです。
慢性心不全は、心拍数の速度の問題だけではありません!これは、心筋収縮と拡張期機能の減少によって引き起こされ、それが不十分な心拍出量につながり、肺循環の鬱血と全身循環のうっ血を引き起こします。原因、誘導、補償メカニズムまで、心不全の病態生理学的プロセスは複雑で多様です。浮腫を制御し、心臓の前面と後負荷を減らし、心臓の快適機能を改善し、基本的な原因を予防し、治療することにより、この課題に効果的に対応できます。心不全とマスタリング予防と治療戦略のメカニズムと臨床的症状を理解することによってのみ、心臓の健康をよりよく保護できます。
虚血再灌流損傷は、臓器や組織が血液供給を回復すると、細胞機能と代謝障害、構造的損傷が悪化する現象です。その主なメカニズムには、フリーラジカル生成の増加、カルシウム過負荷、および微小血管および白血球の役割が含まれます。心臓と脳は一般的な損傷した臓器であり、心筋の代謝と超微細構造の変化、心機能の低下などの変化として現れます。予防と制御の測定には、フリーラジカルの除去、カルシウム過負荷の減少、代謝の改善、低温、低温、低圧などの再灌流条件の制御が含まれます。これらのメカニズムを理解することは、効果的な治療オプションの開発に役立ち、虚血性損傷を軽減するのに役立ちます。
ルミ:精神的な目覚めの10次元。あなたが自分自身を探すのをやめるとき、あなたが探しているのはあなたを探しているので、あなたは宇宙全体を見つけるでしょう。あなたが毎日忍耐することは何でもあなたの精神の深みへの扉を開くことができます。沈黙の中で、私は秘密の領域に滑り込み、私は私の周りの魔法を観察するためにすべてを楽しんだが、何の騒ぎをしなかった。翼で生まれたときに、なぜcraいるのが好きですか?魂には独自の耳があり、心が理解できないことを聞くことができます。すべてへの答えを内向きに求めてください、宇宙のすべてがあなたの中にあります。恋人たちはどこかで会うことはなく、この世界には別れもありません。傷は光があなたの心に入るところです。
慢性心不全は、心拍数の速度の問題だけではありません!これは、心筋収縮と拡張期機能の減少によって引き起こされ、それが不十分な心拍出量につながり、肺循環の鬱血と全身循環のうっ血を引き起こします。原因、誘導、補償メカニズムまで、心不全の病態生理学的プロセスは複雑で多様です。浮腫を制御し、心臓の前面と後負荷を減らし、心臓の快適機能を改善し、基本的な原因を予防し、治療することにより、この課題に効果的に対応できます。心不全とマスタリング予防と治療戦略のメカニズムと臨床的症状を理解することによってのみ、心臓の健康をよりよく保護できます。
虚血再灌流損傷は、臓器や組織が血液供給を回復すると、細胞機能と代謝障害、構造的損傷が悪化する現象です。その主なメカニズムには、フリーラジカル生成の増加、カルシウム過負荷、および微小血管および白血球の役割が含まれます。心臓と脳は一般的な損傷した臓器であり、心筋の代謝と超微細構造の変化、心機能の低下などの変化として現れます。予防と制御の測定には、フリーラジカルの除去、カルシウム過負荷の減少、代謝の改善、低温、低温、低圧などの再灌流条件の制御が含まれます。これらのメカニズムを理解することは、効果的な治療オプションの開発に役立ち、虚血性損傷を軽減するのに役立ちます。
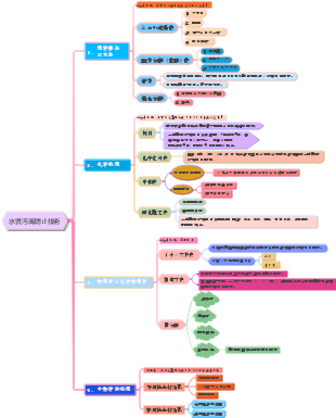
グラフィックデザインにおけるフォントの使用
よく使われるフォント
セリフ フォント (ソング フォントに代表される): 権威、歴史、センス、格式を感じさせる女性的なポスターや追加の英語文字は、セリフ フォントを使用して高度でエレガントに見せることができます。
サンセリフ フォント (太字で表されます): タイトル、Web モバイル フォント、価格などに使用され、太いサンセリフ フォントが使用されます。
文字が太いほど男性的でタフになり、文字が細いほど女性的で柔らかくなります。
見出しや日付などの情報は多くの場合太字で表示されますが、サブタイトルとテキストは Song フォント ファミリーで書かれます。
数字と英語の組版には欧文フォントを使用し、中国語の組版には中国語フォントを使用します。
記事の本文で使用されているフォント: セリフ フォント、ソング フォント。あるいは細いセリフや太字。太字フォントは使用しないでください。タイトルには太字のフォントを使用し、サブタイトルには中程度の太さのフォントを使用します (同じフォント ファミリを使用しますが、太さは異なります)。
テキストブロックのグループでは、テキストグループのサブタイトルはテキストグループと同じタイトルを使用する必要がありますが、拡大して太字にするか、線枠/カラーブロックで強調表示する必要があります。
フォントデザイン
フォントの種類:オールドスタイル、モダン、太字セリフ体(ソング系)、サンセリフ体(ヘル系)、筆記体、筆記体
フォントのコントラスト: サイズ、太さ、構造、形状、方向、色... さまざまなコントラストを組み合わせて目立つものを作成します。
フォントのマッチング: 同じフォントを使用するのは統一感がありますが、退屈です。複数のフォントを使用しても、スタイルとサイズが同じである場合、非常に矛盾したように見えます。サイズや太さの異なるフォントを組み合わせると、コントラストのある効果を生み出すことができます。
素晴らしいフォント
Verdana、Helvetica (本文によく使用)、Trebuchet、Gill Sans、Futura、Georgia、Times、Palatino、Garamond (エレガントなセリフ、Optima、Frutiger、Bodoni、Didot (ファッション雑誌でよく使用))
よく使われる英語フォント
ロボト、流砂、ドーシス、ラージダーニー、ジュリアス・サン・ワン、パタヤ
よく使用される洗練された太字
Hanyi Banner ブラック、Holly ブラック ボディ、Founder Lanting ブラック、Founder You ブラック、Siyuan ブラック ボディ
よく使われる優雅な宋体
方正の宋書、方正蘭亭の宋書、思源の宋書、棗子公方の純也類宋書、棗子公方の宋書
モダンアートフォント
文岳新青年タイプ、文岳ポストモダンタイプ、Zaozi Gongfang Shanhei
伝統的なカリグラフィーフォント
葉玄佑の黒草、李雪の書、段寧の書
魅力的なレトロなフォント
創始者の清代版は宋代に喜ばれ、文岳の古風は宋代を模倣し、創始者の宋代版は秀楷書で、書道工房の黄金時代のタイトルは
優位性
Apple のポスターには創業者 Lanting Slim Black が使用され、メルセデス・ベンツの広告には Hanyi Zhongsong の細長いバージョンが使用され、Dior の広告には創業者 Shusong が使用されています)
ハイエンド スタイルのデザインは一般に比較的シンプルで、画像要素の質感が良く、背景が比較的きれいであるため、複雑すぎるフォントやカジュアルすぎるフォントを使用することはお勧めできません。 Hanyi Chang Song、Hanyi Zhong Song、 Chinese Song、Founder Dabiao Song、Founder Shu Song、Founder Lanting Slim Black、Ultra-Fine Black などの Song フォントと比較的細いアイソライン フォントがより良い選択肢です。フォントにあまり効果を加えないのが最善です。
キュートなスタイル
かわいいスタイルのデザインは主に子供や若い女性を対象としており、彩度が高く、絵が生き生きとしており、Founder Children のフォント、Hanyi など、より滑らかで親しみやすい手書きフォントや漫画フォントを選択する必要があります。太丸簡体字、Zukuu Happy 簡体字中国語、華康少女文字、漢儀人形篆刻、漢儀ライチ文字、華康人形文字、ミニ太頭魚文字など。
文学的で新鮮なスタイル
文学的で新鮮なデザインは、若い女性に非常に好まれるスタイルです。たとえば、スキンケア製品や衣料品の広告、H5 のデザインなどに好んで使用されます。統一してコーディネートするには、当然、フォントも選択する必要があります。 Zhong Qi'an Jingchen の硬筆行書体、Ling Hui スタイル、Founder Jinglei 簡体字体、Hanyi ファミリーなど、硬ペンのカリグラフィー フォント、細い宋体、イソライン スタイルなど、新鮮で洗練されたフォントがすべてこの機能を備えています。書道簡体、中国宋体、創始細線簡体など。
メンズスタイル
男性消費者向けのデザインは、女性向けのデザインとは当然異なります。男性的なデザインは、より男性的で、壮大で、シンプルで、寒色系の色を使用する傾向があるため、次のようなシンプルで力強いフォントを選択する必要があります。Zaozi Gongfang Lihei、創設者。 Lanting Special Black、Dahei、Tengxiang Chaohei、Rui Zi Rui Line Blooming Black、Monotype Super Class Black、Sha Menghai カリグラフィー フォントなど。
中国風
中華風はお客様に大変好まれるデザインスタイルで、特にお茶、健康製品、特産品、磁器などのデザインにおいては、もちろん宋書、楷書、公文書体、毛筆などの中国風のフォントとのマッチングが必須となります。カリグラフィーは中国風の特徴を持つフォントです。具体的には、Huakangli Jinhei、Zaoxi Gongfang Engraved、Fangzheng Kaili、Fangzheng Huali Simplified、Hanyi Dictionary Song Ti、Fangzheng Coral Simplified、Yuwei Calligraphy Running Script Simplified などを選択できます。カリグラフィー用の優れた既製フォントは比較的少数です。誰かに手書きで書いてもらうか、筆を使ってつなぎ合わせてもらうのが最善です。
手描きスタイル
手描きスタイルのデザインは、一般的に、自然、楽しさ、開放感といった特徴を持っており、画像内のテキストが画像の注目を奪うことなく、うまく調和している必要があります。そのため、フォントを選択する際には、次の点にも重点を置く必要があります。手書きのフォント。例: Hanyi Wheat Simplified、Hanyi Tiaotiao Simplified、Fangzheng Miaowu、Fangzheng Zhiyi Simplified、Character Studio Tongxin、Wending Naiguchi POP など。手書きが得意な場合は、自分で書くこともできます。
プロモーションスタイル
販促ポスターや販促チラシ、販促折り込みなどの販促デザインは、消費者の注目を集め、優待情報などを目立たせることが主な目的であるため、「太字」「明瞭で力強いストローク」などのフォントを選ぶ必要があります。創始者蘭亭特別黒、創始者大黒、龐門正道タイトルスタイル、創始者漢正光表簡体字、雅芳芸術14、Zaozi Gongfang Lihei、Zaozi Gongfang Dianheiなど。
日本語
AXIS STD ウルトラライト ライト ミディアム
新鮮な
ファウンダースモールライン簡略化(従来型)
UIインターフェース
思源ハイディ マイクロソフト 弥平ハイディ
強力なポスターテーマ
言葉づくり工房はまだ真っ黒
英語の装飾
模倣歌王朝: 方正蘭亭黒、漢一バナー黒、思源歌スタイル、Zaozi Gongfang Junya Rui Song スタイル、Wenyue ポストモダン スタイル、Zaozi Gongfang Shanghei
レトロなスタイルのポスター
創始者の清代版は簡体字で宋代に喜ばれ、文越の古風は宋代を模倣し、創始者の宋代版は秀簡体字で、書道工房の黄金時代です。