マインドマップギャラリー データ、情報、知識、知恵の関係
これは、データ、情報、知識、知恵の関係についてのマインド マップであり、データ、情報、知識、知恵の間の相互作用と変換のプロセスを、例、定義、特性を通じて明確に説明し、個人的な観点からの重要性を示しています。組織開発。
이것은 곤충학에 대한 마인드 맵으로, 곤충의 생태와 형태, 생식 및 발달, 곤충과 인간의 관계를 연구하는 과학입니다. 그것의 연구 대상은 곤충으로, 가장 다양하고 가장 많은 수의 동물이며 생물학적 세계에서 가장 널리 분포되어 있습니다.
이것은 어린이의 내부 동기를 육성하는 방법에 대한 마인드 맵입니다. 기업가를위한 실용적인 가이드, 주요 내용 : 요약, 7. 정서적 연결에주의를 기울이고, 과도한 스트레스를 피하십시오.
이것은 자동화 프로젝트 관리 템플릿, 주요 내용에 대한 마인드 맵입니다. 메모, 시나리오 예제, 템플릿 사용 지침, 프로젝트 설정 검토 단계 (What-Why-How), 디자인 검토 단계 (What-Why-How), 수요 분석 단계 (What-Why-How)에 대한 마인드 맵입니다.
情報価値
PESTモデル
CISSP 学習ノート-14 (アクセスの制御と監視)
AI の大規模モデルと開発機会のマインド マップの最初の紹介
情報 - 解剖学マイコンマインドマップ
情報概要
トークショー
データの視点から採用業務をどう行うか
データの表現と操作
第 5 章、データプロダクト開発
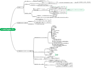
データ、情報、知識、知恵の関係
データ
定義: 生の事実または数値の集合
例: 気温測定値、売上高
例: 人口統計データ
特徴: 生、非構造化
説明と背景が必要
定量的または定性的である可能性があります
機能: 情報と知識の基盤を提供します。
情報の分析
理解を経て知識に変わる
情報
定義: 特定の意味を持つように処理および編成されたデータ
例: 天気予報
例: 財務報告書
特徴: コンテキストと目的に応じた
回覧して共有できる
理解するには説明が必要な場合が多い
機能: 知識のフレームワークを提供する
分析して知識を得る
応用で知恵に変える
知識
定義: 経験、学習、または教育を通じて得られる情報
例: スキル、ルール、原則
例: 業界のベストプラクティス
特徴: 内部化、適用可能
明示的または暗黙的にすることができます
個人または集団の理解と経験が必要
機能: 知恵の基盤を提供する
実践を通じて知恵に変わる
イノベーションを通じて新たな知識を生み出す
知恵
定義: 知識と経験を活用して、情報に基づいた判断と意思決定を行う
例: 戦略計画
例: 道徳的判断
特性:洞察力、判断力
直感と理性を組み合わせる
深い理解と熟考が必要
機能: 行動と意思決定をガイドします。
経験から新たな知恵を生み出す
振り返りを通じて個人または組織の知恵を向上させる