Galleria mappe mentale Ecosistema
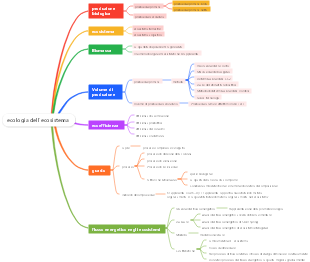
Questa è una mappa mentale sugli ecosistemi, che copre molteplici aspetti dell'ecosistema, incluso il modo in cui gli organismi si adattano all'ambiente, le relazioni tra organismi, composizione e funzioni dell'ecosistema, ecc.
Modificato alle 2025-02-16 21:42:27Ecosistema
L'energia leggera del sole è la massima energia delle attività della vita
Adattabilità biologica all'ambiente
Universalità: qualsiasi tipo di organismo sulla Terra è influenzato da vari fattori nell'ambiente naturale, rendendoli orientati verso l'anello in termini di struttura morfologica, funzione di vittoria o comportamento. Esistono diversi modi di adattarsi all'ambiente
Colore protettivo: i colori del corpo di alcuni animali hanno colori adatti all'ambiente.
Colore di avvertimento: i colori brillanti o i segni di alcuni animali con odore di fallo o punture
Mimetica: alcuni animali sono simili ad altri organismi o non organismi nell'aspetto o nel colore, i segni, ecc.
Relatività: la causa principale sta nei cambiamenti in condizioni ambientali e l'adattabilità originale può diventare disagio
La relazione tra organismi
Relazione interspecie: la relazione tra organismi omogenei, tra cui: assistenza reciproca intraspecie e competizione intraspecie
Relazione interspecie: creature diverse formano alcune relazioni speciali tra loro durante le loro attività di vita Tra cui: simbiosi, parassiti, competizione, predazione
La legge della popolazione cambia
Popolazione: il numero totale di individui della stessa specie in una certa area
Numero e variazione delle popolazioni
Curva "J": in condizioni di cibo sufficiente, clima adeguato e meno danni nemici, Il numero di individui nella popolazione sarà più nato della morte e il numero di persone continuerà ad aumentare
Curva "S": in un ambiente limitato, il cibo è relativamente piccolo e la concorrenza nella specie si intensificherà inevitabilmente, con conseguente aumento delle morti e una diminuzione delle nascite degli individui nella popolazione. L'aumento della popolazione rallenta gradualmente fino a quando non si ferma completamente
Struttura e funzione dell'ecosistema
Individuo <popolazione <Community <Ecosistema <Biosfera
Comunità: ci sono molte popolazioni in una certa area contemporaneamente
Ecosistemi: biomi e loro ambiente
Composizione di ecosistemi
Ingredienti biologici
Produttore, consumatore, decomposizione
Ingredienti anormali
Luce solare, temperatura, aria, umidità, minerali
Funzioni dell'ecosistema
Flusso di energia
Fonte: l'energia leggera del sole
Canali: catena alimentare e rete alimentare
Caratteristiche: flusso singolo
Circolazione della materia
La forma principale del ciclo del carbonio: anidride carbonica. Il ciclo del carbonio è globale
Consegna di informazioni
Informazioni fisiche (uccelli, insetti)
Informazioni chimiche (profumo di fiori)
Informazioni comportamentali
Catena alimentare: questa connessione tra organismi è formata a causa delle relazioni alimentari negli ecosistemi
Web alimentare: molte catene alimentari sono correlate
I principali tipi di ecosistemi sul pianeta
Ecosistema forestale
Esistono molti tipi di animali e piante, noti come polmoni della Terra, che impediscono il vento e la sabbia, mantiene il suolo e l'acqua, resiste alla siccità e alle alluvioni e stabilizza l'ambiente ecologico globale.
Sistema ecologico della prateria
Ci sono meno specie di animali e piante, principalmente erbe, e la maggior parte degli animali ha le caratteristiche di poter scavare buchi o correre rapidamente.
Ecosistema del deserto
Nelle aree più secche sulla terra, la vegetazione del deserto è scarsa e monotona e le piante sono principalmente piccoli alberi, arbusti e semi-shrub che tollerano la siccità.
Ecosistema delle zone umide
Conosciuto come il rene della Terra, purifica la qualità dell'acqua, immagazzina acqua e impedisce il risarcimento, impedisce all'ambiente di tendersi alla siccità e aiuta a regolare il clima
Ecosistema d'acqua dolce
Ecosistema marino
Il più grande ecosistema del pianeta, senza luce, piante e animali da mangiare piante non può sopravvivere
Stabilità dell'ecosistema
Caratteristiche della stabilità dell'ecosistema
Fase: dal verificarsi e dallo sviluppo degli ecosistemi alla maturità
Relativo: le specie biologiche e il numero di ecosistemi sono relativamente stabili e anche la funzione ecologica è relativamente stabile.
Diemicità: in un ecosistema, il numero di comunità biologiche, la loro materia e l'energia, non è statico, ma è in uno stato di equilibrio dinamico.
Autoregolazione della stabilità dell'ecosistema
Gli ecosistemi possono raggiungere la stabilità attraverso l'autoregolazione
Più complessa è la struttura di un ecosistema, più percorsi del flusso di energia e della circolazione del materiale, più forte è la sua capacità di regolare o resistere all'influenza di