마인드 맵 갤러리 의료유전학 마인드맵 소개
의학유전학의 업무와 범위, 의학유전학 발전의 간략한 역사, 인간게놈, 유전학의 발전방향, 유전질환의 개요 등 의학유전학 입문에 관한 마인드맵입니다.
2023-11-03 11:44:40에 편집됨이것은 (III) 저산소증-유도 인자 프롤릴 하이드 록 실라 제 억제제에 대한 마인드 맵이며, 주요 함량은 다음을 포함한다 : 저산소증-유도 인자 프롤릴 하이드 록 실라 제 억제제 (HIF-PHI)는 신장 빈혈의 치료를위한 새로운 소형 분자 경구 약물이다. 1. HIF-PHI 복용량 선택 및 조정. Rosalasstat의 초기 용량, 2. HIF-PHI 사용 중 모니터링, 3. 부작용 및 예방 조치.
이것은 Kuka Industrial Robots의 개발 및 Kuka Industrial Robot의 모션 제어 지침에 대한 마인드 맵입니다. 주요 내용에는 쿠카 산업 로봇의 역사, 쿠카 산업 로봇의 특성, 쿠카 산업 로봇의 응용 분야, 2. 포장 프로세스에서 쿠카 로봇은 빠르고 일관된 포장 작업을 달성하고 포장 효율성을 높이며 인건비를 줄입니다. 2. 인건비 감소 : 자동화는 운영자에 대한 의존성을 줄입니다. 3. 조립 품질 향상 : 정확한 제어는 인간 오류를 줄입니다.
408 컴퓨터 네트워크가 너무 어렵습니까? 두려워하지 마세요! 나는 피를 구토하고 지식 맥락을 명확히하는 데 도움이되는 매우 실용적인 마인드 맵을 분류했습니다. 컨텐츠는 매우 완전합니다. 네트워크 아키텍처에서 응용 프로그램 계층, TCP/IP 프로토콜, 서브넷 디비전 및 기타 핵심 포인트에 이르기까지 원칙을 철저히 이해하는 데 도움이 될 수 있습니다. 📈 명확한 논리 : Mindmas 보물, 당신은 드문 기회가 있습니다. 서둘러! 이 마인드 맵을 사용하여 408 컴퓨터 네트워크의 학습 경로에서 바람과 파도를 타고 성공적으로 해변을 얻으십시오! 도움이 필요한 친구들과 공유해야합니다!
이것은 (III) 저산소증-유도 인자 프롤릴 하이드 록 실라 제 억제제에 대한 마인드 맵이며, 주요 함량은 다음을 포함한다 : 저산소증-유도 인자 프롤릴 하이드 록 실라 제 억제제 (HIF-PHI)는 신장 빈혈의 치료를위한 새로운 소형 분자 경구 약물이다. 1. HIF-PHI 복용량 선택 및 조정. Rosalasstat의 초기 용량, 2. HIF-PHI 사용 중 모니터링, 3. 부작용 및 예방 조치.
이것은 Kuka Industrial Robots의 개발 및 Kuka Industrial Robot의 모션 제어 지침에 대한 마인드 맵입니다. 주요 내용에는 쿠카 산업 로봇의 역사, 쿠카 산업 로봇의 특성, 쿠카 산업 로봇의 응용 분야, 2. 포장 프로세스에서 쿠카 로봇은 빠르고 일관된 포장 작업을 달성하고 포장 효율성을 높이며 인건비를 줄입니다. 2. 인건비 감소 : 자동화는 운영자에 대한 의존성을 줄입니다. 3. 조립 품질 향상 : 정확한 제어는 인간 오류를 줄입니다.
408 컴퓨터 네트워크가 너무 어렵습니까? 두려워하지 마세요! 나는 피를 구토하고 지식 맥락을 명확히하는 데 도움이되는 매우 실용적인 마인드 맵을 분류했습니다. 컨텐츠는 매우 완전합니다. 네트워크 아키텍처에서 응용 프로그램 계층, TCP/IP 프로토콜, 서브넷 디비전 및 기타 핵심 포인트에 이르기까지 원칙을 철저히 이해하는 데 도움이 될 수 있습니다. 📈 명확한 논리 : Mindmas 보물, 당신은 드문 기회가 있습니다. 서둘러! 이 마인드 맵을 사용하여 408 컴퓨터 네트워크의 학습 경로에서 바람과 파도를 타고 성공적으로 해변을 얻으십시오! 도움이 필요한 친구들과 공유해야합니다!
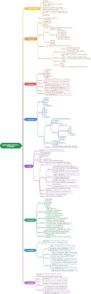
의학유전학개론
의학 유전학의 임무와 범위
의학적 유전학의 정의:
인간 유전학의 이론과 방법을 사용하여 부모에서 자손까지 이러한 "유전 질환"의 특성과 규칙, 기원과 발생, 병리학적 메커니즘, 질병 과정 및 임상 관계(진단, 치료 및 예방 포함)를 연구하는 포괄적인 학문입니다.
유전학의 연구 범위:
의학 유전학은 유전자와 질병 사이의 관계, 유전병의 발병, 진단 및 치료와 그것이 인간에 미치는 영향을 연구합니다.
의학 유전학 발전의 간략한 역사
1865년 분리 및 자유 결합의 법칙
1908년 유전적 평형의 법칙
1953년 DNA 이중나선 구조
1956년 인간의 염색체 수는 2n=46이었다.
1976년 최초의 DNA 진단
PCR 기술은 1986년에 발명되었습니다.
1990년 인간 게놈 프로젝트
인간 게놈
인간 유전자
인간 게놈
핵 게놈
미토콘드리아 게놈.
유전자의 화학적 성질
데옥시아데닌 뉴클레오티드(dAMP, A), 데옥시구아닌 뉴클레오티드(dGMP, G), 데옥시사이토신 뉴클레오티드(dCMP, C) 및 데옥시티민 뉴클레오티드(dTMP, T)
유전자 구조
인간 게놈
순서
단일 사본 서열은 게놈에 단 하나의 사본 또는 소수의 사본만을 갖고 있으며, 이는 비반복 서열이라고도 알려져 있으며 인간 게놈의 45%를 차지합니다.
반복 서열 반복 DNA는 인간 게놈의 약 55%를 차지합니다.
유전자 발현
① DNA를 주형으로 사용하여 mRNA를 전사하고 합성합니다.
② 유전정보를 폴리펩티드 사슬의 해당 아미노산 유형과 서열로 번역합니다.
유전자 발현 조절
전사 수준 규제
전사 후 조절
번역 수준 제어
번역 후 수준의 규제
후생적 조절
유전학의 미래
인간 유전체학
.유전자 지도
유전자 지도
물리적 다이어그램
전사 지도
시퀀스 다이어그램
유전체학으로 의학이 정밀의학 시대로 진입할 수 있도록 촉진
각 개인의 질병 특성(병인, 가능한 기전 등)에 따라 표적 치료 계획이 개발되고, 환자를 여러 하위 그룹으로 나누어 해당 치료가 제공됩니다.
전통 유전학에 기초한 시스템 의학
.시스템의학
시스템 이론의 방법과 원리를 바탕으로 복잡한 의료 데이터, 자원, 정보 등을 통합, 분석하고 이를 완전하게 확장하고 합리적으로 적용하는 새로운 의료 사고 모델입니다.
유전질환 개요
유전질환의 특징
관련이 없는 개인에게는 적용되지 않습니다.
환자와 일반 회원 사이에는 일정한 양적 관계가 있습니다.
선천성 유전 질환
가족성 유전질환
통신방식으로는 수평이 아닌 수직으로 전송된다.
인간 유전 질환의 분류
단일 유전자 질환
다유전자성 질환
염색체 질환
체세포 유전 질환
미토콘드리아 유전 질환
온라인 OMIM(Mendelian Inheritance in Man)
"온라인 OMIM(Mendelian Inheritance in Man)
질병발생과 유전적 요인, 환경적 요인과의 관계
질병은 전적으로 유전적 요인에 의해 결정됩니다
기본적으로 유전학에 의해 결정되지만 환경에서 특정 인센티브의 작용이 필요합니다.
유전적 요인과 환경적 요인 모두 병인에 중요한 역할을 하며, 이들의 유전성은 질병에 따라 다릅니다.
질병의 발병은 전적으로 환경적 요인에 달려 있으며 기본적으로 유전과는 아무런 관련이 없습니다.