마인드 맵 갤러리 현장관리.docx
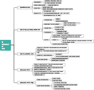
현장관리.docx에 대한 마인드맵입니다. 주요 내용은 내용분석 요약, 핵심 문장, 키워드, 내용 요약입니다. 보고서는 EHS 관리 메커니즘, 예외 관리, 일상 관리의 세 가지 측면에서 생산 프로세스의 효율성과 안전을 보장하는 방법을 자세히 설명합니다.
2024-12-15 14:36:38에 편집됨Find a streamlined guide created using EdrawMind, showcasing the Lemon 8 registration and login flow chart. This visual tool facilitates an effortless journey for American users to switch from TikTok to Lemon 8, making the transition both intuitive and rapid. Ideal for those looking for a user-centric route to Lemon 8's offerings, our flow chart demystifies the registration procedure and emphasizes crucial steps for a hassle-free login.
これは稲盛和夫に関するマインドマップです。私のこれまでの人生のすべての経験は、ビジネスの明確な目的と意味、強い意志、売上の最大化、業務の最小化、そして運営は強い意志に依存することを主な内容としています。
かんばんボードのデザインはシンプルかつ明確で、計画が一目で明確になります。毎日の進捗状況を簡単に記録し、月末に要約を作成して成長と成果を確認することができます。 実用性が高い:読書、早起き、運動など、さまざまなプランをカバーします。 操作簡単:シンプルなデザイン、便利な記録、いつでも進捗状況を確認できます。 明確な概要: 毎月の概要により、成長を明確に確認できます。 小さい まとめ、今月の振り返り掲示板、今月の習慣掲示板、今月のまとめ掲示板。
Find a streamlined guide created using EdrawMind, showcasing the Lemon 8 registration and login flow chart. This visual tool facilitates an effortless journey for American users to switch from TikTok to Lemon 8, making the transition both intuitive and rapid. Ideal for those looking for a user-centric route to Lemon 8's offerings, our flow chart demystifies the registration procedure and emphasizes crucial steps for a hassle-free login.
これは稲盛和夫に関するマインドマップです。私のこれまでの人生のすべての経験は、ビジネスの明確な目的と意味、強い意志、売上の最大化、業務の最小化、そして運営は強い意志に依存することを主な内容としています。
かんばんボードのデザインはシンプルかつ明確で、計画が一目で明確になります。毎日の進捗状況を簡単に記録し、月末に要約を作成して成長と成果を確認することができます。 実用性が高い:読書、早起き、運動など、さまざまなプランをカバーします。 操作簡単:シンプルなデザイン、便利な記録、いつでも進捗状況を確認できます。 明確な概要: 毎月の概要により、成長を明確に確認できます。 小さい まとめ、今月の振り返り掲示板、今月の習慣掲示板、今月のまとめ掲示板。
현장관리.docx
내용 요약
생산 현장 관리 보고서의 목적은 생산 현장 관리의 효과가 현대 제조 분야에서 제품 품질, 생산 효율성 및 고객 만족도에 미치는 영향을 설명하는 것입니다. 보고서는 EHS 관리 메커니즘, 예외 관리, 일상 관리의 세 가지 측면에서 생산 프로세스의 효율성과 안전을 보장하는 방법을 자세히 설명합니다.
키워드
환경
건강한
안전
핵심 문장
건전한 EHS 관리 메커니즘을 확립하는 것은 생산 현장의 안전과 지속 가능한 발전을 보장하는 기초입니다.
예외 관리는 생산 프로세스의 원활한 진행을 보장하는 중요한 부분입니다.
일상적인 관리는 생산 효율성과 품질을 보장하는 기본입니다.
1. 메커니즘
EHS 관리 메커니즘: 환경 보호, 산업 보건 및 안전에 대한 회사의 약속과 목표를 명확히 하기 위한 EHS 정책 수립, 위험 평가 및 통제, 교육 및 인식 제고, 기타 구체적인 조치를 포함합니다.
예외 관리 메커니즘: 예외 보고 시스템, 신속한 대응 메커니즘, 데이터 분석 및 피드백 및 기타 조치를 포함하여 직원이 생산 과정에서 발생하는 비정상적인 상황을 즉시 보고하고 해당 솔루션을 마련하도록 장려합니다.
일일 관리 메커니즘: 표준화된 운영 절차, 정기 검사 및 평가, 성과 평가 및 인센티브 메커니즘, 후속 생산 개선을 위한 피드백 메커니즘을 형성하는 기타 조치를 포함합니다.
2. 방법
EHS 방식: 5S 경영을 실천하고, 분류, 정돈, 청소, 청소, 문해력의 5S 관리 방식을 통해 현장의 깔끔함과 안전성을 향상시킵니다.
예외 관리 방법: 근본 원인 분석을 통해 이상 이벤트의 근본 원인을 심층적으로 탐색하고 이에 대한 솔루션을 개발합니다.
일상관리방법 : KPI지표관리 활용, 핵심성과지표 설정, 생산효율, 품질적격률 등 정량적 관리 실시
3. 논리
EHS 관리, 예외 관리 및 일상 관리는 상호 의존적이고 상호보완적인 논리적 관계를 형성합니다. EHS 관리는 생산의 안전을 보장하고, 예외 관리는 생산의 연속성을 보장하며, 일상 관리는 전반적인 운영 효율성을 향상시킵니다.
결론: EHS, 예외관리, 일상관리를 핵심으로 하는 생산현장 관리 메커니즘을 구축함으로써 기업은 생산 효율성과 제품 품질을 향상시키고 고객 만족을 달성할 수 있습니다. 기업은 변화하는 시장 요구에 적응하기 위해 이러한 관리 메커니즘을 지속적으로 최적화해야 합니다.
콘텐츠 분석 요약
생산현장 관리 보고서**
1. 소개
생산현장 관리의 중요성
현대 제조의 중요성
과학적이고 체계적인 생산현장 관리 메커니즘 구축의 중요성
2. 메커니즘
EHS 관리 메커니즘
EHS 정책 개발
위험 평가 및 제어
훈련 및 인식 제고
예외 관리 메커니즘
예외 보고 시스템
빠른 응답 메커니즘
데이터 분석 및 피드백
일일 관리 메커니즘
표준화된 운영 절차
정기점검 및 평가
성과 평가 및 인센티브 메커니즘
3. 방법
EHS 방법
5S경영 구현
안전검사
환경 모니터링
예외 관리 방법
근본 원인 분석(RCA)
PDCA 사이클
부서 간 협업
일상관리방법
KPI 지표 관리
정기회의
직원 참여
4. 논리
EHS, 예외관리, 일상관리의 관계 및 역할
세 가지의 상호의존성과 상호보완적 관계
5. 결론
과학적이고 체계적인 생산현장 관리 메커니즘을 구축함으로써 생산 효율성과 제품 품질을 향상시키고 고객 만족의 중요성을 실현할 수 있습니다.
시장 경쟁력 강화를 위한 안전하고 안정적인 생산 환경의 중요성
기업은 변화하는 시장 수요에 적응하기 위해 생산 현장 관리 메커니즘을 지속적으로 최적화해야 합니다.