마인드 맵 갤러리 중학교의 지리 지식 포인트 요약 우리 삶의 대륙
2025 년, 새로운 교과서 인민 교육은 주니어 고등학교 지리 7 학년 7 권 7 제 7 장 우리 삶의 대륙 - 아시아 수업 준비 마인드 맵 메모를 정리하고 지식의 핵심 지점에 익숙해지고 기억력을 강화하는 데 도움이됩니다. 도움이 필요한 학생들은 그것을 북마크 할 수 있습니다.
이것은 곤충학에 대한 마인드 맵으로, 곤충의 생태와 형태, 생식 및 발달, 곤충과 인간의 관계를 연구하는 과학입니다. 그것의 연구 대상은 곤충으로, 가장 다양하고 가장 많은 수의 동물이며 생물학적 세계에서 가장 널리 분포되어 있습니다.
이것은 어린이의 내부 동기를 육성하는 방법에 대한 마인드 맵입니다. 기업가를위한 실용적인 가이드, 주요 내용 : 요약, 7. 정서적 연결에주의를 기울이고, 과도한 스트레스를 피하십시오.
이것은 자동화 프로젝트 관리 템플릿, 주요 내용에 대한 마인드 맵입니다. 메모, 시나리오 예제, 템플릿 사용 지침, 프로젝트 설정 검토 단계 (What-Why-How), 디자인 검토 단계 (What-Why-How), 수요 분석 단계 (What-Why-How)에 대한 마인드 맵입니다.
중국의 주요 산업
아프리카 및 오세아니아—중학교 지리
교육 심리학
무균검사방법 마인드맵
뼈 대사의 생화학적 테스트
인적 자원 기획
약리학에 관한 논문
PMA 마인드맵
급성 관상동맥 증후군
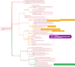
우리가 사는 대륙 - 아시아
우리가 살고있는 대륙 - 아시아
커리큘럼 표준 요구 사항
지도 및 관련 정보를 사용하여 대륙의 지리적 위치를 설명하고 지리적 위치 특성을 기반으로 대륙이 위치한 열 구역 및 강수량의 공간 분포 개요를 판단하십시오.
지도 및 관련 정보를 사용하여 지형, 기후, 인구 및 경제와 같은 대륙의 지리적 특성을 간략하게 요약하십시오.
자연 환경
세계 최대 대륙
위치와 범위
위치
반구 위치 : 동부 반구, 북반구
육상 및 해상 위치 : 북극해, 북쪽에는 북극해, 인도양, 남쪽, 동쪽 태평양이있는 동부 유라시아 대륙
위도 및 경도 위치
경도 범위 : 26ºE → 170ºW
위도 범위 : 11ºS → 81ºN
범위
위도 및 경도 범위 (위의 위도 및 경도 위치 참조)
아시아 - 유럽 분열 : 우랄 산맥 - 우랄 강 - 카스피해 - 그레이터 코카서스 산맥 - 흑해 - 터키 해협 아시아-아프리카 분할 : 수에즈 운하 아시아-뉴스 아메리카 분할 : 베링 해협
세계에서 가장 큰 대륙;
동아시아, 동남아시아, 남아시아, 서아시아, 중앙 아시아 및 북아시아 6 개 지역으로 나뉩니다.
지형은 기복이없고 강이 많습니다
지형 특성
지형 특성 : 지형 유형은 복잡하고 다양하며 주로 고원과 산
지형 특성 : 큰 기복, 중간에서 높고 주변 지역의 낮음
"지형 프로필 다이어그램"에주의를 기울이십시오.
개념적 구별에주의를 기울이십시오 : 지형, 지형 면적, 지형
주요 강
강의 특성 : 지형의 영향을받는 아시아의 강은 주로 중앙 지역의 고원과 산에서 비롯되며, 아시아의 높이의 큰 차이는 많은 큰 강을 포함하여 많은 물에 에너지 자원을 포함했습니다.
북극해로 흐르는 강 : Ob River, Yenisei River, Lena River
태평양에 주입 된 강 : 옐로 리버, 양트 츠 강, 메콩 강
인도양에 주입 된 강 : 갠지스, 인더스
유출 강 : 바다에서 끝나는 강
Tarim River, Amu River, 강
내부 강 : 바다로 흘러가는 강. 사막에서 사라지거나 내륙 호수에 주사하십시오
다양한 기후
아시아 기후의 특성
몬순 기후는 중요하고 대륙 기후가 널리 분포되어 있으며 기후 유형은 다양합니다.
위도, 바다 및 토지 위치 및 지형의 포괄적 인 영향
기후 분포
동쪽과 남쪽
몬순 기후 (열대 몬순 기후, 아열대 몬순 기후, 온대 몬순 기후)
특징 : 비와 열은 같은 기간 동안 농업 생산에 유리하며 홍수와 재난을 쉽게 유발할 수 있습니다.
남동
열대 우림 기후
특징 : 일년 내내 고온과 비가 오는 것
북부 (북극 해안)
추운 기후 (일년 내내 차가운)
서쪽
지중해 기후.
특징 : 뜨겁고 건조한 여름, 온화하고 비가 오는 겨울
남서
열대 사막 기후
특징 : 뜨겁고 가뭄
본부
고원 산 기후 (Qingdaemic-Tibet 고원 및 일부 알파인 지역) : 자연 경관은 수직 변화를 보여줍니다.
인본주의 환경
가장 인구가 많은 대륙
인구 번호
2020 : 4.64 억 (다른 대륙의 전체 인구보다)
1 억 명이 넘는 국가 : 중국, 인도, 일본, 필리핀, 인도네시아, 방글라데시, 파키스탄
인구 밀도
높은 인구 밀도 (예 : 동아시아, 남아시아, 동남아시아) 참고 : 아시아는 세계 토지의 1/3을 차지하며 세계 인구의 3/5를 공급합니다.
스파 스 인구 (예 : 북아시아, 중앙 아시아, 서부 아시아)
인구 증가율
아시아의 인구 증가율은 세계 평균 인구 증가율보다 낮아집니다.
많은 인구 기반, 세계에서 많은 인구가 많은 인구
빠른 경제 발전, 큰 지역 차이
GDP, 1 인당 GDP
빠른 경제 발전
아시아는 경제 생산 측면에서 모든 대륙에서 1 위를 차지합니다.
인구 평균 : 아시아는 남미와 아프리카보다 높고 유럽, 북미 및 오세아니아보다 훨씬 낮습니다.
아시아 경제는 최근 수십 년 동안 경제 협력과 보완적인 장점과 상생 결과를 강화했습니다.
큰 지역적 차이
일본과 한국은 경제 개발 수준이 높은 선진국입니다.
동아시아, 동남아시아 및 남아시아의 일부 신흥 선진국
서아시아의 일부 석유 수출 업체는 높은 수준의 경제 발전을 가지고 있습니다.
농업 기반 경제 개발 수준을 가진 일부 국가는 상대적으로 낮습니다.
여러 국가의 자연, 사회적, 역사적 조건은 크게 다양하며 경제 발전은 고르지 않습니다.
내륙 지역 : 온화한 대륙 기후 (겨울은 추워지고 여름은 따뜻하며 온도는 가난하고 전년 대비, 강수량은 주로 여름에 있습니다)