マインドマップギャラリー 新SBM-DEA統合エネルギーシステムの電源効率評価
これは、新しいSBM-DEA統合エネルギーシステムの電源効率評価に関するマインドマップです。主な内容は、研究状況、結論、導入、ケーススタディ:統合エネルギーシステムの電源効率評価と最適化、MC-です。 SBM-DEA モデル、発行年/年。
2024-01-28 11:53:55 に編集されましたThis article discusses the Easter eggs and homages in Zootopia 2 that you may have discovered. The main content includes: character and archetype Easter eggs, cinematic universe crossover Easter eggs, animal ecology and behavior references, symbol and metaphor Easter eggs, social satire and brand allusions, and emotional storylines and sequel foreshadowing.
[Zootopia Character Relationship Chart] The idealistic rabbit police officer Judy and the cynical fox conman Nick form a charmingly contrasting duo, rising from street hustlers to become Zootopia police officers!
This is a mind map about Deep Analysis of Character Relationships in Zootopia 2, Main content: 1、 Multi-layer network of relationships: interweaving of main lines, branch lines, and hidden interactions, 2、 Motivation for Character Behavior: Active Promoter and Hidden Intendant, 3、 Key points of interaction: logic of conflict, collaboration, and covert support, 4、 Fun Easter eggs: metaphorical details hidden in interactions.
This article discusses the Easter eggs and homages in Zootopia 2 that you may have discovered. The main content includes: character and archetype Easter eggs, cinematic universe crossover Easter eggs, animal ecology and behavior references, symbol and metaphor Easter eggs, social satire and brand allusions, and emotional storylines and sequel foreshadowing.
[Zootopia Character Relationship Chart] The idealistic rabbit police officer Judy and the cynical fox conman Nick form a charmingly contrasting duo, rising from street hustlers to become Zootopia police officers!
This is a mind map about Deep Analysis of Character Relationships in Zootopia 2, Main content: 1、 Multi-layer network of relationships: interweaving of main lines, branch lines, and hidden interactions, 2、 Motivation for Character Behavior: Active Promoter and Hidden Intendant, 3、 Key points of interaction: logic of conflict, collaboration, and covert support, 4、 Fun Easter eggs: metaphorical details hidden in interactions.
新SBM-DEA統合エネルギーシステムの電源効率評価
雑誌/年
エネルギー/2021
導入
背景
エネルギーの開発と効果的な利用、および一人当たりの消費量は、生産技術と生活水準の重要な指標です。化石燃料の燃焼は、深刻な環境汚染と地球温暖化を引き起こしています。エネルギーの不合理な輸送と利用により、多くの廃棄物が発生しています
新しいコンセプト ----統合エネルギーシステム
エネルギーの計画、建設、流通、輸送、貯蔵、消費が有機的に調整・最適化されて形成される総合的なエネルギーの生産・供給・需要システムとして理解できます。統合エネルギーシステムは、エネルギー効率の向上、炭素排出量の削減、クリーンなエネルギー供給の確保にとって非常に重要です。
統合エネルギーシステムのエネルギー供給プロセスを正確に分析および評価して、エネルギー効率を向上させ、炭素排出量を削減できれば、統合エネルギーシステムはより優れた省エネルギーを実現できます。
方法論
エネルギー最適化と炭素排出削減のためのモンテカルロ測定データ包絡解析(MC)法(MC-DBM-DEA)に基づく総合的なエネルギーシステムのエネルギー供給効率評価モデル。
MC は、複雑な空間における多次元平均を推定し、広範なパフォーマンスと時間のデバッグを通じて対応するソリューションを修正し、精度要件を満たし、統合エネルギー システムの電源データを拡張できます。 FテストにおいてMC拡張の有効性を検証
研究状況
Ma et al.は、分析階層プロセス、アンチエントロピー法、および改良されたグレー相関法を使用した包括的な方法を使用して、包括的なインデックスの重みを取得し、包括的な評価モデルを確立しました。
上記の方法には一定の利点がありますが、多生産の生産活動を十分に分析することはできません。 DEA は生産関数の特定の形式を決定する必要がないため、環境効率とエネルギー効率の研究において大きな利点となります。
Negar らは、DEA 法を使用してヨーロッパの 71 の洋上風力発電所の効率を評価しました。その結果、各国の洋上風力発電所の相対効率の中央値に統計的な差がないことが示されました。
従来の DEA モデル。従来の DEA モデルは、各 DMU の可能な入力および複数の出力緩和を考慮していません。
Shang らは、望ましくない発電を考慮した SBM-DEA モデルを使用して、中国のさまざまな地域における全要素エネルギー効率を分析しました。
炭素排出効率の詳細な分析は、SBM-DEA モデルを使用して実施されました。その結果、各州によって炭素排出効率には大きな差があるものの、いずれの州も低炭素排出開発モデルを示していることがわかりました。
従来の DEA モデルと比較して、SBM-DEA モデルは、環境からの予期せぬ出力を処理する際に、環境要因の効率レベルをそれぞれ評価するための入力要素として使用できます。
Dmitry らは、MC 法を使用して、システムの不十分な状態を分析することによって電力システムの信頼性を評価しました。
Brandon らは、MC 手法を使用して、大規模で複雑な電力システムに対する地震の影響を評価しています。
データ駆動型モデリングの精度と堅牢性は、モデリングに使用されるサンプルの数と分布に密接に関係しています。統合エネルギーシステムのエネルギー供給データが小さい場合、精度や堅牢性が低下する可能性があります。 MC 法はサンプルデータが小さい場合の問題をうまく解決でき、多くの分野で応用されています。
堅牢性とは、変化、不確実性、または外乱に対するシステムまたはモデルの耐性を指します。データ サイエンスと機械学習において、堅牢なモデルとは、さまざまな種類のデータや入力の変更に直面しても安定したパフォーマンスを維持するモデルのことです。
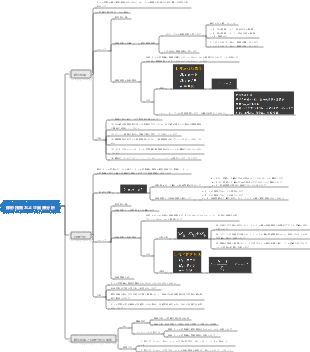
MC-SBM-DEAモデル
SBM-DEAモデル
従来の DEA モデルのほとんどは、半径測定モデルと角度測定モデルです。ラジアル モデルでは、緩和の問題が無視されることがよくあります。同時に、角度モデルは通常、1 方向の角度 (入力方向または出力方向) のみを考慮します。 Tone は最初に、スラック変数測定に基づいた非放射状かつ非角度の SBM-DEA モデルを提案しました。 SBM-DEA モデルは、スラック変数を目的関数に直接導入するため、環境要因を SBM-DEA モデルの測定にうまく組み込むことができます。
効率測定結果は、DMU 測定の入出力項の影響を受けません。
効率値と各入出力の差は単調減少
SBM-DEA基本形
スカラーを導入することにより、元のモデルを式 1 で説明される線形計画形式に変換できます。
従来の DEA モデルでは、入力または出力の緩和を考慮せずに、望ましくない出力を入力に変換することによって処理されます。この問題を解決するために、Tone は式 (1) の新しい DEA モデルを提案しました。
モンテカルロ法(MC)
確率論における大数定理と中心極限定理は、MC 法の理論的基礎です。
この定理は、n が十分に大きいが有限の値を持つ場合に、MC 法の推定値がどのように分布するのかも証明します。
確率論における大数定理と中心極限定理は、MC 法の理論的基礎です。
この定理は、n が十分に大きいが有限の値を持つ場合に、MC 法の推定値がどのように分布するのかも証明します。
f は信頼性関数です
モンテカルロ法は、複雑なシステムにおける変数間の不確実性と関係を推定するために使用できます。
MC-SBMDEAモデルのエネルギー供給効率評価モデル
統合エネルギー システムからデータ オブジェクトを選択して分析する
統合エネルギー システムの入力、望ましい出力、および望ましい出力を決定する
MC手法を用いたエネルギー供給データの展開
仮説検証による拡張データの妥当性検証
拡張データに基づくSBM-DEA分析
統合エネルギーシステムの電源効率とスラック変数を取得
エネルギー供給の最適化と効率分析。
ケーススタディ:統合エネルギーシステムの電源効率評価と最適化
統合エネルギーシステム
統合エネルギーシステムとは、ある分野において高度な物理情報技術や革新的な管理モデルを活用し、複数のエネルギー源等を統合することを指します。
データの前処理と指標の選択
データの前処理
このプロセスシミュレーションでは、主に大、中、小の 3 つの負荷サイズを測定し、合計 30 個のデータ サンプルを計算しました。
発電、冷凍、暖房のニーズなど、さまざまなエネルギー需要の下でのシステムの動作を反映します。
インジケーターの選択
インジケーターを入力してください
冷却負荷
暖房負荷
電気負荷
内燃機関負荷
出力インジケーター
冷凍収入
光熱収入
電力販売
期待される出力
炭素税
予期しない出力
モンテカルロシミュレーション
MC法に基づいてデータを拡張し、データの規模を拡大し、実験の精度を確保します
30サンプルデータを100サンプルデータに拡張
元のデータ サンプルと MC ベースの拡張データ サンプルの間に有意な差があるかどうかをテストするために、F テスト方法を使用して差をテストします。 F 値は 0.41 で、元のサンプル データと拡張データの間に差がないことを示します。
エネルギー電源効率解析
SBM-DEA 分析結果は、元の 30 サンプルに対して実行されました。
16 サンプルの効率は有効であり、有効の 3 分の 1 以上です。サンプル効率が最も低いデータの効率値は 0.93 を超えており、元の 30 サンプルの中で SBM-DEA の分解能が低いことを示しています。
MC法により得られた拡張データのうち100サンプルをSBM-DEAを用いて解析した。
効率値は 0.9 に集中しており、最小効率値は 0.8 より大きくなります。これら 100 個の拡張サンプルのうち有効なサンプルは 10 個のみであり、全データの 10 分の 1 を占めます。このことは、この手法が統合エネルギー システムの MC ベースの拡張サンプルにおいて高い認識能力を持っていることを示しています。
すべての非効率データの内燃エンジンの負荷と望ましくない出力 (炭素税) はゼロではないため、これらのサンプルは無効になります。これら 2 つのスラック変数のみを改善する必要があります。 16 個の効率的なサンプル (効率値が 1) を使用すると、他の非効率なサンプルが構成調整のために最適な生産構成を参照できると判断されます。
図 5 から、入力、15 個の無効な出力、および 15 個の無効な出力のスラック変数が選択されて、図 6 が得られます。
入力、15 個の無効な出力、および 15 個の無効な出力のスラック変数は図 5 から選択されました。
無効な9番目と10番目のサンプルの改善前後の比較
結論は
モデル構築
モンテカルロ シミュレーション (MC): 拡張サンプル データ
SBM-DEA:入力、希望出力、不要出力を備えた統合エネルギーシステムの電源効率評価モデルの確立
結果と利点
提案された方法は、パフォーマンスの良い意思決定ユニット (DMU) と悪いパフォーマンスの意思決定ユニット (DMU) を高度な識別で識別することができ、それによってより効率的なグループ化が得られます。
このモデルは、統合エネルギー システムのエネルギー効率管理に前向きな意味を持ちます。サンプル数が増加すると、統合エネルギーシステムのエネルギー供給効率は 0.9 付近に集中します。
インプット、望ましいアウトプット、望ましくないアウトプットのスラック変数を合理的に割り当てることで、統合エネルギーシステムの非効率な供給を効果的に実現し、エネルギー供給効率と環境利益を向上させることができます。
今後の仕事の展望
今後の作業では、統合エネルギー システムのエネルギー供給効率のより包括的な評価を可能にするために、クリーン エネルギー源 (太陽光発電や風力エネルギーなど) が統合エネルギー システムのエネルギー効率とエネルギー貯蔵コストに及ぼす影響を検討します。