マインドマップギャラリー 第 6 章 長期株式投資および合弁事業契約
長期株式投資の基本概念をまとめた2024年ノートカンファレンスのレビュー概要、 子会社等への長期株式投資の計測
2024-01-19 14:26:07 に編集されました第 6 章 長期株式投資および合弁事業契約
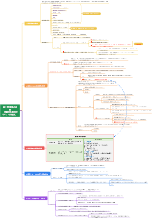
1. 長期株式投資の基本的な考え方
長期的な株式投資
子会社への投資
コントロール
共通支配下の企業結合
共通の支配下にない企業結合
原価法
合弁事業への投資
共同制御
関連企業への投資
多大な影響力
非企業結合
权益法
長期株式投資の認識タイミング
意味
投資家が自らの帳簿やステートメントで投資先への株式投資を確認できる時点を指します。
たとえ実際にコントロールできたとしても、事実から真実を探求する
同一コントロールと非同一コントロールの名詞
2. 子会社に対する長期株式投資の測定
基本概念
注意
この章で説明するのはすべて保有合併です。
マージタイプ
共通支配下の持株会社の合併
共通の支配下にない持株会社の合併
同一コントロールを判定するためのキーワード
親会社より取得
同じグループに属している
会社によって管理されている
関連当事者に属する
同じ制御機能
簿価は変わらず、損益は認識されません。
同一でないコントロール
公正価値で測定され、損益として認識される
初期測定
その後の測定
3. 関連会社および合弁事業への長期株式投資の測定
1. 初期測定、子会社の長期株式投資記憶を比較
2. 事後測定(持分法測定、6ステップ法)
ステップ 1: 初期投資コストの調整
初期投資コスト (A) = 支払われた対価の公正価格 取引コスト
投資先の識別純資産の時価(B)=投資先の識別純資産の時価×持株比率
A>B の場合、調整は行われず、超過分は実際にはのれんになります。
A<Bの場合、調整、その差額は実際には投資企業からの譲歩となり、投資企業は経済利益として流入する
予約価格、誰が誰を選出するのか?
ステップ 2: 投資ユニットが純利益を実現する
運用収益(C)=調整後投資口当期純利益×持株比率
投資先が実現する純利益は、調整されているかどうかによって異なります。
利益帰属期間の問題に関しては、投資会社は投資日から貸借対照表日までに被投資者が実現した純利益のみを享受します。
ステップ 3: 投資ユニットが純損失を被る
多肢選択問題が出題されます
投資損失、投資収益の計算式=修正投資口純損失×持株比率
超過損失の順
長頭の簿価を相殺(損益調整勘定により長頭の簿価を0に調整)
長期債権(実質的に純資産を構成する債権)との相殺
推定負債を認識する(超過損失債務を引き受ける場合)
オフブックレビュー登録
エントリ
借りる
長期的な利益
ローン
長期株式投資→損益調整①
長期債権②
推定負債③
簿外記帳④
ステップ 4: 投資先が現金配当を宣言する
会計は通常比例配分で行われ、受取配当金は銀行預金に含まれます。
注意
投資ユニットが現金配当を支払うのか、株式配当を支払うのかを必ず尋ねてください。
株式の配当については、投資会社は会計処理を行っていませんが、株価の変動を反映して配当落ち日に増加した株式数を表示する必要があります。
ステップ5:投資先のその他の包括利益の推移
概念:企業会計基準に基づき、損益計算書に計上されない諸損益から法人税等の影響を差し引いた企業の純利益を指します。
ステップ6: 投資先のその他の持分の変動
概念:その他の資本とは、株式資本、資本準備金、剰余金、未分配利益以外の企業の所有者資本の増減を指します。
会計エントリ
借りる
長期株式投資→その他株式変動
ローン
資本は積立金を提供します → その他の資本準備金
注意
持分法適用による長期株式投資の減損
会計エントリ
借りる
資産減損損失
ローン
長期株式投資の減損引当金
3. 投資口純利益調整額の概要
4. 催事等の会計処理
ベンチャーキャピタル機関による関連企業または合弁事業への投資の分類
ベンチャーキャピタル機関
投資信託
同様の機関
当初認識時に、保有投資は公正価値で測定される金融資産として認識され、変動額は経常損益に含まれます。
消極的希薄化により株式保有比率が低下した場合、「埋め込まれたのれん」は繰越されます。
5. 廃棄
配当金を支払う
借りる:
未収配当金
ローン:
長期株式投資→損益調整
純利益を達成する
借りる:
長期株式投資→損益調整
ローン:
投資収益
以前に現金配当が支払われたことがある場合は、現金配当を除いて計算する必要があります。
その他の包括利益
借りる:
長期株式投資→その他の包括利益
ローン:
その他の包括利益
他の株主が資本を注入した
借りる:
長期株式 Tuozi → その他の株式変動
ローン:
資本準備金→その他資本準備金
4. 長期株式投資の会計処理の変更
6つの会計方法の変換(投資価値の計算)
国境を越えた原則
金融資産→持分法適用
金融資産→原価法
共通の支配下にない企業結合
共通支配下の企業結合
持分法→金融資産
持分法→原価法
長期株式投資(共通支配下にない企業)
長期株式投資(共通支配企業) 値は上司のレポートに記載されている値です。
原価法→金融資産
原価法→持分法
5. ジョイントアレンジメント(まだよく分かりません)
共同協定の承認
ジョイントの配置
定義: 2 つ以上の当事者によって共同管理される取り決め
判断: 共同管理があるかどうかが、ある取り決めが共同取り決めであるかどうかを判断する鍵となります。
共同制御
関連する合意に基づく協定に対する共有管理、および協定の関連活動については、決定を下す前に、管理を共有する当事者が全会一致で合意する必要があります。
概念: 集団的統制は、必ずしも共同的統制を構成するわけではありません。集団的統制取り決めにおける参加者の組み合わせが一意である場合にのみ、共同的統制を構成することができます。
共有管理 = 集団管理 全会一致の同意
共同協定の異なる当事者
ジョイントベンチャー
共同取り決めに対する共同管理を共有する参加者
非合弁当事者
共同取り決めに対する共同管理を好まない参加者
ジョイントアレンジメントの分類
共同作戦
合弁当事者が協定の関連資産を享受し、協定の関連負債を引き受ける共同協定。
共同協定の使用基準
合弁事業
合弁当事者は協定の純資産に対する権利のみを有する
長期的な株式投資の原則を使用する