마인드 맵 갤러리 3장 단백질 화학
2021년 제4판인 Wu Guanghong Edition에는 주로 기본 개념이 포함되어 있으며, 아미노산, 펩타이드, 단백질 등 이 마인드맵이 도움이 되길 바랍니다!
2024-02-08 17:12:29에 편집됨이것은 (III) 저산소증-유도 인자 프롤릴 하이드 록 실라 제 억제제에 대한 마인드 맵이며, 주요 함량은 다음을 포함한다 : 저산소증-유도 인자 프롤릴 하이드 록 실라 제 억제제 (HIF-PHI)는 신장 빈혈의 치료를위한 새로운 소형 분자 경구 약물이다. 1. HIF-PHI 복용량 선택 및 조정. Rosalasstat의 초기 용량, 2. HIF-PHI 사용 중 모니터링, 3. 부작용 및 예방 조치.
이것은 Kuka Industrial Robots의 개발 및 Kuka Industrial Robot의 모션 제어 지침에 대한 마인드 맵입니다. 주요 내용에는 쿠카 산업 로봇의 역사, 쿠카 산업 로봇의 특성, 쿠카 산업 로봇의 응용 분야, 2. 포장 프로세스에서 쿠카 로봇은 빠르고 일관된 포장 작업을 달성하고 포장 효율성을 높이며 인건비를 줄입니다. 2. 인건비 감소 : 자동화는 운영자에 대한 의존성을 줄입니다. 3. 조립 품질 향상 : 정확한 제어는 인간 오류를 줄입니다.
408 컴퓨터 네트워크가 너무 어렵습니까? 두려워하지 마세요! 나는 피를 구토하고 지식 맥락을 명확히하는 데 도움이되는 매우 실용적인 마인드 맵을 분류했습니다. 컨텐츠는 매우 완전합니다. 네트워크 아키텍처에서 응용 프로그램 계층, TCP/IP 프로토콜, 서브넷 디비전 및 기타 핵심 포인트에 이르기까지 원칙을 철저히 이해하는 데 도움이 될 수 있습니다. 📈 명확한 논리 : Mindmas 보물, 당신은 드문 기회가 있습니다. 서둘러! 이 마인드 맵을 사용하여 408 컴퓨터 네트워크의 학습 경로에서 바람과 파도를 타고 성공적으로 해변을 얻으십시오! 도움이 필요한 친구들과 공유해야합니다!
이것은 (III) 저산소증-유도 인자 프롤릴 하이드 록 실라 제 억제제에 대한 마인드 맵이며, 주요 함량은 다음을 포함한다 : 저산소증-유도 인자 프롤릴 하이드 록 실라 제 억제제 (HIF-PHI)는 신장 빈혈의 치료를위한 새로운 소형 분자 경구 약물이다. 1. HIF-PHI 복용량 선택 및 조정. Rosalasstat의 초기 용량, 2. HIF-PHI 사용 중 모니터링, 3. 부작용 및 예방 조치.
이것은 Kuka Industrial Robots의 개발 및 Kuka Industrial Robot의 모션 제어 지침에 대한 마인드 맵입니다. 주요 내용에는 쿠카 산업 로봇의 역사, 쿠카 산업 로봇의 특성, 쿠카 산업 로봇의 응용 분야, 2. 포장 프로세스에서 쿠카 로봇은 빠르고 일관된 포장 작업을 달성하고 포장 효율성을 높이며 인건비를 줄입니다. 2. 인건비 감소 : 자동화는 운영자에 대한 의존성을 줄입니다. 3. 조립 품질 향상 : 정확한 제어는 인간 오류를 줄입니다.
408 컴퓨터 네트워크가 너무 어렵습니까? 두려워하지 마세요! 나는 피를 구토하고 지식 맥락을 명확히하는 데 도움이되는 매우 실용적인 마인드 맵을 분류했습니다. 컨텐츠는 매우 완전합니다. 네트워크 아키텍처에서 응용 프로그램 계층, TCP/IP 프로토콜, 서브넷 디비전 및 기타 핵심 포인트에 이르기까지 원칙을 철저히 이해하는 데 도움이 될 수 있습니다. 📈 명확한 논리 : Mindmas 보물, 당신은 드문 기회가 있습니다. 서둘러! 이 마인드 맵을 사용하여 408 컴퓨터 네트워크의 학습 경로에서 바람과 파도를 타고 성공적으로 해변을 얻으십시오! 도움이 필요한 친구들과 공유해야합니다!
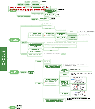
3장 단백질 화학
기본 사상
단백질 : 아미노산이 펩타이드 결합으로 연결된 고분자 질소함유 화합물
단백질의 원소 조성: 주로 C, H, O, N, S
단백질의 기본 단위: 아미노산(20개의 아미노산으로 구성)
아미노산: 아미노기를 함유한 카르복실산
아미노산
구성: 글리신을 제외하고 다른 단백질 아미노산의 α탄소 원자는 비대칭 탄소 원자이다.
20가지 일반적인 아미노산 분류
(1) R 그룹의 구조에 따라: 지방족 아미노산, 방향족 아미노산, 헤테로사이클릭 아미노산, 헤테로사이클릭 이미노산
(2) R 그룹의 구조적 극성에 따라: 극성 및 비극성 아미노산
(3) 아미노산의 산도와 알칼리도에 따른 아미노산: 중성, 산성, 염기성 아미노산
산성 아미노산: 아스파르트산, 글루타민산
기본 아미노산: 아르기닌, 라이신, 히스티딘
중성 아미노산: 기타
(4) 영양 상태에 따라: 필수 아미노산 및 비필수 아미노산
중요한 속성
물리적 특성: 무색 결정, 결정 또는 용액에 양쪽성 이온 상태로 존재함, 매우 높은 융점, 다양한 광학 회전(글리신 제외) 및 다양한 흡수 스펙트럼...
흡수 스펙트럼: Trp, Tyr 및 Phe는 280nm 근처의 빛을 흡수할 수 있으며, 다른 아미노산은 가시광선을 흡수하지 않습니다.
양쪽성 특성: 아미노산은 산-염기 특성을 가지며 양쪽성 전해질의 일종입니다.
pI: 아미노산의 정전기 전하가 "0"일 때 용액의 pH 값을 아미노산의 등전점이라고 하며 pI로 표시됩니다.
용액의 pH=pI일 때, 아미노산은 주로 양성이온 형태로 존재합니다.
용액의 pH가 < pI이면 아미노산은 주로 양이온의 형태로 존재합니다.
용액의 pH가 >pI이면 아미노산은 주로 음이온의 형태로 존재합니다.
아미노산의 등전점 계산 팁
중성 아미노산: pI=(pK1 pK2)/2
기본 아미노산: pI = (두 개의 더 큰 pK의 합) / 2
산성 아미노산: pI = (두 개의 더 작은 pK의 합) / 2
중요한 화학 반응
(1) 닌히드린 반응
(2) 아질산반응
(3) 디니트로플루오로벤젠 반응(Sanger 반응)
(4) 페닐이소티오시아네이트 반응(Edman 반응)
(5) Dansyl-cl 반응
펩타이드
정의: 두 개 이상의 아미노산이 펩타이드 결합으로 연결된 화합물
단백질
정의: 폴리펩티드의 분자량이 특정 공간 구조를 가질 만큼 충분히 크면 단백질로 간주할 수 있습니다.
1차 구조(Primary Structure) : 단백질 폴리펩티드 사슬의 아미노산 순서를 말하며, 주요 연결 결합은 펩타이드 결합이며, 일부 이황화 결합도 존재합니다.
공간 구조 기반
힘: 수소 결합, 소수성 힘, 이온 결합, 반 데르 발스 힘, 배위 결합, 에스테르 결합 등을 포함한 2차 결합
아미드 평면 및 펩타이드 단위
2차 구조
정의: 수소결합의 작용으로 인한 폴리펩티드 사슬 주쇄의 공간적 배열(즉, 주쇄 자체가 접히고 감겨지는 방식)
유형: α 나선, β 시트, β 회전, γ 회전, 랜덤 코일
초2차 구조
정의: 인접한 2차 구조 단위(α-나선, β-시트 등)가 서로 접근하여 공간적으로 식별 가능하고 규칙적인 2차 구조 어셈블리를 형성하는 조합을 의미합니다.
유형: αα, βxβ, β-Zigzag, β-주름 배럴 등
모티프(Motif): 공간상에서 서로 근접하여 특별한 공간 구조를 형성하는 2차 구조를 갖는 2개 또는 3개의 펩타이드 세그먼트를 의미합니다.
구조 도메인 도메인: 종종 두 개 이상의 공간적으로 구별되는 영역을 형성할 수 있는 더 큰 구형 단백질 분자 또는 하위 단위의 3차원 구조를 의미합니다. 이 상대적으로 독립적인 3차원 실체를 구조 도메인이라고 합니다.
3차 구조
2차 구조를 기반으로 폴리펩타이드 사슬이 더욱 복잡한 3차원 구조로 접혀 감겨 있는 것을 말하며, 이는 주로 비공유 결합(수소 결합, 이온 결합, 소수성 결합, 이황화 결합)에 의해 유지됩니다. 이는 다음과 같이 이해될 수 있습니다. 2차 구조 단위의 집합이 3차 구조를 형성합니다.
4차 구조
올리고머 단백질의 하위 단위의 3차원 배열과 하위 단위 간의 상호 작용을 나타냅니다. 이는 단백질 소단위가 고분자로 중합되는 방식으로 이해될 수 있습니다(하위 단위는 올리고머 단백질에서 3차원 구조를 갖는 각 폴리펩티드 사슬을 말하며 단백질 분자의 가장 작은 공유 단위입니다). 참고: 단일 사슬 단백질은 4차 구조를 갖지 않습니다.
섬유상단백질과 구상단백질 : 분자축의 비가 10보다 크면 섬유상단백질, 10보다 작으면 구상단백질이다.
초점: 단백질의 구조와 기능, 구조와 기능의 관계, 아미노산의 분류와 성질