心智圖資源庫 部門年度工作目標的製定與流程管理
部門年度工作目標的製定與過程管理,幫助業務部門管理者圍繞企業策略目標有效制定與管理部門目標達成。
これはバクテリアに関するマインドマップであり、その主な内容には、概要、形態、種類、構造、生殖、分布、アプリケーション、および拡張が含まれます。概要は包括的で綿密で、レビュー資料として適しています。
これは、植物の無性生殖に関するマインドマップであり、その主な内容には、概念、胞子の生殖、栄養生殖、組織培養、芽が含まれます。概要は包括的で綿密で、レビュー資料として適しています。
これは、動物の生殖発達に関するマインドマップであり、その主な内容には、昆虫、カエル、鳥、性的生殖、無性生殖が含まれます。概要は包括的で綿密で、レビュー資料として適しています。
年度培訓計劃
2025工作規劃
人力資源三支柱年度工作計劃
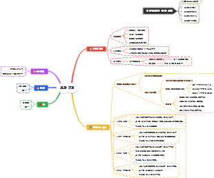
部門年度工作目標 的製定與流程管理
目標建立
明確公司策略目標:確保部門目標與公司的整體發展計畫保持一致
市場研究與數據分析:確保目標制定符合產業普遍規律與企業發展趨勢
市場趨勢與競品分析
歷史數據分析
市場潛力分析
目標設定:沒有絕對合理的目標,比起調整目標不如申請更多資源
目標市場在哪裡——作戰地圖
目標客戶是誰-客戶畫像
目標實現路徑—銷售策略
目標驗證-符合SMART原則
目標拆解
圍繞銷售策略拆解目標,找出對業績影響程度最大的關鍵點
將分割的目標還原成具體“業務動作”
明確「業務動作」的品質標準
制定階段性目標,增加大目標可控性
資源 匹配
人員
職位/組織架構要匹配業務流程
人員能力要匹配崗位職責要求
費用
費用科目的設計要有的放矢
費用的使用原則不是平均分配,而是按需分配
費用的使用核銷要對結果負責
其他資源
公司領導階層可以作為資源使用
產業/同業資源
合作夥伴資源
考核與激勵
考核(KPI)內容要量化,要有時效要求,考核內容控制在3-4項
激勵政策要圍繞銷售策略制定,獎勵及時,規則簡單易懂。
分析複盤
目標回顧:當初的目的或期望的結果
結果評估:對比目標的差距,亮點與不足
過程敘述:客觀呈現執行過程
原因分析:找出成功或失敗的根本原因,包括主管與客觀原因
經驗總結:反思問題,總結經驗,提煉規律
行動計畫:建立什麼,維持什麼,停止什麼
培訓賦能
人員發展
建立崗位能力模型
員工職缺能力評估(淘汰&升遷)
業務賦能
部門各職缺工作手冊(日常工作內容標準化)
上崗前培訓
業務能力提升培訓
團隊管理
業務管理工具
績效改進面談
團隊建立
團隊文化建設
人文關懷