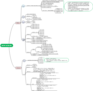
心智圖資源庫 第八章人力資源規劃與薪酬管理心智圖
關於第八章人力資源規劃與薪酬管理心智圖,中級經濟師-工商管理,包含意義與內容、制定程序、需求與供給預測等。
編輯於2023-11-10 11:16:20Microbiologia medica, Infezioni batteriche e immunità riassume e organizza i punti di conoscenza per aiutare gli studenti a comprendere e ricordare. Studia in modo più efficiente!
La teoria cinetica dei gas rivela la natura microscopica dei fenomeni termici macroscopici e le leggi dei gas trovando la relazione tra quantità macroscopiche e quantità microscopiche. Dal punto di vista del movimento molecolare, vengono utilizzati metodi statistici per studiare le proprietà macroscopiche e modificare i modelli di movimento termico delle molecole di gas.
Este é um mapa mental sobre uma breve história do tempo. "Uma Breve História do Tempo" é um trabalho científico popular com influência de longo alcance. Ele não apenas introduz os conceitos básicos da cosmologia e da relatividade, mas também discute os buracos negros e a expansão. Do universo. questões científicas de ponta, como inflação e teoria das cordas.
Microbiologia medica, Infezioni batteriche e immunità riassume e organizza i punti di conoscenza per aiutare gli studenti a comprendere e ricordare. Studia in modo più efficiente!
La teoria cinetica dei gas rivela la natura microscopica dei fenomeni termici macroscopici e le leggi dei gas trovando la relazione tra quantità macroscopiche e quantità microscopiche. Dal punto di vista del movimento molecolare, vengono utilizzati metodi statistici per studiare le proprietà macroscopiche e modificare i modelli di movimento termico delle molecole di gas.
Este é um mapa mental sobre uma breve história do tempo. "Uma Breve História do Tempo" é um trabalho científico popular com influência de longo alcance. Ele não apenas introduz os conceitos básicos da cosmologia e da relatividade, mas também discute os buracos negros e a expansão. Do universo. questões científicas de ponta, como inflação e teoria das cordas.
第八章 人力資源規劃 與薪酬管理 (13分左右)
【本章考情分析】
第一節 人力資源規劃
【考點1】含義與內容
【考點2】制定程序
【考點3】需求與供給預測
案例分析
第二節 績效考核
【考點1】意義與特點
【考點2】意義與功能
【考點3】內容與標準
【考點4】步驟與方法
第三節 薪酬管理
【考點1】概念、構成與功能
【考點2】含義及其影響因素
【考點3】原則與流程
考場4】基本薪酬設計
【考點5】激勵薪資與福利的設計
章節錯題分析
未掌握知識點
人員接續及升遷計畫內容
績效考核內容
有薪年休假制度
連續工作1年以上
績效考核的最後一個步驟
運用
福利管理規劃階段工作
確定需要提供的福利項目
福利成本預算
制定福利實施計劃
第一節 人力資源規劃
【考點1】含義與內容
類別
按時間
(1)短
≤1
(2)中
1<X<5
(3)長
≥5
年
按性質
總體規劃
提升
企業績效
增減
人員數量
改善
人員結構及素質
促進
員工個人發展
具體計劃
人員
補充
數量
類型
層次
明確
優化人員結構
使用
最佳化
部門編制
人員結構
改善績效
合理配置
加強職務輪調
接續及升遷
確定後備人員數量
優化人員結構
提升績效目標
培訓開發
改善人員知識技能
明確培訓數量及類別
提升績效
改善
工作作風
企業文化
薪酬激勵
增加
勞動供給
士氣提高
績效改善
勞動關係
降低
非期望離職率
改善
勞動關係
減少
投訴
爭議
退休解聘
降低
人工成本
維護
企業規範
改善
人力資源結構
【考點2】制定程序
人力資源資訊分為
企業內部
企業發展策略
經營計劃。
人力資源現狀
外部
企業不可控
【考點3】需求與供給預測
需求預測
影響因素
企業未來要求
預期流動率
生產技術提高
組織管理變革
提高品質/進入新市場的決策
財務資源約束
方法
管理人員判斷
適用於短期預測
德爾菲
有經驗的專家
轉換比率分析
根據
歷史數據
關鍵點
找出企業業務增量與人力資源增量和企業主 體人員與輔助人員的比例關係
一元迴歸分析
公式:y=a bx
供給預測
包括
內部
人員核查
適用範圍
靜態方法用於短期
管理人員接續計劃
人員流入量
可提升
新招聘
人員流出量
公式:現職人員數 提 升為本職位人員數 招募人員數-提升/降職為其他職位人 員數-退休人員數-辭職人員數
適用範圍
管理
工程技術
馬可夫模型
案例分析
基本思路:
找規律
推測未來
應用廣泛
外部
影響因素
本地區
供給率
人口總量
人力資源
整體構成
人力資源
供需狀況
勞動市場
宏觀經濟情勢
失業率預期
市場供需
產業勞動力
職業市場狀況
第二節 績效考核
【考點1】意義與特點
績效分為
企業
部門
員工個人
特點
多因性
多維度
變動性
【考點2】意義與功能
功能
管理
獎懲
晉級
訓練
激勵
獎勵
學習和導向
溝通
監控
增進績效
【考點3】內容與標準
內容
專案
包括
工作
業績
最重要
能力
態度
指標
標準
注意
使用量化標準
適度
具有可變性
【考點4】步驟與方法
步驟
準備
主要任務
訂訂計劃
做好技術準備工作
選擇考核者
明確標準
確定方法
實施
主要任務
溝通
貫穿整個週期
評價
主體
上級
同事
下級
本人
客戶。
導致誤差或錯誤原因
從眾心理
暈輪
優先與近期
邏輯推理
偏見
效應
回饋
運用
方法
民主評審
定義
聽取個人述職報告
優點
民主性強
操作簡單
容易控制
書面鑑定
定義
以書寫文字
對象(案例分析)
國
中
專業技術人員
職能管理人員
優點
明確靈活
反饋簡潔
關鍵事件
定義
用描述性的文字
優點
考核結果以事實為依據
比較法
適用
人數較少
三種方法
直接排序
交替排序
一一對比
量表法
兩種方法
評級量表
行為錨定評價
取二者所長
評級量表
關鍵事件
第三節 薪酬管理
【考點1】概念、構成與功能
構成
基本
激勵
間接
普遍性
功能
對員工
保障
激勵
調節
對企業
加值
改善
用人活動功效
協調
關係
塑造
文化
促進
變革
發展
對社會
【考點2】含義及其影響因素
影響因素
企業
外部
法律法規
物價水準
供需狀況
勞動市場
薪資狀況
其他企業
內部
經營策略
發展階段
財務狀況
員工
職位
績效表現
工作年限
【考點3】原則與流程
原則
公平
外部
同一行業
同一地區
同等規模
基本相同
內部
薪酬與貢獻一致
員工個人
報酬
績效
匹配
競爭
激勵
量力而行
合法
流程
考場4】基本薪酬設計
前提
實施
薪資調查
等級的建立
公式
最高
區間中位數×(1 薪酬浮動率)
最低
區間中位數×(1-薪資浮動率)
浮動率考慮因素
支付能力
等級本身的價值
價值差異
重疊比率
以職位為導向
職位
等級
分類
計點
付酬因素
適用企業
管理程度較高
因素比較
6個環節
以技能為導向
知識
技能
基礎
寬頻型薪酬結構的概念、特性與作用
特點
可能性
增加薪酬
科技
能力
提升
企業
市場供需變化
作用
支撐運行
扁平型組織結構
引導
能力提高
促進
職位輪調與調整
薪資管理水平
有利於
角色轉換
管理人員
人力資源專業人員
員工
勞動市場
【考點5】激勵薪資與福利的設計
設計
個人
計件製
工時制
績效工資
調薪
獎金
月/季浮動
特殊績效認可的計劃
表揚
度假
若干獎金
群體
分享計劃
利潤
效益
員工持股制度
福利的內容與管理
特點
實物支付或延期支付
準固定成本
內容
國家法定
法定的社會保險(五險)
房屋公積金
公休假日
法定假日
有薪休假
企業自主
管理
調查
規劃
實施
回饋