マインドマップギャラリー 人生の本当の優先事項
人生の真の優先事項は主観的で異なる概念であり、個人的な価値、人生経験、目標の追求などのさまざまな要因に影響されます。人生の多くのことの優先順位を理解することは、コアを把握し、迂回を避けることを助長します。
2025-02-07 16:44:05 に編集されましたルミ:精神的な目覚めの10次元。あなたが自分自身を探すのをやめるとき、あなたが探しているのはあなたを探しているので、あなたは宇宙全体を見つけるでしょう。あなたが毎日忍耐することは何でもあなたの精神の深みへの扉を開くことができます。沈黙の中で、私は秘密の領域に滑り込み、私は私の周りの魔法を観察するためにすべてを楽しんだが、何の騒ぎをしなかった。翼で生まれたときに、なぜcraいるのが好きですか?魂には独自の耳があり、心が理解できないことを聞くことができます。すべてへの答えを内向きに求めてください、宇宙のすべてがあなたの中にあります。恋人たちはどこかで会うことはなく、この世界には別れもありません。傷は光があなたの心に入るところです。
慢性心不全は、心拍数の速度の問題だけではありません!これは、心筋収縮と拡張期機能の減少によって引き起こされ、それが不十分な心拍出量につながり、肺循環の鬱血と全身循環のうっ血を引き起こします。原因、誘導、補償メカニズムまで、心不全の病態生理学的プロセスは複雑で多様です。浮腫を制御し、心臓の前面と後負荷を減らし、心臓の快適機能を改善し、基本的な原因を予防し、治療することにより、この課題に効果的に対応できます。心不全とマスタリング予防と治療戦略のメカニズムと臨床的症状を理解することによってのみ、心臓の健康をよりよく保護できます。
虚血再灌流損傷は、臓器や組織が血液供給を回復すると、細胞機能と代謝障害、構造的損傷が悪化する現象です。その主なメカニズムには、フリーラジカル生成の増加、カルシウム過負荷、および微小血管および白血球の役割が含まれます。心臓と脳は一般的な損傷した臓器であり、心筋の代謝と超微細構造の変化、心機能の低下などの変化として現れます。予防と制御の測定には、フリーラジカルの除去、カルシウム過負荷の減少、代謝の改善、低温、低温、低圧などの再灌流条件の制御が含まれます。これらのメカニズムを理解することは、効果的な治療オプションの開発に役立ち、虚血性損傷を軽減するのに役立ちます。
ルミ:精神的な目覚めの10次元。あなたが自分自身を探すのをやめるとき、あなたが探しているのはあなたを探しているので、あなたは宇宙全体を見つけるでしょう。あなたが毎日忍耐することは何でもあなたの精神の深みへの扉を開くことができます。沈黙の中で、私は秘密の領域に滑り込み、私は私の周りの魔法を観察するためにすべてを楽しんだが、何の騒ぎをしなかった。翼で生まれたときに、なぜcraいるのが好きですか?魂には独自の耳があり、心が理解できないことを聞くことができます。すべてへの答えを内向きに求めてください、宇宙のすべてがあなたの中にあります。恋人たちはどこかで会うことはなく、この世界には別れもありません。傷は光があなたの心に入るところです。
慢性心不全は、心拍数の速度の問題だけではありません!これは、心筋収縮と拡張期機能の減少によって引き起こされ、それが不十分な心拍出量につながり、肺循環の鬱血と全身循環のうっ血を引き起こします。原因、誘導、補償メカニズムまで、心不全の病態生理学的プロセスは複雑で多様です。浮腫を制御し、心臓の前面と後負荷を減らし、心臓の快適機能を改善し、基本的な原因を予防し、治療することにより、この課題に効果的に対応できます。心不全とマスタリング予防と治療戦略のメカニズムと臨床的症状を理解することによってのみ、心臓の健康をよりよく保護できます。
虚血再灌流損傷は、臓器や組織が血液供給を回復すると、細胞機能と代謝障害、構造的損傷が悪化する現象です。その主なメカニズムには、フリーラジカル生成の増加、カルシウム過負荷、および微小血管および白血球の役割が含まれます。心臓と脳は一般的な損傷した臓器であり、心筋の代謝と超微細構造の変化、心機能の低下などの変化として現れます。予防と制御の測定には、フリーラジカルの除去、カルシウム過負荷の減少、代謝の改善、低温、低温、低圧などの再灌流条件の制御が含まれます。これらのメカニズムを理解することは、効果的な治療オプションの開発に役立ち、虚血性損傷を軽減するのに役立ちます。
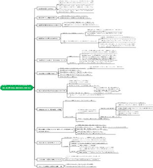
人生の本当の優先事項
家族の最初の核は経済であり、感情ではありません
貧しい家族は、ボウルが激しい口論を引き起こす可能性がある場合、常に無限のトラブルと混乱に満ちています。
感情のないが、経済的支援を受けている家族は継続する可能性があります。
職場の最初の原則は価値であり、努力ではありません
職場では、一生懸命働いて、能力の向上と表示に注意を払わないと、草の根レベルにとどまるだけです。
独自の能力を向上させ、かけがえのない競争力を高めることは、職場で最も核心の競争力です
社会的相互作用の最初の鍵は、単なる友情ではなく、リソース交換です
リソース交換のない社会的関係はしばしば持続しません
社会主義は平等を強調し、共鳴は資源の平等と一貫した認知の前提の下でのみ生じることができます。何もない場合、すべての社会的関係は空で効果的になります。
教育の最初の目標は、単に成果を追求するのではなく、独立して考える能力を育むことです。
子どもたちを独立して考え、個性を持ち、自信と独立を築くのを助け、将来さまざまな課題に冷静に対処できるようにします
単に高いスコアを追求すると、「高いスコアと低エネルギー」の子供のみが生成されます。
健康の最初の要素は自己規律であり、医学的依存ではありません
身体的な問題があり、医療に頼ると、しばしば無限の困難に陥り、多くの時間とお金を費やし、問題を根本的に解決することはできません。
日常生活の自己規律と健康的な生活習慣の開発によってのみ、健康をよりよく維持し、後の健康問題を避けることができます。
愛の最初の基盤は、情熱ではなく、理解と寛容です
情熱の表紙の下で、すべての利点は特に見事に見えますが、情熱が衰えた後にのみ、真に成熟した愛が現れます。
純粋な金はありません。寛容のみを長持ちさせることができます。
ビジネスを開始する最初の重要なポイントは、個人的な利益ではなく、市場の需要です
個人的な利益のみに基づいてビジネスを開始すると、損失のリスクに直面する可能性があります。
市場の需要を理解し、特定することは、起業家精神の成功の鍵です。個人的な利益に関係なく、市場の需要が明確である場合にのみ、ビジネスモデルの成功を保証できます。
投資の最初の原則はリスク管理であり、高いリターンの追求ではありません
高いリターンに焦点を当てることは、しばしば潜在的な巨大なリスクを無視するだけです
合理的で制御するリスクを維持することによってのみ、長期的には持続可能で安定したリターンを得ることができます。
成長のための最初の原動力は、経験ではなく自己反省です
反省と要約のない経験は、あなたが経験の後にあなたの決定と行動を振り返らないなら、それを改善することは困難です。
熟考、経験と教訓の継続的な要約、認知の改善の後にのみ、私たちは成長し続けることができます
年金の最初の保証は、子供に頼らず、前もって計画することです
高齢者のケアを支援するために子供に頼るという概念は徐々に時代遅れであり、子供たちも自分の人生のプレッシャーを持っています。
それは「自立」の概念に変更され、このようにしてあなたの前にあなたの計画を立てるべきです。
多くのことの優先順位を理解することによってのみ、私たちは物事の本質を把握し、迂回を避け、コアを把握することができます