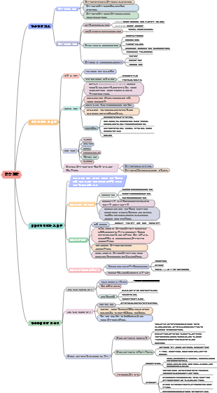
마인드 맵 갤러리 효율적인 학습 방법 전체적인 학습 전략
효율적인 학습 방법인 총체적 학습 전략에 대한 마인드맵입니다. 주요 내용은 총체적 학습 전략, 초월적 총체적 학습, 총체적 학습 기법 등입니다.
2022-12-10 20:35:22에 편집됨이것은 (III) 저산소증-유도 인자 프롤릴 하이드 록 실라 제 억제제에 대한 마인드 맵이며, 주요 함량은 다음을 포함한다 : 저산소증-유도 인자 프롤릴 하이드 록 실라 제 억제제 (HIF-PHI)는 신장 빈혈의 치료를위한 새로운 소형 분자 경구 약물이다. 1. HIF-PHI 복용량 선택 및 조정. Rosalasstat의 초기 용량, 2. HIF-PHI 사용 중 모니터링, 3. 부작용 및 예방 조치.
이것은 Kuka Industrial Robots의 개발 및 Kuka Industrial Robot의 모션 제어 지침에 대한 마인드 맵입니다. 주요 내용에는 쿠카 산업 로봇의 역사, 쿠카 산업 로봇의 특성, 쿠카 산업 로봇의 응용 분야, 2. 포장 프로세스에서 쿠카 로봇은 빠르고 일관된 포장 작업을 달성하고 포장 효율성을 높이며 인건비를 줄입니다. 2. 인건비 감소 : 자동화는 운영자에 대한 의존성을 줄입니다. 3. 조립 품질 향상 : 정확한 제어는 인간 오류를 줄입니다.
408 컴퓨터 네트워크가 너무 어렵습니까? 두려워하지 마세요! 나는 피를 구토하고 지식 맥락을 명확히하는 데 도움이되는 매우 실용적인 마인드 맵을 분류했습니다. 컨텐츠는 매우 완전합니다. 네트워크 아키텍처에서 응용 프로그램 계층, TCP/IP 프로토콜, 서브넷 디비전 및 기타 핵심 포인트에 이르기까지 원칙을 철저히 이해하는 데 도움이 될 수 있습니다. 📈 명확한 논리 : Mindmas 보물, 당신은 드문 기회가 있습니다. 서둘러! 이 마인드 맵을 사용하여 408 컴퓨터 네트워크의 학습 경로에서 바람과 파도를 타고 성공적으로 해변을 얻으십시오! 도움이 필요한 친구들과 공유해야합니다!
이것은 (III) 저산소증-유도 인자 프롤릴 하이드 록 실라 제 억제제에 대한 마인드 맵이며, 주요 함량은 다음을 포함한다 : 저산소증-유도 인자 프롤릴 하이드 록 실라 제 억제제 (HIF-PHI)는 신장 빈혈의 치료를위한 새로운 소형 분자 경구 약물이다. 1. HIF-PHI 복용량 선택 및 조정. Rosalasstat의 초기 용량, 2. HIF-PHI 사용 중 모니터링, 3. 부작용 및 예방 조치.
이것은 Kuka Industrial Robots의 개발 및 Kuka Industrial Robot의 모션 제어 지침에 대한 마인드 맵입니다. 주요 내용에는 쿠카 산업 로봇의 역사, 쿠카 산업 로봇의 특성, 쿠카 산업 로봇의 응용 분야, 2. 포장 프로세스에서 쿠카 로봇은 빠르고 일관된 포장 작업을 달성하고 포장 효율성을 높이며 인건비를 줄입니다. 2. 인건비 감소 : 자동화는 운영자에 대한 의존성을 줄입니다. 3. 조립 품질 향상 : 정확한 제어는 인간 오류를 줄입니다.
408 컴퓨터 네트워크가 너무 어렵습니까? 두려워하지 마세요! 나는 피를 구토하고 지식 맥락을 명확히하는 데 도움이되는 매우 실용적인 마인드 맵을 분류했습니다. 컨텐츠는 매우 완전합니다. 네트워크 아키텍처에서 응용 프로그램 계층, TCP/IP 프로토콜, 서브넷 디비전 및 기타 핵심 포인트에 이르기까지 원칙을 철저히 이해하는 데 도움이 될 수 있습니다. 📈 명확한 논리 : Mindmas 보물, 당신은 드문 기회가 있습니다. 서둘러! 이 마인드 맵을 사용하여 408 컴퓨터 네트워크의 학습 경로에서 바람과 파도를 타고 성공적으로 해변을 얻으십시오! 도움이 필요한 친구들과 공유해야합니다!
효율적으로 공부하는 방법
전체적인 학습 전략
전인적 학습이란 무엇인가
구조
모델
표적
정보 압축
몇 가지 핵심 개념을 결합하여 모델을 만들 수 있습니다.
어디서 오는가
인생 경험
다른 분야의 지식 구조
익숙한 구조
지각 구조
가장 기본적인 구조는 다른 구조의 기초입니다.
관계 구조
기본 수학적 구조
고속도로
구조와 구조 사이의 연결을 증가
전체적인 학습 순서
얻다
획득이란 정보가 눈과 귀에 들어가는 것, 독서하는 것, 수업 중에 필기하는 것, 개인적으로 모든 경험은 획득됩니다. 획득 단계의 목표는 정확한 정보를 획득하고 정보의 양을 최대한 압축하는 것입니다.
이해하다
이해는 정보의 기본 의미를 이해하고 이를 맥락에 맞추는 것입니다. 이는 학습의 가장 기본적인 기초입니다. 이 연락처.
확장하다
확장 단계는 전체 학습에서 가장 힘든 부분입니다. 이 단계는 모델, 고속 공개를 형성합니다. 도로와 광범위한 연결로 인해 좋은 구조가 만들어졌습니다.
보정
오류수정 단계는 모형과 고속도로의 오류를 찾아내는 단계로, 유효하지 않은 연결을 삭제합니다.
애플리케이션
시험
획득 단계
정보 얻기
주요 타겟
단순화하다
정보를 얻을 때 쓸모없는 것을 삭제하십시오
용량
최대한 많은 정보를 얻으세요
속도
이해단계
확장단계
연락할 정보
확장하는 세 가지 주요 방법
깊은 확장
지식의 배경 탐색
수평적 확장
지식을 중심으로 연결이 필요함
수직 확장
신청방법
은유
내면화
오류 정정 단계
마지막 방법
관행
적용 단계
응용 단계에 더 많은 지식을 가져올수록 더 많은 것을 이해할 수 있습니다.
이론을 현실 세계에 적용하는 과정은 실천의 과정이자 창의적인 문제 해결의 과정입니다.
테스트 단계
획득 단계 테스트
내가 전에 이 지식을 보거나 들은 적이 있습니까?
이해 단계 테스트
나는 지식이 무엇을 의미하는지 이해하고 있나요? (적어도 말 그대로.)
확장 단계 테스트
나는 지식이 어디서 왔고, 그것이 어떤 지식과 관련되어 있는지 알고 있는가?
오류 수정 단계 중 테스트
부적절한 연결을 삭제했나요? 내가 그 잘못된 결론을 삭제했나요?
응용 단계 테스트
나는 내 지식을 실제 상황에 적용하고 있는가?
약한 링크 찾기
얻다
가능한 문제를 얻으십시오
읽기 및 듣기 속도가 느림
읽고 또 읽어야 함
이유
나쁜 독서/학습 습관
나쁜 메모 습관
기본 명사와 문법을 이해하지 못함
이해하다
성능 저하 이해
읽어도 저자가 무슨 말을 하는지 알 수 없습니다.
나는 메모를 명확하고 완벽하게 기억하지만 당신은 그 내용이 무엇을 의미하는지 이해하지 못합니다.
해결책
이해하기 쉬운 자료를 찾아보세요
천천히 해
확장하다
실적 부진 확대
유연성 부족
해결책
하나의 사례에서 추론을 도출하고 비유를 통해 추론을 도출합니다.
보정
저조한 성과
잘못된 연락처가 너무 많습니다.
해결책
설정된 연결에 대해 엄격한 검사를 수행합니다.
애플리케이션
결함
지식을 현실 세계에 잘 적용할 수 없음
방법
더 많은 연습
약점 식별
정보 구조
무작위 정보
암기가 필요한 지식
방법
연관 방법
후크 방식
압축 방법
의견 정보
분쟁정보
차트 방식
프로세스 정보
행동하는 방법을 가르쳐 주는 정보
프로세스 정보 적용 방법
내면화
은유
차트 방식
모델 오류 수정
특정 정보
보고, 듣고, 만질 수 있는 정보
방법
내면화
추상적인 정보
감각과의 직접적인 접촉 부족
방법
특정 수준으로 이동
5가지 정보 유형을 활용하는 방법
약한 구조
강한 구조
당신의 강좌는 왜 지루합니까?
학습 목표
전체적인 학습을 넘어
효율적인 학생
에너지 관리
에너지 보유량을 늘리세요
일정을 선형에서 순환으로 변경하세요.
'공부'하지 마세요
절대 지체하지 마세요
일괄 처리
작업량
한 번에 작업을 완료하세요.
주의 임계값 높이기
조직적인
모든 항목은 고정된 위치에 배치됩니다.
수첩을 가지고 다니세요
달력과 할 일 목록을 꼭 지키세요
자기 교육
좋은 공부 습관을 들이세요
매일 독서
매일의 연습
일일 목표
일상의 습관을 만드는 방법
30일 동안 습관을 유지하세요
그것에 충실
이 습관을 즐겨라
특별한 시간 찾기
좌절을 극복하다
좌절 장벽을 줄이는 팁
장애물을 적어라
네트워크를 사용하다
"방법" 참고 도서 찾기
다른 각도로 시도해 보세요
학습 목표 설정
학습 목표 설정을 위한 몇 가지 팁
모든 목표를 적어야 합니다.
목표를 객관적으로 만드세요
설정이 좀 어렵네요
목표 달성을 구체적인 일일 및 주간 활동으로 변환
목표를 자주 확인하세요
전체적인 학습 기술
지식을 얻다
속독
손가락 읽기
읽기 연습
적극적 독서법
이 섹션의 주요 아이디어는 무엇입니까?
주요 아이디어를 어떻게 기억할 수 있나요?
어떻게 메인 아이디어를 개발하고 적용하나요?
메모 흐름
하이브리드 노트 흐름
수업 후 메모 흐름
해설 스트림
접점의 관점
직유
은유 사용의 속도와 품질을 향상시키는 방법
은유를 찾고자 하는 욕구가 있다
가장 먼저 떠오르는 생각에 주의를 기울이세요
은유 최적화 및 테스트
내면화
내면화하는 방법
내면화하고 싶은 개념을 파악하세요
정신적인 이미지를 구축하는 것부터 시작하세요
이미지를 움직이게 하세요
다른 감각을 더하다
감정이나 감정을 더 추가하세요.
계속해서 이미지를 반복하고 최적화하세요.
차트 방식
세 가지 주요 차트 유형
흐름도
컨셉 맵
영상
무작위 정보 처리
연관 방법
창조의 순서
목록의 각 항목에 기호를 지정하세요.
나만의 협회 만들기
후크 방식
정보 압축 기술
표적
정보의 용량을 줄이고 정보의 논리적 관계를 찾는다
세 가지 주요 방법
기억술
이미지 접촉
노트 압축 방법
지식 확장
실용적인 응용 프로그램
모델 오류 수정
프로젝트 기반 학습
파인만 기법
학습할 개념 선택
당신이 새로운 학생에게 이 지식을 가르치려고 노력하는 교사라고 상상해 보십시오.
의심스러우면 돌아가세요
단순화와 은유