Galleria mappe mentale Trait Map: Valutazione dei Tratti della Personalità e Affidabilità dello Strumento

Trait Map: Valutazione dei Tratti della Personalità e Affidabilità dello Strumento

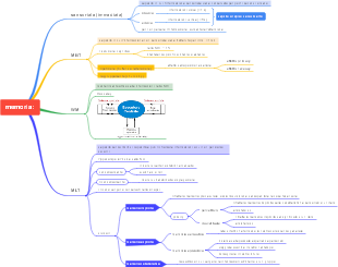
Questa mappa mentale, realizzata con EdrawMind, illustra la Trait Map, uno strumento di valutazione della personalità composto da 125 item (formato da 25 blocchi, compilabile in 10-20 minuti), suddivisi in 6 dimensioni principali: Stabilità emotiva (Controllo emotivo, Calma, Ottimismo, Confidenza), Estroversione (Assertività, Persuasione, Livellness, Networking, Activity), Piacevolezza (Altruismo, Cooperazione, Criticalness, Independence, Competitività), Focus (Guidare, Metodicalità, Attenzione al dettaglio, Dutifulness, Deliberation), Apertura (Progressività, Creatività, Astrattezza, Senso Estetico, Osservazione). I colori (blu per correlazioni positive, rosso per negative) e i dischi (dimensione e colore per intensità delle correlazioni) visualizzano le relazioni tra i tratti, con un’affidabilità test-retest compresa tra 0.7 e 0.9. È un modello riutilizzabile per la psicologia della personalità e la valutazione psicometrica.

Modificato alle 2022-03-03 14:52:29
  • Consigliato per te
  • Profilo