Галерея диаграмм связей Алгоритм и механизм рекомендаций Дуина

Алгоритм и механизм рекомендаций Дуина

Как привлечь поклонников на Douyin, как привлечь к нему людей, каков конкретный алгоритм, скрытый за кулисами, и только поняв основную логику алгоритма Douyin, вы сможете получить вдвое больший результат, приложив вдвое меньше усилий, я надеюсь, что это будет полезно. всем!

Отредактировано в 2023-05-16 16:51:51
  • Рекомендовано вам
  • Структура
  • Эмоциональная торговая система Hot Money

    Эмоциональная торговая система Hot Money

  • 3-Управление бизнесом-03 Лидерство и управление изменениями-010

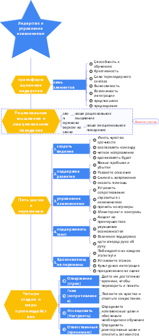
    3-Управление бизнесом-03 Лидерство и управление изменениями-010

  • «Суета в маленьком городке интерпретация политических действий поселка»

    «Суета в маленьком городке интерпретация политических действий поселка»

  • Маркетинг 09 Стратегия продукта

    Маркетинг 09 Стратегия продукта

  • Что обязательно нужно купить для путеводителя по Южной Корее

    Что обязательно нужно купить для путеводителя по Южной Корее