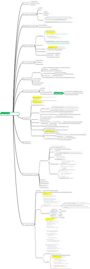
Galleria mappe mentale Funzioni comunemente usate da Python
Questa è una mappa mentale sulle funzioni comunemente usate in Python, che riassume le funzioni integrate, le funzioni personalizzate, ecc. Spero che aiuti tutti!
Modificato alle 2024-03-15 17:28:32Microbiologia medica, Infezioni batteriche e immunità riassume e organizza i punti di conoscenza per aiutare gli studenti a comprendere e ricordare. Studia in modo più efficiente!
La teoria cinetica dei gas rivela la natura microscopica dei fenomeni termici macroscopici e le leggi dei gas trovando la relazione tra quantità macroscopiche e quantità microscopiche. Dal punto di vista del movimento molecolare, vengono utilizzati metodi statistici per studiare le proprietà macroscopiche e modificare i modelli di movimento termico delle molecole di gas.
Este é um mapa mental sobre uma breve história do tempo. "Uma Breve História do Tempo" é um trabalho científico popular com influência de longo alcance. Ele não apenas introduz os conceitos básicos da cosmologia e da relatividade, mas também discute os buracos negros e a expansão. Do universo. questões científicas de ponta, como inflação e teoria das cordas.
Microbiologia medica, Infezioni batteriche e immunità riassume e organizza i punti di conoscenza per aiutare gli studenti a comprendere e ricordare. Studia in modo più efficiente!
La teoria cinetica dei gas rivela la natura microscopica dei fenomeni termici macroscopici e le leggi dei gas trovando la relazione tra quantità macroscopiche e quantità microscopiche. Dal punto di vista del movimento molecolare, vengono utilizzati metodi statistici per studiare le proprietà macroscopiche e modificare i modelli di movimento termico delle molecole di gas.
Este é um mapa mental sobre uma breve história do tempo. "Uma Breve História do Tempo" é um trabalho científico popular com influência de longo alcance. Ele não apenas introduz os conceitos básicos da cosmologia e da relatividade, mas também discute os buracos negros e a expansão. Do universo. questões científicas de ponta, como inflação e teoria das cordas.
Funzioni comunemente usate da Python
funzioni integrate
stampa()
Visualizza contenuto
Contenuto in uscita
parametro
Contenuti multipli sono separati da ","
Imposta un separatore del contenuto di stampa sep, l'impostazione predefinita è lo spazio
set="----"
Imposta la fine del separatore tra due stampe, il valore predefinito è "/n" (avanzamento riga)
tipo()
Visualizza tipo
dir()
Visualizza le funzioni e le proprietà disponibili per il contenuto
lente()
Visualizza la lunghezza
ingresso
Inserisci le informazioni
Formato
input('informazioni richieste')
Le informazioni sono tutti caratteri
operatore.itemgetter()
Ottenere
nell'oggetto iterabile
un elemento (o elementi)
valore dell'attributo dell'oggetto
parametro
itemgetter(n): ottiene l'ennesimo elemento nell'oggetto iterabile. ·itemgetter(n1,n2,...): ottiene l'n1, n2, ....esimo elemento nell'oggetto iterabile e restituisce una tupla. ·itemgetter(attr): ottiene l'attributo attr dell'elemento nell'oggetto opzionale, ·itemgetter(item): Ottiene l'elemento il cui elemento è item nell'oggetto iterabile. (l'elemento può essere qualsiasi oggetto comparabile, inclusi valori numerici, stringhe, tuple, ecc.)
raccoglitore di oggetti(n)
ennesimo elemento nell'oggetto iterabile
raccoglitore di oggetti(n1,n2,...)
L'n1, n2,….esimo elemento nell'oggetto iterabile
Restituisce una tupla
raccoglitore di oggetti(attr)
L'attributo attr dell'elemento nell'oggetto proxy facoltativo
raccoglitore di oggetti (oggetto)
L'elemento nell'oggetto iterabile il cui elemento è item
articolo
oggetti comparabili
valore numerico
corda
tupla
Funzione personalizzata
definire la funzione
def nome funzione (parametro): in lavorazione valore di ritorno
costituire
Nome della funzione
numero
Non può essere l'inizio
lettera
più parole
"_"Collegare
()FINE
Compila i parametri
parametro
parametro formale
Scrivi alla fine ()
variabile
argomenti
valore variabile
tipo
Parametri posizionali
Vincola in base alla posizione
giusto ordine
Stessa quantità
parametro chiave
Quando si chiama una funzione, specificare il nome del parametro
Può essere utilizzato con parametri posizionali
I parametri chiave devono seguire i parametri posizionali
Parametri predefiniti
Quando la funzione è definita
Assegnare ai parametri un valore predefinito (ai parametri posizionali e ai parametri chiave è possibile assegnare valori predefiniti)
I parametri posizionali devono essere posizionati prima dei parametri predefiniti
parametro variabile
Nomi di variabili con un asterisco (")
*arg
Memorizza tutti i parametri variabili senza nome
Nessun limite al numero
Tupla di output
Confezione in sequenza
Quando si definisce una funzione
Aggiungi * davanti ai parametri della funzione
Comprimi gli elementi in tuple
Disimballaggio delle sequenze
Quando la funzione viene eseguita
Aggiungere * davanti ai parametri effettivi
Disimballare la sequenza
Riorganizzare in tuple
in lavorazione
Il codice del programma corrispondente al nome della funzione
valore di ritorno
ripetere
Non scrivere
Il valore restituito è Nessuno
valori multipli
forma tupla
Terminare l'operazione
Il seguente codice non verrà eseguito
Funzioni di uso comune
funzione anonima
lambda
Funzioni o subroutine che non necessitano di definire identificatori (nomi di funzioni)
Formato
Parametro lambda: espressione di ritorno
Prima dei due punti ci sono i parametri
Possono essercene molteplici
separati da virgole
Quello a destra dei due punti è l'espressione
Ce ne può essere solo uno
Punti principali
Possibilità di parametri multipli
Una sola espressione
utilizzo
Quando è necessario incapsulare codice speciale e non riutilizzabile
Evita di ingombrare il tuo codice con molte funzioni su una riga
utilizzo
Assegnare a una variabile
aggiunta
Prendi il valore massimo
Assegnare ad altre funzioni
Passati come argomenti ad altre funzioni
funzione map()
funzione sorted()
funzione filtro()
funzione ricorsiva
Sostanzialmente simile alla struttura ad anello
Esempio
1-100 cumulativo
Struttura ad anello
per
Mentre
funzione ricorsiva
funzione di ordine superiore
Può accettare una funzione e una sequenza
carta geografica
Applica la funzione a ciascun elemento nell'oggetto di iterazione per ottenere il valore restituito e formare un oggetto di nuova generazione.
grammatica
map(funzione,iterabile)
Converti in visualizzazione elenco
Esempio
Restituisce il quadrato di ciascun elemento nell'elenco
Struttura ad anello
funzione mappa
combinato con lambda
filtro
funzione di filtro
func viene chiamata una volta per ogni elemento
VERO
Riserva
Falso
abbandonare
grammatica
filtro(funz.iterabile)
funz
Nome della funzione
giudice
OutputVero/Falso
iterabile
oggetto iterabile
Esempio
Rimuovi i numeri maggiori di 3 dall'elenco
Struttura ad anello
funzione di filtro
combinato con lambda
ridurre
Ricevi due parametri e applica una funzione a una sequenza. Riduci continuerà a calcolare il risultato con l'elemento successivo della sequenza.
Unisce una sequenza in un singolo valore applicando cumulativamente una funzione a due argomenti agli elementi di una sequenza da sinistra a destra.
È necessario chiamare il modulo prima di utilizzarlo
da functools import reduce
grammatica
reduce(funzione,iterabile[,iniziatore])
iniziatore
parametri iniziali
Il primo parametro coinvolto nell'operazione
Opzionale
Esempio
sintetizzare un numero
ridurre la funzione
combinato con lambda
smistato
Funzione di ordinamento
Ordina tutti gli oggetti iterabili
Differenza da .sort()
Oggetto dell'operazione
.ordinare
applicato alla lista
smistato
per tutti gli oggetti iterabili
valore di ritorno
.ordinare
applicato alla lista
Nessun valore restituito
smistato
Ciò che viene restituito è un nuovo elenco
grammatica
ordinato(iterable[,cmp=None][, key=None][, reverse=False])
iterabile
oggetto iterabile
cmp
funzione di confronto
due parametri
I valori dei parametri sono tutti presi da oggetti iterabili.
regola
più del
1
meno di
-1
pari
0
chiave
elementi da confrontare
caratteristica
un solo parametro
Tratto da un oggetto iterabile
Specifica un elemento nell'oggetto iterabile
Quando gli elementi dell'elenco sono dati multidimensionali, è necessaria una chiave per selezionare in base a quale bit di dati ordinare.
Funzioni di uso comune
funzione lambda
operatore.itemgetter()
inversione
Regole di ordinamento
inverso=Vero
ordine decrescente
inverso=falso
Ordine ascendente
(predefinito)
Esempio
Utilizzo generale
Gli elementi sono numeri o lettere unidimensionali
Restituisce una nuova lista
corda
Disporre secondo il primo ordine numerico-alfabetico
Non è possibile confrontare i tipi stringa e numerici
Utilizzo avanzato
funzione chiave
Scene
Dati multidimensionali
Ordina per modulo speciale
funzione lambda
operatore.itemgetter()
apprendimento automatico