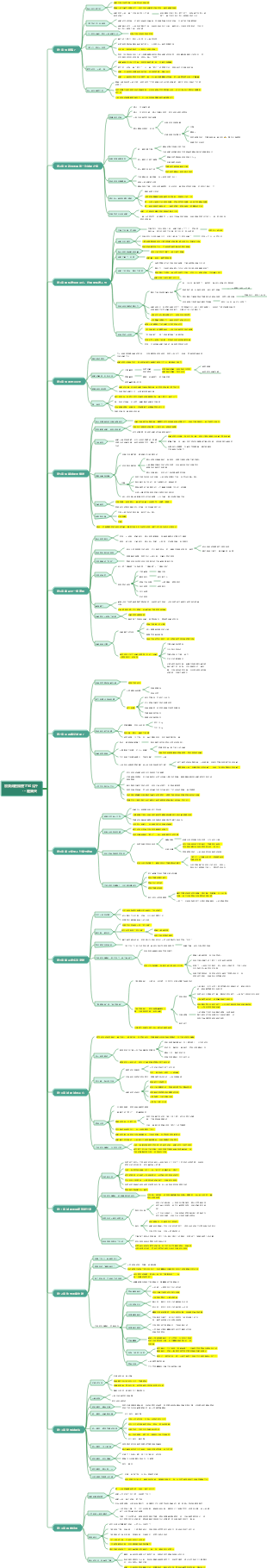
心智圖資源庫 管理知識
公共基礎知識的管理知識章節概括,包含管理學基本理論、公共管理基礎、行政管理基礎等。
編輯於2024-03-21 18:07:15Einhundert Jahre Einsamkeit ist das Meisterwerk von Gabriel Garcia Marquez. Die Lektüre dieses Buches beginnt mit der Klärung der Beziehungen zwischen den Figuren. Im Mittelpunkt steht die Familie Buendía, deren Wohlstand und Niedergang, interne Beziehungen und politische Kämpfe, Selbstvermischung und Wiedergeburt im Laufe von hundert Jahren erzählt werden.
Einhundert Jahre Einsamkeit ist das Meisterwerk von Gabriel Garcia Marquez. Die Lektüre dieses Buches beginnt mit der Klärung der Beziehungen zwischen den Figuren. Im Mittelpunkt steht die Familie Buendía, deren Wohlstand und Niedergang, interne Beziehungen und politische Kämpfe, Selbstvermischung und Wiedergeburt im Laufe von hundert Jahren erzählt werden.
Projektmanagement ist der Prozess der Anwendung von Fachwissen, Fähigkeiten, Werkzeugen und Methoden auf die Projektaktivitäten, so dass das Projekt die festgelegten Anforderungen und Erwartungen im Rahmen der begrenzten Ressourcen erreichen oder übertreffen kann. Dieses Diagramm bietet einen umfassenden Überblick über die 8 Komponenten des Projektmanagementprozesses und kann als generische Vorlage verwendet werden.
Einhundert Jahre Einsamkeit ist das Meisterwerk von Gabriel Garcia Marquez. Die Lektüre dieses Buches beginnt mit der Klärung der Beziehungen zwischen den Figuren. Im Mittelpunkt steht die Familie Buendía, deren Wohlstand und Niedergang, interne Beziehungen und politische Kämpfe, Selbstvermischung und Wiedergeburt im Laufe von hundert Jahren erzählt werden.
Einhundert Jahre Einsamkeit ist das Meisterwerk von Gabriel Garcia Marquez. Die Lektüre dieses Buches beginnt mit der Klärung der Beziehungen zwischen den Figuren. Im Mittelpunkt steht die Familie Buendía, deren Wohlstand und Niedergang, interne Beziehungen und politische Kämpfe, Selbstvermischung und Wiedergeburt im Laufe von hundert Jahren erzählt werden.
Projektmanagement ist der Prozess der Anwendung von Fachwissen, Fähigkeiten, Werkzeugen und Methoden auf die Projektaktivitäten, so dass das Projekt die festgelegten Anforderungen und Erwartungen im Rahmen der begrenzten Ressourcen erreichen oder übertreffen kann. Dieses Diagramm bietet einen umfassenden Überblick über die 8 Komponenten des Projektmanagementprozesses und kann als generische Vorlage verwendet werden.
管理知識
管理學基本理論
概述
概念
是管理者在特定環境下對組織所擁有的資源進行有效的 計劃,組織,領導和控制,從而實現既定的組織目標的過程
管理是由管理者引導的活動
在一定環境條件下進行的
為了實現組織目標
需要有效的動員和配置資源
具有基本的職能
是一種社會實踐活動
特性
具有二重性
生產力屬性
指揮勞動
自然屬性
生產關係屬性
監督勞動
社會屬性
管理工作既有科學性又有藝術性
具有目標性
具有明確的活動和資源配置方向
具有激勵被管理者積極性,增強其責任感的功能
具有創造和諧管理環境的作用,為管理者有效的檢測管理績效提供依據
具有組織性
是組織的機能,是組織存在與發展的必要因素
起著關鍵樞紐作用
構成了管理的核心要素
具有創新性
弗里蒙特.E.卡斯特
迅速的不斷的根本的變革
職能
計劃組織,領導和控制
管理者的類型
管理層次區分
高階管理者
中階管理者
基層管理者
領域寬度及專業性質
綜合管理人員
專業管理人員
管理者應具備的技能(羅伯特卡茨)
技術技能
對於基層管理最重要
人際技能
各領導層級同樣重要
概念技能
對於高階管理最重要
羅伯特卡茨
五種管理職能:計畫組織指揮協調控制
三種管理角色:高層,中層,基層
決策
概述
實現一定目標,從兩個或兩個以上的可行方 案中選擇一個較佳方案的分析判斷過程
特徵:目標性,可行性,選擇性,滿意度,過程性,動態性
類型
重要程度
戰略決策
戰術決策
業務決策
重複程度
程序化決策
非程序化決策
條件的可控程度
確定型
風險型
不確定型
決策的主體不同
個人決策
群體決策
預測
充分體現了人類活動的主觀能動性
預測的方法
定性預測
專家調查法
德爾菲法
定量預測
時間序列法
也稱簡單外延方法,包括簡單平均和加權平均兩種形式
因果預測法
心理效應
光環效應
名人效應是典型的光環效應
首因效應
第一感
近因效應
新穎效應
從眾效應
樂隊花車效應,隨波逐流
定型效應
刻板效應
反襯效應
有不良影響
投射效應
將自己的特質歸因於其他人身上的傾向
組織
概述
巴納德:兩人以上有意識的協調和活動的合作系統,構成 組織的基本要素:共同的目標,合作的意願訊息的交流
資訊的交流是連結組織的共同目標與個人意願的橋樑
特徵
目標的一致性
原則的統一性
資源的整合性
活動的協作性
結構的系統性
類型
依建立和正規化程度
正式組織
非正式組織
美國梅奧‘霍桑實驗’
依照組織的靈活性和適應程度
機械式組織
趨向剛性
有機式組織
彈性組織,適應性組織,特徵有 低複雜化,低正規化,分權化
縱向結構設計
就是確定管理幅度劃分管理層次
管理幅度
指主管人員有效的管理,直接下屬的人數
考慮的因素
職務的性質
下屬工作能力的強弱
工作本身的性質
標準化和授權程度
訊息回饋狀況
管理層級與管理幅度的關係
在組織規模一定的條件下,管理幅度同管理層級成反比關係,管 理幅度越大,管理層次越小,反之,管理幅度越小,管理層次越多
組織文化
概述
人的全面發展為最終目標,核心是組織精神和組織價值觀
特徵:無形性,實踐性,獨特性,傳承性,可塑性
結構
物質層
組織文化的表層
制度層
組織文化的中間層
精神層
組織文化的核心與靈魂
領導
意義
組織新聞理論認為,領導是指激勵,引導和影響個人或 組織在一定的條件下實現組織目標的行動過程
領導權變理論(隨機制宜理論)
菲德勒全變理論
環境因素
上下級關係
任務結構
職位權利
赫塞和布蘭查德的情境領導理論
領導的成功取決於部屬的成熟程度以及由此而定的領導風格
情境領導模型將領導風格分為四類
命令型(高工作_低關係)
說服型(高工作_高關係)
參與型(低工作高關係)
授權型(低工作低關係)
羅伯特豪斯 路徑——目標理論
為下屬提供資訊支援或其他必要的資源, 幫助他們達到自己的目標是領導者的工作
領導行為方式:指示型,支持型,參與型與成就型
史蒂文克爾和 約翰傑邁爾領導替代理論
在許多情況下,被領導者可以取代領導者的部分職責
激勵理論
需要層次理論(美國馬斯洛)
五個層次由低到高
生理需要
安全需要
社交需求
尊重需要
自我實現需要
雙因素理論(美國赫茨伯格)
保健因素不能直接起激勵員工的作用,但能預防員工的不滿情緒
公平理論(美國戴西亞當斯)
報酬的公平性對人們工作動機的影響
強化理論(美國史金納)
人的行為可分三類:本能行為,反應性行為,操作性行為
四種行為的改造方式
正強化
負強化
自然消退或稱淡化處理
懲罰
控制
概述
控制的功能
監督功能
糾偏功能
協調功能
激勵功能
控制的類型
根據控制活動的性質
預防性控制
更正性控制
根據控制活動進程的階段
預先控制
過程控制
事後控制
根據控制資訊的類型
回饋控制
用過去的情況指導現在和將來 ,從而實現對管理過程的控制
前饋控制
利用最新資訊進行預測,把所期望的結果 同預測的結果進行比較,採取措施時投入的實施 活動與期望的結果相吻合
根據控制的手段
直接控制
是控制者與被控制對象直接接觸進行控制的形式
間接控制
是控制者與被控制對象之間不直接接觸,而是透過中間媒介進行控制的形式
公共管理基礎知識
概述
公共管理的概念與基本特徵
以政府為核心的公共管理部門整合社會的各種力量,廣泛運用政治的,經濟的,法律的方法,強化政府的治 理能力,提升政府績效和公共服務品質,從而實現公共福祉和公共利益的活動
基本特徵
公共性
利益取向的公共性
公共參與性
效能性
更重視結果,強調投入要素與實際產出之間的對比關係, 追求包括經濟效率和效果在內的多元價值的有機統一
主體的多元性
主體是指以政府為核心,非政府的公共部門為重要補充,在私部門和公 眾積極參與下的公共事務治理主體及其所組成的網絡體系
手段的多元性和創新性
法制性
實行法治是公共管理的必然要求與必然趨勢
公共管理的職能
政治職能
統治職能
保衛職能
外交職能
經濟職能
解決宏觀經濟運作方面的問題
調整經濟結構
公平所得分配
市場監理職能
監管的主體是政府, 客體是包括各種經濟關係在內的市場活動
市場秩序維持職能
所得分配調節職能
社會管理職能
政府的社會管理
社會的自我管理
社會保障職能
公共服務職能
具體性
直接性
公共性
環境與資源保護職能
公共政策
分類
依照政策的指導作用劃分
元(總)政策
基本政策
具體政策
根據政策,對社會和有關人之間關係的影響
分配性政策
調節性政策
自我調節性政策
再分配性政策
依照公共政策所涉及的社會生活領域及其問題的不同
政治政策
經濟政策
社會政策
文化政策
功能
導向功能
調控功能
即協調和控制功能,特徵主要表現為互動性和多樣性
其實是調控──回饋──再調控──再回饋
分配功能
創新功能
也稱為再生功能
執行的原則
政策執行者透過建立組織機構,運用各種政策資源,採取各種執行手段,將政策 規劃的內容由觀念轉化為實際效果,進而達成既定政策目標的活動過程
原則
合法性原則
權力原則
系統性原則
時效性原則
評估
分類
評估機構的地位
內部評估
外部評估
評估在政策過程中的階段
事前評估
執行評估
事後評估
政策評估的標準
政策投入
政策效益
政策效率
公眾回應程度
公共決策
概述
公共政策
公共組織在處理國家政務和社會公共管理過程中,從公共利益,公共與公正 原則出發,依法律或相關規定所作出決定的行為,以及由此行為產生的行動方案
基本原則
目標性原則
可行性原則
預測原則
資訊原則
優選原則
系統原則
公共決策的方法與技術
根據決策方法與科技的性質
定性決策方法與技術
價值分析
可行性分析
德爾菲法
主觀機率預測法
超理性分析法
定量決策方法與技術
預測分析
經濟效益分析
迴歸分析
投入產出分析
模糊分析
執行
特點
執行的目的性
執行的時效性
執行者靈活性
基本原則
整體規劃與統籌兼顧結合
原則性和靈活性相結合
執行效率和執行方法結合
公共危機管理
公共危機概述
構成危機的基本要素
造成嚴重後果
做出反應的時間有限
事出突然
具有意外性
特點
公共性
突發性和緊急性
高度不確定性
分類
誘因劃分
自然災害
社會事件
性質角度劃分
自然災害
人為事故(交通事故,爆炸)
重大社會事件(恐怖攻擊,外敵入侵)
等級
Ⅰ級(特別重大,以紅色表示)
Ⅱ級(重大,以橘色表示)
Ⅲ級(較大,以黃色表示)
Ⅳ級(一般,用藍色表示)
特別重大,重大較大和一般的突發公共事件,分別由中央級, 省級,市級和縣級政府統一領導和協調緊急處理工作
公共危機管理概述
首要目標
在緊急情況下建立秩序穩定,民眾維持社會經濟系統的正常運作
原則
時間性原則(公共危機管理的第一原則)
效率性原則
協同原則
科學性原則
危機應對或管理的要點
減少、緩解危機
動員,準備資源,以有效的控制危機
回應社會與大眾的需求
危機後的復原與重建
公共危機管理的核心架構(一案三製)
「一案」指緊急應變計畫
突發事件緊急管理工作的組織指揮體系與職責
突發事件的預防與預警機制
處置程序
緊急保障措施
事後恢復與重建措施
內容
“三製”
應急管理本質
運作機制和法制
行政管理基礎知識
政府職能
意義
也叫行政職能
提現出公共行政活動的基本內 容和方向是公共行政本質的反映
分類
基本職能
政治職能
軍事保衛,治安,民主政治建設,外交
經濟職能
宏觀調控,提供公共產品及公共服務。市場監管
文化職能
發展科學技術,發展教育,發展文化事業,發展衛生體育
社會功能
調節社會分配和組織社會保障。保護生態環境和自然環境, 促進社會化服務體系建立。提高人口品質與實施計劃生育
運作職能
計劃職能
行政管理運作程序中的首要職能,是管理的核心
組織職能
是實現行政管理目標與管理效能的關鍵性職能 體現政府行政管理整體性和凝聚性功能的職能
協調職能
平衡各類行政關係,調節各種利益因素
控制職能
防止和糾正偏離目標行為的職能
轉變
內容
政府職能轉變的根本途徑是政企分開
方式
政府職能轉變是深化行政體制改革的核心
權界清晰,分工合理,權責一致,運作高效,法治保障的政府機構職能體系
行政組織
含義和特點
行政體制的載體,社會組織中一種最廣泛,最重要的組織,指國家為了 履行行政職能而依法建立的有職位設置,人員配置和製度規範的機構實體
特點
政治性
為統治階級的利益服務的
有國家的性質及國體決定的
我國的國體是工人階級領導的,以工農 聯盟為基礎的人民民主專政的社會主義國家
系統性
服務性
公共機構必須履行服務職能
法制性
依法行政
權威性
體現了強制性與民主性的統一
類型
依權力特點,管理範圍,工作性質,職能和作用
領導機關
各級人民政府
職能機關
如畜牧局。交通、教育、民政等部門
辦事機關
直接受領導機關領導,並直接為領導機關輔助和服務的辦事機構。發改委,各級政府辦公室
參謀諮詢機關
設於政府中以參謀、諮詢為主要職能的輔助機關,如國務院研究室
直屬機關
在一級政府中設立的主管某些專門業務的行政機構
派出機關
主要任務是檢查督促下級行政機關執行上級行政機關的法規。政策和支持
結構
行政組織結構
行政組織各層級與各部門間所建立的一種關係模式
主要表現為行政組織的層級,結構與部門結 構以及層級結構與部門結構的關係
縱向結構
級層級結構是指政府上下級之間和政府各部門內部上下級之間的行政隸屬關係
解決的是行政組織的縱向分工問題
橫向結構
行政組織的橫向分工模式
解決的是行政組織的橫向分工問題
行政領導
概述
行政領導
指揮和說服行政組織內的個體和群體,一定 條件實行某種公共管理目標的活動過程,致力的人,就是行政領導者
行政領導的職責
科學決策選材用人組織協調有效激勵
科學決策
決策是行政過程中的中心環節
可以認為沒有決策,也就沒有行政領導活動
選才用人
行政領導的基本職責
德才兼備原則 揚長避短原則 能位相當原則 培養教育原則
組織協調
五個要素
目標 人員 權責 財物 整體價值觀
有效激勵
精神激勵
物質激勵
行政領導的基本素質
思想理論修養
求真務實作風
宏觀戰略思維
開拓創新能力
領導方式
集中領導方式
強調在領導過程中自上而下的指揮與服從, 否定由下而上的決策,參與與主張的權利
作用:領導統一,行政統一,反應迅速,行動有力
民主領導方式
初重自下而上的領導過程,激勵廣泛的參與與介入, 強調多數人的意志在決策中的決定作用
優點:集思廣益,調動力量,實現變革,推動民主發展
法治領導方式
領導主體和守法主體的統一 領導職權的法定性 領導行為的合法性 領導決策的法制化, 權力監督的公開性
主要特徵
行政執行
概述
國家行政機關及其公務員利用各種物質條件和精神力量,將決 策機關核發的政策指示命令,付諸實施,以求解決所針對的社會問題
三個階段
準備階段
要求充分周密。經濟
具體實施階段
力求迅速、準確、有效
評估階段
必須全面、真實、公正
四種手段
行政手段
經濟手段
法律手段
教育手段
基本原則
忠於決策
堅定徹底
迅速果斷
依法執行
追蹤檢查
執行有序
行政執行環節
實施階段是關鍵環節,也是行政執行的核心內容
行政指揮
行政領導者採用命令指示等形式,對行政執行所做的調度與安排
三種類型
口頭指揮
書面指揮
會議指揮
必須做到
指揮必須統一
必須逐級
必須果斷
必須有方
行政授權
領導者。把自己職權範圍的事。委託部下處理
4種類型
剛性授權
柔性授權
惰性授權
模糊授權
效用價值
有助於減輕領導者的權利負擔
有助於調動下級的工作積極性
有助於促進下級工作人員的發展與提高
有助於增強組織的整體功能,進而提高管理的效能與效率
基本原則
權責一致
量力授權
適當控制
充分信任
行政溝通
行政溝通大致上可分為正式溝通和非正式溝通兩大類
正式溝通
透過組織明文規定的管道進行訊息的傳遞與交流
依資訊流動的方向可分為: 下行溝通 上行溝通 平行溝通
非正式溝通
在正式溝通管道之外進行的訊息傳遞與交流
具有很強的不穩定性和隨機性
行政協調
使各機關,機構相互配合,協同一致,實現預定的決策目標
基本原則
統籌兼顧原則
異中求同原則
公正無偏、積極主動的原則
協調於初始階段的原則
協調是一個動態的過程,要注意協調的及時性, 同時也要注意協調的連續性
行政成本
廣義的行政成本
政府的行政行為所耗損的各種資源
物質資源
資訊資源
精神資源
關係資源
狹義的行政成本
行政機關在履行其職能的過程中所花費的各種支出
維持行政機關自身運作的費用
為了履行本機關所承擔的職能而消耗的費用
衡量行政成本的標準
行政機關維持自身正常運作的開支
行政機關中工作人員的數量
行政機關所佔用的物質與財富資源在國內生產毛額的比重
行政機關的數量與規模
行政監督
概述
國家機關、政黨、人民等各類監督主體依法對政府機關及其公 務員的行政行為及行政權力運作過程中所實施的監督、督促活動
一般行政監督
較為。全面系統的監督
評級機關之間的監督
下級對上級的監督
上級對有隸屬關係。的下級的監督
行政監督的目的
防止和糾正行政相對方的違法行為
保障法律、法規、規章的執行和行政目標的實現
行政監督的作用
評價作用
預防作用
補救作用
改進作用
教育作用
體系
內部行政監督
概述
政府的自我監督
政府是行政監督的對象,同時也可以是行政監督的主體
是行政監督體系的第一道防線,也是最直接、最迅速的監督
一般監督
層級監督
最重要的部分
最廣泛的一種監督
特點:直接性、經常性、廣泛性
日常監督,主管監督和職能監督三種主要形式
審計監督
是國家進行財政,經濟監督的重要手段
目的:規範公共財政財務的收支行為
外部行政監督
概述
由外在且獨立於政府的組織和人員來實施對政府的外部限制
針對政府行政的第二道防線,也是最有利、最有效的防線
分類
立法監督
定義
主要指人大及其常委會的監督權。這是憲法賦予的重要職權
監督方法
聽取並審查人民政府工作報告
法制審查
罷免同級人民政府組成人員
質詢
司法監督
定義
司法機關負責實施的。對行政機關及其工作人員的監督
監督方法
人民檢察院的監督
人民法院是國家的審判機關
監察監督
定義
由監察委員會對所有行使公權力的公職人員依法履職、秉公用權、 廉潔從政以及道德操守進行監督檢查
國家監察委員會由全國人民代表大會產生。 接受全國人民代表大會及其常務委員會的監督
主要職責
維護黨的章程和其他黨內法規,檢查黨的路線、方針、政策和決議執行情況, 對黨員領導幹部行使權力進行監督。維護憲法、法律, 對公職人員依法履職、秉公用權、廉潔從政以及道德操守情況進行監督檢查, 對涉嫌職務違法和職務犯罪的行為進行檢查,並做出政務處分決定。 對履行職責不力、失職失責的領導人員進行問責, 負責組織協調黨風廉政建設和反貪腐宣傳等
政黨監督
定義
主要指中國共產黨及各民主黨派依法對國家行政機關及其工作人員的監督
監督方法
共產黨的監督
透過各級黨委及其職能部門,對政府貫徹執行黨的路線方針政策和實施憲法法律的情況進行檢查, 及時指出並修正行政管理過程中的政治性偏差, 始終保持行政管理的社會主義政治方向和為人民服務的根本宗旨
透過組織部門對各級人民政府中黨員領導幹部製度化考察評價, 保證這些黨員領導幹部的政治忠誠性, 保證政府始終與黨保持一致
透過黨的紀律檢查部門, 查處行政機關中黨員幹部的違規案件, 清除黨內腐敗,維持政府機制的純潔性
透過行政機關中的廣大黨員幹部的批評, 建議,檢舉,揭發來實現 對政府行政的日常化監督
民主黨派的監督
透過中國人民政治協商會議這一組織形式,參與對國家事務的管理和對政府行政的監督
社會監督
定義
廣大人民群眾和社會團體對行政機關的監督
監督方法
人民對行政機關及其工作人員的監督
社會團體對行政管理活動的監督,如工會、婦聯、共青團等團體對政府工作的監督
大眾傳播媒體是一種最有效、最快捷、最便宜、最容易操作的監督