Galeria de mapas mentais Controles Internos: Segurança e Conformidade nas Instituições
Este diagrama, criado com o EdrawMind, aborda a importância dos controles internos para garantir a segurança das informações, a conformidade com regulamentos e a prevenção de lavagem de dinheiro. Os controles devem ser efetivos, consistentes e independentes da estrutura da instituição, abrangendo a definição de responsabilidades, a segregação de atividades e a política de segurança da informação. A conformidade com a legislação, especialmente a PLD/FT, é essencial para evitar riscos legais e proteger a reputação da instituição.
Editado em 2024-01-09 15:22:36O contrato obrigacionista, como documento jurídico central para a emissão de dívida, especifica detalhadamente os vários termos da relação credor devedor. Especifica não só a frequência do pagamento de juros (como o pagamento de juros semestrais) e o método de reembolso do capital (reembolso único ou pagamento parcelado no vencimento), mas também inclui cláusulas restritivas fundamentais, incluindo o limite máximo do rácio de passivo do ativo (geralmente não superior a 60%), restrições ao pagamento de dividendos (como requisitos de cobertura de lucros) e outras cláusulas de garantia. O contrato estipula especificamente as responsabilidades de supervisão do administrador (geralmente um banco comercial ou uma sociedade fiduciária), incluindo a verificação dos indicadores financeiros do emitente, convocação de reuniões de detentores de obrigações, etc. Os contratos obrigacionistas modernos também geralmente incluem cláusulas de incumprimento cruzado, o que significa que o incumprimento da obrigação irá desencadear a maturidade acelerada de outras dívidas, aumentando significativamente a segurança da obrigação.
Uma oferta secundária é uma atividade de financiamento subsequente conduzida por uma empresa cotada em uma bolsa de valores, que é diferente de uma oferta pública inicial (IPO). Este tipo de oferta permite que as empresas cotadas obtenham fundos através da emissão de ações adicionais (geralmente não excedendo 20% do capital social emitido), comumente utilizadas no financiamento de fusões e aquisições ou investimentos em projetos. O processo de negociação inclui etapas importantes, como anunciar resoluções do conselho, enviar materiais à Comissão Reguladora de Valores Mobiliários da China e determinar a faixa de preços de emissão (geralmente com base no preço médio dos 20 dias de negociação anteriores). Ao contrário dos IPOs, o processo de aprovação de ofertas secundárias é relativamente simplificado e geralmente pode ser concluído dentro de 30 dias úteis. Os investidores precisam prestar especial atenção ao efeito de diluição do capital próprio, uma vez que a experiência mostrou que no dia de um segundo anúncio de oferta, o preço das ações experimentará um declínio médio a curto prazo de 3-5%.
A prática da governança corporativa no financiamento subsequente é particularmente importante. Quando uma empresa realiza SEO através do mercado secundário, embora a transação ocorra no mercado primário, normas rigorosas de governança devem ser seguidas, incluindo instruções especiais de diretores independentes sobre a necessidade de financiamento, e um mecanismo de votação classificada por pequenos e médios acionistas (evitação de partes relacionadas). Uma boa estrutura de governança pode efetivamente aliviar a assimetria de informação.Estudos têm mostrado que empresas com diretores independentes responsáveis por mais de um terço têm uma taxa média de desconto SEO 2,3 pontos percentuais menor. As normas modernas de governação exigem também a divulgação de prazos específicos para a utilização dos fundos angariados e o estabelecimento de contas especiais para supervisão.
O contrato obrigacionista, como documento jurídico central para a emissão de dívida, especifica detalhadamente os vários termos da relação credor devedor. Especifica não só a frequência do pagamento de juros (como o pagamento de juros semestrais) e o método de reembolso do capital (reembolso único ou pagamento parcelado no vencimento), mas também inclui cláusulas restritivas fundamentais, incluindo o limite máximo do rácio de passivo do ativo (geralmente não superior a 60%), restrições ao pagamento de dividendos (como requisitos de cobertura de lucros) e outras cláusulas de garantia. O contrato estipula especificamente as responsabilidades de supervisão do administrador (geralmente um banco comercial ou uma sociedade fiduciária), incluindo a verificação dos indicadores financeiros do emitente, convocação de reuniões de detentores de obrigações, etc. Os contratos obrigacionistas modernos também geralmente incluem cláusulas de incumprimento cruzado, o que significa que o incumprimento da obrigação irá desencadear a maturidade acelerada de outras dívidas, aumentando significativamente a segurança da obrigação.
Uma oferta secundária é uma atividade de financiamento subsequente conduzida por uma empresa cotada em uma bolsa de valores, que é diferente de uma oferta pública inicial (IPO). Este tipo de oferta permite que as empresas cotadas obtenham fundos através da emissão de ações adicionais (geralmente não excedendo 20% do capital social emitido), comumente utilizadas no financiamento de fusões e aquisições ou investimentos em projetos. O processo de negociação inclui etapas importantes, como anunciar resoluções do conselho, enviar materiais à Comissão Reguladora de Valores Mobiliários da China e determinar a faixa de preços de emissão (geralmente com base no preço médio dos 20 dias de negociação anteriores). Ao contrário dos IPOs, o processo de aprovação de ofertas secundárias é relativamente simplificado e geralmente pode ser concluído dentro de 30 dias úteis. Os investidores precisam prestar especial atenção ao efeito de diluição do capital próprio, uma vez que a experiência mostrou que no dia de um segundo anúncio de oferta, o preço das ações experimentará um declínio médio a curto prazo de 3-5%.
A prática da governança corporativa no financiamento subsequente é particularmente importante. Quando uma empresa realiza SEO através do mercado secundário, embora a transação ocorra no mercado primário, normas rigorosas de governança devem ser seguidas, incluindo instruções especiais de diretores independentes sobre a necessidade de financiamento, e um mecanismo de votação classificada por pequenos e médios acionistas (evitação de partes relacionadas). Uma boa estrutura de governança pode efetivamente aliviar a assimetria de informação.Estudos têm mostrado que empresas com diretores independentes responsáveis por mais de um terço têm uma taxa média de desconto SEO 2,3 pontos percentuais menor. As normas modernas de governação exigem também a divulgação de prazos específicos para a utilização dos fundos angariados e o estabelecimento de contas especiais para supervisão.
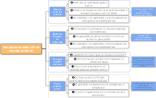
CONTROLES INTERNOS
Definição: A área de controles internos é responsável por trazer segurança às informações dos clientes, monitoramento do cumprimento de regulação bem como, a prevenção de lavagem de dinheiro.
Controles Internos:
Compliance: está em conformidade com a legislação.
PLDFT.
Os controles internos, independentemente do porte da instituição, devem ser efetivos e consistentes com a natureza, complexidade e risco das operações por ela realizadas. São de responsabilidade da diretoria da instituição: I - a implantação e a implementação de uma estrutura de controles internos efetiva mediante a definição de atividades de controle para todos os níveis de negócios da instituição; II - o estabelecimento dos objetivos e procedimentos pertinentes aos mesmos; III - a verificação sistemática da adoção e do cumprimento dos procedimentos definidos.
Art. 2º Os controles internos, cujas disposições devem ser acessíveis a todos os funcionários da instituição de forma a assegurar sejam conhecidas a respectiva função no processo e as responsabilidades atribuídas aos diversos níveis da organização, devem prever: I - A definição de responsabilidades dentro da instituição; II - A segregação das atividades atribuídas aos integrantes da instituição de forma a que seja evitado o conflito de interesses; III - Meios de identificar e avaliar fatores internos e externos que possam afetar adversamente a realização dos objetivos da instituição; IV - A existência de canais de comunicação; V - A contínua avaliação dos diversos riscos associados às atividades da instituição; VI - O acompanhamento sistemático das atividades desenvolvidas, VII - A existência de testes periódicos de segurança para os sistemas de informações, em especial para os mantidos em meio eletrônico.
ATRIBUIÇÃO:
Segregação de atividades de forma a evitar possíveis conflitos de interesses e definição de responsabilidades;
Política de segurança da informação;