Galerie de cartes mentales Principes d'économie (partie 2) Macroéconomie
Principes d'économie (partie 2) Macroéconomie Mankiw Mind Map Résumé du contenu, un ensemble d'institutions dans l'économie qui aident l'épargne d'une personne à correspondre à l'investissement d'une autre personne.
Modifié à 2022-05-18 08:26:53Cent ans de solitude est le chef-d'œuvre de Gabriel Garcia Marquez. La lecture de ce livre commence par l'analyse des relations entre les personnages, qui se concentre sur la famille Buendía et raconte l'histoire de la prospérité et du déclin de la famille, de ses relations internes et de ses luttes politiques, de son métissage et de sa renaissance au cours d'une centaine d'années.
Cent ans de solitude est le chef-d'œuvre de Gabriel Garcia Marquez. La lecture de ce livre commence par l'analyse des relations entre les personnages, qui se concentre sur la famille Buendía et raconte l'histoire de la prospérité et du déclin de la famille, de ses relations internes et de ses luttes politiques, de son métissage et de sa renaissance au cours d'une centaine d'années.
La gestion de projet est le processus qui consiste à appliquer des connaissances, des compétences, des outils et des méthodologies spécialisés aux activités du projet afin que celui-ci puisse atteindre ou dépasser les exigences et les attentes fixées dans le cadre de ressources limitées. Ce diagramme fournit une vue d'ensemble des 8 composantes du processus de gestion de projet et peut être utilisé comme modèle générique.
Cent ans de solitude est le chef-d'œuvre de Gabriel Garcia Marquez. La lecture de ce livre commence par l'analyse des relations entre les personnages, qui se concentre sur la famille Buendía et raconte l'histoire de la prospérité et du déclin de la famille, de ses relations internes et de ses luttes politiques, de son métissage et de sa renaissance au cours d'une centaine d'années.
Cent ans de solitude est le chef-d'œuvre de Gabriel Garcia Marquez. La lecture de ce livre commence par l'analyse des relations entre les personnages, qui se concentre sur la famille Buendía et raconte l'histoire de la prospérité et du déclin de la famille, de ses relations internes et de ses luttes politiques, de son métissage et de sa renaissance au cours d'une centaine d'années.
La gestion de projet est le processus qui consiste à appliquer des connaissances, des compétences, des outils et des méthodologies spécialisés aux activités du projet afin que celui-ci puisse atteindre ou dépasser les exigences et les attentes fixées dans le cadre de ressources limitées. Ce diagramme fournit une vue d'ensemble des 8 composantes du processus de gestion de projet et peut être utilisé comme modèle générique.
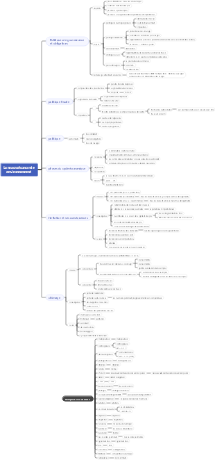
Principes d'économie (partie 2) macroéconomie
revenu
PIB - produit intérieur brut
Mesurer le flux de devises
Dépenses totales des ménages/revenu total payé par toutes les entreprises
La valeur marchande de tous les biens et services finaux produits dans un pays au cours d'une période donnée
Le PIB n'inclut que la valeur des biens finaux et l'investissement en stocks fait partie du PIB
PIB=C I G NX Consommation Investissement Achats publics Exportations nettes
Consommation : ce que les ménages dépensent en biens et services autres que l'achat de nouvelles maisons
Investissement : dépenses en biens d'équipement, en stocks et en bâtiments, y compris les nouveaux logements achetés par les ménages
achat du gouvernement
Exportations nettes : Exportations – Importations
PIB réel : production de biens et services évalués à prix constants
PIB nominal : production de biens et services évalués aux prix courants
Déflateur du PIB = PIB nominal/PIB réel : surveillance des niveaux de prix
Taux d’inflation = (Δ déflateur du PIB)/déflateur du PIB de la première année
Le PIB n'est pas une mesure parfaite du bien-être
Non compris la valeur des activités hors marché
N'inclut pas la qualité de l'environnement
Aucune distribution de revenus impliquée
PNB Produit National Brut
Revenu total gagné par les résidents permanents d'un pays
Produit national net PNN
Revenu total des résidents d’un pays moins dépréciation
revenu national
Fondamentalement identique à NNP, la différence est due à une erreur statistique
revenu personnel
Exclut les bénéfices non répartis
revenu personnel disponible
Revenu personnel moins impôts personnels et paiements non fiscaux
dépense
IPC Indice des prix à la consommation
Détermination de l'IPC
panier fixe
connaître le prix
calculer le coût
Sélectionnez l'année de base et calculez l'indice = dépenses de l'année en cours/dépenses de l'année de base
Taux d'inflation = (IPC la deuxième année - IPC la première année) / IPC la première année
question
biais de substitution
Introduction de nouveaux articles
Des changements de qualité incommensurables
Indice des prix à la production PPI
Indexation : l'ajustement automatique de la quantité de monnaie en fonction des effets de l'inflation
Taux d'intérêt nominal : taux d'intérêt généralement publié qui n'est pas corrigé des effets de l'inflation.
Taux d'intérêt réel : un taux d'intérêt corrigé des effets de l'inflation
augmenter
productivité
capital physique par habitant
investissement de capitaux étrangers
capital humain par habitant
Éducation : investissement dans le capital humain
Santé et nutrition
ressources naturelles par habitant
propriété
stabilité politique
libre échange
politique tournée vers l'extérieur
politique repliée sur elle-même
connaissance technique
Recherche et développement
croissance démographique
conduisant à une pression sur les ressources naturelles
dilution du capital social
Promouvoir le progrès technologique
Fonction de production
Rendements décroissants : à mesure que la quantité d’intrant augmente, le rendement de chaque unité d’intrant supplémentaire diminue.
Effet de rattrapage : caractéristique selon laquelle les pays qui démarrent pauvres ont tendance à croître plus rapidement que les pays qui démarrent riches.
chômage
mesure
Employé
Chômeur : Une personne qui est capable de travailler et qui a essayé de trouver un emploi mais n’en a pas trouvé.
chômage frictionnel
le chômage structurel
Cherche du travail
Le salaire minimum force les salaires au-dessus de l’équilibre entre l’offre et la demande
Syndicats et négociation collective
Théorie du salaire d’efficacité : des salaires élevés augmentent l’efficacité
santé des travailleurs
taux de rotation du personnel
Qualité des travailleurs
effort du travailleur
Population non active : étudiants à temps plein, travailleurs domestiques, retraités, etc.
Taux de chômage = nombre de chômeurs / (population active = nombre de personnes occupées nombre de chômeurs)
taux de chômage naturel
taux de chômage cyclique
Taux d'activité = population active/population adulte
agences gouvernementales pour l'emploi
Site d'emploi
Bureau d'orientation professionnelle universitaire
entreprise de chasse de têtes
assurance chômage
finance
système financier
Un ensemble d'institutions dans une économie qui facilite l'appariement de l'épargne d'une personne avec les investissements d'une autre personne.
Marché financier
Marché obligataire
Obligations : financement par emprunt
le terme
le risque de crédit
traitement fiscal
bourse
Actions : financement par actions
prix
dividende
PE : cours de bourse/bénéfice par action sur l'année écoulée
INTERMEDIAIRES finançiers
Banque : dépôts, taux d’intérêt élevés et bas
Fonds commun de placement : institution qui vend des actions au public et utilise le produit de la vente pour acheter un portefeuille d'actions et d'obligations.
fonds indiciel
épargne, investissement
Fonds nationaux d'épargne/prêtable
épargne privée épargne publique
Fonds prêtables : le flux de ressources disponibles pour financer l'investissement privé
Déficit budgétaire : réduction de l’épargne nationale, hausse des taux d’intérêt, baisse des investissements
l'offre et la demande
incitations à l'épargne
Incitations à l'investissement
excédent budgétaire
crise financière
Le prix d’un actif baisse considérablement
Faillite des institutions financières
Baisse de confiance dans les institutions financières
Crédit insuffisant
ralentissement économique
L’économie se comporte comme un cercle vicieux
finance
Finance : l'étude des décisions que les gens prennent concernant l'allocation des ressources et la réponse aux risques dans un certain laps de temps
temps
Valeur actuelle : montant d'argent actuellement nécessaire pour générer une certaine somme d'argent dans le futur en utilisant les taux d'intérêt actuels.
Valeur future : lorsque le taux d’intérêt actuel est indiqué, le montant d’argent actuel entraînera le montant d’argent futur.
Intérêts composés : accumulation d'un montant d'argent, intérêts composés
Spécification 70 : le taux d’intérêt est de x, doublé après 70/x ans
risque
l'aversion au risque
Assurance
Sélection adverse
Risque moral
Diversification
Réduire les risques en remplaçant un risque par un grand nombre de petits risques sans rapport
Risques et avantages
Évaluation des actifs
Analyse fondamentale
L'étude des états comptables et des perspectives d'avenir d'une entreprise pour déterminer sa valeur
Hypothèse de marché efficace
Le prix d'un titre reflète toutes les informations connues qui affectent sa valeur
irrationalité du marché
Les cours des actions s’écartent des attentes rationnelles quant à leur vraie valeur
devise
concept de base
Fonction
unité de vente
moyen d'échange
"fluidité"
réserve de valeur
"richesse"
taper
Monnaie-marchandise : valeur intrinsèque, étalon-or
Monnaie Fiat : aucune valeur intrinsèque
quantité d'argent
espèces
dépôt de la demande
économies de devises
Banque centrale
nourris
prêteur de dernier recours
masse monétaire, politique monétaire
Banque populaire de Chine
banque
réserves
Dépôts qu'une banque reçoit mais ne prête pas
Compte T : Bilan
Taux de réserves : la proportion des dépôts détenus par les banques comme réserves
Multiplicateur monétaire : l'inverse du taux de réserve
capital bancaire
Les ressources que les propriétaires de la banque consacrent à l’institution
Actions bancaires, obligations
Avoir du propriétaire = Actif - Passif
Ratio de levier : le rapport entre l’actif total d’une banque et son capital
Une réduction de capital de 100% constitue une faillite
rentrée d'argent
opérations d'open market
prêt banquaire
Taux d'escompte : taux d'intérêt auquel les banques empruntent auprès de la banque centrale.
enchères courtes
Taux des fonds fédéraux : taux d'intérêt qu'une banque paie pour un prêt au jour le jour auprès d'une autre banque.
réserves
Montant de la réserve
Réserves statutaires : réserves obligatoires détenues par les banques sur la base des dépôts
intérêts sur les réserves
ruée bancaire
circulation monétaire
inflation
Une augmentation du niveau général des prix s’appelle l’inflation, et son contraire, la déflation.
Niveau des prix et valeur de la monnaie : le niveau général des prix augmente et la valeur de la monnaie diminue
À long terme, le niveau des prix s’ajustera jusqu’à un niveau où la demande de monnaie est égale à la masse monétaire.
Influence
Changements de prix relatifs et mauvaise allocation des ressources
provoquer des distorsions fiscales
La monnaie en tant qu'unité de mesure est source de confusion et d'inconvénients
variables économiques
Variable nominale : une variable mesurée en unités d'évitement
Variables réelles : variables mesurées en unités physiques
Neutralité monétaire : l'opinion selon laquelle les changements dans la masse monétaire n'affectent pas les variables réelles
circulation
Vitesse de circulation monétaire V=PxY/M (niveau des prix x production/quantité de monnaie)
La vitesse de circulation de la monnaie reste pratiquement inchangée
Lorsque la somme d’argent augmente rapidement, un taux d’inflation élevé se produit
« Taxe d'inflation », qui est payée en imprimant de l'argent qui devrait en fait être collecté au moyen d'obligations, etc. Taxer efficacement tous ceux qui utilisent la monnaie
Effet Fisher : taux d'intérêt nominal = taux d'intérêt réel taux d'inflation
Marché international
mouvement des objets
Exportations : biens et services produits dans le pays et vendus à l'étranger
Importations : biens et services produits à l’étranger et vendus au niveau national
Exportations nettes : exportations - importations, balance commerciale
Excédent commercial : Exportations > Importations
Déficit commercial : Importations > Exportations
Balance commerciale : importations = exportations
flux de capitaux
Sortie nette de capitaux : investissement étranger net
Sortie nette de capitaux (NCO) = exportations nettes (NX)
Épargne = Investissement intérieur Sortie nette de capitaux
prix de transaction internationale
Taux de change nominal : taux de change contre des espèces
Appréciation, dépréciation
Taux de change réel : taux auquel les biens et services d'un pays sont échangés contre des biens et services d'un autre pays.
Taux de change réel = taux de change nominal x prix intérieur/prix étranger
théorie de la parité de pouvoir d'achat
l'offre et la demande
marché des fonds prêtables
marché des capitaux en devises
politique
Déficit public : épargne publique négative, réduisant l’offre de fonds prêtables et évincant l’investissement
Politique d'échange
Tarifs, quotas d'importation
La politique commerciale n'affecte pas la balance commerciale
Instabilité politique et fuite des capitaux
fluctuations économiques (court terme)
contraction économique
Récession : une période au cours de laquelle les revenus réels chutent et le chômage augmente
dépression : grave récession
fonctionnalité
irrégulier et imprévisible
La plupart des variables macroéconomiques fluctuent simultanément
Le chômage augmente à mesure que la production diminue
Causes profondes de la volatilité
Modifications de l’offre globale
Evolution de la demande globale
offre et la demande
Courbe de demande globale : descend vers la droite
Courbe d’offre globale : pente ascendante vers la droite
Niveau des prix et consommation : effet de richesse (équilibre)
Niveau des prix et investissement : effet des taux d’intérêt (équilibre)
Niveau des prix et importations et exportations : effet taux de change (équilibre)
La consommation entraîne un déplacement des courbes d’offre et de demande
L’investissement entraîne un déplacement des courbes d’offre et de demande
Les achats gouvernementaux provoquent un déplacement des courbes d’offre et de demande
Les changements dans les exportations nettes entraînent un déplacement des courbes d’offre et de demande
impact politique
Politique monétaire
Théorie de la préférence en matière de liquidité : l’ajustement des taux d’intérêt équilibre la masse monétaire et la demande de monnaie
rentrée d'argent
demande d'argent
Équilibre sur les marchés monétaires : taux d’intérêt d’équilibre
effet taux d'intérêt
Politique fiscale
Modifications des achats gouvernementaux
changements fiscaux
Effet multiplicateur : chaque dollar de dépenses publiques augmente la demande totale de biens et de services de plus d'un dollar.
Effet d’éviction : une politique budgétaire expansionniste entraîne une hausse des taux d’intérêt et une réduction des dépenses d’investissement entraîne une diminution de la demande globale.
Inflation et chômage
La courbe de Phillips : peser l’inflation et le chômage à court terme
Taux de chômage naturel : à long terme, le chômage ne dépend pas de la croissance monétaire et de l'inflation.
Taux de chômage = taux de chômage naturel - a (inflation réelle - inflation attendue)
Le coût de la réduction de l’inflation
Taux de sacrifice : lorsque l’inflation diminue de 1 point, le nombre correspondant de points perdus en production annuelle
attentes rationnelles
causée par la crise économique
problème
Des politiques monétaires et budgétaires sont-elles nécessaires pour stabiliser l’économie ? ——Que cela dépende du marché pour s'ajuster
Le gouvernement devrait-il augmenter ses dépenses ou réduire les impôts pour lutter contre la récession ? ——La demande du gouvernement ou la demande du marché doit être adoptée
La politique monétaire doit-elle être fondée sur des règles ou sur un pouvoir discrétionnaire ? ——En quête de stabilité ou de développement ?
Les banques centrales doivent-elles viser une inflation zéro ? ——Vaut-il mieux être stable ou instable ?
Le gouvernement doit-il équilibrer le budget ? ——Est-ce une avancée pour l'avenir ?
Vous souhaitez encourager l’épargne ? ——Épargne privée ou épargne publique ?
Par : Une action fait sept