无数据
Modèle de processus de gestion de projet
Drame britannique Sherlock
Game of Thrones
L'intégrale des mystères de Sherlock Holmes
Films Disney - Frozen
Essais cliniques majeurs sur le traitement antithrombotique de l'AVC ischémique
Carte mentale du diagramme de relation entre les personnages Guerre et Paix
Communication non-violente
Neuf éléments de fonctionnement du produit
Carte mentale de l'immunologie médicale
Robinson Crusoé
Prédire les résultats cliniques à long terme chez les patients atteints de péricardite récurrente
8 modèles SOP classiques pour améliorer l'efficacité du travail
Compétences avant-vente de logiciels côté B
Influence
Calendrier de planification commerciale pour le cadre d'opérations de produits basés sur les données
Développement et validation d'un modèle pronostique d'hémorragie et d'ischémie chez les patients âgés atteints de syndrome coronarien aigu et de fibrillation auriculaire
Médecine interne-Reflux gastro-œsophagien
Modèle de statut de rectification de problème
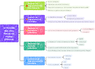
Modèle des cinq forces de Porter (iPhone)
six chapeaux de réflexion
Recherche d'informations générales sur le fonctionnement de la marque
Cent ans de solitude - Tableau des relations entre les personnages
La guerre des étoiles
parrain
Guerre et paix
Miroir noir
Desperate Housewives
Totoro - Le film de Hayao Miyazaki
Série de films Man of Steel
Le film The Avengers
Le seigneur des anneaux
Films notables - La Matrice
Films célèbres - Harry Potter
Aristote
Socrates
Harry Potter
House of Cards
Série TV - Friends
Pirates des Caraïbes
La fabrication de l'acier.
lit. 100 ans de solitude
Le voyage fantastique des Shepherd Boys
Stephen William Hawking
Scientifique-Qian Xuesen
Célèbre homme d'État Napoléon
Le célèbre scientifique Albert Einstein
Le film d'animation de Disney Finding Dory
Miyazaki Hayao Animation Film - La princesse fantôme
scientifique - Thomas Edison
scientifique - Madame Curie
scientifique - Isaac Newton
Homme politique - Barack Obama
homme d'État - Benjamin Franklin
films célèbres - Jurassic World
Film célèbre - Transformers
Brève histoire du temps
Maîtrise des coûts des ressources humaines
Notes de lecture « Le sentiment de l’éducation »