마인드 맵 갤러리 파이썬 튜토리얼
Python은 웹 개발, 데이터 분석, 인공 지능 등의 분야에서 널리 사용되는 고급 프로그래밍 언어입니다. 이 튜토리얼에서는 Python의 기본 및 일반적인 기술을 소개합니다.
2024-02-13 07:55:06에 편집됨이것은 (III) 저산소증-유도 인자 프롤릴 하이드 록 실라 제 억제제에 대한 마인드 맵이며, 주요 함량은 다음을 포함한다 : 저산소증-유도 인자 프롤릴 하이드 록 실라 제 억제제 (HIF-PHI)는 신장 빈혈의 치료를위한 새로운 소형 분자 경구 약물이다. 1. HIF-PHI 복용량 선택 및 조정. Rosalasstat의 초기 용량, 2. HIF-PHI 사용 중 모니터링, 3. 부작용 및 예방 조치.
이것은 Kuka Industrial Robots의 개발 및 Kuka Industrial Robot의 모션 제어 지침에 대한 마인드 맵입니다. 주요 내용에는 쿠카 산업 로봇의 역사, 쿠카 산업 로봇의 특성, 쿠카 산업 로봇의 응용 분야, 2. 포장 프로세스에서 쿠카 로봇은 빠르고 일관된 포장 작업을 달성하고 포장 효율성을 높이며 인건비를 줄입니다. 2. 인건비 감소 : 자동화는 운영자에 대한 의존성을 줄입니다. 3. 조립 품질 향상 : 정확한 제어는 인간 오류를 줄입니다.
408 컴퓨터 네트워크가 너무 어렵습니까? 두려워하지 마세요! 나는 피를 구토하고 지식 맥락을 명확히하는 데 도움이되는 매우 실용적인 마인드 맵을 분류했습니다. 컨텐츠는 매우 완전합니다. 네트워크 아키텍처에서 응용 프로그램 계층, TCP/IP 프로토콜, 서브넷 디비전 및 기타 핵심 포인트에 이르기까지 원칙을 철저히 이해하는 데 도움이 될 수 있습니다. 📈 명확한 논리 : Mindmas 보물, 당신은 드문 기회가 있습니다. 서둘러! 이 마인드 맵을 사용하여 408 컴퓨터 네트워크의 학습 경로에서 바람과 파도를 타고 성공적으로 해변을 얻으십시오! 도움이 필요한 친구들과 공유해야합니다!
이것은 (III) 저산소증-유도 인자 프롤릴 하이드 록 실라 제 억제제에 대한 마인드 맵이며, 주요 함량은 다음을 포함한다 : 저산소증-유도 인자 프롤릴 하이드 록 실라 제 억제제 (HIF-PHI)는 신장 빈혈의 치료를위한 새로운 소형 분자 경구 약물이다. 1. HIF-PHI 복용량 선택 및 조정. Rosalasstat의 초기 용량, 2. HIF-PHI 사용 중 모니터링, 3. 부작용 및 예방 조치.
이것은 Kuka Industrial Robots의 개발 및 Kuka Industrial Robot의 모션 제어 지침에 대한 마인드 맵입니다. 주요 내용에는 쿠카 산업 로봇의 역사, 쿠카 산업 로봇의 특성, 쿠카 산업 로봇의 응용 분야, 2. 포장 프로세스에서 쿠카 로봇은 빠르고 일관된 포장 작업을 달성하고 포장 효율성을 높이며 인건비를 줄입니다. 2. 인건비 감소 : 자동화는 운영자에 대한 의존성을 줄입니다. 3. 조립 품질 향상 : 정확한 제어는 인간 오류를 줄입니다.
408 컴퓨터 네트워크가 너무 어렵습니까? 두려워하지 마세요! 나는 피를 구토하고 지식 맥락을 명확히하는 데 도움이되는 매우 실용적인 마인드 맵을 분류했습니다. 컨텐츠는 매우 완전합니다. 네트워크 아키텍처에서 응용 프로그램 계층, TCP/IP 프로토콜, 서브넷 디비전 및 기타 핵심 포인트에 이르기까지 원칙을 철저히 이해하는 데 도움이 될 수 있습니다. 📈 명확한 논리 : Mindmas 보물, 당신은 드문 기회가 있습니다. 서둘러! 이 마인드 맵을 사용하여 408 컴퓨터 네트워크의 학습 경로에서 바람과 파도를 타고 성공적으로 해변을 얻으십시오! 도움이 필요한 친구들과 공유해야합니다!
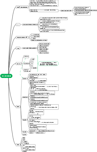
파이썬 튜토리얼
소개하다
Python은 웹 개발, 데이터 분석, 인공 지능 등의 분야에서 널리 사용되는 고급 프로그래밍 언어입니다. 이 튜토리얼에서는 Python의 기본 지식과 일반적인 기술을 소개합니다.
파이썬 기초
데이터 유형
숫자: 정수, 부동 소수점 숫자, 복소수
문자열: 작은따옴표, 큰따옴표, 삼중따옴표
목록: 변경 가능한 시퀀스
튜플: 불변 시퀀스
사전: 키-값 쌍
세트(Set): 반복되지 않는 요소들의 정렬되지 않은 컬렉션
연산자 및 표현식
산술 연산자: 덧셈, 뺄셈, 곱셈, 나눗셈, 나머지, 정수 나눗셈
비교 연산자: 같음, 같지 않음, 보다 큼, 보다 작음, 크거나 같음, 작거나 같음
논리 연산자: AND, OR, NOT
제어 흐름
조건문: if, elif, else
루프 문: for, while
점프 문: 중단, 계속, 복귀
파이썬 고급
기능
함수 정의: def 키워드
매개변수 전달: 위치 매개변수, 키워드 매개변수, 기본 매개변수, 변수 매개변수
익명 함수: 람다 키워드
모듈 및 패키지
가져오기 모듈: 가져오기 키워드
사용자 정의 모듈: .py 파일 생성
표준 라이브러리: 수학, 무작위, 시간 등
예외 처리
예외 유형: ZeroDivisionError, TypeError, FileNotFoundError 등
try-Exception 문: 예외 포착
finally 문: 예외 발생 여부에 관계없이 실행됩니다.
파일 작업
파일 열기 및 닫기
파일 읽기: 읽기, readline, readlines
파일 쓰기: 쓰기, 쓰기 라인
파이썬 애플리케이션
웹 개발
프론트 엔드 개발: Django, Flask, Bottle 등
백엔드 개발: 데이터베이스 운영, API 개발, 요청 처리
데이터 분석
데이터 처리: NumPy, Pandas
데이터 시각화: Matplotlib, Seaborn
머신러닝: Scikit-learn, TensorFlow, Keras
일체 포함
자연어 처리: NLTK, SpaCy
이미지 처리: OpenCV, PIL
딥 러닝: PyTorch, MXNet