마인드 맵 갤러리 생화학
기말고사에서 중점적으로 다루는 필수지방산 : 인체의 정상적인 생리적 기능을 유지하는데 꼭 필요한 고도불포화지방산으로 체내에서 합성이 되지 않아 음식을 통해 공급해야 하는 지방산을 필수지방산이라고 합니다.
2024-02-13 09:00:34에 편집됨이것은 (III) 저산소증-유도 인자 프롤릴 하이드 록 실라 제 억제제에 대한 마인드 맵이며, 주요 함량은 다음을 포함한다 : 저산소증-유도 인자 프롤릴 하이드 록 실라 제 억제제 (HIF-PHI)는 신장 빈혈의 치료를위한 새로운 소형 분자 경구 약물이다. 1. HIF-PHI 복용량 선택 및 조정. Rosalasstat의 초기 용량, 2. HIF-PHI 사용 중 모니터링, 3. 부작용 및 예방 조치.
이것은 Kuka Industrial Robots의 개발 및 Kuka Industrial Robot의 모션 제어 지침에 대한 마인드 맵입니다. 주요 내용에는 쿠카 산업 로봇의 역사, 쿠카 산업 로봇의 특성, 쿠카 산업 로봇의 응용 분야, 2. 포장 프로세스에서 쿠카 로봇은 빠르고 일관된 포장 작업을 달성하고 포장 효율성을 높이며 인건비를 줄입니다. 2. 인건비 감소 : 자동화는 운영자에 대한 의존성을 줄입니다. 3. 조립 품질 향상 : 정확한 제어는 인간 오류를 줄입니다.
408 컴퓨터 네트워크가 너무 어렵습니까? 두려워하지 마세요! 나는 피를 구토하고 지식 맥락을 명확히하는 데 도움이되는 매우 실용적인 마인드 맵을 분류했습니다. 컨텐츠는 매우 완전합니다. 네트워크 아키텍처에서 응용 프로그램 계층, TCP/IP 프로토콜, 서브넷 디비전 및 기타 핵심 포인트에 이르기까지 원칙을 철저히 이해하는 데 도움이 될 수 있습니다. 📈 명확한 논리 : Mindmas 보물, 당신은 드문 기회가 있습니다. 서둘러! 이 마인드 맵을 사용하여 408 컴퓨터 네트워크의 학습 경로에서 바람과 파도를 타고 성공적으로 해변을 얻으십시오! 도움이 필요한 친구들과 공유해야합니다!
이것은 (III) 저산소증-유도 인자 프롤릴 하이드 록 실라 제 억제제에 대한 마인드 맵이며, 주요 함량은 다음을 포함한다 : 저산소증-유도 인자 프롤릴 하이드 록 실라 제 억제제 (HIF-PHI)는 신장 빈혈의 치료를위한 새로운 소형 분자 경구 약물이다. 1. HIF-PHI 복용량 선택 및 조정. Rosalasstat의 초기 용량, 2. HIF-PHI 사용 중 모니터링, 3. 부작용 및 예방 조치.
이것은 Kuka Industrial Robots의 개발 및 Kuka Industrial Robot의 모션 제어 지침에 대한 마인드 맵입니다. 주요 내용에는 쿠카 산업 로봇의 역사, 쿠카 산업 로봇의 특성, 쿠카 산업 로봇의 응용 분야, 2. 포장 프로세스에서 쿠카 로봇은 빠르고 일관된 포장 작업을 달성하고 포장 효율성을 높이며 인건비를 줄입니다. 2. 인건비 감소 : 자동화는 운영자에 대한 의존성을 줄입니다. 3. 조립 품질 향상 : 정확한 제어는 인간 오류를 줄입니다.
408 컴퓨터 네트워크가 너무 어렵습니까? 두려워하지 마세요! 나는 피를 구토하고 지식 맥락을 명확히하는 데 도움이되는 매우 실용적인 마인드 맵을 분류했습니다. 컨텐츠는 매우 완전합니다. 네트워크 아키텍처에서 응용 프로그램 계층, TCP/IP 프로토콜, 서브넷 디비전 및 기타 핵심 포인트에 이르기까지 원칙을 철저히 이해하는 데 도움이 될 수 있습니다. 📈 명확한 논리 : Mindmas 보물, 당신은 드문 기회가 있습니다. 서둘러! 이 마인드 맵을 사용하여 408 컴퓨터 네트워크의 학습 경로에서 바람과 파도를 타고 성공적으로 해변을 얻으십시오! 도움이 필요한 친구들과 공유해야합니다!
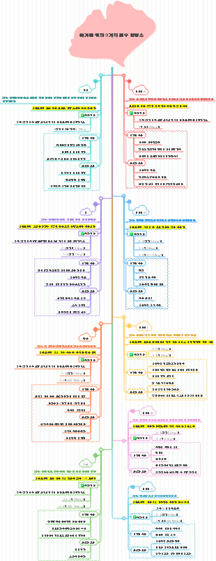
생화학
지질
1. 지방의 분류: 지방과 지질 2. 생리적 기능: 에너지 저장 및 공급, 체온 유지 및 내장 보호, 필수 지방산 공급, 지용성 비타민 흡수 촉진 3. 필수지방산 : 인체의 정상적인 생리기능을 유지하는데 꼭 필요한 고도불포화지방산으로서 체내에서 합성이 되지 않아 식품을 통해 공급되어야 하는 지방산을 필수지방산이라고 합니다.
제7장
1. 혈장 지단백질의 구성: 지질과 단백질(아포지단백질)의 두 부분으로 구성됩니다. 2.CM: 외인성 중성지방과 콜레스테롤 수송 VLDL: 내인성 중성지방과 콜레스테롤을 운반합니다. LDL: 콜레스테롤을 간외 조직으로 운반 HDL: 콜레스테롤을 간으로 역수송 3. 지방 이동 속도 제한 효소: 호르몬에 민감한 트리아실글리세롤 리파제 4. 항지방분해 호르몬: 인슐린과 프로스타글란딘 E2는 이 효소의 활성을 감소시키고 지방 이동을 억제할 수 있으므로 항지방분해 호르몬이라고 합니다. 5: 카르니틴: 미토콘드리아 내부막의 양쪽에 있는 특정 수송 운반체입니다. 6: 산화반응 과정: 탈수소화-물첨가-재탈수소화-티올분해(일부: 미토콘드리아 기질) 7. 케톤체 생성 : 케톤체는 아세틸-CoA를 원료로 하여 간세포의 미토콘드리아에서 합성됩니다. 케톤체: 아세토아세트산, 부티레이트, 아세톤을 케톤체라고 합니다. 핵심효소: HMG COA 당뇨병 환자의 케톤 생산: 케톤산증 8. 지방산 생합성 전달물질 - NADPH 9. 글리세로인지질의 구조 성분: 글리세롤, 지방산, 인산, 질소 함유 화합물 10. 레시틴: 포스파티딜콜린 11. 콜레스테롤 합성의 주요 원료 : Acetyl CoA, NADPH ➕H 12.HMG CoA 환원효소는 콜레스테롤 합성에 중요한 효소이다. 13. 체내 콜레스테롤의 변형과 배설 담즙산으로 전환되고, 스테로이드 호르몬으로 전환되고, 비타민 D3로 전환되어 콜레스테롤 배설됩니다.
8장
1. 단백질 부패 2. 질소 균형: 총 질소 균형: 질소 섭취 및 질소 배출 질소의 양의 균형: 질소 섭취 > 질소 배출 음의 질소 균형: 질소 섭취 < 질소 출력 3. 필수 아미노산 : 신체에 필요하지만 체내에서 합성되지 않아 음식으로 공급해야 하는 아미노산을 영양학적 필수 아미노산이라고 합니다. 4.ALT: 간 AST: 심장 5. 결합된 탈아미노화: 트랜스아미나제--L-글루타메이트 탈수소효소 6. 요소 분자 내 암모니아 공급원: 아스파르트산, 유리 암모니아 7. 요소 합성: 오르니틴 회로 8. 장에서 흡수되는 암모니아의 공급원: 요소 가수분해, 아미노산 탈아미노화 9. 혈액 내 암모니아 수송 형태: 알라닌과 글루타민 10.혈액암모니아의 목적지 요소 합성, 글루타민 합성, 기타 대사 경로 11. 간 기능에 심각한 손상: 요소 합성 장애를 일으키고, 혈중 암모니아 농도를 증가시키며, 고암모니아혈증을 형성할 수 있습니다. (간성뇌증) 12. 1탄소 단위의 개념: 신체 내 특정 아미노산의 이화 과정에서 하나의 탄소 원자를 포함하는 유기 그룹이 생성되는데, 이를 1탄소 단위라고 합니다. 13. 메틸 직접 공여체 - S-아데노실메티오닌, 메티오닌 회로 14. 글루타민산의 탈탄산반응에 의해 생성되는 물질 - 감마아미노부티르산 15. 페닐알라닌 티타제-페닐케톤뇨증의 선천적 결핍 16.티로신-멜라닌
9장
1. De novo 합성 경로: 리보스 인산염, 아미노산, 1탄소 단위, 이산화탄소 등의 단순 물질을 원료로 사용하는 것을 말합니다. 2. 퓨린 뉴클레오티드 합성 부위: 간, 소장 점막, 흉선 3.PRPP 신타제와 PRPP 아미도트랜스퍼라제는 IMP 합성의 핵심 효소입니다. 4. 회수 합성은 뇌, 골수 등 신체의 특정 조직에서 뉴클레오티드를 합성하는 주요 경로입니다. 5. 데옥시리보뉴클레오티드의 합성: 이 환원은 리보뉴클레오티드 환원효소에 의해 촉매되며 뉴클레오시드 글리코시드 수준에서 수행됩니다. dUMP는 티미딜레이트 신타제에 의해 촉매됩니다. 6. 요산은 인체 내 퓨린 이화작용의 최종 산물입니다. 7. 통풍으로 인한 요산 증가 8. 티민의 분해산물은 아미노이소부티르산이다
제11장
1. 생체변환(Biotransformation): 신체가 일련의 대사 변형을 거쳐 일부 비영양 물질을 변화시키고, 그 활성을 변화시키거나 극성을 증가시켜 담즙이나 소변을 통해 체내에서 쉽게 배설되는 과정을 말합니다. 2. 생체변환의 종류 첫 번째 반응: 산화, 환원, 가수분해 두 번째 반응: 결합 반응 3. 담즙산은 담즙의 주성분이다 4. 담즙산의 구조는 유리 담즙산과 공액 담즙산으로 나눌 수 있습니다. 5. 담즙산은 그 출처에 따라 1차 담즙산(간세포)과 2차 담즙산(장)으로 구분됩니다. 담즙산의 기능 6. 지질의 소화 및 흡수를 촉진하고 담즙 내 콜레스테롤의 용해를 촉진하며 담석 형성을 예방합니다.
제12장
1. 설탕은 지방으로 바뀔 수 있지만 지방은 설탕으로 바뀔 수 없습니다. 2. 설탕, 지질, 단백질의 일반적인 중간 대사물질은 다음과 같습니다: 아세틸 코엔자임 A 3. 뇌 : 장기간의 배고픔으로 인해 혈당 공급이 부족할 때 주로 간에서 생성되는 케톤체를 사용합니다. 4. 알로스테릭 조절의 개념: 특정 저분자 물질은 효소 단백질 분자의 활성 중심이 아닌 부분에 특이적으로 결합하여 효소 단백질 분자의 형태를 변화시켜 효소 활성을 일으키는 현상을 말합니다. 효소의 합금이 조정됩니다. 5. 알로스테릭 이펙터는 비공유 결합을 통해 조절 서브유닛에 결합합니다. 6. 화학적 변형의 개념: 효소 단백질의 펩타이드 사슬에 있는 특정 유전자는 다른 효소의 촉매작용을 받아 다른 그룹이나 소분자 화합물과 공유결합을 하거나 반대 방향으로 탈가결합을 하여 효소 활성에 변화를 일으킨다. 변화, 이러한 조정을 화학적 변형이라고 합니다. 7 화학적 변형의 특성:
제13장
DNA 중합효소 III은 원핵생물의 DNA 복제와 신장을 실제로 촉매하는 효소입니다. 2.DNA 리가제: 오카자키 단편을 연결하는 효소 3.RNA 전사의 특성 비대칭성 단방향성 연속성 4. 유전암호의 특성 축퇴 연속성 방향성 보편성 진동 5. 작은 하위단위에는 mRNA 부착 부위가 있습니다. 6.트랜스펩티다제 7. 단백질 생합성 부위 - 리보솜 단백질 생합성 과정: 아미노산 활성화, 폴리펩티드 사슬 합성 개시, 펩티드 사슬 연장, 펩티드 사슬 종료 및 방출, 합성 후 처리 및 단백질 변형.
순위 설명
필수지방산 : 인체의 정상적인 생리적 기능을 유지하는데 꼭 필요한 고도불포화지방산과 체내에서 합성이 되지 않아 음식을 통해 공급해야 하는 지방산을 필수지방산이라고 합니다.