Galleria mappe mentale cura delle infezioni chirurgiche
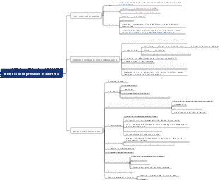
Nell'assistenza infermieristica chirurgica, la cura dei pazienti con infezioni chirurgiche comprende infezioni purulente dei tessuti superficiali, infezioni purulente acute delle mani, infezioni specifiche e infezioni chirurgiche sistemiche.
Modificato alle 2023-10-26 22:58:38Microbiologia medica, Infezioni batteriche e immunità riassume e organizza i punti di conoscenza per aiutare gli studenti a comprendere e ricordare. Studia in modo più efficiente!
La teoria cinetica dei gas rivela la natura microscopica dei fenomeni termici macroscopici e le leggi dei gas trovando la relazione tra quantità macroscopiche e quantità microscopiche. Dal punto di vista del movimento molecolare, vengono utilizzati metodi statistici per studiare le proprietà macroscopiche e modificare i modelli di movimento termico delle molecole di gas.
Este é um mapa mental sobre uma breve história do tempo. "Uma Breve História do Tempo" é um trabalho científico popular com influência de longo alcance. Ele não apenas introduz os conceitos básicos da cosmologia e da relatividade, mas também discute os buracos negros e a expansão. Do universo. questões científicas de ponta, como inflação e teoria das cordas.
Microbiologia medica, Infezioni batteriche e immunità riassume e organizza i punti di conoscenza per aiutare gli studenti a comprendere e ricordare. Studia in modo più efficiente!
La teoria cinetica dei gas rivela la natura microscopica dei fenomeni termici macroscopici e le leggi dei gas trovando la relazione tra quantità macroscopiche e quantità microscopiche. Dal punto di vista del movimento molecolare, vengono utilizzati metodi statistici per studiare le proprietà macroscopiche e modificare i modelli di movimento termico delle molecole di gas.
Este é um mapa mental sobre uma breve história do tempo. "Uma Breve História do Tempo" é um trabalho científico popular com influência de longo alcance. Ele não apenas introduz os conceitos básicos da cosmologia e da relatividade, mas também discute os buracos negros e a expansão. Do universo. questões científicas de ponta, como inflação e teoria das cordas.
cura delle infezioni chirurgiche
Infezione purulenta dei tessuti superficiali
Bollire
definizione
Infezione purulenta acuta di un singolo follicolo pilifero e della ghiandola sebacea associata
Caratteristiche
I batteri responsabili sono Staphylococcus aureus o Epidermococcus
Si verifica spesso in luoghi ricchi di ghiandole sebacee come testa, viso, collo, schiena, ascelle e inguine.
Più comune nei pazienti diabetici o nei bambini con bassa immunità
È legato alla pelle impura, alle abrasioni locali, alla scarsa secrezione dei follicoli piliferi sottocutanei e delle ghiandole sebacee o alla ridotta resistenza del corpo.
Quando si comprime l'ebollizione nella zona pericolosa del triangolo del viso, i batteri possono entrare nel cranio lungo la vena oftalmica e la vena cantale mediale, causando sinusite cavernosa suppurativa.
Se l'ulcera non è scoppiata al mattino presto, è possibile applicare una tintura di iodio, un unguento con pietra di pesce o polvere d'oro. Se si è formato un ascesso, è necessario inciderlo e drenarlo in tempo.
carbonchio
definizione
Infezione purulenta acuta di più follicoli piliferi adiacenti e dei tessuti circostanti, che può anche essere causata dalla fusione di più foruncoli
Caratteristiche
Il batterio responsabile è lo Staphylococcus aureus
Si verifica spesso in aree spesse e dure come il collo e la schiena e può anche essere trovato nei tessuti molli del labbro superiore e dell'addome.
Comune negli adulti, in particolare nei pazienti con diabete e bassa immunità
Si formano più "teste di pus" e il carbonchio ha un ampio raggio di infiltrazione e può coinvolgere il tessuto connettivo sottocutaneo profondo.
Le piaghe hanno una forma a nido d'ape, come un "cratere", e la pelle locale diventa viola-marrone a causa della necrosi dei tessuti.
È spesso accompagnato da sintomi sistemici come brividi, febbre alta, mancanza di appetito e affaticamento. Gli ascessi labiali possono facilmente causare sinusite cavernosa suppurativa intracranica
trattare
Nella fase iniziale si possono utilizzare impacchi umidi con solfato di magnesio al 50% o una soluzione di etanolo al 75%, oppure si può utilizzare l'applicazione esterna di unguento con pietre di pesce o polvere d'oro
Se si sono già verificate ulcere, è necessario eseguire un'incisione e un drenaggio tempestivi. Questo metodo non deve essere utilizzato per i carbonchi delle labbra.
Gli antibiotici possono essere sulfametossazolo più metossazolo oppure penicillina o eritromicina
cellulite acuta
definizione
Si riferisce a un'infezione purulenta sotto la pelle, sottofascia, spazio intermuscolare o tessuto connettivo lasso profondo
Batteri patogeni
Lo streptococco beta-emolitico (streptococco beta-emolitico) è il più comune, seguito dallo Staphylococcus aureus e da alcuni E. coli
patologia
Gli streptococchi emolitici possono rilasciare emolisina, acido ialuronico e streptochinasi altamente tossici. L'infiammazione non è facilmente localizzata e ha confini poco chiari con l'ambiente circostante, il che può causare evidente tossiemia.
sintomo
Cellulite sottocutanea generale: arrossamento, gonfiore, calore e dolore, vesciche di diverse dimensioni, arrossamento locale della pelle, leggero sbiadimento quando premuto, confini poco chiari e spesso necrosi ischemica al centro della lesione
Cellulite sottocutanea gasogenica: causata da batteri anaerobici, che si verificano principalmente nel perineo o nel basso addome. Le lesioni si trovano principalmente nel tessuto connettivo sottocutaneo e non invadono lo strato muscolare. Il pus ha un cattivo odore e presenta crepitii.
cancrena sottocutanea neonatale
Cellulite acuta del pavimento della bocca, sotto il naso e del collo: è probabile che l'edema laringeo comprima la trachea, quindi l'incisione e la decompressione dovrebbero essere eseguite il prima possibile per prevenire il soffocamento
trattare
Soluzione di solfato di magnesio al 50% per impacchi umidi o applicazione esterna di polvere dorata o unguento a base di pietra di pesce
La penicillina e i sulfamidici sono preferiti per le infezioni da Staphylococcus aureus e Streptococcus
Gli ascessi devono essere incisi e drenati
La cellulite sottocutanea gasogenica viene lavata con una soluzione di perossido di idrogeno al 3% e addizionata di metronidazolo
Linfangite acuta e linfoadenite
Panoramica
Linfangite acuta: i batteri invadono i vasi linfatici e causano infiammazione dei tessuti circostanti, raramente necrosi superficiale o suppurazione.
Linfoadenite acuta superficiale: di solito si manifesta nel collo, nelle ascelle e nell'inguine e può diventare purulenta e formare un ascesso.
Batteri patogeni: Streptococco β-emolitico, Staphylococcus aureus
Parti prevalenti: arti inferiori e viso, soprattutto arti inferiori, micosi del piede
sintomo
linfangite acuta
Reticololinfangite (erisipela): eruzione cutanea rossa a chiazze con bordi ben definiti, vescicole e "elefantiasi".
Linfangite tubulare: comune negli arti, più comunemente negli arti inferiori. Nella parte superficiale compaiono una o più "linee rosse". Nella parte profonda non sono presenti linee rosse e si presenta dolorabilità a forma di striscia.
Linfangite acuta: linfoadenopatia regionale
Trattamento: sollevare l'arto interessato e applicare un impacco umido locale con solfato di magnesio al 50%.
Infezione acuta suppurativa delle mani
Paronichia
Batteri patogeni: Staphylococcus aureus
Sintomi: ascesso semicircolare, che può formare osteomielite cronica nei casi gravi
Trattamento: quando non si forma alcun ascesso nella fase iniziale, è necessario utilizzare la terapia fisica, l'impacco caldo, l'applicazione esterna di un unguento all'ittiostatina e la medicina tradizionale cinese. Se è presente pus subungueale, l'unghia deve essere rimossa.
dattilite purulenta
Batteri patogeni: Staphylococcus aureus
Sintomi: gonfiore e dolore pulsante alle dita, soprattutto quando gli arti sono cadenti. Nei casi più gravi si può sviluppare un'osteomielite cronica.
Trattamento: mantenere l'arto interessato verso l'alto per evitare cedimenti. Quando si verificano forme di ascesso o dolore pulsante, viene eseguita un'incisione e un drenaggio tempestivi sul lato.
Tenosinovite acuta suppurativa, borsite, infezione profonda dello spazio palmo
Anatomia: la tenosinovite dell'indice può diffondersi allo spazio tenare. Infezione del dito medio e dell'anulare che si estende allo spazio tra i palmi
sintomo
Tenosinovite: allungare le dita può peggiorare il dolore
Borsite
Borsite radiale: incapacità di rapire e raddrizzare il pollice
Borsite ulnare: il mignolo è semicurvo
infezione dello spazio palmare
Infezione dello spazio nel palmo: la depressione nel palmo scompare
Infezione dello spazio tenare: depressione del palmo, gonfiore dell'eminenza tenare e bocca di tigre
Trattamento: nella fase iniziale, applicare Ichthyostega e polvere Jinhuang esternamente e posizionare l'arto interessato piatto o sollevato. Nei casi più gravi, verranno eseguiti l'incisione e il drenaggio.
infezione specifica
tetano
Panoramica: Clostridium tetani invade la ferita e provoca un'infezione acuta specifica, che può verificarsi durante il parto in condizioni sporche secondarie a vari traumi.
Causa
I batteri responsabili sono Clostridium tetani, spore di Clostridium anaerobi Gram-positivi
Ferite strette e profonde, ischemia locale, ritenzione di corpo estraneo, necrosi dei tessuti, impaccamento stretto, ferite miste ad altri batteri aerobici, ecc.
manifestazioni cliniche
Periodo di incubazione: 7~8 giorni Più breve è il periodo di incubazione, peggiore è la prognosi.
Fase prodromica: debolezza nella masticazione e disagio nell'aprire la bocca, la cui caratteristica principale è il disagio nell'aprire la bocca
Fase di attacco: forti spasmi parossistici, i primi muscoli colpiti sono la masticazione
Qualsiasi lieve stimolazione può indurre forti spasmi parossistici dei muscoli in tutto il corpo e il paziente sarà cosciente durante gli attacchi.
Complicazioni: Rottura muscolare, fratture, ritenzione urinaria, Principali cause di morte: Asfissia, insufficienza cardiaca, infezione polmonare
Principi di trattamento
Eliminare la fonte delle tossine: sbrigliare accuratamente dopo l'iniezione di antitossina tetanica, aprire la ferita, drenarla adeguatamente e risciacquare con una soluzione di perossido di idrogeno al 3%
Neutralizzare le tossine libere: immunoglobulina del tetano (TIG) 3000~6000IU iniezione intramuscolare; Antitossina del tetano (TAT) 20.000~50.000 U iniezione intramuscolare
Controllo e sollievo degli spasmi muscolari: questa è una parte importante del trattamento. I farmaci comunemente usati sono cloralio idrato al 10%, fenobarbital sodico e diazepam.
Prevenire e trattare le complicanze
prevenzione
Gestione corretta della ferita: sbrigliamento accurato, irrigazione e medicazione umida con una soluzione di perossido di idrogeno al 3%.
immunità artificiale
Immunizzazione attiva: con antigene del tossoide tetanico
immunità passiva
Antitossina del tetano
Immunoglobuline antitetaniche: migliore immunità passiva, nessuna reazione sierica, nessun test allergico richiesto
Misure infermieristiche
Mantenere aperte le vie respiratorie: tracheotomia il prima possibile. Per chi ha convulsioni al canale è vietata l'assunzione per via orale.
prevenire lesioni al paziente
Rafforzare la nutrizione: alto contenuto energetico, alto contenuto proteico, alto contenuto di vitamine, mangiare piccole quantità frequentemente
Osservazione delle condizioni
cure generali
Ambiente di posizionamento e recupero: stanza singola di isolamento, silenzio, blackout, visite ridotte, le operazioni dovrebbero essere concentrate il più possibile e dovrebbero essere eseguite entro 30 minuti dall'uso di sedativi
Isolamento e disinfezione: il Clostridium tetanus è contagioso e deve essere isolato dal contatto. Gli accessori usati devono essere bruciati e immersi in acido peracetico dallo 0,1% allo 0,2% e quindi bolliti e disinfettati per 30 minuti. La biancheria cambiata deve essere avvolta e inviata in una stanza ad ossido di etilene per la sterilizzazione prima di essere pulita e disinfettata.
educazione alla salute
Prevenzione delle malattie: evitare la produzione non pulita e ricevere iniezioni regolari di tossoide tetanico o vaccino DPT
Profilassi antitossina tetanica
Qualsiasi ferita traumatica profonda e stretta, come una spina di legno o un chiodo arrugginito
Sebbene la ferita fosse superficiale, era contaminata da feci umane e animali
Parto d'emergenza o aborto senza sterilizzazione fuori dall'ospedale
Prima della rimozione del vecchio corpo estraneo
cancrena gassosa
Definizione: infezione acuta specifica caratterizzata da mionecrosi o miosite causata da Clostridium difficile, che si sviluppa rapidamente e ha una prognosi infausta
Causa
Il batterio responsabile è il Clostridium anaerobico Gram-positivo
Dipende dalla resistenza del corpo e dall'ambiente ipossico della ferita
Scarsa resistenza, fratture esposte, lesioni da schiacciamento con lesioni muscolari profonde, uso prolungato di lacci emostatici, bende gessate troppo strette, ecc.
Fisiopatologia: i fattori causali sono principalmente esotossine ed enzimi. Alcuni enzimi possono produrre grandi quantità di gas insolubile che si accumula tra i tessuti.
manifestazioni cliniche
Caratteristiche: la condizione si sviluppa rapidamente e la condizione generale può peggiorare rapidamente entro 12-24 ore. Il periodo di incubazione è generalmente da 1 a 4 giorni, con un minimo di 8-10 ore.
Stadio iniziale: compare un forte dolore "crepitante", che è il sintomo più precoce e non può essere alleviato dagli analgesici generali.
Stadio avanzato: crepitii intorno, spesso bolle traboccano dalla ferita e fuoriescono secrezioni sottili e maleodoranti, necrosi muscolare, nessuna contrazione o sanguinamento durante l'incisione
Ispezione ausiliaria
Esami di laboratorio: è possibile rilevare grandi Clostridium Gram-positivi
Esame per immagini: l'esame radiografico e TC spesso mostra gas nei muscoli della ferita.
Principi di trattamento
Sbrigliamento approfondito: sbrigliamento completo resistendo allo shock. Vengono praticate incisioni estese e multiple nell'area malata per raggiungere il tessuto normale. Le incisioni sono aperte senza sutura.
Applicazione antibiotica: flebo endovenosa di penicillina ad alte dosi
ossigenoterapia iperbarica
cura del dolore
Disinfezione e isolamento: isolamento dei contatti
infezione chirurgica sistemica
comprese sepsi e batteriemia
Causa
I bacilli Gram-negativi sono i più comuni, tra cui Escherichia coli, Pseudomonas aeruginosa e Proteus
Cocchi Gram-positivi: Staphylococcus aureus, streptococchi emolitici, enterococchi
Batteri anaerobi non sporigeni: Clostridium
Fungo
manifestazioni cliniche
Comparsa improvvisa di brividi, seguita da febbre alta
Mal di testa, vertigini, nausea e vomito, distensione addominale e diarrea, persino il coma
Aumento della frequenza cardiaca, polso sottile, respirazione rapida e difficile
Il fegato e la milza possono essere ingrossati
Routine del sangue
I globuli bianchi sono significativamente aumentati o diminuiti, i nuclei dei neutrofili sono spostati a sinistra e la maggior parte dei pazienti presenta segni di anemia.
Principi di trattamento
Trattare il focolaio dell'infezione primaria
Applicare antibiotici
Prima di ottenere i risultati della coltura batterica, gli antibiotici dovrebbero essere usati in combinazione il più presto possibile e in quantità sufficienti, e successivamente verranno apportati aggiustamenti in base ai risultati.
Sepsi fungina: interrompere gli antibiotici ad ampio spettro, passare agli antibiotici a spettro ristretto e applicare antifungini