マインドマップギャラリー データ構造とアルゴリズム
データ構造とアルゴリズムを共有!データ構造、アルゴリズム、線形テーブル、キュー、ソート、検索などが含まれます。データ構造とアルゴリズムに興味のある友達は見てください〜
これはバクテリアに関するマインドマップであり、その主な内容には、概要、形態、種類、構造、生殖、分布、アプリケーション、および拡張が含まれます。概要は包括的で綿密で、レビュー資料として適しています。
これは、植物の無性生殖に関するマインドマップであり、その主な内容には、概念、胞子の生殖、栄養生殖、組織培養、芽が含まれます。概要は包括的で綿密で、レビュー資料として適しています。
これは、動物の生殖発達に関するマインドマップであり、その主な内容には、昆虫、カエル、鳥、性的生殖、無性生殖が含まれます。概要は包括的で綿密で、レビュー資料として適しています。
データとデータ構造
古典的な数値アルゴリズムとその Maple 実装
コンピュータの一般的な基本
アルゴリズムのブラックボックスによる課題と情報クラッキング — アルゴリズムを解釈する権利に焦点を当てる
第 1 章 はじめに
Douyin公式推奨アルゴリズムコミュニケーションコンテンツ集
アルゴリズムの基本的な制御結果とその応用を理解する
アルゴリズムの概要
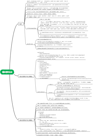
データ構造 - アルゴリズム マインド マップ
データ構造検索アルゴリズム
データ構造とアルゴリズム
データ構造
概念と用語
データ
データ要素
データ項目
データオブジェクト
構造
論理構造
物理的構造
抽象データ型
データの種類
アルゴリズム
意味
特性
入出力
有限性
確実
実現可能性
設計要件
正しさ
可読性
堅牢性
高い時間効率と少ないストレージ容量
効率の尺度
事後統計手法
事前分析・推定手法
関数の漸近成長
アルゴリズムの時間計算量
Big Oメソッドの導出
一定の順序
線形秩序
対数次数
平方オーダー
一般的な時間計算量
最悪のケースと平均的なケースの比較
空間の複雑さ
リニアテーブル
シーケンシャルストレージ構造
方法
データ長と線形テーブル長の違い
アドレス計算方法
順次ストレージ構造の挿入と削除
要素の取得操作
挿入操作
削除操作
シーケンシャルストレージ構造のメリットとデメリット
リニアテーブルのリンクストレージ構造
不十分なシーケンシャルストレージ構造の解決策
ヘッド ポインターとヘッド ノードの類似点と相違点
コードの説明
単一リンクリストからの読み取り
単一リンクリストの挿入と削除
入れる
消去
単一リンクリストのテーブル全体の作成
単一リンクリスト全体を削除する
単結合リスト構造と逐次記憶構造のメリットとデメリット
静的リンクリスト
長所と短所
循環リンクリスト
二重リンクリスト
スタックとキュー
プッシュとポップのバリエーション
スタックの抽象データ型
シーケンシャルストレージ構造とスタックの実装
プッシュ&ポップ操作
2 つのスタックがスペースを共有
スタックチェーンストレージの構造と実装
スタックの役割
スタックの適用 -- 再帰
ペボナッチ数列の実現
再帰的定義
スタックの応用 - 四則演算の評価
接尾辞表記の定義
後置式の評価結果
中置式を後置式に変換する
キュー定義
キューの抽象データ型
循環キュー
キュー順序のストレージ不足
キューチェーンストレージの構造と実装
エンキューおよびデキュー操作
弦
文字列比較
文字列抽象データ型
文字列ストレージ構造体
チェーンストレージ構造
単純なパターンマッチングアルゴリズム
KMP パターン マッチング アルゴリズム
アルゴリズムの原理
次の配列値の導出
アルゴリズムの実装
アルゴリズムの改善
nextval 配列値の導出
選別
基本的な概念と分類
ソーティングの安定性
内部仕分けと外部仕分け
ソートに使用される構造と関数
バブルソート
最も単純な並べ替えの実装
バブルソートアルゴリズム
バブルソートの最適化
複雑さの分析
単純な選択ソート
アルゴリズムの複雑さの分析
直接挿入ソート
ヒルソート
原理
ヒープソート
マージソート
マージソートの非再帰的実装
クイックソート
最適化
探す
導入
シーケンステーブルのルックアップ
順序付きリスト検索
半分検索
補間検索
ペボナッチ検索
線形インデックス検索
密なインデックス
ブロックインデックス
逆ソートインデックス
バイナリソートツリー
検索操作
バランスの取れた二分木 AVL ツリー
実施原則
多方向探索ツリー B ツリー
木2~3本
2-3-4 ツリー
B ツリー
ハッシュ テーブル ルックアップ (ハッシュ テーブル) の概要
定義の検索
ステップの検索
ハッシュ関数の構築方法
直接アドレス指定方式
デジタル分析
等しい間の中間メソッドを見つける
折り方
余りを残す除算メソッド
乱数法
ハッシュの衝突に対処する方法
オープンアドレッシング方式
ハッシュ関数方式
チェーンアドレス方式
公共流出区域法
ハッシュテーブルの検索方法
パフォーマンス分析
写真
さまざまなグラフ定義
グラフの頂点と辺の関係
接続グラフ関連用語
グラフの抽象データ型
グラフの保存構造
隣接行列
隣接リスト
相互リンクリスト
隣接複数リスト
エッジセット配列
グラフのトラバーサル
深さ優先トラバース
幅優先トラバース
最小スパニングツリー
プリムのアルゴリズム
クラスカルアルゴリズム
最短経路
ダイクストラのアルゴリズム
フロイドアルゴリズム
トポロジカルソート
トポロジーソートの概要
クリティカルパス
アルゴリズム原理
木
ノードの分類
ノード間の関係
その他の関連する木の概念
ツリーの抽象データ型
ツリーストレージ構造
親の表現
子の表現
サブトピック
二分木の定義
特徴
特別な二分木
二分木の性質
プロパティ 1
プロパティ 2
プロパティ 3
プロパティ 4
プロパティ 5
二分木記憶構造
バイナリリンクリスト
バイナリツリーを走査する
プリオーダートラバーサルアルゴリズム
インオーダートラバーサルアルゴリズム
後続の走査アルゴリズム
トラバーサルアルゴリズムの導出
バイナリツリーの構築
手がかり二分木
構造の実装
ツリー、フォレスト、バイナリ ツリーの変換
ツリーを二分木に変換
フォレストを二分木に変換する
二分木を木に変換する
バイナリツリーをフォレストに変換する
木々や森を越えて
ハフマン木とその応用
ハフマンツリー
定義と原則
ハフマン符号化