心智圖資源庫 化学 - 化学反応速度と化学平衡
これは化学に関するマインドマップです - 化学反応速度と化学平衡、可逆反応をまとめたものです。 化学平衡、化学平衡の変化、硫酸産業、化学反応速度など。
化学反応速度
化学平衡状態と化学平衡シフト
化学必修1-1 物質とその変化 マインドマップ
電解質弱電解質イオン化
元素化合物 アルカリ金属元素およびその化合物(Naを例に)
化学 - 硫黄、窒素とその循環
化学 - 酸化還元反応
高校化学一次電池
塩の加水分解 高校化学
元素の周期法則 高校化学
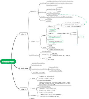
化学反応速度と化学平衡
化学反応速度の表し方
化学反応速度は、単位時間当たりの反応物質の濃度の減少または生成物の濃度の増加(いずれも正の値)によって定量的に表されます。 v=Δc/Δt
反応 aA bB=cC dD の場合、化学反応速度は次のように表すことができます。
v(A)=Δc(A)/Δt
v(B)=Δc(B)/Δt
v(C)=Δc(C)/Δt
v(D)=Δc(D)/Δt
化学反応の速度に影響を与える要因
集中
反応物質の濃度を増加すると反応速度が増加し、反応物質の濃度を減少すると反応速度が減少します。
温度
活性化エネルギー
活性化された分子の平均エネルギーと全分子の平均エネルギーの差を活性化エネルギーといいます。
温度が上昇すると、反応物の活性化分子の数が増加し、活性化分子の有効衝突数が増加し、反応速度が増加します。
プレッシャー
圧力を上げることは反応物質の濃度を上げ、反応速度を高めることと同じであり、圧力を下げることはその逆です。
触媒
触媒は反応の活性化エネルギーを減少させ、それによって活性化分子の数を増やし、反応速度を高めます。
他の
反応物の接触面積が増加すると、反応速度も増加します
硫酸工業
反応原理(発熱反応)
原材料の選択
黄鉄鉱
高い管理コスト
生産を行うと、廃ガス、廃液、廃棄残渣という「3つの廃棄物」が発生します。
高いエネルギー消費
硫黄資源の利用率が低い
硫黄
短い製造工程
「三大廃棄物」の処理量は少ない
製錬排ガス
生産工程
気を生み出す
触媒被毒: 触媒の性能が低下したり、触媒効果が失われることさえあります。
変換する
反応中に触媒として五酸化バナジウムが使用されます。
475℃での化学反応速度は無触媒の1.6×10^8倍
吸収する
質量分率98.3%の硫酸で三酸化硫黄を吸収します。
吸収剤として水や希硫酸を使用すると酸性ミストが発生しやすくなります。
熱エネルギーの合理的な利用
熱交換器とコンバーターを一体化
三大廃棄物処理
酸法
酸性廃水
石灰乳などで中和します。
化学平衡
可逆反応
不可逆反応: 特定の条件下で、反応物が完全に生成物に変換できる場合、反応は一方向にしか進行しません。
可逆反応:同じ条件下で順方向にも逆方向にも進行し得る反応。
正方向:生成物に向かう反応方向
外部条件が変化しなくなり、可逆反応がある程度進むと、正反応と逆反応の反応速度は等しく、反応混合物中の各成分の含有量は変化せず、反応は化学平衡に達します。州。
化学平衡は、その条件下で可逆反応が進行できる最大範囲です。
化学平衡の変化
反応物の濃度を増やすか、生成物の濃度を減らすと、反応がプラスの方向に進みます。
気体が関与する反応の場合、圧力が増加すると、反応は気体の体積が減少する方向に進みます。
方程式内の反応物質と生成ガスの合計係数が同じである場合、圧力平衡は動きません。
加圧する
容積の削減
サイズの拡大
ストレス解消法
反応が吸熱性である場合、温度を上げると平衡は正の方向に移動しますが、温度を下げると平衡は反対の方向に移動します。
反応が発熱性である場合、温度を上げると平衡は反対方向に移動し、温度を下げるとその逆が起こります。
ル・シャトリエの原則
化学反応の平衡に影響を与える要因の変化。その結果、変化を弱める方向に平衡がシフトすること。