心智圖資源庫 第七章 力
這是一篇關於第七章 力的思維導圖,介紹了力的基本概念、性質、作用效果以及特定類型的力的詳細解釋,非常適合學習。
魯米:靈性覺醒的10個維度。當你停止尋找自己,便會找到整個宇宙,因為你正在尋找的東西,也在尋找你。任何你每天持之以恆在做的事情,都可以為你打開一扇通向精神深處的門。靜默中,我滑入祕境,萬般皆妙樂觀察身邊的神奇,不要聲張。你生而有翼,為何喜歡爬行?靈魂擁有了它自己的耳朵,能夠聽到頭腦無法理解的事情。向內尋求一切的答案吧,宇宙中的一切都在你體內。情人們並不最終相遇某處,這個世界沒有離別。傷口是光進入你內心的地方。
慢性心力衰竭,不僅僅是心率的快慢問題!它源於心肌收縮與舒張功能的下降,導致心輸出量不足,進而引發肺循環充血和體循環淤血。從病因、誘因到代償機制,心衰的病理生理過程複雜多樣。通過控制水腫、減輕心臟前後負荷、改善心臟舒縮功能,以及防治基本病因,我們可以有效應對這一挑戰。了解心衰的機制與臨床表現,掌握防治策略,才能更好地守護心臟健康。
缺血再灌注損傷是器官或組織恢復血液供應後,細胞功能代謝障礙和結構破壞反而加重的現象。其主要機制包括自由基生成增多、鈣超載以及微血管和白細胞的作用。心臟和腦是常見的受損器官,表現為心肌代謝和超微結構變化、心功能下降等。防治措施包括清除自由基、減輕鈣超載、改善代謝和控制再灌注條件,如低鈉、低溫、低壓等。理解這些機制有助於製定有效治療方案,減輕缺血性損傷。
牛頓定律心智圖
運動和力
力的基本推演
物理第七章
力與運動
國中部分物理知識點
AMC8知識點總結
傳出神經系統
醣類和脂肪的分類及功能
受力分析
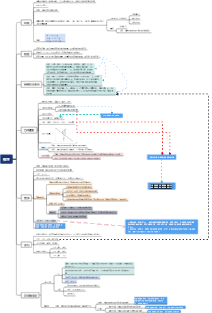
第七章 力
7.1力(F)
力是物體對物體的作用
力的三要素
大小
方向
作用點
力的作用效果
改變物體的形狀
改變物體的運動狀態
物體間力的作用是相互的,施力物體同時也是受力物體
相互作用力
大小相等
方向相反
作用在同一直線上
7.2力的描述
單位:牛頓 N
力的示意圖
7.3彈力
彈力:物體受力發生彈性形變,恢復原狀時對跟他接觸的物體施加的力
類型:推力、拉力、壓力、支持力等
三要素
與物體發生彈性形變的程度有關
指向恢復形變的方向(與接觸面垂直)
受力物體發生形變處
繩子拉力:沿著繩子方向
壓力:接觸面中心
多個力:重心
彈簧測力計
原理:在彈性限度內,彈簧的伸長量與拉力大小成正比
使用
觀察量程、分度值
在受力方向上調零
測力計伸長方向與受力方向一致
7.4重力(G)
地面附近的物體由於地球吸引而受到的力
G=mg g=9.8N/Kg
G與m成正比
不同位置,g取值不同
用彈簧測力計測量
豎直向下(近似指向地心)
重心
規則均勻物體:幾何中心
不規則物體:懸掛法(兩條線)
重心不一定在物體上