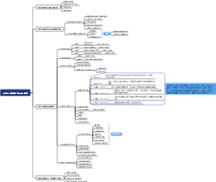
心智圖資源庫 設備檢查外圍設備
這是一篇關於設備檢查外圍設備的思維導圖,主要內容包括:配電室(15%),鍋爐 10%,空壓機(15%),水處理(25%)。
編輯於2025-02-26 08:27:05設備檢查 外圍設備
水處理 (25%)
人員資質
水處理人員操作證(持證上崗)
水處理運行狀況
查看有無漏水,檢查水箱清洗頻率並查看記錄
壓縮空氣
壓縮空氣範圍5.5bar-6bar
預處理系統運行管理
所有流量計顯示穩定、清晰;機濾、碳濾視鏡完好;填料記錄檢查
壓力表檢查(量程選擇合適,實際工作壓力為壓力表1/3至2/3處,最好2/3左右;要求供水泵出口、機濾、碳濾罐和保安過濾器壓力表量程0-0.6MPa;SID儀壓力表量程0-0.4MPa
運行流量、壓力在工藝規範要求範圍之內,定期正、反洗及流量要滿足要求,要有詳細記錄
各水箱液位控制正常,呼吸器完好(配有濾芯要定期更換)
檢查各壓力報警工作是否正常
逆滲透
反滲透系統運行
系統自動運行(自動停機後一級反滲透要有低壓沖洗過程碳濾300s,純水180s、二級反滲透要有低壓沖洗過程30s,沖洗一級反滲透、濃水回收系統濃水排放旁路閥打開,開機時要有延時時間(低壓供水泵給膜管沖水15-20s)
反滲透運行操作記錄真實、完整
反滲透系統高壓泵變頻器或軟啟完好,參數設置合理,一般情況啟動時間15s,停止8S
一級反滲透、濃水回收系統要有濃水旁通管路及旁通閥
一級反滲透系統回收率不低於60%,二級反滲透系統回收率不低於70%
膜管產水側壓不超過0.15MPa,膜管完好
過濾系統
水處理其他配套 過濾器運行管理
保安過濾器要求:壓差增量≤0.1MPa,過濾器密封良好,固定螺絲不鏽蝕
1.保安過濾器定期更換≤6個月,2.每CIP清洗後更換,3.長時間停機濾芯需取出
超濾或軟化器系統按操作規范進行清洗或再生;反滲透系統的軟管使用食品級軟管
檢測
SDI檢測
每班檢測機濾罐SDI值,使用公司指定濾膜,檢測SDI操作步驟是否正確,真實、完整記錄SDI值
1.SDI≤4;2.檢測SDI時出水壓力大於0.21MPa
藥劑使用
水處理藥劑添加管理
藥劑配置正確,須用一級純水按規定濃度配置,藥劑桶清潔,無污垢,藥劑需為食品級或涉水級
計量泵完好正常工作,有藥劑配置記錄、添加記錄;2個月校準一次
設備完好性
設備整潔、性能完好,無跑冒滴漏、無破損、無雜物、無廢料等
配電室 (15%)
上崗証
值班員必須安監局頒發證書
巡迴檢查
每班一次巡檢並有記錄
參數管理
檢查超標數是否正確、及時;配電櫃上多功能電力表,應顯示三相電流格式;功率因素0.95以上
操作管理
檢查是否有《倒閘操作票》是否正確。每次變壓器有載調壓操作是否有記錄
抄表數
檢查抄表是否正確、及時
清潔
設備外殼清潔度
指示牌
指示牌是否完整、統一,不得用記號筆隨意標記
安全
是否設置有效的擋鼠板、櫃門關閉,環境及設備溫度監控記錄,有功能完好的降溫設施,管理制度上牆,工具配備齊全
設備完好性
設備整潔、無雜物,性能完好,電櫃過濾網無灰塵
空壓機 (15%)
運行狀態
1、檢查控制面板是否有不可複位報警;2.進氣過濾器壓差<0.0044MPa
洩露
管閥、接頭等處無明顯油、氣、水洩露
儀表
檢查儀表完整性及性能
冷卻系統
冷卻塔外觀及水質
檢查外觀(風機葉片、皮帶、箱板、填料、噴淋頭等)完好性,冷卻水溫度小於35度
冷乾機
不使用冷乾機或露點未到要求(≤10度)
排污閥
檢查排污閥上是否有紅燈報警
安全運行
檢查安全閥、電氣元件缺損、失效;無緊固件鬆動缺失;無帶壓軟管老化、變形、洩露、開裂等,無異常管道震動。
設備管理
長期未開機要開機運轉(重點檢查AF空壓機,檢查設備點檢、保養狀況、配置常用維修工具等)
設備完好性
設備整潔、無跑冒滴漏,無雜物、無廢物等,性能完好,電櫃過濾網、電機罩無灰塵
鍋爐 10%
上崗証
司爐人員必須持有省質監局頒發的上崗証
鍋爐給水
硬度≤0.03mmol/L(檢查是否有記錄或不達標)
PH≥7(檢查是否有記錄或不達標)
鍋水
鹼度≤20(檢查是否有記錄或不達標)
PH值10-12(檢查是否有記錄或不達標)
控制系統
各類儀表與控制櫃完整、準確(低液位報警靈敏,手動操作至低液位液位鏡1cm處應報警
顯示液位
水位計柑橘透明,液位與控制屏顯示一致
輔機設備
鼓引風機、水泵、燃燒機、風管破損有無異響
檢查出渣機、上煤機機械故障
爐灰門
檢查9個灰門打開是否靈活,是否及時排灰,排灰後灰門是否關嚴
安全附件
水位計清晰
壓力表清晰
設備完好性
設備整潔、無跑冒滴漏,無雜物、無廢料等,性能完好