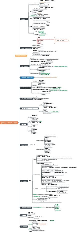
마인드 맵 갤러리 제품 개발 프로세스 마인드맵
제품 디자인 시간 계획을 위한 마인드맵입니다. 이 마인드맵은 제품 개발 과정을 비교적 자세하게 소개하고 있어 참고자료로 활용하기 좋습니다.
2021-09-03 13:37:03에 편집됨이것은 (III) 저산소증-유도 인자 프롤릴 하이드 록 실라 제 억제제에 대한 마인드 맵이며, 주요 함량은 다음을 포함한다 : 저산소증-유도 인자 프롤릴 하이드 록 실라 제 억제제 (HIF-PHI)는 신장 빈혈의 치료를위한 새로운 소형 분자 경구 약물이다. 1. HIF-PHI 복용량 선택 및 조정. Rosalasstat의 초기 용량, 2. HIF-PHI 사용 중 모니터링, 3. 부작용 및 예방 조치.
이것은 Kuka Industrial Robots의 개발 및 Kuka Industrial Robot의 모션 제어 지침에 대한 마인드 맵입니다. 주요 내용에는 쿠카 산업 로봇의 역사, 쿠카 산업 로봇의 특성, 쿠카 산업 로봇의 응용 분야, 2. 포장 프로세스에서 쿠카 로봇은 빠르고 일관된 포장 작업을 달성하고 포장 효율성을 높이며 인건비를 줄입니다. 2. 인건비 감소 : 자동화는 운영자에 대한 의존성을 줄입니다. 3. 조립 품질 향상 : 정확한 제어는 인간 오류를 줄입니다.
408 컴퓨터 네트워크가 너무 어렵습니까? 두려워하지 마세요! 나는 피를 구토하고 지식 맥락을 명확히하는 데 도움이되는 매우 실용적인 마인드 맵을 분류했습니다. 컨텐츠는 매우 완전합니다. 네트워크 아키텍처에서 응용 프로그램 계층, TCP/IP 프로토콜, 서브넷 디비전 및 기타 핵심 포인트에 이르기까지 원칙을 철저히 이해하는 데 도움이 될 수 있습니다. 📈 명확한 논리 : Mindmas 보물, 당신은 드문 기회가 있습니다. 서둘러! 이 마인드 맵을 사용하여 408 컴퓨터 네트워크의 학습 경로에서 바람과 파도를 타고 성공적으로 해변을 얻으십시오! 도움이 필요한 친구들과 공유해야합니다!
이것은 (III) 저산소증-유도 인자 프롤릴 하이드 록 실라 제 억제제에 대한 마인드 맵이며, 주요 함량은 다음을 포함한다 : 저산소증-유도 인자 프롤릴 하이드 록 실라 제 억제제 (HIF-PHI)는 신장 빈혈의 치료를위한 새로운 소형 분자 경구 약물이다. 1. HIF-PHI 복용량 선택 및 조정. Rosalasstat의 초기 용량, 2. HIF-PHI 사용 중 모니터링, 3. 부작용 및 예방 조치.
이것은 Kuka Industrial Robots의 개발 및 Kuka Industrial Robot의 모션 제어 지침에 대한 마인드 맵입니다. 주요 내용에는 쿠카 산업 로봇의 역사, 쿠카 산업 로봇의 특성, 쿠카 산업 로봇의 응용 분야, 2. 포장 프로세스에서 쿠카 로봇은 빠르고 일관된 포장 작업을 달성하고 포장 효율성을 높이며 인건비를 줄입니다. 2. 인건비 감소 : 자동화는 운영자에 대한 의존성을 줄입니다. 3. 조립 품질 향상 : 정확한 제어는 인간 오류를 줄입니다.
408 컴퓨터 네트워크가 너무 어렵습니까? 두려워하지 마세요! 나는 피를 구토하고 지식 맥락을 명확히하는 데 도움이되는 매우 실용적인 마인드 맵을 분류했습니다. 컨텐츠는 매우 완전합니다. 네트워크 아키텍처에서 응용 프로그램 계층, TCP/IP 프로토콜, 서브넷 디비전 및 기타 핵심 포인트에 이르기까지 원칙을 철저히 이해하는 데 도움이 될 수 있습니다. 📈 명확한 논리 : Mindmas 보물, 당신은 드문 기회가 있습니다. 서둘러! 이 마인드 맵을 사용하여 408 컴퓨터 네트워크의 학습 경로에서 바람과 파도를 타고 성공적으로 해변을 얻으십시오! 도움이 필요한 친구들과 공유해야합니다!
신제품 개발 프로세스
프로젝트 수립
핵심 판매 포인트
시장 포지셔닝
우리의 강점과 약점
연구 보고서
판매 그룹
유사한 경쟁 제품
시장 반응
핵심 판매 포인트
디자인 팀
제품 진화 이력
군중 습관
유사한 제품
프로젝트 평가
디자인 방향
주요 경쟁 제품
주요 요약
1~2일
경쟁제품에 대한 심층분석
모델링
구조
게임 방법
컬러 매칭
결함
설계 난이도 및 사이클 평가
소요시간 추정 및 시점 설정
각 단계 노드의 시간 범위 결정
단계
액세서리 수
구조적 어려움
디자인 요구 사항
스타일링 업그레이드
창의적인 게임플레이
브레인스토밍
디자인 팀
젊은 부모
미혼 동료
2~3일
모양만 바꾸면 조사하는 데 많은 시간이 필요하지 않습니다. 실제 시간은 프로젝트의 난이도에 따라 결정됩니다.
스케치/초안 디자인
게임플레이에 집중하세요
다섯 개의 초안
스타일링에 집중하세요
10개의 초안
4~6일
초안 평가
승인심사는 2~5일 소요
스타일링 평가
핵심 판매 포인트를 반영합니까?
구조적 고려 사항
비용 고려 사항
2~3방향의 필터 외관 모델링
5~10일
표현
모델링 재료
컬러 매칭
데모
2~3일
사례 평가
승인심사는 2~5일 소요
구조
설계
판매
품질 검사
외관성형
계획 확인
3~4일
구조 설계
기능성 구조몰딩
2~3일
사례 평가
승인심사는 2~5일 소요
구입
구조
설계
판매
품질 검사
변호사
최종 설계정보 확인
컬러 디자인
부속품 확인
스티커 확인
2~3일
금형 레이아웃
이젝터 핀 위치 결정
스티커 위치 결정
곰팡이
금형 레이아웃
예상 비용
30~50일
색상을 시험해 보세요
색상 팔레트
교정
샘플 평가
표면 기술
색상
곰팡이
금형을 조정
5~20일
최종 프로젝트 정보 확인
무게
부속품
패드 인쇄
집회
스프레이 페인트
제품 원가 계산
제품만 고려됩니다.
비용을 기준으로 포장 디자인 요구 사항 결정
?
샘플 확인 조립
2~3일
제품 사진
준비를 위해 사진 회사에 확인해야 합니다.
2~3일
포장 디자인 프로젝트
정보를 수집하다
ppt나 기타 문서 출력
평가 난이도
그룹 브레인스토밍
다른 부서도 참여하도록 초대
초기 포장 형태
조달부서가 평가에 참여
크기
형태
창문을 열어라
밀봉하다
내부 패드
스프레이 흰색 상자
1 일
디자인 초안
하루에 3개
특징
카피 라이팅
중요한 기능 포인트
전체적인 스타일
비율
색상
제품 배치
1 일
방향을 결정하다
디자인 심화
잉크젯 인쇄 교정
2~3일
요약
평가 조정
텍스트 정오표
세부 사항을 계획하다
최종 디자인 초안 확인
승인심사는 2~5일 소요
2일
그래픽 디자인
디지털 교정
3~4일
제품 포장 사진
준비를 위해 사진 회사에 확인해야 합니다.
2~3일
5~7일
박스 낙하 테스트
1 일
전체 비용 회계
프로젝트 완료