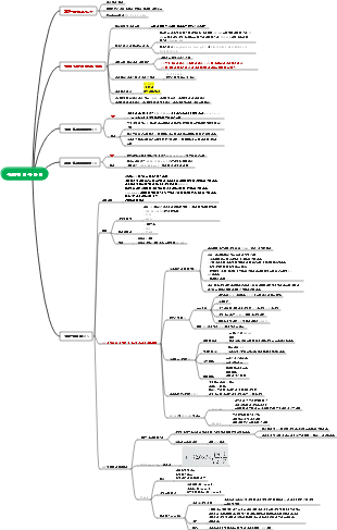
마인드 맵 갤러리 로빈슨 크루소
작품은 주로 중산층 가정에서 태어나 평생 세계 여행을 꿈꾸던 주인공 로빈슨 크루소의 이야기를 담고 있다. 아프리카로 항해하던 중 폭풍을 만나 무인도에 홀로 표류하게 된 그는 그곳에서 고립된 삶을 시작했다. 강한 의지와 끊임없는 노력으로 로빈슨은 무인도에서 살아남았고, 28년 2개월 19일의 섬 생활을 마치고 마침내 고향으로 돌아왔다.
Diese Vorlage zeigt die Struktur und Funktion des Fortpflanzungssystems in Form einer Mind Map. Es führt die verschiedenen Komponenten der internen und externen Genitalien ein und sortiert das Wissen eindeutig aus, um Ihnen dabei zu helfen, mit den wichtigsten Wissenspunkten vertraut zu werden.
Dies ist eine Mind Map über die Interpretation und Zusammenfassung des Beziehungsfeldes E-Book, des Hauptinhalts: Überblick über die Essenzinterpretation und Übersicht über das Feld E-Book. "Relationship Field" bezieht sich auf das komplexe zwischenmenschliche Netzwerk, in dem ein Individuum andere durch spezifische Verhaltensweisen und Einstellungen beeinflusst.
Dies ist eine Mind Map über Buchhaltungsbücher und Buchhaltungsunterlagen.
새로운 리듬과 챕터 구조 개발
천연약용화학 구조연구방법 - 절대형상
구조 연구 방법 - UV, IR, MS
천연의약화학 일반개론-분리정제
천연물화학
존 크리스토퍼
『오만과 편견』읽기 노트
로빈슨 크루소
Camel Xiangzi 요약
낙타향자 마인드맵 읽기 노트
저자 소개
다니엘 데포
영국 작가
18세기 사실주의 소설의 선구자
주인공
주역
용감한 탐험가
고독한 생존자
금요일
원주민
로빈슨의 충성스러운 동반자
문화교류의 상징
스토리 배경
17세기
탐험과 식민지 시대
해상 항해의 위험성
항해와 모험
항해에 대한 로빈슨의 꿈
미지의 세계에 대한 욕망
주요 줄거리
항해와 조난을 설정
로빈슨의 첫 항해
폭풍을 만나 배가 난파됐다
섬 생활
무인도에서의 첫 경험
생존 도전
피난처를 짓다
환경에 적응하다
사냥과 식물을 배우세요
도구와 무기를 만드세요
심리적 변화
외로움과 절망
문명사회에 대한 향수
종교적 신념에 대한 탐구
자기 구원
절망에서 기운을 북돋우다
점차 외로움에 적응하고 즐기세요
금요일의 모습
문화적 갈등과 통합
금요일 교육과 변화
두 문화의 교류와 이해
삶의 변화
금요일에 로빈슨의 조수가 되어 보세요
야만인과 해적에 맞서 함께 싸우세요
무인도를 떠나다
구출되어 문명으로 복귀
로빈슨의 두 번째 항해
금요일에 무인도를 떠나세요
사회에 다시 적응하다
로빈슨의 반성과 성장
새로운 삶에의 적응
주제토론
개인주의
자립의 정신
개인의 능력에 대한 궁극적인 도전
문명과야만
원시생활의 묘사
문명과 야만의 경계
종교와 신념
로빈슨의 종교적 신념
생존에 있어 종교의 역할
자연과 인간
인간의 자연 정복
자연환경이 인간에게 미치는 영향
사회와 개인
사회에서 개인의 역할
사회적 규범과 개인의 자유 사이의 갈등
문학적 영향
사실주의 문학의 선구자
후대의 작가들에게 영향
사실주의 문학의 발전
모험문학의 모델
모험에 대한 독자의 흥미를 자극
모험 문학에 대한 공헌
교육적 중요성
개인적인 노력에 대한 격려
생존능력 강조
문화적 영향
대중문화 속의 로빈슨 크루소
영화 및 TV 작품의 각색
문학 작품의 인용문과 찬사
서양 사상에 영향
모험 정신에 대한 존중
개인주의적 가치 확산
세계화 맥락에서의 커뮤니케이션
다양한 문화의 수용과 해석
세계 문학의 일부로
업무평가
문학평론가의 관점
작품의 구조 분석
주제에 대한 심도 있는 토론
독자 반응
다양한 독자층의 수용
현대 독자에게 영감과 영향