Galería de mapas mentales Organizadores Gráficos

Organizadores Gráficos

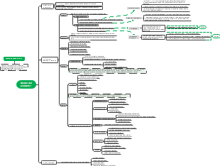
Este es sobre Organizadors Gráficos. Explica principalmente la forma común de diagrama de flujo, que usa varios símbolos gráficos para representar diferentes tipos de pasos de operación e indica la dirección del flujo con flechas, lo que puede mostrar claramente e intuitivamente la secuencia lógica del algoritmo o el proceso de negocio; la Matriz FODA (Feasibility-Operatability-Impact-Duration Analysis Matrix) evalúa y analiza proyectos desde múltiples dimensiones, lo que ayuda a considerar factores relevantes de manera completa y tomar decisiones racionales; el Diagrama de Causas y Efectos o Ishikawa, se usa para analizar las causas de los problemas, descomponga los problemas en diferentes niveles de factores y realice un examen para presentar relaciones de causa y efecto claras, lo que facilita encontrar la raíz del problema y formular medidas de solución correspondientes, estas herramientas gráficas están ampliamente utilizadas en muchos campos como análisis, planificación y gestión.

Editado a las 2024-03-11 01:28:54,
  • Recomendados
  • Resumen