Galerie de cartes mentales Rapport d'expérience produit V1.0

Rapport d'expérience produit V1.0

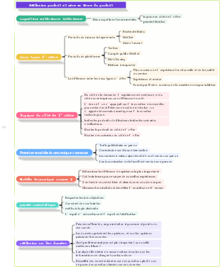
Il s'agit d'une carte mentale sur le rapport sur l'expérience produit V1.0. Le contenu principal comprend : l'analyse des produits concurrentiels, si j'étais chef de produit, l'analyse des produits (cinq éléments de l'expérience utilisateur), l'environnement d'expérience et l'historique du produit.

Modifié à 2024-01-30 17:13:04

Rapport d'expérience produit V1.0

  • Recommandé pour vous
  • Contour
  • Plan de marketing pharmaceutique, version annuelle d'action BP (version pratique d'exécution)

    Plan de marketing pharmaceutique, version annuelle d'action BP (version pratique d'exécution)

    • 10
  • Processus d'innovation de produit NPDP-3

    Processus d'innovation de produit NPDP-3

    • 11
  • Carte mentale de la stratégie produit

    Carte mentale de la stratégie produit

    • 10
  • Carte du service d'assistance produit

    Carte du service d'assistance produit

    • 15
  • Carte mentale des malentendus courants dans les opérations de produits

    Carte mentale des malentendus courants dans les opérations de produits

    • 11
  • Carte à neuf éléments du canevas d'exploitation du produit

    Carte à neuf éléments du canevas d'exploitation du produit

    • 9
  • Carte mentale de la chaîne de valeur de la RD de produits

    Carte mentale de la chaîne de valeur de la RD de produits

    • 9
  • Carte mentale de planification du développement de produits

    Carte mentale de planification du développement de produits

    • 10
  • Réflexion produit et mise en œuvre du produit

    Réflexion produit et mise en œuvre du produit

    • 9
  • Carte mentale des responsabilités professionnelles du chef de produit

    Carte mentale des responsabilités professionnelles du chef de produit

    • 22