マインドマップギャラリー DeepseekからMindmasterにテキストをインポートする方法
これは、DeepSeekからMindMasterにテキストをインポートする方法に関するマインドマップです。それに備えてください。
2025-02-06 11:04:00 に編集されましたRumi: 10 dimensions of spiritual awakening. When you stop looking for yourself, you will find the entire universe because what you are looking for is also looking for you. Anything you do persevere every day can open a door to the depths of your spirit. In silence, I slipped into the secret realm, and I enjoyed everything to observe the magic around me, and didn't make any noise. Why do you like to crawl when you are born with wings? The soul has its own ears and can hear things that the mind cannot understand. Seek inward for the answer to everything, everything in the universe is in you. Lovers do not end up meeting somewhere, and there is no parting in this world. A wound is where light enters your heart.
Chronic heart failure is not just a problem of the speed of heart rate! It is caused by the decrease in myocardial contraction and diastolic function, which leads to insufficient cardiac output, which in turn causes congestion in the pulmonary circulation and congestion in the systemic circulation. From causes, inducement to compensation mechanisms, the pathophysiological processes of heart failure are complex and diverse. By controlling edema, reducing the heart's front and afterload, improving cardiac comfort function, and preventing and treating basic causes, we can effectively respond to this challenge. Only by understanding the mechanisms and clinical manifestations of heart failure and mastering prevention and treatment strategies can we better protect heart health.
Ischemia-reperfusion injury is a phenomenon that cellular function and metabolic disorders and structural damage will worsen after organs or tissues restore blood supply. Its main mechanisms include increased free radical generation, calcium overload, and the role of microvascular and leukocytes. The heart and brain are common damaged organs, manifested as changes in myocardial metabolism and ultrastructural changes, decreased cardiac function, etc. Prevention and control measures include removing free radicals, reducing calcium overload, improving metabolism and controlling reperfusion conditions, such as low sodium, low temperature, low pressure, etc. Understanding these mechanisms can help develop effective treatment options and alleviate ischemic injury.
Rumi: 10 dimensions of spiritual awakening. When you stop looking for yourself, you will find the entire universe because what you are looking for is also looking for you. Anything you do persevere every day can open a door to the depths of your spirit. In silence, I slipped into the secret realm, and I enjoyed everything to observe the magic around me, and didn't make any noise. Why do you like to crawl when you are born with wings? The soul has its own ears and can hear things that the mind cannot understand. Seek inward for the answer to everything, everything in the universe is in you. Lovers do not end up meeting somewhere, and there is no parting in this world. A wound is where light enters your heart.
Chronic heart failure is not just a problem of the speed of heart rate! It is caused by the decrease in myocardial contraction and diastolic function, which leads to insufficient cardiac output, which in turn causes congestion in the pulmonary circulation and congestion in the systemic circulation. From causes, inducement to compensation mechanisms, the pathophysiological processes of heart failure are complex and diverse. By controlling edema, reducing the heart's front and afterload, improving cardiac comfort function, and preventing and treating basic causes, we can effectively respond to this challenge. Only by understanding the mechanisms and clinical manifestations of heart failure and mastering prevention and treatment strategies can we better protect heart health.
Ischemia-reperfusion injury is a phenomenon that cellular function and metabolic disorders and structural damage will worsen after organs or tissues restore blood supply. Its main mechanisms include increased free radical generation, calcium overload, and the role of microvascular and leukocytes. The heart and brain are common damaged organs, manifested as changes in myocardial metabolism and ultrastructural changes, decreased cardiac function, etc. Prevention and control measures include removing free radicals, reducing calcium overload, improving metabolism and controlling reperfusion conditions, such as low sodium, low temperature, low pressure, etc. Understanding these mechanisms can help develop effective treatment options and alleviate ischemic injury.
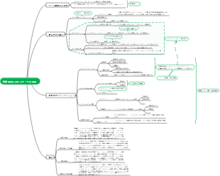
DeepseekからMindmasterにテキストをインポートする方法
1. 準備
DeepSeek APIが利用可能であることを確認してください
DeepSeek APIキーを取得します(前の手順を参照)。
API関数(テキスト生成、データ分析など)を確認します。
MindMasterをインストールします
MindMaster(Windows、Mac、iOS、Android、その他のプラットフォームをサポートしてインストールします。
データソースを選択します
DeepSeekからインポートするテキストコンテンツを決定します(APIによって返されるテキスト、分析結果など)。
2. DeepSeekからテキストコンテンツを取得します
Deepseek APIを呼び出します
Pythonなどのプログラミング言語またはPostmanなどのツールを使用して、DeepSeek APIに電話してください。
サンプルコード(Python):
import api_key = "your_api_key_hore" url = "https://api.deepseek.com/your-endpoint" headers = {"authorization":f "bearer {api_key}"} data = {"input": "あなたのリクエストコンテンツ"} response = requests.post(url、headers = headers、json = data)result = response.json()
テキストコンテンツを保存します
テキストファイル(output.txtなど)としてAPIによって返されたテキストコンテンツを保存します。
3. マインドマスターにテキストコンテンツをインポートします
1. 方法1:手動コピーと貼り付け
1. マインドマスターを開き、新しいマインドマップを作成します。
2. 保存されたテキストファイル(output.txtなど)を開きます。
3. テキストコンテンツをコピーして、マインドマスターノードに貼り付けます。
4. 必要に応じてノード階層と形式を調整します。
2. 方法2:テキストファイルをインポートします
1. MindMasterで、[ファイル]> [インポート]をクリックします。
2. 「テキストファイル」(output.txtなど)を選択します。
3. MindMasterは、テキストコンテンツを自動的にマインドマップノードに変換します。
4. ノード階層とレイアウトを調整します。
3. 方法3:マークダウンフォーマットを使用してインポートします
1. DeepSeekによって返されたテキストコンテンツをマークダウンフォーマットに変換します(タイトル#、リストなどを使用するなど)。
2. .mdファイルとして保存します。
3. MindMasterで、[ファイル]> [インポート]> [マークダウンファイル]をクリックします。
4. マインドマスターは、マークダウンレベルに基づいてマインドマップを自動的に生成します。
4. 最適化されたマインドマップ
構造を調整します
コンテンツロジックに従ってノードレベルを調整します。
スタイルを美しくします
ノードの色、フォント、アイコンなどを変更します。
関係行を追加します
関係線を使用して、関連ノードを接続します。
エクスポートと共有
画像、PDF、またはマインドマスター形式にエクスポートします。
チームメンバーまたはクライアントと共有します。
5. 自動化統合(オプション)
スクリプトオートメーションを使用します
DeepSeek APIによって返されたテキストコンテンツを直接MindMaster(.mmや.mdなど)にサポートする形式に変換するために、スクリプト(Pythonなど)を作成します。
例:APIによって返されたJSONデータをMarkdown形式に解析し、.mdファイルとして保存します。
サードパーティツールを使用します
ZapierやIFTTTなどの自動化ツールを使用して、DeepSeekをMindMasterに接続して自動インポートを実現します。
6. 注意すべきこと
APIコール制限
DeepSeek APIの呼び出し頻度とデータボリュームの制限に注意してください。
データ形式
インポートされたテキストコンテンツが明確にフォーマットされていることを確認し、マインドマスターの解析を容易にします。
バックアップデータ
データの損失を避けるために、定期的にマインドマップファイルをバックアップします。
7. サンプルフロー
1. DeepSeek APIを呼び出し、テキストコンテンツを取得し、output.txtとして保存します。
2. MindMasterを開き、「インポート」>「テキストファイル」をクリックし、output.txtを選択します。
3. ノードレベルとスタイルを調整して、マインドマップを完成させます。
4. PDFまたは画像としてエクスポートし、チームと共有します。
8. 説明します
マップ製造ツール:マインドマスター、製造:空のティーカップ