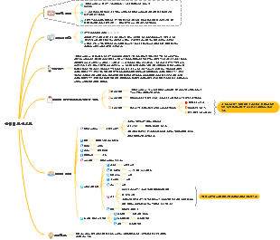
마인드 맵 갤러리 장기적인 관계로 선택받는 방법
"장기적인 연애를 위해 선택받는 방법은?"에 관한 기사입니다. 》마인드맵 주요 내용은 다음과 같습니다. 실제 선택은 귀하의 관계, 가치관, 기타 및 선택되는 기술에 따라 달라집니다.
2024-10-26 22:42:24에 편집됨Rumi: 10 dimensões do despertar espiritual. Quando você para de se procurar, encontrará o universo inteiro porque o que está procurando também está procurando por você. Qualquer coisa que você persevera todos os dias pode abrir uma porta para as profundezas do seu espírito. Em silêncio, deslizei para o reino secreto e gostei de tudo para observar a magia ao meu redor e não fiz barulho. Por que você gosta de rastejar quando nasce com asas? A alma tem seus próprios ouvidos e pode ouvir coisas que a mente não pode entender. Procure para dentro para a resposta a tudo, tudo no universo está em você. Os amantes não acabam se encontrando em algum lugar, e não há despedida neste mundo. Uma ferida é onde a luz entra em seu coração.
A insuficiência cardíaca crônica não é apenas um problema da velocidade da freqüência cardíaca! É causada pela diminuição da contração miocárdica e da função diastólica, o que leva a um débito cardíaco insuficiente, o que, por sua vez, causa congestão na circulação e congestão pulmonar na circulação sistêmica. Das causas, o indução aos mecanismos de compensação, os processos fisiopatológicos de insuficiência cardíaca são complexos e diversos. Ao controlar o edema, reduzir a frente e pós -carga do coração, melhorando a função de conforto cardíaco e prevenindo e tratando as causas básicas, podemos efetivamente responder a esse desafio. Somente entendendo os mecanismos e as manifestações clínicas da insuficiência cardíaca e as estratégias de prevenção e tratamento, podemos proteger melhor a saúde do coração.
A lesão de isquemia-reperfusão é um fenômeno que a função celular e os distúrbios metabólicos e os danos estruturais piorarão depois que órgãos ou tecidos restauram o suprimento sanguíneo. Seus principais mecanismos incluem aumento da geração de radicais livres, sobrecarga de cálcio e o papel dos microvasculares e leucócitos. O coração e o cérebro são órgãos danificados comuns, manifestados como mudanças no metabolismo do miocárdio e mudanças ultraestruturais, diminuição da função cardíaca etc. As medidas de prevenção e controle incluem remover os radicais livres, reduzir a sobrecarga de cálcio, melhorar o metabolismo e controlar as condições de reperfusão, como baixo sódio, baixa temperatura, baixa pressão, etc. A compreensão desses mecanismos pode ajudar a desenvolver opções eficazes de tratamento e aliviar lesões isquêmicas.
Rumi: 10 dimensões do despertar espiritual. Quando você para de se procurar, encontrará o universo inteiro porque o que está procurando também está procurando por você. Qualquer coisa que você persevera todos os dias pode abrir uma porta para as profundezas do seu espírito. Em silêncio, deslizei para o reino secreto e gostei de tudo para observar a magia ao meu redor e não fiz barulho. Por que você gosta de rastejar quando nasce com asas? A alma tem seus próprios ouvidos e pode ouvir coisas que a mente não pode entender. Procure para dentro para a resposta a tudo, tudo no universo está em você. Os amantes não acabam se encontrando em algum lugar, e não há despedida neste mundo. Uma ferida é onde a luz entra em seu coração.
A insuficiência cardíaca crônica não é apenas um problema da velocidade da freqüência cardíaca! É causada pela diminuição da contração miocárdica e da função diastólica, o que leva a um débito cardíaco insuficiente, o que, por sua vez, causa congestão na circulação e congestão pulmonar na circulação sistêmica. Das causas, o indução aos mecanismos de compensação, os processos fisiopatológicos de insuficiência cardíaca são complexos e diversos. Ao controlar o edema, reduzir a frente e pós -carga do coração, melhorando a função de conforto cardíaco e prevenindo e tratando as causas básicas, podemos efetivamente responder a esse desafio. Somente entendendo os mecanismos e as manifestações clínicas da insuficiência cardíaca e as estratégias de prevenção e tratamento, podemos proteger melhor a saúde do coração.
A lesão de isquemia-reperfusão é um fenômeno que a função celular e os distúrbios metabólicos e os danos estruturais piorarão depois que órgãos ou tecidos restauram o suprimento sanguíneo. Seus principais mecanismos incluem aumento da geração de radicais livres, sobrecarga de cálcio e o papel dos microvasculares e leucócitos. O coração e o cérebro são órgãos danificados comuns, manifestados como mudanças no metabolismo do miocárdio e mudanças ultraestruturais, diminuição da função cardíaca etc. As medidas de prevenção e controle incluem remover os radicais livres, reduzir a sobrecarga de cálcio, melhorar o metabolismo e controlar as condições de reperfusão, como baixo sódio, baixa temperatura, baixa pressão, etc. A compreensão desses mecanismos pode ajudar a desenvolver opções eficazes de tratamento e aliviar lesões isquêmicas.
"관계에서 어떻게 선택됩니까?" 》
1. 선택을 위한 팁
적합한 사람을 선택하세요
안칭 선생님은 상담 대상자의 60%가 당시 선택한 파트너와 문제가 있었다고 온라인에서 말했습니다.
그냥 "그/그녀에게 잘해줘"
저렴한 비용
상대방이 당신에게 투자하는 것이 장기적으로 당신을 뒷받침하는가?
사랑 단계에서도 적합한 사람을 선택해야 합니다.
이별 직후의 침체기에는 전환을 위해 생명을 구하는 빨대가 필요합니다.
특징
방금 헤어졌어
방금 당신을 만난 이후로 내 전 애인에 대해 계속 이야기하고 있어요.
이것은 당신에 대한 신뢰의 표시가 아닙니다
내 감정을 털어놓을 사람을 찾고 있어요
커밍아웃하는 사람들은 과거를 되돌아보는 것을 좋아하지 않는다
이것은 이 사람의 문제가 아니라 그의 현재 상태의 문제입니다.
일부 후보자는 단기 선발만을 원하고 장기 선발을 원하지 않습니다.
회피적 애착, 장기적인 관계를 수립할 수 없음
현재의 정서적 만족만을 추구할 수 있음
여유가 없다
xx에 대해 이야기하지 마세요
부모님을 만나세요
함께 살다
그런 사람은 먼저 자기 자신을 성장시켜야 한다
기혼 남성
나는 직업 때문에 일시적으로 이 도시에 파견되었습니다.
외모가 좋은 사람은 상대방의 첫 모습에 쉽게 끌린다.
상대방은 사실 물고기가 너무 많아요
다른 사람들은 긍정적으로 반응하지 않을 수도 있지만, 당신은 긍정적으로 반응할 뿐입니다.
당신이 나에게서 멀리 떨어져 있는 것처럼 당신을 대하십시오
상대방이 당신을 좋아하는지 알 수 없다
장기적인 사고방식을 확립하라 (최고를 요구하세요)
완벽주의를 버리세요
그것에 의존하고, 그것을 얻으십시오. 그것에 의지해, 그 아래로 가라
당신은 그 사람의 파트너 프로필에 적합합니까?
요구 사항을 충족하지 못하고 너무 많은 것을 추구하면 장기적으로 선발되지 않습니다.
여성의 경우 너무 높은 곳에 도달하면 문제가 발생합니다.
결혼 후 쉽게 배신당함
남성도 너무 높이 도달하면 문제가 생기고 불만을 느낄 것입니다.
나만의 "친구 선택 초상화" 만들기
의미: 파트너에 대한 기대
정리하다
상대방이 처음 세 가지 점 중 두 가지를 충족하면 좋을 것입니다.
"나는 감정에 중점을 두고 있으며 이러한 기준을 설정하지 않습니다."
감정만 말하는 사람에게는 강한 마음이 필요하다
이런 사람도 자신만의 기준이 있지만 말로 설명할 수는 없습니다.
그에게 이성의 사진 두 장을 보여주고 어떤 사진에 더 마음이 가는지 물어보세요. 사실 기준도 있다는 것을 알게 될 것입니다.
인생관을 바꾸는 것은 어렵지만 외모를 바꾸는 것은 쉽습니다.
배우자를 선택하는 모습도 달라져야 한다
배우자 선택 시장이 바뀌었습니다. 계속 고집하면 선택될 가능성이 줄어듭니다.
예
과거에는 상대방의 물질적인 것을 중요하게 여겼지만, 경력을 쌓은 후에는 물질적인 것이 5위에 그쳤습니다.
재능 있는 사람을 좋아한다면 그 사람에게 금전적 가치가 있을 것이라고 기대하지 마세요
이런 경우가 종종 있습니다
질이 좋은 남성과 여성은 유통되지 않으며, 특히 남성은
검사기간 (1~3개월)
Changze는 일반적으로 상대적으로 포괄적인 이해를 갖고 기본적인 안정감과 신뢰감을 확립한 후에만 신체 접촉을 갖습니다.
3개월 이내
만약 그 관계가 3개월 이상 지속된다면, 상대방은 당신이 그를 선택하지 않았다는 느낌을 갖게 될 것입니다.
유혹에 대하여
같이 있지 않을 때는 하지 마세요
그것은 당신에게만 설명할 수 있다
자신감이 없다
성숙한 사람은 유혹을 받지 않을 것이다
오직 진심일 것이다
그가 진심일 뿐이라는 것을 받아들이지 않는다면, 나는 당신의 행복을 기원합니다
출신 가족은 매우 중요합니다. 질문을 명확하게 하십시오.
일부러 조사할 필요는 없어
그냥 채팅하고 태도를 확인하십시오.
그가 동시에 여러 사람과 데이트하고 있는지 확인하세요
예
여자애들은 매번 집에 보내지 못하게 해
남자아이가 운전을 해도
그냥 흑설탕생강차를 테이크아웃으로 주문하고 싶으시더라도
데이트 내용과 위치를 볼 수 있습니다
첫 데이트는 상대방의 성격에 맞춰주는 것이 가장 좋다
예
마시다
방금 만났어요
다음에 대해 계속해서 배울 가치가 있는지 먼저 결정하십시오.
식사하세요
이미 관점을 통과했습니다.
깊이 있게 이해할 수 있다
영화 보기
더 나아가
이는 일부 사람들에게 해당되지만 개인에 따라 다르며 일반화할 수는 없습니다.
제가 처음에 칭바에 가자고 했을 때, 아마도 그가 칭바에 가는 것을 좋아해서였을 것입니다.
직접 관계를 고백하세요.
이것은 "선택"에 있어서 매우 중요합니다
보통 남자아이들에게
소년이 소녀에게 하는 약속
여자들은 남자들에게 직접 말할 수 있다
"저희가 좀 모호한 것 같아요. 혹시 저랑 남자친구, 여자친구가 될 생각은 안 해보셨나요?"
상대방이 직접 답변하지 않는다면 귀하가 단축 선택되었을 수도 있습니다.
PUA 루틴을 버리세요
트릭을 쓰는 사람들은 일반적으로
조건은 매우 평균적입니다
자신감이 부족하다
소녀들에게 선택받기 쉬운 경우가 많습니다.
예
매일 여자애들과 채팅해
여자와 이야기를 하면 그와 대화하는 것이 습관이 된다
그러다가 갑자기 사라져
차 이야기 차 이야기
"당신 남편은 너무 행복해요. 내가 당신 남편이었으면 좋았을 텐데요."
돼지 도살 판
감정적 반격
"왜 내 전화를 확인하고 있습니까? 나를 그렇게 신뢰하지 않습니까?"
불다
당신을 억압하는 것은 당신을 더 투자하게 만드는 것입니다
장기적인 선택에는 내부 동기가 필요합니다
한 순간과 다섯 아니오
오랫동안 선택받고 싶다면 감성적 가치를 제공해야 한다
포함하다
감성적인 가치를 제공하겠습니다.
소녀
소년들이 자신의 노력이 당연한 것으로 여겨지지 않는다고 느끼게 하십시오.
소년들
상대방이 당신이 그렇다고 느끼지 않도록 하라.
어리석은 입
답답한
작은 일에도 고마운 마음을 표현해보세요
예
여자아이는 남자아이를 위해 요리한다
남자아이들은 여자아이들에게 선물을 사준다
예: 남자가 준 선물을 여자가 마음에 들어하지 않으면 어떻게 해야 하나요?
검토
즉석에서 감정적 가치를 부여하고 상대방의 행동을 칭찬한다.
(나중에 다른 꽃 사진 보여주기) "이 꽃이 좋을 것 같나요? 이 스타일이 너무 좋아요."
포함하다
언어
비언어적
포옹하다
키스
함부로 말하지 마세요
상대방의 노력을 파괴
남자아이들이 여자아이들에게 부적절한 농담을 한다
"네 바지는 배를 정말 드러낸다."
유혹하지 마세요
"나는 미래의 아내를 위해서만 물을 붓는다"
가장 큰 유혹은 성실함
억제 없음
변형 없음
세뇌 금지
접촉자가 다른 사람과 접촉한 것으로 의심하여 다른 사람을 비방하는 행위
결혼하지 않은 한 모두에게 공정한 경쟁입니다
여자아이 낮은 PU지수 (장기 프로필을 작성하세요)
PU 지수 친자관계 불확실성 부모-자식 불확실성
숫자가 높을수록 남자아이들의 안정감은 낮아집니다.
높은 PU 성능
외부 PU 지수
옷이 부족한
이성이 너무 많다.
고유 PU 지수
정서적 불안정, 만들기
선택이 짧거나 헤어진 여자들이 대부분이 바로 이 때문이다.
극단적인 행동을 하기 쉽다
PU와 관련된 이유
감정 때문에 밖으로 나가면 부정 행위의 위험이 높아집니다.
감정 때문에 언제든지 헤어지면 남자들은 불안감을 느낄 것입니다.
다수
너무 강하다
말다툼을 할 때 남자아이를 다른 남자아이와 비교한다
정말로 다른 사람을 찾고 싶나요?
암 여우 놀이를 좋아합니다.
여자들은 남자들 앞에서 너무 물질주의적이고 경제적입니다.
여자아이에게만 필요하고 남자아이에게는 필요하지 않습니다
남학생은 PU가 없기 때문에
PU 수치가 높은 소녀는 부유한 가정에 결혼하기가 어렵습니다.
PU를 줄이는 방법
다른 이성과 대화를 덜 하세요.
노출이 심한 옷은 아니고
남자들에게 구혼자가 몇 명인지 말하지 마세요
높은 PU 채용
인터넷 연예인
누군가가 나보다 높은 가격을 제시하는 한 나는 언제든지 쫓겨날 것입니다.
여자 판매원
메디컬뷰티
결정하다
드레싱 스타일
연락하는 사람들
인터넷 연예인은 PU가 높은 직업이다
소년들
무난한 외관
경제력 향상
감성적 가치를 높여라
2. 실제 선택은 귀하의 관계와 가치에 달려 있습니다.
3. 여러 가지 잡다한
소개팅과 온라인 데이트 시장
단기 선택될 가능성이 더 높음
상대방이 당신의 의미를 단번에 이해하는 것은 불가능합니다
짧은 선택은 때때로 "상호적"입니다.
예: 돈
여자들은 잘생긴 남자를 보고 모인다
그 여자는 그 잘생긴 남자가 자기를 위해 돈을 안 쓴다고 생각해서 그 남자와 헤어졌다.
남자들은 이해하지 못하고 자신이 부당한 대우를 받고 있다고 느낀다
여자아이들은 남자아이들이 정말 뒤도 돌아보지 않는 모습을 보면 자신들이 정말 망가졌다는 느낌을 받습니다.
둘 다 자신이 선택받지 못했다고 느꼈습니다.
단기를 선택하는 사람들은 일반적으로 효율성을 매우 중요하게 생각합니다.
"마음의 닻"
발달 단계를 넘어선 신체 접촉을 통해
상대방이 당신에 대해 어떻게 생각하는지 테스트해보세요.
관계를 빠르게 발전시키세요
상담사는 나쁜 소식을 추론하고 즉시 상담사를 공격하지 않습니다.
마치 의사가 환자에게 “살려면 3개월밖에 남지 않았습니다.”라고 직접적으로 말하지 않는 것과 같습니다.