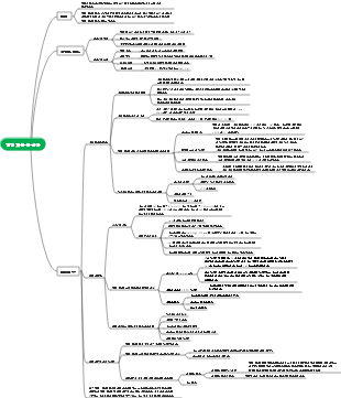
마인드 맵 갤러리 수분 및 나트륨 대사 장애
제가 직접 정리하자면, 수분과 나트륨 대사 장애는 체내 수분과 나트륨의 정상적인 대사 균형이 무너져 수분과 나트륨 이온의 비율이 불균형해지는 것을 의미합니다. 이 장애는 다양한 이유로 발생할 수 있으며 개인의 건강에 심각한 결과를 초래할 수 있습니다.
2024-12-07 18:17:49에 편집됨Find a streamlined guide created using EdrawMind, showcasing the Lemon 8 registration and login flow chart. This visual tool facilitates an effortless journey for American users to switch from TikTok to Lemon 8, making the transition both intuitive and rapid. Ideal for those looking for a user-centric route to Lemon 8's offerings, our flow chart demystifies the registration procedure and emphasizes crucial steps for a hassle-free login.
これは稲盛和夫に関するマインドマップです。私のこれまでの人生のすべての経験は、ビジネスの明確な目的と意味、強い意志、売上の最大化、業務の最小化、そして運営は強い意志に依存することを主な内容としています。
かんばんボードのデザインはシンプルかつ明確で、計画が一目で明確になります。毎日の進捗状況を簡単に記録し、月末に要約を作成して成長と成果を確認することができます。 実用性が高い:読書、早起き、運動など、さまざまなプランをカバーします。 操作簡単:シンプルなデザイン、便利な記録、いつでも進捗状況を確認できます。 明確な概要: 毎月の概要により、成長を明確に確認できます。 小さい まとめ、今月の振り返り掲示板、今月の習慣掲示板、今月のまとめ掲示板。
Find a streamlined guide created using EdrawMind, showcasing the Lemon 8 registration and login flow chart. This visual tool facilitates an effortless journey for American users to switch from TikTok to Lemon 8, making the transition both intuitive and rapid. Ideal for those looking for a user-centric route to Lemon 8's offerings, our flow chart demystifies the registration procedure and emphasizes crucial steps for a hassle-free login.
これは稲盛和夫に関するマインドマップです。私のこれまでの人生のすべての経験は、ビジネスの明確な目的と意味、強い意志、売上の最大化、業務の最小化、そして運営は強い意志に依存することを主な内容としています。
かんばんボードのデザインはシンプルかつ明確で、計画が一目で明確になります。毎日の進捗状況を簡単に記録し、月末に要約を作成して成長と成果を確認することができます。 実用性が高い:読書、早起き、運動など、さまざまなプランをカバーします。 操作簡単:シンプルなデザイン、便利な記録、いつでも進捗状況を確認できます。 明確な概要: 毎月の概要により、成長を明確に確認できます。 小さい まとめ、今月の振り返り掲示板、今月の習慣掲示板、今月のまとめ掲示板。
수분 및 나트륨 대사 장애
저나트륨혈증
저혈량성 저나트륨혈증(저혈압 탈수증)
원인
소화액을 많이 잃고 수분만 보충
땀을 많이 흘린 후에는 물을 보충하세요.
광범위한 화상 상처에서는 다량의 체액이 손실됩니다.
신장 나트륨 손실
나트륨 이뇨제의 장기간 사용
급성 신부전의 다뇨증 단계에서는 삼투성 이뇨 및 나트륨 및 수분 재흡수 감소
염분 소모성 신염, 알도스테론에 대한 세뇨관 반응 감소
특징
혈장 삼투압 <280mmol/L 혈청 나트륨 농도 <135mmol/L
세포외액 감소, 수분 손실보다 나트륨 손실이 더 많음
신체에 미치는 영향
충격
세포외액은 저장성이고 더 많은 물이 세포내액으로 유입되어 갈증중추를 억제하고 혈액량을 더욱 감소시킵니다.
탈수
혈장 콜로이드 삼투압이 증가하고 간질액이 혈관에 유입됩니다.
또한, 간질액이 세포 안으로 들어가면서 간질액이 가장 많이 감소하게 됩니다.
뇌세포 부종
메스꺼움 구토 경련
소변량
초기 단계에서는 ADH가 억제되고 소변량은 감소하지 않지만 후기 단계에서는 저혈량증이 ADH를 증가시키고 소변량을 감소시킵니다.
초기에는 감소하지 않지만 후기에는 감소합니다.
소변 나트륨
신장 외 요인
혈중 나트륨 농도와 세포외액량의 조기 감소는 알도스테론의 증가를 유발하고 ADH 분비를 억제하며 요중 나트륨을 감소시킵니다.
말기에는 ADH가 증가하고 소변량이 감소하며 소변 나트륨이 증가합니다.
신장 나트륨 손실
소변 나트륨 증가
고혈량성 저나트륨혈증(물 중독)
특징
세포외액량 증가
혈장 삼투압 <280mmol/L 혈청 나트륨 농도 <135mmol/L
원인
물을 너무 많이 섭취하면 신장의 배수 능력이 초과됩니다.
물 배출 감소
심부전, 간경변
신체에 미치는 영향
물이 세포 외부에서 세포 안으로 흘러들어 부종을 일으킴
등용량성 저나트륨혈증
특징
세포외액의 양은 기본적으로 정상입니다.
혈장 삼투압 <280mmol/L 혈청 나트륨 농도 <135mmol/L
원인
비정상적인 ADH 분비 증후군(SIADH)
ADH의 비정상적 증가, 혈액량 증가, 알도스테론 감소, 배액 및 나트륨 배설 증가
신체에 미치는 영향
경미하고 신체에 뚜렷한 증상이 없음
고나트륨혈증
저혈량성 고나트륨혈증(고긴장성 탈수증)
특징
혈청 나트륨 농도 >150mmol/L 혈장 삼투압 >310mmol/L
체액량 감소, 나트륨보다 더 많은 수분 손실
원인
물이 부족해요
수분 손실이 너무 심함
과호흡
피부 수분 손실
신장 수분 손실
중추성 요붕증: 중추성 ADH의 분비를 억제합니다.
신성 요붕증: 신장의 수분 재흡수를 억제합니다.
위장 수분 손실
신체에 미치는 영향
목마른
올리고리아
세포내액을 세포외액으로 전달
뇌세포의 탈수
국소뇌출혈, 지주막하출혈
소변 나트륨
초기 단계에서는 혈액량의 감소가 뚜렷하지 않으며, 수분 배설이 감소함에 따라 요중 나트륨이 여전히 증가할 수 있습니다. 후기 단계에서는 알도스테론 분비가 증가하고 요중 나트륨이 감소합니다.
탈수열
피부는 수분 증발을 줄이고 열 발산을 차단하며 체온을 높입니다.
등용량성 고나트륨혈증
과다혈량성 고나트륨혈증
세포외액량과 혈청 나트륨 농도가 동시에 증가
나트륨과 물 섭취량이 너무 많다.
정상 혈압 수분 대사 장애
등장성 탈수
수분과 나트륨이 정상적인 비율로 손실되어 체액량의 감소를 일으키고, 혈청 나트륨 농도와 혈장 삼투압은 정상입니다.
원인
흉막삼출액의 대량 배액, 넓은 부위의 화상, 구토 등으로 인한 등장액 손실
영향
세포외액의 주요 손실
부종
과도한 체액이 조직 공간이나 체강에 축적되고, 혈중 나트륨 수치가 정상 범위 내에 있습니다.
기구
모세혈관 내부와 외부의 체액 교환이 불균형해지고 조직액의 생성이 증가합니다.
신체와 외부 사이의 체액 교환 불균형
사구체 여과율 감소
나트륨과 물의 신장 세뇨관 재흡수 증가