마인드 맵 갤러리 루소의 '에밀' 사상지도

루소의 '에밀' 사상지도

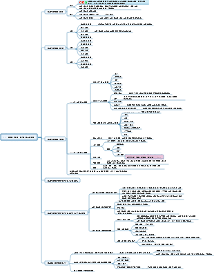
루소의 『에밀』에 관한 마인드맵입니다. 『에밀』은 총 5권으로 구성되어 있습니다. 루소는 다양한 연령층의 어린이를 대상으로 체육, 감각교육, 지성교육, 도덕교육 등 다양한 교육 원리와 교육 내용, 교육 방법을 제시하고 있습니다. 사랑. 각 단계의 초점은 다릅니다.

2024-12-09 09:32:11에 편집됨
MM
MM

루소의 '에밀' 사상지도

MM
MM
  • 추천 사항
  • 개요
  • 3.1 목표 준비 기술 가르치기

    3.1 목표 준비 기술 가르치기

    • 11
  • 교육학 8장 교육 목표

    교육학 8장 교육 목표

    • 6
  • 좌절교육

    좌절교육

    • 7
  • 빅데이터 분석 및 마이닝 - 시범 수업 계획 의사결정나무 및 회귀분석

    빅데이터 분석 및 마이닝 - 시범 수업 계획 의사결정나무 및 회귀분석

    • 15
  • 사전 안내된 탐색, 실습, 평가 및 확장을 위한 6단계 교육 흐름도

    사전 안내된 탐색, 실습, 평가 및 확장을 위한 6단계 교육 흐름도

    • 12
  • Cambridge IGCS 화학 코스북 2023 16장 지식 포인트 요약

    Cambridge IGCS 화학 코스북 2023 16장 지식 포인트 요약

    • 11
  • Cambridge IGCS 화학 코스북 2023 15장 지식 포인트 요약

    Cambridge IGCS 화학 코스북 2023 15장 지식 포인트 요약

    • 21
  • “수학의 3가지 회의, 4가지 기본, 6가지 능력”

    “수학의 3가지 회의, 4가지 기본, 6가지 능력”

    • 14
  • 운전 문제를 설계하는 방법

    운전 문제를 설계하는 방법

    • 17
  • 아버지가 된 이유

    아버지가 된 이유

    • 12