마인드 맵 갤러리 로마 도시국가와 로마제국
로마 도시국가와 로마제국에 관한 마인드맵입니다. 로마 도시국가와 로마제국의 역사를 이해하는 것은 유럽 역사의 발전과 진화를 더 잘 이해하는 데 도움이 되며, 또한 중요한 사건들을 더 잘 이해하는 데 도움이 됩니다. 그리고 세계사에 등장하는 인물.
이것은 (III) 저산소증-유도 인자 프롤릴 하이드 록 실라 제 억제제에 대한 마인드 맵이며, 주요 함량은 다음을 포함한다 : 저산소증-유도 인자 프롤릴 하이드 록 실라 제 억제제 (HIF-PHI)는 신장 빈혈의 치료를위한 새로운 소형 분자 경구 약물이다. 1. HIF-PHI 복용량 선택 및 조정. Rosalasstat의 초기 용량, 2. HIF-PHI 사용 중 모니터링, 3. 부작용 및 예방 조치.
이것은 Kuka Industrial Robots의 개발 및 Kuka Industrial Robot의 모션 제어 지침에 대한 마인드 맵입니다. 주요 내용에는 쿠카 산업 로봇의 역사, 쿠카 산업 로봇의 특성, 쿠카 산업 로봇의 응용 분야, 2. 포장 프로세스에서 쿠카 로봇은 빠르고 일관된 포장 작업을 달성하고 포장 효율성을 높이며 인건비를 줄입니다. 2. 인건비 감소 : 자동화는 운영자에 대한 의존성을 줄입니다. 3. 조립 품질 향상 : 정확한 제어는 인간 오류를 줄입니다.
408 컴퓨터 네트워크가 너무 어렵습니까? 두려워하지 마세요! 나는 피를 구토하고 지식 맥락을 명확히하는 데 도움이되는 매우 실용적인 마인드 맵을 분류했습니다. 컨텐츠는 매우 완전합니다. 네트워크 아키텍처에서 응용 프로그램 계층, TCP/IP 프로토콜, 서브넷 디비전 및 기타 핵심 포인트에 이르기까지 원칙을 철저히 이해하는 데 도움이 될 수 있습니다. 📈 명확한 논리 : Mindmas 보물, 당신은 드문 기회가 있습니다. 서둘러! 이 마인드 맵을 사용하여 408 컴퓨터 네트워크의 학습 경로에서 바람과 파도를 타고 성공적으로 해변을 얻으십시오! 도움이 필요한 친구들과 공유해야합니다!
수학
체액 조절
그리스와 로마의 고전 문화
그리스 도시 국가와 알렉산더 제국
고등수학
반도체 다이오드 및 응용회로
고대 유럽 문명
AMC8 지식 포인트 요약
원심성 신경계
설탕과 지방의 분류와 기능
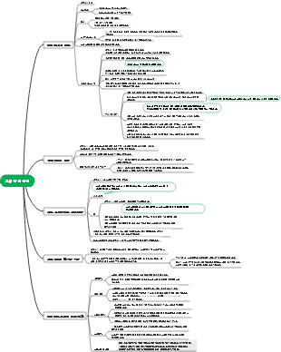
로마 도시국가와 로마제국
로마 도시 국가와 로마 공화국
지리적 위치
삼면이 바다를 마주하고 있어 바다를 제패하고 대외적으로 확장하는데 유리하다.
섬에는 축산 발전에 도움이 되는 산간 지역이 많이 있습니다.
강이 땅을 가로지르며 땅이 비옥해 농작물 재배에 적합합니다.
시간
기원전 1000년경
로마 도시국가
기원전 509년
로마 공화국
기원전 450년경
십이동판의 법칙이 반포됨
콘텐츠
절차, 소유권, 채무권 및 종교적 권리 관련
효과
유죄판결 및 선고를 위한 서면 근거 제공
이는 귀족들의 법 해석과 남용을 어느 정도 억제했다.
이는 로마 법률 체계 구축의 첫 번째 단계이자 후기 로마 법전, 심지어 유럽 법학의 원천이었습니다.
물질
노예를 소유한 귀족의 통치를 유지하다
기원전 73년
스파르타쿠스가 노예 반란을 일으키다
그 결과는 로마공화국의 통치에 큰 타격을 입혔다.
근본 원인은 첨예한 계급모순이다
기원전 264년 ~ 기원전 146년
로마와 카르타고가 포에니 전쟁을 벌였습니다.
상호 제한적인 분산 시스템
상원
가장 강력한 의사결정기구
영사
일상적인 국정을 관장한다
호민관
거부권을 갖고 있다
시민의회
공식적인 최고 권위
귀족 노예 공화국
로마 왕국
기원전 31년
옥타비아누스가 최종 승자였습니다
기원전 27년
국가 원수
감소
내부 원인
장기적인 정치, 경제 위기에 빠지다
통치자들이 끊임없이 싸우고 싸우고, 민중의 봉기가 잇달아 일어나고, 농업이 쇠퇴하고, 공업과 상업이 쇠퇴하고, 민생이 쇠퇴하고 있습니다.
외부 요인
독일인들이 로마제국을 침공했다.
노예 제도의 위기
생각
경제적 여건에 따라 상위 결정