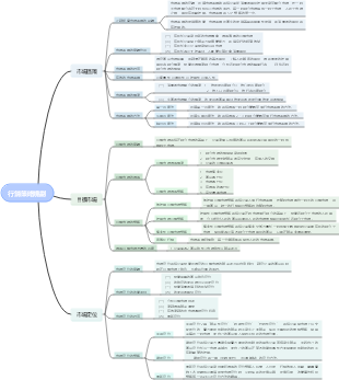
心智圖資源庫 無焊化專案小組策略規劃
這是一篇關於無焊化專案小組策略規劃的思維導圖,主要內容包括:持續改進與創新,策略合作與聯盟,合規與倫理,風險管理,人力資源管理,財務規劃,行銷,生產製造,技術研發,市場分析。
編輯於2024-12-17 18:55:20Find a streamlined guide created using EdrawMind, showcasing the Lemon 8 registration and login flow chart. This visual tool facilitates an effortless journey for American users to switch from TikTok to Lemon 8, making the transition both intuitive and rapid. Ideal for those looking for a user-centric route to Lemon 8's offerings, our flow chart demystifies the registration procedure and emphasizes crucial steps for a hassle-free login.
これは稲盛和夫に関するマインドマップです。私のこれまでの人生のすべての経験は、ビジネスの明確な目的と意味、強い意志、売上の最大化、業務の最小化、そして運営は強い意志に依存することを主な内容としています。
かんばんボードのデザインはシンプルかつ明確で、計画が一目で明確になります。毎日の進捗状況を簡単に記録し、月末に要約を作成して成長と成果を確認することができます。 実用性が高い:読書、早起き、運動など、さまざまなプランをカバーします。 操作簡単:シンプルなデザイン、便利な記録、いつでも進捗状況を確認できます。 明確な概要: 毎月の概要により、成長を明確に確認できます。 小さい まとめ、今月の振り返り掲示板、今月の習慣掲示板、今月のまとめ掲示板。
Find a streamlined guide created using EdrawMind, showcasing the Lemon 8 registration and login flow chart. This visual tool facilitates an effortless journey for American users to switch from TikTok to Lemon 8, making the transition both intuitive and rapid. Ideal for those looking for a user-centric route to Lemon 8's offerings, our flow chart demystifies the registration procedure and emphasizes crucial steps for a hassle-free login.
これは稲盛和夫に関するマインドマップです。私のこれまでの人生のすべての経験は、ビジネスの明確な目的と意味、強い意志、売上の最大化、業務の最小化、そして運営は強い意志に依存することを主な内容としています。
かんばんボードのデザインはシンプルかつ明確で、計画が一目で明確になります。毎日の進捗状況を簡単に記録し、月末に要約を作成して成長と成果を確認することができます。 実用性が高い:読書、早起き、運動など、さまざまなプランをカバーします。 操作簡単:シンプルなデザイン、便利な記録、いつでも進捗状況を確認できます。 明確な概要: 毎月の概要により、成長を明確に確認できます。 小さい まとめ、今月の振り返り掲示板、今月の習慣掲示板、今月のまとめ掲示板。
無焊化專案小組策略規劃
市場分析
產業趨勢
無焊接技術的市場需求成長
環保法規的加強推動無污染技術發展
電子設備小型化趨勢要求更精密的連接技術
競爭對手分析
識別主要競爭對手及其市場佔有率
分析競爭對手的技術優勢與市場策略
目標客戶群定位
確定潛在客戶產業,如航空航太、汽車製造等
分析客戶需求,包括成本、性能、可靠性等
SWOT分析
優勢(Strengths)
擁有先進的無焊接技術專利
團隊具備豐富的產業經驗與技術背景
劣勢(Weaknesses)
品牌知名度相對較低
資金規模和投資能力有限
機會(Opportunities)
與新興產業如穿戴裝置的結合
國際市場對無焊接技術的需求成長
威脅(Threats)
原物料價格波動可能影響成本
快速變化的技術可能導致現有技術過時
技術研發
研發團隊建立
招募業頂尖人才
提供有競爭力的薪資和福利
建立良好的團隊文化與工作環境
內部培訓和技能提升
定期舉辦技術研討會和培訓課程
鼓勵跨部門學習和知識共享
技術開發計劃
短期研發目標
改進現有無焊接技術,提高效率和降低成本
開發新的無焊接連接材料和工藝
長期研發願景
實現無焊接技術的自動化和智慧化
探索無焊接技術在新領域的應用可能性
智慧財產權保護
申請專利
對關鍵技術進行專利申請
監控市場,防止侵權行為
版權和商標註冊
保護軟體和品牌識別的版權和商標
建立公司智慧財產權的法律保護機制
生產製造
供應鏈管理
選擇合適的原料供應商
評估供應商的品質控制和交貨能力
建立長期合作關係,確保原料供應穩定
生產流程優化
採用精實生產和六西格瑪管理方法
減少浪費,提高生產效率和產品品質
品質管制體系
建立嚴格的品質檢測標準
制定詳細的品質檢測流程和標準
使用先進的檢測設備確保產品一致性
持續改進
收集客戶回饋,不斷優化產品
定期對生產流程進行檢討和改進
行銷
品牌建立
制定品牌策略
明確品牌定位與價值主張
設計統一的品牌形象與宣傳資料
推廣活動
參加產業展會與研討會,提升品牌知名度
利用數位行銷和社群媒體擴大市場影響力
銷售策略
直銷和分銷通路建設
建立專業的銷售團隊進行直銷
與經銷商合作,擴大市場覆蓋範圍
定價策略
根據成本和市場情況制定合理的價格體系
實施靈活的定價策略以因應市場競爭
財務規劃
成本控制
原料成本管理
透過長期合約鎖定價格,減少成本波動
優化採購流程,降低採購成本
營運成本優化
採用自動化設備減少人力成本
實施能源管理和節能減排措施
投資與融資
吸引創投和政府資助
準備商業計劃書,吸引潛在投資者
申請政府相關計畫資助和稅收優惠
長期資金規劃
制定長期資金籌集計劃,確保資金鏈穩定
評估投資報酬率,進行合理的資本配置
人力資源管理
招募與配置
確定人力資源需求
根據公司策略和業務發展需要招募人才
制定詳細的職位職責和任職資格要求
員工培訓與發展
提供新進員工入職培訓和在職培訓
制定員工職涯發展路徑與晉升機制
績效與激勵
建立績效評估體系
制定公正的績效評估標準與流程
定期進行員工績效評估與回饋
設計激勵機制
根據員工績效提供獎金和晉昇機會
實施股權激勵等長期激勵計劃
風險管理
風險識別與評估
定期進行風險評估
識別可能影響公司的內部和外部風險因素
評估風險發生的可能性和潛在影響
建立風險資料庫
記錄和追蹤風險事件和應對措施
定期更新風險評估和管理策略
風險因應策略
預防措施
制定預防性措施,減少風險發生機率
建立緊急應變計畫,確保快速應變風險事件
風險轉移
透過保險等方式轉移部分風險
與供應商和客戶簽訂風險共擔協議
合規與倫理
法律法規遵守
了解相關法律法規
定期更新對公司業務有影響的法律法規知識
確保公司運作符合所有適用的法律和規定
合規培訓
對員工進行法律法規和公司政策的培訓
建立合規檢查和審計機制
企業倫理建設
制定企業倫理準則
明確公司價值觀和員工行為準則
鼓勵員工通報不道德行為和違規事件
倫理培訓與宣傳
定期對員工進行倫理培訓
透過內部通訊和會議宣傳倫理重要性
策略合作與聯盟
尋找合作夥伴
產業內外的合作夥伴識別
分析潛在合作夥伴的資源和優勢
建立潛在合作夥伴的聯繫和溝通管道
合作模式設計
設計雙贏的合作模式與協議
明確合作雙方的權利義務
策略聯盟構建
共同研發項目
與合作夥伴共同進行技術研發項目
共享研發成果,降低研發成本與風險
市場拓展合作
利用合作夥伴的市場管道和客戶資源
共同進行市場推廣與品牌建立活動
持續改進與創新
創新文化建設
鼓勵員工創新思維
提供創新想法的徵集和獎勵機制
建立開放的溝通環境,鼓勵知識分享
創新專案管理
設立專門的創新專案團隊
對創新項目進行投資和資源支持
持續改進機制
流程優化
定期檢視並優化工作流程
實施持續改善的方法和工具,如PDCA循環
技術升級
追蹤最新技術發展,評估技術升級的必要性
投資新技術的研發與應用,保持競爭力