Galerie de cartes mentales Répartition du travail de vente
Il s'agit d'une carte mentale sur la répartition du travail de vente, y compris les projets intentionnels, développement de nouveaux projets, Importation d'usine de composants, Team building, etc.
Modifié à 2024-01-14 21:45:07Cent ans de solitude est le chef-d'œuvre de Gabriel Garcia Marquez. La lecture de ce livre commence par l'analyse des relations entre les personnages, qui se concentre sur la famille Buendía et raconte l'histoire de la prospérité et du déclin de la famille, de ses relations internes et de ses luttes politiques, de son métissage et de sa renaissance au cours d'une centaine d'années.
Cent ans de solitude est le chef-d'œuvre de Gabriel Garcia Marquez. La lecture de ce livre commence par l'analyse des relations entre les personnages, qui se concentre sur la famille Buendía et raconte l'histoire de la prospérité et du déclin de la famille, de ses relations internes et de ses luttes politiques, de son métissage et de sa renaissance au cours d'une centaine d'années.
La gestion de projet est le processus qui consiste à appliquer des connaissances, des compétences, des outils et des méthodologies spécialisés aux activités du projet afin que celui-ci puisse atteindre ou dépasser les exigences et les attentes fixées dans le cadre de ressources limitées. Ce diagramme fournit une vue d'ensemble des 8 composantes du processus de gestion de projet et peut être utilisé comme modèle générique.
Cent ans de solitude est le chef-d'œuvre de Gabriel Garcia Marquez. La lecture de ce livre commence par l'analyse des relations entre les personnages, qui se concentre sur la famille Buendía et raconte l'histoire de la prospérité et du déclin de la famille, de ses relations internes et de ses luttes politiques, de son métissage et de sa renaissance au cours d'une centaine d'années.
Cent ans de solitude est le chef-d'œuvre de Gabriel Garcia Marquez. La lecture de ce livre commence par l'analyse des relations entre les personnages, qui se concentre sur la famille Buendía et raconte l'histoire de la prospérité et du déclin de la famille, de ses relations internes et de ses luttes politiques, de son métissage et de sa renaissance au cours d'une centaine d'années.
La gestion de projet est le processus qui consiste à appliquer des connaissances, des compétences, des outils et des méthodologies spécialisés aux activités du projet afin que celui-ci puisse atteindre ou dépasser les exigences et les attentes fixées dans le cadre de ressources limitées. Ce diagramme fournit une vue d'ensemble des 8 composantes du processus de gestion de projet et peut être utilisé comme modèle générique.
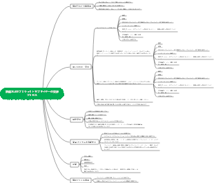
24 objectifs de travail de vente
Tâche de vente annuelle de 500 MW
Projets sous contrat
Projet distribué par l'usine de Changshou 24 MW
10 400 unités ont été livrées, et 33 232 unités restent à livrer.
Projet distribué Fengdu Hunan Shaoshan 5 MW
Contrat commercial à signer
Des projets à signer
Projet distribué par l'usine Dadukou 10 MW
Le projet a été confirmé et est en attente d'appel d'offres
Projet distribué Guangdong Xinmingge 10 MW
L'accord de coopération est en cours de négociation, les échantillons de test ont été envoyés et les résultats des tests sont en attente.
OEM de technologie Yunsheng
La capacité de production initiale était insuffisante et les commandes d'ensembles 5W n'ont pas été reçues. Des négociations pour une coopération OEM de suivi sont en cours.
Projets en négociation
Projet distribué Qinghai Yuntianhua 13,5 MW
La première phase du projet est de 5,9 MW et l'investisseur est Huanghe Xinye
Projet d'aéroport de Changshui de l'autoroute Zhaotong 3 MW
La conception du cadre composite est en cours de confirmation et combinée avec des composants flexibles à grande vitesse de Zhaotong
Projet d'aéroport de Changshui de l'autoroute Zhaotong 67 MW
Certains projets utilisent des cadres composites et certains projets utilisent directement le mode adhésif pour l'installation.
Projet Huludao du sixième bureau de China Power, 300 MW
La première phase du projet est de 60 MW. Les composants proviennent de Huasheng et le châssis est un châssis composite.
La deuxième phase du projet est de 240 MW. Le cadre photovoltaïque est un cadre composite. Cependant, il n'y a aucune anomalie dans l'application du cadre composite dans la première phase du projet.
Recommander simultanément des supports composites et des rails de guidage
Projet intentionnel
Projets répartis au sein du groupe
Projet distribué Hulunbuir (mine de charbon de Dongming)
L'énergie photovoltaïque de l'usine a été connectée au réseau. Le projet de mine de charbon démarrera après l'intégration de l'entreprise. La capacité reste à déterminer.
Projet distribué de nouveaux matériaux à Tianju 2MW
L'investisseur est Shidian et l'équipe de construction est Haiding. Après les premiers échanges, les composants étaient fabriqués par DMC, ce qui était difficile à exploiter pour les investisseurs. Si c'est Trina, vous pouvez éviter certains ennuis. Haiding a accepté d'utiliser des rails de guidage composites.
Chine Power Construction Offshore Photovoltaïque
1 GW de photovoltaïque offshore, avec pour objectif de mettre en œuvre 200 MW en 2024
Hengchuan photovoltaïque
Déjà contacté, projet en attente
Démonstration d'investissement dans l'énergie du Yunnan
Yunnan Rongyao New Energy (en négociation)
Développement d'un nouveau projet
Lancement du photovoltaïque offshore du Shandong
Vérification maritime complète
Démonstration de projet photovoltaïque à grande vitesse
Voie express du Shandong
Voie express de Zhaotong
Composants flexibles
Intégré à la démonstration de barrière antibruit Dadukou
Autres implémentations photovoltaïques distribuées
Projet photovoltaïque distribué du parc de l'industrie chimique de Jiangjin
Lianxu Electric Power Engineering (le fabricant du composant est TCL)
Centrale photovoltaïque centralisée de Nanchuan 100 MW
Projet photovoltaïque Zidian Qingshuang
Promotion de la barrière d'isolation acoustique des produits dérivés
Projet de mur antibruit de 1 km à Chongqing, envisagez de le combiner avec des composants flexibles de l'autoroute Zhaotong
Importation d'usine de composants
Trina
Auditer l'usine le 16 janvier 2014 et s'efforcer d'obtenir le certificat dans 3 à 6 mois
Jinko
Les premiers à entrer en contact avec des cadres en matériaux composites, en attendant la suite des travaux de certification
Huasheng
Les dessins ont été confirmés et la quantité d'échantillons testés est de 10 ensembles (à expédier). De petits essais sont nécessaires et de petits échantillons d'essai sont convertis pour commander une digestion.
JA Solaire
J'ai contacté l'usine Hefei et exigé que le cadre composite soit installé avec des boulons/blocs de pression, sinon il ne sera pas testé.
L'usine du siège de Pékin a été contactée, les dessins ont été envoyés et le délai à déterminer doit être déterminé pour l'envoi des échantillons pour tests.
Longi
A développer
Construction d'équipe
Il y a 3 vendeurs qui ne peuvent pas prendre en charge la tâche de vente budgétisée de 500 MW.
Il est prévu d'augmenter les ventes à 50-100 MW en mai et d'embaucher 1 à 2 commerciaux. Lorsque les ventes dépassent 200 MW, un vendeur supplémentaire sera ajouté.
Pour les nouveaux commerciaux, la priorité sera donnée à ceux qui peuvent attendre des projets, avoir une expérience dans l'industrie et disposer de certaines ressources clients.
Les principaux lieux de travail du nouveau personnel commercial sont le Jiangsu, le Zhejiang, le Jiangsu du Nord, le Gansu, le Xinjiang et d'autres endroits.