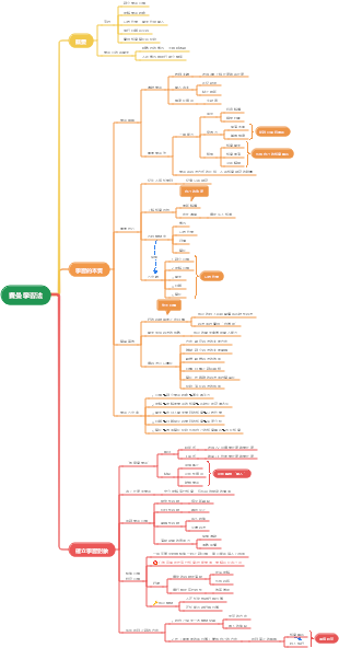
心智圖資源庫 學霸都在用的六種筆記方法
怎麼樣記筆記比記筆記本身更重要,這6種筆記方法針對不同人群、不同學科,都是各學科領域頂尖人士實證的哦,祝福大家都能事半功倍,掌握最適合自己的方法!快快查收吧。
魯米:靈性覺醒的10個維度。當你停止尋找自己,便會找到整個宇宙,因為你正在尋找的東西,也在尋找你。任何你每天持之以恆在做的事情,都可以為你打開一扇通向精神深處的門。靜默中,我滑入祕境,萬般皆妙樂觀察身邊的神奇,不要聲張。你生而有翼,為何喜歡爬行?靈魂擁有了它自己的耳朵,能夠聽到頭腦無法理解的事情。向內尋求一切的答案吧,宇宙中的一切都在你體內。情人們並不最終相遇某處,這個世界沒有離別。傷口是光進入你內心的地方。
慢性心力衰竭,不僅僅是心率的快慢問題!它源於心肌收縮與舒張功能的下降,導致心輸出量不足,進而引發肺循環充血和體循環淤血。從病因、誘因到代償機制,心衰的病理生理過程複雜多樣。通過控制水腫、減輕心臟前後負荷、改善心臟舒縮功能,以及防治基本病因,我們可以有效應對這一挑戰。了解心衰的機制與臨床表現,掌握防治策略,才能更好地守護心臟健康。
缺血再灌注損傷是器官或組織恢復血液供應後,細胞功能代謝障礙和結構破壞反而加重的現象。其主要機制包括自由基生成增多、鈣超載以及微血管和白細胞的作用。心臟和腦是常見的受損器官,表現為心肌代謝和超微結構變化、心功能下降等。防治措施包括清除自由基、減輕鈣超載、改善代謝和控制再灌注條件,如低鈉、低溫、低壓等。理解這些機制有助於製定有效治療方案,減輕缺血性損傷。
費曼學習法
費曼學習法-結構圖
費曼學習法心智圖
《費曼學習法》心智圖
學霸都在用的 六種筆記方法
海馬體背書法
實用指數:
適用範圍: 背一切你覺得難背的知識點,刷題也能用,而且還很好用
海馬體背書法是一種高效的學習記憶技巧,它基於海馬體在大腦中的作用機制,它充分利用了大腦中的海馬體這一關鍵區域在記憶加工中的重要作用
睡前學習
海馬體在睡眠期間會對睡前學習的內容進行加工,有助於加深記憶
起床複習
醒來後復習昨晚學習的內容,利用早晨大腦清醒的狀態來鞏固記憶
利用海馬體活躍狀態
飢餓背書
走動背書
寒冷背書
創造特定環境刺激海馬體活躍度
艾賓浩斯學習法
適用範圍:適用於記憶和復習,用來對抗遺忘
遺忘曲線規律
遺忘曲線表明學習後遺忘速度先快後慢,學習初期遺忘最快
複習週期
包括:5分鐘、30分鐘、12小時、1天、2天、4天、7天和15天
艾賓浩斯記憶法強調在特定的時間點進行複習,以增強記憶效果
記憶方法的多樣性
定期和及時的複習自測
嘗試回憶、交談爭論、設問自答等
康奈爾筆記法
適用範圍: 幾乎適用於一切講授或閱讀課,特別適用於聽課筆記
介紹
也被稱為 5R筆記法,由康奈爾大學Walter Pauk於1974年提出
結合了記錄、簡化、背誦、思考和復習五個步驟
步驟
記錄 (Record)
聽課或閱讀時盡量多地記錄關鍵信息並回顧
簡化 (Reduce)
將記錄的內容簡要地概括在線索欄
背誦 (Recite)
遮住筆記欄,只用線索欄提示回憶並敘述
思考 (Reflect)
將聽課感想和經驗體會等編制成提綱或摘要
複習 (Review)
定期復習筆記,看線索欄,鞏固學習成果
五星筆記法
適用範圍:讀書筆記、會議記錄等任何你想要研究對方的表述邏輯,表述內容的場合
五個問題
1.預判對方要講的核心內容是什麼?為什麼這個內容值得討論?
2.記錄對方講解的邏輯是什麼?
3.這次討論中我有什麼疑問和啟發?
4.對方的做法、想法或者給我的啟發點,可以提煉為哪些思維模型?
5.討論啟發:哪些可以變成下一步行動?如何把它們運用到生活裡?
番茄鐘學習法
最多推薦
適用範圍:幫助你提高時間使用效率,提升專注度,學習和工作都適用
番茄工作法簡介
一種微觀時間管理方法,設定番茄時間來提高工作效率
番茄工作法原則
番茄時間不可分割、不允許做無關事情
強調個人化作息時間表的重要性
番茄工作法流程
從規劃任務、設定番茄鐘、工作、休息到復盤,形成循環
每四個番茄時段後進行較長休息
適用範圍: 這個方法適用於學術領域,比如數學,物理等理科學科,通過自己理解一個知識點,然後教授給別人
費曼學習法起源
由諾貝爾物理學獎獲得者理查德·費曼(Richard Feynman)提出
通過這種方法確保自己對事物有更深入的理解
費曼學習法四個步驟
假裝將知識教給小孩,簡單寫下基本概念和關係
回顧並發現自己理解上的不足,回到原始材料重新學習
將筆記用簡單語言組織成故事,確保沒有使用術語
將知識教給另一個人,以驗證自己的理解