Галерея диаграмм связей 1-Управление персоналом-01 Планирование-003 Планирование и управление карьерой

1-Управление персоналом-01 Планирование-003 Планирование и управление карьерой

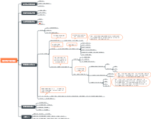
Большинство компаний сосредотачивают усилия на создании трех команд: 1) Управляющая команда 2) Профессиональная/техническая команда 3) Квалифицированная команда Двойной канал пятого уровня, также известный как Y-канал карьерного роста, обратите внимание на следующие вопросы: 1) Самый ответственный шаг – стать опытным человеком, то есть ключевым сотрудником. Только став ключевым сотрудником, вы можете иметь право выбирать, следовать ли последовательности управления или профессиональной последовательности. Подготовка способностей, необходимая для каждой последовательности, различна. Выбор последовательности управления требует понимания смысла управления, а выбор профессиональной последовательности требует улучшения профессиональных способностей и способностей к решению проблем; 2) Если вы хотите развиваться, вы должны стоять выше того уровня, на котором находитесь. Например, низовые менеджеры должны смотреть на проблемы с точки зрения менеджеров среднего звена, а менеджеры среднего звена должны смотреть на свою работу с точки зрения. руководителей высшего звена; 3) Ротация должностей может осуществляться менеджерами и специалистами низшего звена, менеджерами среднего звена и старшими специалистами. Не рекомендуется производить ротацию старших экспертов и старших менеджеров. Такая ротация может привести к катастрофе для организации, если старшие специалисты не хорошо разбираются в менеджменте.

Отредактировано в 2024-03-11 16:18:00
WSrx009v
WSrx009v

1-Управление персоналом-01 Планирование-003 Планирование и управление карьерой

WSrx009v
WSrx009v
  • Рекомендовано вам
  • Структура
  • Краткое изложение методов планирования карьеры на рабочем месте

    Краткое изложение методов планирования карьеры на рабочем месте

    • 7
  • Основные понятия токсикологии

    Основные понятия токсикологии

    • 11
  • биологический транспорт

    биологический транспорт

    • 4
  • Планирование карьеры для финансовых новичков

    Планирование карьеры для финансовых новичков

    • 6
  • Планирование карьеры женщин

    Планирование карьеры женщин

    • 3
  • Токсикология 4 Основы токсикологических экспериментов

    Токсикология 4 Основы токсикологических экспериментов

    • 6
  • Токсикология 3 Факторы и механизмы, влияющие на токсическое действие экзогенных химических веществ

    Токсикология 3 Факторы и механизмы, влияющие на токсическое действие экзогенных химических веществ

    • 7
  • Токсикология 2 Биологический транспорт и биотрансформация экзогенных химических веществ в организме

    Токсикология 2 Биологический транспорт и биотрансформация экзогенных химических веществ в организме

    • 6
  • Медицинская токсикология Глава 8 Мутагенное действие экзогенных химических веществ

    Медицинская токсикология Глава 8 Мутагенное действие экзогенных химических веществ

    • 7
  • Медицинская токсикология Глава 10. Токсичность развития и тератогенез

    Медицинская токсикология Глава 10. Токсичность развития и тератогенез

    • 8