마인드 맵 갤러리 소화 시스템
전신 해부학 - 소화 시스템은 소화관과 소화샘이라는 두 가지 주요 부분으로 구성됩니다. 기본적인 생리적 기능은 음식을 섭취하고, 운반하고, 소화하고, 영양분을 흡수하고, 노폐물을 배설하는 과정입니다.
2023-10-31 19:55:39에 편집됨이것은 (III) 저산소증-유도 인자 프롤릴 하이드 록 실라 제 억제제에 대한 마인드 맵이며, 주요 함량은 다음을 포함한다 : 저산소증-유도 인자 프롤릴 하이드 록 실라 제 억제제 (HIF-PHI)는 신장 빈혈의 치료를위한 새로운 소형 분자 경구 약물이다. 1. HIF-PHI 복용량 선택 및 조정. Rosalasstat의 초기 용량, 2. HIF-PHI 사용 중 모니터링, 3. 부작용 및 예방 조치.
이것은 Kuka Industrial Robots의 개발 및 Kuka Industrial Robot의 모션 제어 지침에 대한 마인드 맵입니다. 주요 내용에는 쿠카 산업 로봇의 역사, 쿠카 산업 로봇의 특성, 쿠카 산업 로봇의 응용 분야, 2. 포장 프로세스에서 쿠카 로봇은 빠르고 일관된 포장 작업을 달성하고 포장 효율성을 높이며 인건비를 줄입니다. 2. 인건비 감소 : 자동화는 운영자에 대한 의존성을 줄입니다. 3. 조립 품질 향상 : 정확한 제어는 인간 오류를 줄입니다.
408 컴퓨터 네트워크가 너무 어렵습니까? 두려워하지 마세요! 나는 피를 구토하고 지식 맥락을 명확히하는 데 도움이되는 매우 실용적인 마인드 맵을 분류했습니다. 컨텐츠는 매우 완전합니다. 네트워크 아키텍처에서 응용 프로그램 계층, TCP/IP 프로토콜, 서브넷 디비전 및 기타 핵심 포인트에 이르기까지 원칙을 철저히 이해하는 데 도움이 될 수 있습니다. 📈 명확한 논리 : Mindmas 보물, 당신은 드문 기회가 있습니다. 서둘러! 이 마인드 맵을 사용하여 408 컴퓨터 네트워크의 학습 경로에서 바람과 파도를 타고 성공적으로 해변을 얻으십시오! 도움이 필요한 친구들과 공유해야합니다!
이것은 (III) 저산소증-유도 인자 프롤릴 하이드 록 실라 제 억제제에 대한 마인드 맵이며, 주요 함량은 다음을 포함한다 : 저산소증-유도 인자 프롤릴 하이드 록 실라 제 억제제 (HIF-PHI)는 신장 빈혈의 치료를위한 새로운 소형 분자 경구 약물이다. 1. HIF-PHI 복용량 선택 및 조정. Rosalasstat의 초기 용량, 2. HIF-PHI 사용 중 모니터링, 3. 부작용 및 예방 조치.
이것은 Kuka Industrial Robots의 개발 및 Kuka Industrial Robot의 모션 제어 지침에 대한 마인드 맵입니다. 주요 내용에는 쿠카 산업 로봇의 역사, 쿠카 산업 로봇의 특성, 쿠카 산업 로봇의 응용 분야, 2. 포장 프로세스에서 쿠카 로봇은 빠르고 일관된 포장 작업을 달성하고 포장 효율성을 높이며 인건비를 줄입니다. 2. 인건비 감소 : 자동화는 운영자에 대한 의존성을 줄입니다. 3. 조립 품질 향상 : 정확한 제어는 인간 오류를 줄입니다.
408 컴퓨터 네트워크가 너무 어렵습니까? 두려워하지 마세요! 나는 피를 구토하고 지식 맥락을 명확히하는 데 도움이되는 매우 실용적인 마인드 맵을 분류했습니다. 컨텐츠는 매우 완전합니다. 네트워크 아키텍처에서 응용 프로그램 계층, TCP/IP 프로토콜, 서브넷 디비전 및 기타 핵심 포인트에 이르기까지 원칙을 철저히 이해하는 데 도움이 될 수 있습니다. 📈 명확한 논리 : Mindmas 보물, 당신은 드문 기회가 있습니다. 서둘러! 이 마인드 맵을 사용하여 408 컴퓨터 네트워크의 학습 경로에서 바람과 파도를 타고 성공적으로 해변을 얻으십시오! 도움이 필요한 친구들과 공유해야합니다!
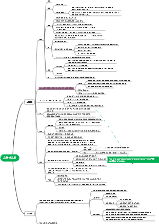
소화 시스템
소화관
상부 위장관
구강
구강의 벽
입술 : 윗입술과 아랫입술로 구분
뺨: 입의 두 측벽입니다. 상악 제2대구치의 정수리 반대쪽 협측 점막에 이하선관 유두가 있고, 그 위에 이하선관의 개구부가 있습니다.
구개: 비강과 구강을 분리하는 입의 윗벽입니다. 구개는 경구개와 연구개 두 부분으로 나누어집니다.
이빨
기능 : 인체에서 가장 단단한 기관으로 음식을 씹고 발음을 보조하는 등의 기능을 가지고 있다.
치아의 종류 및 배열 : 유치와 영구치 두 가지로 나뉘며, 일반적으로 유치는 생후 6개월부터 맹출하기 시작하며, 6세 이후부터 유치가 빠지기 시작하여 점차 영구치로 교체됩니다. 모든 영구치가 나오며, 아래턱에는 총 16개의 치아가 있습니다. 치아의 모양과 기능에 따라 유치와 영구치는 앞니, 송곳니, 어금니의 3가지로 나눌 수 있지만 영구치는 어금니와 소구치로 구분됩니다. "+" 표시로 4개 부위로 구분되며 유치는 로마숫자 I~V로, 영구치는 아라비아숫자 1~8로 표시됩니다.
혀 점막: 설측유두라고 불리는 표면에 작은 돌기가 많이 있습니다.
사상유두(미각 기능 없음): 흰색, 개수가 가장 많고 크기가 가장 작으며, 혀 뒤쪽 앞쪽 2/3에 분포합니다.
곰팡이 모양 유두: 색상은 빨간색이고 숫자는 적으며 혀 끝과 옆면에 더 흔합니다.
잎이 있는 유두: 설측 경계 뒤쪽에 위치
윤곽 젖꼭지: 최대 볼륨
침샘(소화샘에 대해서는 아래 참조)
인두
모양 및 위치 : 깔때기 모양의 근육관으로 위쪽이 넓고 아래쪽이 좁으며 앞뒤가 약간 편평하고 길이가 약 12cm이며 그 내부를 인두강이라 한다. 인두의 상단은 두개골 기저부에서 시작되고 하단은 제6경추 하단 가장자리 또는 윤상연골 높이 근처에서 식도로 이동합니다.
분할: 세 부분: 비인두, 구인두 및 하인두. 인두강의 구인두와 하인두는 소화관과 호흡기관 사이의 일반적인 통로입니다.
식도
위치 및 구분: 앞뒤로 편평한 근육관은 소화관에서 가장 좁은 부분으로 길이가 약 25cm입니다. 상단은 제6경추 하단 가장자리에 있는 인두와 연결되고 하단은 대략 제11흉추 높이에 위치하며 위의 심장맥과 연결된다. 목, 가슴, 복부.
협착 부위(3개 협착 부위는 식도에 이물질이 머물기 쉽고 식도암에 걸리기 쉽다)
첫 번째 협착: 식도의 시작 부분으로, 중절치에서 약 15cm 떨어진 제6경추 하부 가장자리 높이에 해당합니다.
두 번째 협착은 왼쪽 주기관지 뒤의 식도 교차점으로, 흉추 4번과 5번 사이의 높이에 해당하며 중절치에서 약 25cm 떨어져 있습니다.
3차 협착 : 식도가 횡격막을 통과하는 식도열공을 말하며, 중절치에서 약 40cm 떨어진 곳으로 제10흉추 높이에 해당합니다.
위(상단은 식도, 하단은 십이지장과 연결됨)
위치 및 모양 : 위가 적당히 찼을 때 대부분이 왼쪽 갈비뼈 부위에 위치하고, 일부는 복부 윗부분에 위치합니다. 위는 전벽과 후벽, 크고 작은 곡률, 입구와 출구로 구분됩니다. 배의 작은 곡률은 오른쪽 상단으로 오목하며 곡률의 가장 낮은 지점을 각진 홈이라고 합니다. 위의 더 큰 곡률의 대부분은 왼쪽 아래로 볼록합니다. 위의 근위 말단과 식도 사이의 접합부는 분문이라고 불리는 위의 입구입니다. 식도 끝의 왼쪽 가장자리와 위저부가 이루는 예각인 분문의 왼쪽을 심장 절흔이라고 합니다. 위의 말단부는 십이지장과 연결되어 있으며 유문이라고 불리는 위의 배출구입니다.
기능: 음식을 수용하고 위액을 분비하며 내분비 기능
나뭇가지
Cardia : Cardia 근처의 부분
위저부 : 심장에서 왼쪽 위로 튀어나온 부분
위 몸체: 안저부터 각진 홈까지의 중간 부분 대부분
유문 : 위의 아래쪽 경계와 유문 사이의 부분
소장(소화관의 가장 긴 부분으로 성인의 경우 5~7m 길이로 소화와 흡수에 중요한 기관입니다.)
십이지장(위와 공장 사이, 전체 길이 약 25cm)
윗부분 : 위의 유문에서 시작하여 약 5cm 길이로 십이지장 구근은 십이지장 궤양이나 천공이 흔히 발생하는 부위입니다.
하행부: 점막은 잘 발달된 환형 주름을 형성하며, 십이지장주름이라고 불리는 부분의 뒤쪽 내벽에 세로로 접힌 부분이 있으며, 그 아래쪽 끝에는 십이지장유두라고 불리는 부분이 있습니다. 중절치. 간췌장팽대부의 개방.
수평부분 : 왼쪽 세번째 요추를 지나
오름차순 부분: 왼쪽 위에서 비스듬히, 두 번째 요추의 왼쪽으로 아래로 회전하고 공장으로 전환됩니다. 십이지장의 현수인대는 공장의 기원을 결정하는 중요한 랜드마크이다.
하부 위장관
소장
공장 및 회장: 위쪽 끝은 십이지장과 공장에서 시작되고 아래쪽 끝은 맹장에서 이어집니다. 공장과 회장은 장간막에 의해 후복벽에 매달려 있으며 총칭하여 장간막 소장이라고 합니다. 일반적으로 장간막 소장의 근위부 2/5를 공장(jejunum)이라 하고 원위 3/5을 회장(ileum)이라고 합니다.
대장(소화관의 하부, 전체 길이 1.5m, 공과 회장을 둘러싸는 부분)
맹장(cecum): 대장의 시작 부분으로 그 하단이 막힌 끝이며 상행결장에서 위쪽으로 이어지며 왼쪽의 회장과 연결됩니다. 회장 끝에서 맹장까지 열리는 구멍을 회맹판이라고 합니다. 이곳의 장벽에 있는 원형 근육이 두꺼워지고 점막으로 덮여 있어 회맹판이라고 불리는 두 개의 위쪽 및 아래쪽 반달 모양의 주름이 형성됩니다. 소장의 내용물이 대장으로 너무 빨리 흘러가는 것을 방지할 수 있습니다.
부록: 맹장에 부착된 장관의 한 부분으로, 지렁이 모양이며, 요돌기라고도 합니다. 오른쪽 장골와에 위치하며 이에 영양을 공급하는 동맥은 상장간막동맥입니다. 맹장의 뿌리에는 결장대 3개가 모이는 곳이 있다. 충수돌기뿌리의 위치는 상대적으로 고정되어 있으며 그 돌출점은 대개 우측 전상장골극과 배꼽을 연결하는 선의 중간과 바깥쪽 1/3이 만나는 지점(McFarland's Point)에 있다. 맹장염 진단 : 오른쪽 하복부에 국소적인 압통점이 있습니다.
결장(Colon) : 맹장과 직장 사이에 있는 대장의 한 부분으로 전체적인 모양은 "M"자형이며 상행결장, 횡행결장, 하행결장, 구불결장으로 나누어진다.
직장 : 골반강의 하부에 위치한 소화관의 한 부분으로 전체 길이는 10~14cm이다. 위로는 구불결장과 연결되고, 아래로는 골반횡격막을 관통하여 항문관으로 변합니다. 직장의 안쪽 표면에는 3개의 직장 가로 주름이 있으며, 중간 직장 가로 주름은 크고 뚜렷하며 일반적으로 직장 팽대부 약간 위의 직장 오른쪽 앞벽에 위치합니다. 항문에서 7cm 정도의 위치를 확인하는 위치 표시로 사용할 수 있습니다.
항문관: 항문관 내부에는 항문 기둥이라고 하는 세로 방향의 점막 주름이 6~10개 있습니다. 각 항문 기둥의 아래쪽 끝은 반달 모양의 점막 주름으로 서로 연결되어 있습니다. 각 항문 판막과 항문동이라고 불리는 두 개의 인접한 항문 기둥의 하단 사이에는 위쪽으로 개구부가 있는 오목한 부분이 형성됩니다. 각 항문 기둥의 하단과 각 항문 판막을 연결하는 지그재그 모양의 원형 선을 치상선이라고 하며 피부와 점막을 구분하는 선입니다.
결장과 맹장은 세 가지 특징적인 구조, 즉 결장 밴드, 결장 주머니 및 장 지방 플랩을 가지고 있습니다. ①결장은 3개의 띠로 이루어져 있으며 맹장의 뿌리에서 모입니다. ② 결장주머니는 가로 홈으로 분리된 장벽에서 바깥쪽으로 부풀어 오른 주머니 모양의 돌출부로, 결장대가 장관의 길이보다 짧아서 장관이 수축되어 형성됩니다. 장 지방 태그는 장막과 여기에 포함된 지방 조직에 의해 형성된 결장 밴드의 양쪽을 따라 분포된 많은 작은 돌출부입니다.
소화샘
큰 소화샘
주요 침샘
이하선(가장 큰 것): 상악 제2대구치의 치관에 끼인 점막에 있는 이하선관의 유두로 열립니다.
턱밑 샘: 설하 caruncle로 열립니다.
설하선: 그 관은 두 가지 크기가 있습니다. 큰 관과 턱밑 선관은 설하주름에서 열리고, 작은 관은 설하주름의 점막 표면에서 열립니다.
간(인체에서 가장 큰 샘이자 신체에서 가장 큰 고형 기관)
간의 위치 및 모양 : 갈색-적색을 띠고 질감이 부드럽고 깨지기 쉬우며 외부 충격에 쉽게 파열되어 대량의 복강출혈을 일으킬 수 있다. 간의 대부분은 오른쪽 갈비뼈 부위와 상복부 부위에 위치하고 있으며, 일부는 왼쪽 갈비뼈 부위에 위치하고 있습니다. 간은 윗면과 아랫면으로 나누어지며 앞, 뒤, 왼쪽, 오른쪽에 네 개의 모서리가 있습니다. 간의 내장 표면 중앙에는 약간 "H" 모양의 홈이 3개 있습니다. 횡고랑은 간문(porta hepatis)이라 불리며, 여기에는 좌우 간관, 고유간동맥의 좌우 가지, 간문맥의 좌우 가지, 신경과 림프관의 입구와 출구가 들어있습니다. .제1 간문이라고도 불린다. 간은 내장 표면에 있는 "H" 모양의 고리에 의해 4개의 엽으로 나누어집니다. 왼쪽 엽은 왼쪽 세로 홈의 왼쪽에 위치하며, 오른쪽 엽은 오른쪽 세로 홈의 오른쪽에 위치하며, 정사각형 엽은 간 문 앞에 위치하며 꼬리 모양 엽은 간 문 뒤에 있는 오른쪽 세로 홈의 오른쪽에 있습니다.
간외 담도계
담낭: 담즙을 저장하고 농축하는 주머니 모양의 기관으로 용량은 40~60ml입니다. 담낭은 간 아래의 담낭와에 위치하며, 담낭은 기저부, 몸체부, 목부, 관의 네 부분으로 나누어집니다. 담낭 바닥의 표면 투영 위치는 오른쪽 쇄골 중앙선 또는 오른쪽 복부 직근의 외부 가장자리와 오른쪽 늑골 궁의 교차점 근처에 있습니다. 담낭에 염증이 생기면 거기에 압통이 있을 수 있습니다. 낭성관은 간십이지장 인대 내 왼쪽의 총간관과 연결되어 총담관으로 이어집니다.
담관: 왼쪽 및 오른쪽 간관은 간문에서 나온 후 총간관으로 합쳐지고, 총간관은 낭성관과 합쳐져 총담관을 형성합니다. 총담관은 십이지장의 하행 부분에 있는 췌장관과 합쳐져 간췌장팽대부라고 불리는 약간 확대된 총관을 형성하며, 이는 대십이지장 유두로 열립니다. 간췌장팽대부는 간췌장팽대부 괄약근으로 둘러싸여 있습니다. 낭성관, 총간관, 간의 내장 표면으로 이루어진 삼각형 부위를 담낭삼각형이라 부르는데, 낭성동맥이 이 삼각형을 통과하는 경우가 많아 담낭수술 시 낭성동맥을 발견하게 되는 징후이다.
췌장(인체에서 두 번째로 큰 소화선, 복부 후벽에 위치한 길고 좁은 샘)
외분비부(선세포): 췌장액을 분비할 수 있으며 다양한 소화효소를 함유하고 있습니다.
내분비부(췌장섬): 인슐린을 분비하고 혈당 농도를 조절합니다.
췌장은 상복부 영역과 왼쪽 갈비뼈 영역에 가로 방향으로 위치하며, 요추 1~2번에 대해 편평합니다. 머리, 목, 몸통, 꼬리 4부분으로 나눌 수 있습니다.
작은 소화샘: 순측샘, 구강샘, 설샘, 위샘
신체 표면 투영 위치: 맹장근 - 우측 전상장골극과 배꼽을 연결하는 선의 중간 및 바깥쪽 1/3 담낭 바닥 - 오른쪽 쇄골 중앙선과 오른쪽 늑골궁의 교차점 폐첨부 - 쇄골 안쪽 1/3 위쪽 2~3cm 심장첨부 - 좌측 5번째 늑간강, 쇄골중간선 내측 0.5~1cm 하흉막경계 – 견갑골과 11번째 갈비뼈의 교차점
인두 협부는 구강 언어와 언어 사이의 경계이며, 구개 연구개, 연구개 구개 자유 가장자리, 구개설궁 및 혀 기저부로 둘러싸여 있습니다.