마인드 맵 갤러리 상품관리 기획 마인드맵

상품관리 기획 마인드맵

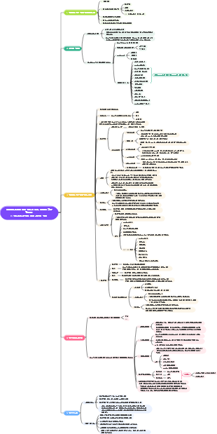
버전 기획, 하드웨어 플랫폼 기획, 제품 검증 기획, 신기술 방향의 4가지 파트로 구성된 제품 관리 기획에 대한 마인드맵입니다.

2024-12-17 21:28:35에 편집됨
MM
MM

상품관리 기획 마인드맵

MM
MM
  • 추천 사항
  • 개요
  • 품질 관리

    품질 관리

    • 6
  • IT 업계에서 훌륭한 프로젝트 관리자가 되는 방법 프로젝트 구성 관리

    IT 업계에서 훌륭한 프로젝트 관리자가 되는 방법 프로젝트 구성 관리

    • 10
  • 제품 개발 프로세스 마인드맵

    제품 개발 프로세스 마인드맵

    • 10
  • 효과적인 관리자

    효과적인 관리자

    • 9
  • PIE 모델은 직장 영향력을 향상시킵니다.

    PIE 모델은 직장 영향력을 향상시킵니다.

    • 25
  • 경영상식

    경영상식

    • 20
  • 품질문제 대응 메커니즘 V2

    품질문제 대응 메커니즘 V2

    • 7
  • 풍력 제조 공정의 품질 향상을 위한 조치

    풍력 제조 공정의 품질 향상을 위한 조치

    • 20
  • 사무실 관리 시스템 맵

    사무실 관리 시스템 맵

    • 8
  • 강력한 프로젝트 관리가 필요한 8가지 시나리오

    강력한 프로젝트 관리가 필요한 8가지 시나리오

    • 32