마인드 맵 갤러리 병리 생리학 - 심부전
만성 심부전은 심박수 속도의 문제가 아닙니다! 심근 수축 및 이완기 기능의 감소로 인해 심장 출력이 불충분하여 폐 순환에서 정체와 체계 순환의 혼잡을 유발합니다. 원인, 유도에서 보상 메커니즘에 이르기까지, 심부전의 병리 생리 학적 과정은 복잡하고 다양합니다. 부종을 제어하고, 심장의 전선 및 애프터로드를 줄이고, 심장 안락함 기능을 향상시키고, 기본 원인을 예방하고 치료함으로써, 우리는이 도전에 효과적으로 대응할 수 있습니다. 심부전의 메커니즘과 임상 증상을 이해하고 마스터 링 방지 및 치료 전략을 이해함으로써 우리는 심장 건강을 더 잘 보호 할 수 있습니다.
2025-03-10 15:40:22에 편집됨루미 : 영적 각성의 10 차원. 당신이 자신을 찾는 것을 멈출 때, 당신은 당신이 찾고있는 것이 당신을 찾고 있기 때문에 우주 전체를 찾을 것입니다. 당신이 매일 인내하는 것은 당신의 영의 깊이의 문을 열 수 있습니다. 침묵 속에서 나는 비밀 영역으로 미끄러 져 내 주변의 마법을 관찰하기 위해 모든 것을 즐겼으며 어떤 소음도 만들지 않았습니다. 날개로 태어 났을 때 왜 기어 다니는 것을 좋아합니까? 영혼은 그 자체의 귀를 가지고 있으며 마음이 이해할 수없는 것들을들을 수 있습니다. 모든 것에 대한 답을 내면으로 찾으십시오. 우주의 모든 것이 당신 안에 있습니다. 연인들은 어딘가에서 만나지 않으며이 세상에는 이별이 없습니다. 상처는 빛이 당신의 마음에 들어가는 곳입니다.
만성 심부전은 심박수 속도의 문제가 아닙니다! 심근 수축 및 이완기 기능의 감소로 인해 심장 출력이 불충분하여 폐 순환에서 정체와 체계 순환의 혼잡을 유발합니다. 원인, 유도에서 보상 메커니즘에 이르기까지, 심부전의 병리 생리 학적 과정은 복잡하고 다양합니다. 부종을 제어하고, 심장의 전선 및 애프터로드를 줄이고, 심장 안락함 기능을 향상시키고, 기본 원인을 예방하고 치료함으로써, 우리는이 도전에 효과적으로 대응할 수 있습니다. 심부전의 메커니즘과 임상 증상을 이해하고 마스터 링 방지 및 치료 전략을 이해함으로써 우리는 심장 건강을 더 잘 보호 할 수 있습니다.
허혈-재관류 손상은 기관이나 조직이 혈액 공급을 회복시킨 후 세포 기능 및 대사 장애 및 구조적 손상이 악화 될 것이라는 현상입니다. 주요 메커니즘에는 증가 된 자유 라디칼 생성, 칼슘 과부하 및 미세 혈관 및 백혈구의 역할이 포함됩니다. 심장과 뇌는 흔한 손상 기관이며 심근 대사 및 초 구조적 변화, 심장 기능 감소 등으로 나타납니다. 예방 및 제어 조치에는 자유 라디칼 제거, 칼슘 과부하 감소, 신진 대사 개선 및 저 나트륨, 저온, 저압 등과 같은 재관류 조건을 제어하는 것이 포함됩니다. 이러한 메커니즘을 이해하면 효과적인 치료 옵션을 개발하고 허혈성 손상을 완화시키는 데 도움이 될 수 있습니다.
루미 : 영적 각성의 10 차원. 당신이 자신을 찾는 것을 멈출 때, 당신은 당신이 찾고있는 것이 당신을 찾고 있기 때문에 우주 전체를 찾을 것입니다. 당신이 매일 인내하는 것은 당신의 영의 깊이의 문을 열 수 있습니다. 침묵 속에서 나는 비밀 영역으로 미끄러 져 내 주변의 마법을 관찰하기 위해 모든 것을 즐겼으며 어떤 소음도 만들지 않았습니다. 날개로 태어 났을 때 왜 기어 다니는 것을 좋아합니까? 영혼은 그 자체의 귀를 가지고 있으며 마음이 이해할 수없는 것들을들을 수 있습니다. 모든 것에 대한 답을 내면으로 찾으십시오. 우주의 모든 것이 당신 안에 있습니다. 연인들은 어딘가에서 만나지 않으며이 세상에는 이별이 없습니다. 상처는 빛이 당신의 마음에 들어가는 곳입니다.
만성 심부전은 심박수 속도의 문제가 아닙니다! 심근 수축 및 이완기 기능의 감소로 인해 심장 출력이 불충분하여 폐 순환에서 정체와 체계 순환의 혼잡을 유발합니다. 원인, 유도에서 보상 메커니즘에 이르기까지, 심부전의 병리 생리 학적 과정은 복잡하고 다양합니다. 부종을 제어하고, 심장의 전선 및 애프터로드를 줄이고, 심장 안락함 기능을 향상시키고, 기본 원인을 예방하고 치료함으로써, 우리는이 도전에 효과적으로 대응할 수 있습니다. 심부전의 메커니즘과 임상 증상을 이해하고 마스터 링 방지 및 치료 전략을 이해함으로써 우리는 심장 건강을 더 잘 보호 할 수 있습니다.
허혈-재관류 손상은 기관이나 조직이 혈액 공급을 회복시킨 후 세포 기능 및 대사 장애 및 구조적 손상이 악화 될 것이라는 현상입니다. 주요 메커니즘에는 증가 된 자유 라디칼 생성, 칼슘 과부하 및 미세 혈관 및 백혈구의 역할이 포함됩니다. 심장과 뇌는 흔한 손상 기관이며 심근 대사 및 초 구조적 변화, 심장 기능 감소 등으로 나타납니다. 예방 및 제어 조치에는 자유 라디칼 제거, 칼슘 과부하 감소, 신진 대사 개선 및 저 나트륨, 저온, 저압 등과 같은 재관류 조건을 제어하는 것이 포함됩니다. 이러한 메커니즘을 이해하면 효과적인 치료 옵션을 개발하고 허혈성 손상을 완화시키는 데 도움이 될 수 있습니다.
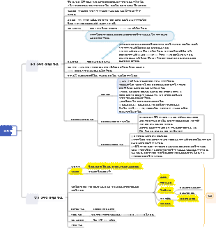
10 장 심부전
다양한 병원성 인자의 작용 하에서 심장 수축 및 이완기 기능의 병리 생리 학적 과정을 말해서 절대적 또는 상대적 심장 출력, 즉 심장 펌프의 기능이 약해져 신체의 대사 요구를 충족시킬 수 없다.
절대적으로 ↓
정상 수준 아래
비교적 ↓
비정상적인 상황에서는 일반적으로 정상 수준보다 높지만 여전히 정상 수준보다 높습니다.
심부전
개념
다양한 병원성 인자의 작용 하에서 심장 수축 및 이완기 기능의 병리 생리 학적 과정을 말해서 절대적 또는 상대적 심장 출력, 즉 심장 펌프의 기능이 약해져 신체의 대사 요구를 충족시킬 수 없다.
절대적으로 ↓
정상 수준 아래
비교적 ↓
비정상적인 상황에서는 일반적으로 정상 수준보다 높지만 여전히 정상 수준보다 높습니다.
섹션 1 원인, 유도 및 분류 원인
원인
1 차 심근 편안한 기능 장애
중독, 허혈
관상 동맥 심장병, 심근 병증, 심근염 등
심근 과부하
압력 (Post) 화합물
밸브 협착증
고혈압 (좌심실)
폐 고혈압 (우심실)
용량 (선구자)
밸브의 불완전한 폐쇄
노력을 상환 ↑
높은 전력주기 상태
예 : 순환 ↑
유도
근본 원인이 아니라 원인으로 인한 심부전
기본
전신 감염
발열
기저 대사율 ↑
심박수 가속도를 유발합니다
내 독소
G-는 일반적으로 해제 될 수 있습니다
심장 기능을 억제하는 다양한 방법
산-염기 균형 및 전해질 대사 장애
산증
H 차단 CA2
세포 외에서 입력
육종 성 망상에서 세포로 방출합니다
Troponin에 결합하기 위해 CA2와 경쟁합니다
심근 세포 에너지 대사 장애를 유발합니다
ATP ↓
심근 자극-조정 커플 링 억제
고 칼륨 혈증
고 칼륨 혈증
심한 부정맥
부정맥
주로 빠른 부정맥
심박수가 너무 빠릅니다 →
심근 산소 소비는 ↑
심박수가 출력 된 후에는 ↓가 발생하면, 심박수는 일반적으로 보상되며,이 시대에는 보상의 의미가 사라질 것입니다.
이완기 기간은 비교적 단축됩니다
노력을 상환합니다 ↓
적절한 심박수 증가는 아닙니다
관상 동맥 관류 감소
심장 관류는 일반적으로 이완기 기간 동안 발생합니다
임신과 출산
임신 중 혈액량 ↑
심장은 큰 하중 아래에 있습니다
정상적인 생산 공정
스트레스 (긴장, 통증)
교감 신경 아드레날린 수질 시스템, 카테콜아민 등
주로 말초 저항 vasoconstriction → Afterload 증가
복 압력이 높아짐 → 심장과 혈액으로 돌아 가기 ↑ → 예압 증가
심장 문제가있는 임산부는 제왕 절개를 갖기로 선택합니다.
과로, 심장 강화 및 기타 치료로 인한 불법 사고
분류
상태의 심각성에 의해
경증
보통의
무거운
질병 과정의 속도로 발전
심각한
예 : 심근 경색, 심한 심근염, 많은 양의 주입 등
만성병 환자
예 : 폐 질환, 고혈압 등
심장의 출력에 따라
낮은 심장 출력
대부분의 임상 사례
높은 심장 출력
평범한 사람들의 평균 수준과 비교합니다
그러나 정상보다 낮습니다
예를 들어 갑상선 기능 항진증, 심한 빈혈, 비타민 B/E 결핍, 동맥 누공 등
일반적으로 심장의 출력은 평균보다 높습니다.
심부전의 위치에 따라
남은 심부전
주로 오른쪽 심장 심실을 나타냅니다
예 : hypertension
올바른 심부전
주로 오른쪽 심장 심실을 나타냅니다
예를 들어, 설상 고혈압
총 심부전
예를 들어, 레 우마 토이드 심장 질환
기능 장애로
수축기 기능 장애
이완기 기능 장애
일반적으로 영향을 미치지 만 초점이 있습니다
섹션 2 심부전 메커니즘
심근 수축성이 약해집니다
심근 세포 및 수축 관련 단백질의 파괴
심장 심근 세포 괴사
허혈 및 저산소증
박테리아 바이러스 감염, 중독 등
심장 심근 세포 아 pop 토 시스
산화 스트레스 및 사이토 카인의 역할
칼슘 항상성 불균형, 미토콘드리아 이상 등
심근 에너지 대사 장애
에너지 생성 장벽
허혈 및 저산소증
VITB1 부족
코엔자임으로서, 그것은 산화 적 인산화에 영향을 미칩니다
에너지 활용 장벽
(주로 볼 수 있음) 심근 비대 → "미오신 atpase"활동 감소
등조 동성
v1
가장 활동적인
↓
v2
v3
가장 약한 활동
↑
심근 흥분-조절 결합 장애
육종 성 망상에서 CA2의 비정상적인 치료
섭취 능력 ↓
sarcoplasma의 칼슘 펌프에는 에너지가 필요합니다
저장량 ↓
릴리스 금액 ↓
상황 1 : 섭취 ↓ → 스토리지 ↓ → 릴리스 ↓
상황 2 : 저장되지 않을 수 있으며, CA2 및 Sarcoplasmic reticulum에서 산증 → 칼슘 결합 단백질과 같은 H의 효과에있을 수 있습니다 ↑ → 방출 ↓.
사례 3 : CA2 ↓를 방출하는 채널 활동
심근 수축 커플 링 장애
세포 외 CA2 인플루엔자 장벽
칼슘 채널이 차단되었습니다
수용체 조작 CA2 채널이 차단되었습니다
심부전 (특히 심근 비대의 불균형 성장) → 교감 신경 밀도 ↓ → 카테 콜라 민 (NE) ↓ → β 수용체에서 효과적이지 않습니다 → CA2는 열기가 어렵습니다.
전압 종속 CA2 채널이 방해
일반적으로 영향을받지 않습니다
na —CA2 교환
일반적으로 영향을받지 않습니다
CA2 및 트로포닌 결합 장애
산증
H는 Troponin에 결합하기 위해 CA2와 경쟁합니다
고 칼륨 혈증
K는 Troponin에 결합하기 위해 CA2와 경쟁합니다
심근 비대의 불균형 성장
일반적으로 더 강력한 보상 방식입니다
불균형 성장
장기 수준
심근 교감 신경 분포 밀도가 감소합니다
이유 : 교감 N의 증가는 더 작습니다
결과 : 흥분 수축 커플 링 장애
조직 수준
모세관의 수는 상대적으로 불충분합니다
"압박"
불쌍한 심근 미세 순환 관류
세포 수준
심근 미토콘드리아
수량은 비례 적으로 증가 할 수 없습니다
심근 섬유의 중량에 대한 미토콘드리아 막 표면적의 비율은 크게 감소된다
단위 중량 당 심근 에너지 공급 ↓
비대성 심근의 표면적 대 중량의 비율은 상당히 감소된다 → (특히 CA2) 이온 수송 효율은 상대적이다 ↓
분자 수준
미오신 ATPase 활성이 감소했다
V1 상대 ↓ → 에너지 활용 장애물
sarcoplasmic reticulum ca2 처리 기능 장애
전체 심장 출력은 ↑이지만 단위 심근 기능은 ↓ 및 Burden ↑입니다.
심실 이완기 기능의 불만
칼슘 이온 재설정 지연
방법
sarcoplasmic 네트워크로 돌아갑니다
셀에서 흘러 나옵니다
칼슘 펌프 → ATP가 필요합니다
미오 좀-액틴 복합체의 해리 장애
ATP도 필요합니다
비 침실 → 연속 수축
심실 이완기 전위 에너지 감소
불충분 한 충전
심실 준수 ↓
심실 준수 : 단위 압력 하에서 심실의 부피의 변화를 나타냅니다.
심장의 여러 부분에서 조정되지 않은 안락한 활동
왼쪽과 오른쪽 하트 사이의 활동 조정, 심방과 심실 자체 사이의 활동이 파괴됩니다.
가장 일반적인 임상 원인은 다양한 유형의 부정맥입니다.
섹션 3 신체의 보상 반응
기본 개념
완전한 보상
임상 증상이 없습니다
불완전한 보상
조용한 상태에서 임상 증상이 없습니다
보상
조용한 상태에는 명백한 증상이 있습니다
보상
심장 보상 응답
심박수를 가속화합니다
만성 심부전 환자의 심박수는 가속화되지 않을 수 있습니다.
기구
압력 센서
대동맥 아치
경동맥 부비동
심장 출력 ↓ → 압력 ↓ → 교감 n 여기 → 심장에 긍정적 인 영향
용량 센서
심장 아트리움
정맥 카바
용량 ↑ → 교감 n 흥분 → 심장에 긍정적 인 영향
중요성
뇌 혈관 및 관상 관류를 보장하기 위해 심장 출력을 증가시키고 특정 범위 내에서 동맥 혈압을 유지할 수 있습니다.
한정
심근의 산소 소비 증가
산소 소비로 인한 가능한 손상> 보상 효과
이완기 기간을 단축하십시오
→ 심실 충전이 충분하지 않습니다 → 카운스 출력 ↓
→ 부족한 관상 관류 → 내 신경학 및 저산소증
심장 팽창
솔직한 별개의 법률
심근 수축력 및 심근 출력은 심근 섬유 육종 길이 (≤2.2μm)의 증가에 따라 특정 범위 내에서 증가합니다.
이러한 종류의 확장은 "장력 유발 확장"이라고합니다.
육종 (2.2μm)의 최적 길이를 초과하면 수축의 향상없이 심근 신장의 확장을 "근시성 확장"이라고합니다.
한정
육종의 과도한 신장과 심근의 산소 소비 증가는 보상으로 이어지는 중요한 요소입니다.
심근 비대
개념
심근 세포의 부피 및 중량 증가
그것은 종종 만성 심부전에 대한 보상 메커니즘입니다.
경제적이고 더 좋습니다
형태 학적 분류
중심 비대
그것은 장기 압력 하중 (사정 저항 ↑)의 작용 하에서 심근 섬유의 평행 과형성을 의미합니다.
원심 비대
장기 용량 부하 (심장 혈액량 ↑)의 작용하에 심근 섬유의 탠덤 과형성을 말합니다. 즉, 근육 섬유가 길어지고 심장 공동이 크게 확대됩니다.
중요성
심근 수축을 증가시키고 심장 출력을 유지하는 데 도움이됩니다
단위 심근 수축력 ↓ 그러나 전체 수축력 ↑
챔버 벽 장력 감소 → 심근 산소 소비 감소
한정
비대 심근의 불균형 → 심지어 심부전으로 이어짐
외과 보상 반응
혈액 ↑
주요 방법
신장에 대한 상환
혈압 → 교감 신경 여기 등 → 신장 혈관 수축 → 사구체 여과율 ↓
ADH 및 알도스테론 → 관형 재 흡수 ↑
물과 나트륨 보유
효과
심장 출력을 증가시킵니다
동맥 혈압을 유지하십시오
한정
심장의 전방 및 후 부하를 증가시킬 수 있으며 심장 부종을 유발할 수 있습니다.
혈류 재분배
카테 콜라 민 ↑ → 심혈관 및 뇌 혈관에 영향을 미치지 않지만 동맥은 수축 → 심장 후 부하 증가
RBC 증가
만성 심부전의 경우
손상
혈액 점도 증가 → 혈류 저항 ↑ → 심장 사정에 대한 저항 ↑
산소의 조직 용량 향상
만성 심부전의 경우
좋고, 신체에 대한 명백한 유해한 영향은 없습니다
섹션 4 심부전의 임상 증상
폐 순환 정체
주로 남은 심부전으로 인해
왼쪽 심장은 폐 정맥에서 전달되는 혈액을 제 시간에 펌핑 할 수 없습니다.
임상 증상
호흡의 어려움
표현 형태
운동 호흡 곤란
기구
신체 활동에는 호기성 수명이 필요합니다 ↑
일반적으로 심장 출력은 주로 증가합니다
그러나 왼쪽 심부전은 적절한 심장 출력을 제공 할 수 없습니다
저산소증 및 CO2 보유의 악화
신체 활동 → 심박수가 증가하므로 이완기 기간이 짧아지고 왼쪽 심장 혈액으로 돌아갑니다 ↓ →
신체 활동 → 전신 정맥 피가 오른쪽 심장으로 돌아갑니다 ↑ → 오른쪽 심장 사정 ↑ →
폐 순환 혈액량 ↑ → 폐 압력 ↑ 중증 폐 정체 → 폐포 준수 → 폐포 팽창은 제한적입니다 → 저산소증
똑바로 앉아 숨을 쉬십시오
기구
똑바로 앉을 때 혈액의 일부는 중력으로 인해 신체의 하반부로 옮겨집니다.
똑바로 앉을 때 신체의 하부에있는 부종 체액은 혈액에 덜 들어가는
폐 정체 감소
똑바로 앉을 때, 다이어프램의 위치는 → 흉강의 부피가 증가하고 폐 용량은 ↑입니다.
밤에 발작성 호흡 곤란
개념 : 일반적으로 잠들기가 어려워 지지만 밤에는 잠을 자고 나면 갑자기 가슴의 압박감과 과민성으로 인해 앉아 있어야합니다.
기구
평평한 거짓말
부종 체액은 똑바로 앉을 때보 다 혈액에 더 자주 들어갑니다.
귀국하려는 노력은 똑바로 앉을 때보 다 높습니다.
폐 정체 ↑
흉부 부피 감소
잠들 때
미주 신경의 상대적 흥분 → 기관지 수축 →기도 저항 ↑
CNS 반응 민감도 ↓, 환자는 저산소증이 특정 수준에 도달하고 호흡이 부족할 때만 깨어날 수 있습니다.
"병렬"을 설명하십시오.
폐부종
기구
폐 캡. 압력
폐 CAP. 복수 ↑
트롬빈, 히스타민 및 기타 물질
전신 순환 혈액 정체
주로 오른쪽 심부전으로 인해
임상 증상
정맥 혼잡/증가 된 정맥 압력
이유
물과 나트륨 보유
오른쪽 심부전 → 심장 혈액으로 돌아 가기 ↓ → 심장 출력 ↓ → 신장 혈류 ↓ → 여과 ↓
우심방 압력이 증가하고 정맥 반환이 차단됩니다
부종 - "심장 부종"
주요 메커니즘
물과 나트륨 보유
Cap.Press ↑
조직 공간으로 혈액을 옮깁니다
간대 및 압통 및 비정상적인 간 기능
주로 간 정체에 의해 발생합니다
심장 출력이 불충분합니다
창백하거나 청색증 피부
CNS 에너지 부족 → 억제 : 피로, 불면증, 졸음
소변량 ↓
심장 충격
섹션 5 : 심부전 예방 및 치료의 기초
기본 원인을 예방하고 치료하고 유도를 제거하십시오
심장 편의를 향상시킵니다
수축 기능
심장 박동 약 등
이완기 기능
칼슘 길항제, 베타 차단제 등
심장의 전면과 후 부하를 줄입니다
작은 정맥을 선택적으로 확장시키는 약물 → 백 트랙 감소 → 예압 감소
동맥을 선택적으로 확장시키는 약물 → 혈관 주위 저항 감소 → 애프터로드 감소
제어 부종
이뇨제
섹션 1 원인, 유도 및 분류 원인
원인
1 차 심근 편안한 기능 장애
중독, 허혈
관상 동맥 심장병, 심근 병증, 심근염 등
심근 과부하
압력 (Post) 화합물
밸브 협착증
고혈압 (좌심실)
폐 고혈압 (우심실)
용량 (선구자)
밸브의 불완전한 폐쇄
노력을 상환 ↑
높은 전력주기 상태
예 : 순환 ↑
유도
근본 원인이 아니라 원인으로 인한 심부전
기본
전신 감염
발열
기저 대사율 ↑
심박수 가속도를 유발합니다
내 독소
G-는 일반적으로 해제 될 수 있습니다
심장 기능을 억제하는 다양한 방법
산-염기 균형 및 전해질 대사 장애
산증
H 차단 CA2
세포 외에서 입력
육종 성 망상에서 세포로 방출합니다
Troponin에 결합하기 위해 CA2와 경쟁합니다
심근 세포 에너지 대사 장애를 유발합니다
ATP ↓
심근 자극-조정 커플 링 억제
고 칼륨 혈증
고 칼륨 혈증
심한 부정맥
부정맥
주로 빠른 부정맥
심박수가 너무 빠릅니다 →
심근 산소 소비는 ↑
심박수가 출력 된 후에는 ↓가 발생하면, 심박수는 일반적으로 보상되며,이 시대에는 보상의 의미가 사라질 것입니다.
이완기 기간은 비교적 단축됩니다
노력을 상환합니다 ↓
적절한 심박수 증가는 아닙니다
관상 동맥 관류 감소
심장 관류는 일반적으로 이완기 기간 동안 발생합니다
임신과 출산
임신 중 혈액량 ↑
심장은 큰 하중 아래에 있습니다
정상적인 생산 공정
스트레스 (긴장, 통증)
교감 신경 아드레날린 수질 시스템, 카테콜아민 등
주로 말초 저항 vasoconstriction → Afterload 증가
복 압력이 높아짐 → 심장과 혈액으로 돌아 가기 ↑ → 예압 증가
심장 문제가있는 임산부는 제왕 절개를 갖기로 선택합니다.
과로, 심장 강화 및 기타 치료로 인한 불법 사고
분류
상태의 심각성에 의해
경증
보통의
무거운
질병 과정의 속도로 발전
심각한
예 : 심근 경색, 심한 심근염, 많은 양의 주입 등
만성병 환자
예 : 폐 질환, 고혈압 등
심장의 출력에 따라
낮은 심장 출력
대부분의 임상 사례
높은 심장 출력
평범한 사람들의 평균 수준과 비교합니다
그러나 정상보다 낮습니다
예를 들어 갑상선 기능 항진증, 심한 빈혈, 비타민 B/E 결핍, 동맥 누공 등
일반적으로 심장의 출력은 평균보다 높습니다.
심부전의 위치에 따라
남은 심부전
주로 오른쪽 심장 심실을 나타냅니다
예 : hypertension
올바른 심부전
주로 오른쪽 심장 심실을 나타냅니다
예를 들어, 설상 고혈압
총 심부전
예를 들어, 레 우마 토이드 심장 질환
기능 장애로
수축기 기능 장애
이완기 기능 장애
일반적으로 영향을 미치지 만 초점이 있습니다
섹션 2 심부전 메커니즘
심근 수축성이 약해집니다
심근 세포 및 수축 관련 단백질의 파괴
심장 심근 세포 괴사
허혈 및 저산소증
박테리아 바이러스 감염, 중독 등
심장 심근 세포 아 pop 토 시스
산화 스트레스 및 사이토 카인의 역할
칼슘 항상성 불균형, 미토콘드리아 이상 등
심근 에너지 대사 장애
에너지 생성 장벽
허혈 및 저산소증
VITB1 부족
코엔자임으로서, 그것은 산화 적 인산화에 영향을 미칩니다
에너지 활용 장벽
(주로 볼 수 있음) 심근 비대 → "미오신 atpase"활동 감소
등조 동성
v1
가장 활동적인
↓
v2
v3
가장 약한 활동
↑
심근 흥분-조절 결합 장애
육종 성 망상에서 CA2의 비정상적인 치료
섭취 능력 ↓
sarcoplasma의 칼슘 펌프에는 에너지가 필요합니다
저장량 ↓
릴리스 금액 ↓
상황 1 : 섭취 ↓ → 스토리지 ↓ → 릴리스 ↓
상황 2 : 저장되지 않을 수 있으며, CA2 및 Sarcoplasmic reticulum에서 산증 → 칼슘 결합 단백질과 같은 H의 효과에있을 수 있습니다 ↑ → 방출 ↓.
사례 3 : CA2 ↓를 방출하는 채널 활동
심근 수축 커플 링 장애
세포 외 CA2 인플루엔자 장벽
칼슘 채널이 차단되었습니다
수용체 조작 CA2 채널이 차단되었습니다
심부전 (특히 심근 비대의 불균형 성장) → 교감 신경 밀도 ↓ → 카테 콜라 민 (NE) ↓ → β 수용체에서 효과적이지 않습니다 → CA2는 열기가 어렵습니다.
전압 종속 CA2 채널이 방해
일반적으로 영향을받지 않습니다
na —CA2 교환
일반적으로 영향을받지 않습니다
CA2 및 트로포닌 결합 장애
산증
H는 Troponin에 결합하기 위해 CA2와 경쟁합니다
고 칼륨 혈증
K는 Troponin에 결합하기 위해 CA2와 경쟁합니다
심근 비대의 불균형 성장
일반적으로 더 강력한 보상 방식입니다
불균형 성장
장기 수준
심근 교감 신경 분포 밀도가 감소합니다
이유 : 교감 N의 증가는 더 작습니다
결과 : 흥분 수축 커플 링 장애
조직 수준
모세관의 수는 상대적으로 불충분합니다
"압박"
불쌍한 심근 미세 순환 관류
세포 수준
심근 미토콘드리아
수량은 비례 적으로 증가 할 수 없습니다
심근 섬유의 중량에 대한 미토콘드리아 막 표면적의 비율은 크게 감소된다
단위 중량 당 심근 에너지 공급 ↓
비대성 심근의 표면적 대 중량의 비율은 상당히 감소된다 → (특히 CA2) 이온 수송 효율은 상대적이다 ↓
분자 수준
미오신 ATPase 활성이 감소했다
V1 상대 ↓ → 에너지 활용 장애물
sarcoplasmic reticulum ca2 처리 기능 장애
전체 심장 출력은 ↑이지만 단위 심근 기능은 ↓ 및 Burden ↑입니다.
심실 이완기 기능의 불만
칼슘 이온 재설정 지연
방법
sarcoplasmic 네트워크로 돌아갑니다
셀에서 흘러 나옵니다
칼슘 펌프 → ATP가 필요합니다
미오 좀-액틴 복합체의 해리 장애
ATP도 필요합니다
비 침실 → 연속 수축
심실 이완기 전위 에너지 감소
불충분 한 충전
심실 준수 ↓
심실 준수 : 단위 압력 하에서 심실의 부피의 변화를 나타냅니다.
심장의 여러 부분에서 조정되지 않은 안락한 활동
왼쪽과 오른쪽 하트 사이의 활동 조정, 심방과 심실 자체 사이의 활동이 파괴됩니다.
가장 일반적인 임상 원인은 다양한 유형의 부정맥입니다.
섹션 3 신체의 보상 반응
기본 개념
완전한 보상
임상 증상이 없습니다
불완전한 보상
조용한 상태에서 임상 증상이 없습니다
보상
조용한 상태에는 명백한 증상이 있습니다
보상
심장 보상 응답
심박수를 가속화합니다
만성 심부전 환자의 심박수는 가속화되지 않을 수 있습니다.
기구
압력 센서
대동맥 아치
경동맥 부비동
심장 출력 ↓ → 압력 ↓ → 교감 n 여기 → 심장에 긍정적 인 영향
용량 센서
심장 아트리움
정맥 카바
용량 ↑ → 교감 n 흥분 → 심장에 긍정적 인 영향
중요성
뇌 혈관 및 관상 관류를 보장하기 위해 심장 출력을 증가시키고 특정 범위 내에서 동맥 혈압을 유지할 수 있습니다.
한정
심근의 산소 소비 증가
산소 소비로 인한 가능한 손상> 보상 효과
이완기 기간을 단축하십시오
→ 심실 충전이 충분하지 않습니다 → 카운스 출력 ↓
→ 부족한 관상 관류 → 내 신경학 및 저산소증
심장 팽창
솔직한 별개의 법률
심근 수축력 및 심근 출력은 심근 섬유 육종 길이 (≤2.2μm)의 증가에 따라 특정 범위 내에서 증가합니다.
이러한 종류의 확장은 "장력 유발 확장"이라고합니다.
육종 (2.2μm)의 최적 길이를 초과하면 수축의 향상없이 심근 신장의 확장을 "근시성 확장"이라고합니다.
한정
육종의 과도한 신장과 심근의 산소 소비 증가는 보상으로 이어지는 중요한 요소입니다.
심근 비대
개념
심근 세포의 부피 및 중량 증가
그것은 종종 만성 심부전에 대한 보상 메커니즘입니다.
경제적이고 더 좋습니다
형태 학적 분류
중심 비대
그것은 장기 압력 하중 (사정 저항 ↑)의 작용 하에서 심근 섬유의 평행 과형성을 의미합니다.
원심 비대
장기 용량 부하 (심장 혈액량 ↑)의 작용하에 심근 섬유의 탠덤 과형성을 말합니다. 즉, 근육 섬유가 길어지고 심장 공동이 크게 확대됩니다.
중요성
심근 수축을 증가시키고 심장 출력을 유지하는 데 도움이됩니다
단위 심근 수축력 ↓ 그러나 전체 수축력 ↑
챔버 벽 장력 감소 → 심근 산소 소비 감소
한정
비대 심근의 불균형 → 심지어 심부전으로 이어짐
외과 보상 반응
혈액 ↑
주요 방법
신장에 대한 상환
혈압 → 교감 신경 여기 등 → 신장 혈관 수축 → 사구체 여과율 ↓
ADH 및 알도스테론 → 관형 재 흡수 ↑
물과 나트륨 보유
효과
심장 출력을 증가시킵니다
동맥 혈압을 유지하십시오
한정
심장의 전방 및 후 부하를 증가시킬 수 있으며 심장 부종을 유발할 수 있습니다.
혈류 재분배
카테 콜라 민 ↑ → 심혈관 및 뇌 혈관에 영향을 미치지 않지만 동맥은 수축 → 심장 후 부하 증가
RBC 증가
만성 심부전의 경우
손상
혈액 점도 증가 → 혈류 저항 ↑ → 심장 사정에 대한 저항 ↑
산소의 조직 용량 향상
만성 심부전의 경우
좋고, 신체에 대한 명백한 유해한 영향은 없습니다
섹션 4 심부전의 임상 증상
폐 순환 정체
주로 남은 심부전으로 인해
왼쪽 심장은 폐 정맥에서 전달되는 혈액을 제 시간에 펌핑 할 수 없습니다.
임상 증상
호흡의 어려움
표현 형태
운동 호흡 곤란
기구
신체 활동에는 호기성 수명이 필요합니다 ↑
일반적으로 심장 출력은 주로 증가합니다
그러나 왼쪽 심부전은 적절한 심장 출력을 제공 할 수 없습니다
저산소증 및 CO2 보유의 악화
신체 활동 → 심박수가 증가하므로 이완기 기간이 짧아지고 왼쪽 심장 혈액으로 돌아갑니다 ↓ →
신체 활동 → 전신 정맥 피가 오른쪽 심장으로 돌아갑니다 ↑ → 오른쪽 심장 사정 ↑ →
폐 순환 혈액량 ↑ → 폐 압력 ↑ 중증 폐 정체 → 폐포 준수 → 폐포 팽창은 제한적입니다 → 저산소증
똑바로 앉아 숨을 쉬십시오
기구
똑바로 앉을 때 혈액의 일부는 중력으로 인해 신체의 하반부로 옮겨집니다.
똑바로 앉을 때 신체의 하부에있는 부종 체액은 혈액에 덜 들어가는
폐 정체 감소
똑바로 앉을 때, 다이어프램의 위치는 → 흉강의 부피가 증가하고 폐 용량은 ↑입니다.
밤에 발작성 호흡 곤란
개념 : 일반적으로 잠들기가 어려워 지지만 밤에는 잠을 자고 나면 갑자기 가슴의 압박감과 과민성으로 인해 앉아 있어야합니다.
기구
평평한 거짓말
부종 체액은 똑바로 앉을 때보 다 혈액에 더 자주 들어갑니다.
귀국하려는 노력은 똑바로 앉을 때보 다 높습니다.
폐 정체 ↑
흉부 부피 감소
잠들 때
미주 신경의 상대적 흥분 → 기관지 수축 →기도 저항 ↑
CNS 반응 민감도 ↓, 환자는 저산소증이 특정 수준에 도달하고 호흡이 부족할 때만 깨어날 수 있습니다.
"병렬"을 설명하십시오.
폐부종
기구
폐 캡. 압력
폐 CAP. 복수 ↑
트롬빈, 히스타민 및 기타 물질
전신 순환 혈액 정체
주로 오른쪽 심부전으로 인해
임상 증상
정맥 혼잡/증가 된 정맥 압력
이유
물과 나트륨 보유
오른쪽 심부전 → 심장 혈액으로 돌아 가기 ↓ → 심장 출력 ↓ → 신장 혈류 ↓ → 여과 ↓
우심방 압력이 증가하고 정맥 반환이 차단됩니다
부종 - "심장 부종"
주요 메커니즘
물과 나트륨 보유
Cap.Press ↑
조직 공간으로 혈액을 옮깁니다
간대 및 압통 및 비정상적인 간 기능
주로 간 정체에 의해 발생합니다
심장 출력이 불충분합니다
창백하거나 청색증 피부
CNS 에너지 부족 → 억제 : 피로, 불면증, 졸음
소변량 ↓
심장 충격
섹션 5 : 심부전 예방 및 치료의 기초
기본 원인을 예방하고 치료하고 유도를 제거하십시오
심장 편의를 향상시킵니다
수축 기능
심장 박동 약 등
이완기 기능
칼슘 길항제, 베타 차단제 등
심장의 전면과 후 부하를 줄입니다
작은 정맥을 선택적으로 확장시키는 약물 → 백 트랙 감소 → 예압 감소
동맥을 선택적으로 확장시키는 약물 → 혈관 주위 저항 감소 → 애프터로드 감소
제어 부종
이뇨제