마인드 맵 갤러리 독성학 2 체내 외인성 화학물질의 생물학적 수송과 생체변환
이 두뇌 지도는 체내 외인성 화학물질의 생물학적 수송, 생체변환, 독성학적 동역학 등을 소개하는 것이 모든 사람에게 도움이 되기를 바랍니다.
2024-02-17 15:35:31에 편집됨인적 자원 비용 통제는 기업이 경제적 이익을 극대화하는 중요한 수단입니다. 기업은 문제에 대처하기 위해 핵심 경쟁력을 지속적으로 향상시켜야 합니다.
이것은 교육 기술에 대한 지침이 아니라 교육 분위기를 찾는 여정입니다. 독자 여러분, 이 책에서는 각 교육 이야기를 통해 진정한 교육자가 어떤 사람이어야 하는지를 알 수 있습니다. 예민하고 재치 있고, 아이들에게 적절한 것과 부적절한 것이 무엇인지 알고, 무엇을 말해야 할지, 무엇을 말하지 말아야 할지, 주의를 기울이십시오. 아이의 독특함에 주목하고, 아이의 개인 생활 세계에 관심을 기울이고, 아이의 말을 "보고" "듣는" 방법을 알아야 합니다. 참된 교육자만이 아이들의 마음을 이해하고, 준교육의 분위기를 조성하며, 교육과 성장을 더욱 아름답고 보람있게 만들 수 있습니다!
이 책에서 저자는 세부 사항을 벗겨내고 대부분의 사람들이 지식과 기술을 배우는 데 적합한 일련의 학습 방법을 요약합니다. 저자에 따르면 모든 학습은 정밀 입력, 심층 소화, 다중 출력의 세 단계로 나눌 수 있습니다. 첫 번째는 지식의 입력으로, 먼저 새로운 지식을 받아들이고, 그 다음 지식을 소화하고, 입력된 지식을 이해하고, 마지막으로 학습된 지식을 사용하는 것을 의미합니다. 이 책이 학습할 때 혼란스럽거나 새로운 기술을 배우는 방법을 모르는 모든 사람에게 도움이 되기를 바랍니다!
인적 자원 비용 통제는 기업이 경제적 이익을 극대화하는 중요한 수단입니다. 기업은 문제에 대처하기 위해 핵심 경쟁력을 지속적으로 향상시켜야 합니다.
이것은 교육 기술에 대한 지침이 아니라 교육 분위기를 찾는 여정입니다. 독자 여러분, 이 책에서는 각 교육 이야기를 통해 진정한 교육자가 어떤 사람이어야 하는지를 알 수 있습니다. 예민하고 재치 있고, 아이들에게 적절한 것과 부적절한 것이 무엇인지 알고, 무엇을 말해야 할지, 무엇을 말하지 말아야 할지, 주의를 기울이십시오. 아이의 독특함에 주목하고, 아이의 개인 생활 세계에 관심을 기울이고, 아이의 말을 "보고" "듣는" 방법을 알아야 합니다. 참된 교육자만이 아이들의 마음을 이해하고, 준교육의 분위기를 조성하며, 교육과 성장을 더욱 아름답고 보람있게 만들 수 있습니다!
이 책에서 저자는 세부 사항을 벗겨내고 대부분의 사람들이 지식과 기술을 배우는 데 적합한 일련의 학습 방법을 요약합니다. 저자에 따르면 모든 학습은 정밀 입력, 심층 소화, 다중 출력의 세 단계로 나눌 수 있습니다. 첫 번째는 지식의 입력으로, 먼저 새로운 지식을 받아들이고, 그 다음 지식을 소화하고, 입력된 지식을 이해하고, 마지막으로 학습된 지식을 사용하는 것을 의미합니다. 이 책이 학습할 때 혼란스럽거나 새로운 기술을 배우는 방법을 모르는 모든 사람에게 도움이 되기를 바랍니다!
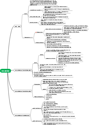
독성학 2 체내 외인성 화학물질의 생물학적 수송과 생체변환
검토
독성 효과
시간과 공간의 변화
흡수
분포
배설
특성의 변화
대사
ADME 연구의 중요성
독성작용 메커니즘 규명, 독성 및 폐기예측
ADME의 결합된 독성 및 상호작용 메커니즘을 규명합니다.
ADME 프로세스 변경을 통한 중독 예방 및 치료
신체에 대한 화학 독극물의 독성 영향 결정 요인
화학 독극물의 고유 독성 및 노출 수준
표적 기관 내 화학 독극물 또는 활성 대사물의 농도 또는 지속 시간(ADME 과정과 관련됨)
1. 외인성 화학물질의 체내 생물학적 수송(흡수, 분포, 배설 과정)
생물막
세포막과 소기관막의 총칭
막의 지질 성분
지질에 내장된 단백질 성분
생물막의 다공성(4nm-70nm)
구성
생물학적 수송
환적에 영향을 미치는 주요 요인
외인성 화학물질의 구조, 분자량, 지질-수 분배계수 및 전하성
내인성 물질의 유사성
종, 부분
지질-물 분배계수
지질상과 수상의 분포가 평형에 도달할 때 지질상과 수상의 물질 용해도의 비율입니다. 실제 작업에서는 n-옥탄올, 클로로포름 또는 헥산이 지질상을 나타내는 데 종종 사용됩니다.
수동적 수송(높음 → 낮음)
단순확산
화학물질은 생물막의 고농도 측에서 저농도 측으로 확산됩니다. 양쪽의 농도는 동적 평형에 도달하고 확산이 종료됩니다.
물체
지용성 비극성 소분자(CO2 및 O2)
단순확산이 일어나는 조건
막의 양쪽에 농도 구배가 있습니다.
외인성 화학물질은 지용성이다
화학물질은 해리되지 않은 상태입니다.
단순확산에 영향을 미치는 요인
농도 구배 차이
화학적 지방 용해도
지질-물 분배 계수 = 지질상/수상 용해도
이온화 또는 해리 상태, 체액의 pH
막 양쪽의 단백질 농도와 단백질 친화력
단순확산의 특징
농도 구배를 따르고 에너지를 소비하지 않습니다.
생물막과 화학반응 없음
단순한 물리적 과정이다
독성학적 중요성
대부분의 외인성 화학물질은 단순확산에 의해 생물학적으로 운반됩니다.
막 공극 여과
생물막 양쪽의 삼투압 구배와 정수압에 의존하여 수용성 외인성 화학물질은 생물막의 친수성 기공을 통과합니다.
작은 극성의 전하를 띠지 않는 분자
영향을 미치는 요인
화학물질의 분자량
4nm 기공: >200개 분자가 통과하지 않음
70nm 기공: >60,000(60,000)개의 분자가 통과할 수 없음
독성학적 중요성
수용성 물질과 수용성 물질은 여과를 통해 생물학적 수송 과정을 완성합니다.
특수 운송
외인성 화학물질은 먼저 체내의 특정 물질(운반체)과 물리적으로 결합한 후 생체막을 통과합니다.
촉진확산 (높음 → 낮음) (촉진확산)
개념: 담체 단백질의 도움으로 농도 구배에 따른 수용성 저분자 물질의 확산
대상 : 포도당, 아미노산, 뉴클레오티드 등 수용성 소분자
특징 : 농도구배에 따른 이동, 포화현상, 구조적 특이성, 경쟁억제
특징
물질은 지질에 불용성이며 담체가 필요합니다.
고농도 → 저농도 운동, 에너지 소모 없음
캐리어를 사용하면 생물막은 특정 주도성 또는 선택성을 가지지만 농도 구배를 되돌릴 수 없으며 확산 특성, 촉진 확산이라고도 합니다.
활성 수송(낮음 → 높음)
화학물질은 에너지 소비에 따라 세포막의 저농도 측에서 고농도 측으로 확산됩니다.
특징
다양한 물질을 운반할 수 있으며 운반자의 참여가 필요함
외인성 화학물질의 가역적 농도 구배 수송
에너지를 소비하고 대사 억제제가 수송 과정을 차단합니다.
운반체는 운반되는 외인성 화학물질에 대해 특이적이며 선택적입니다.
운송 능력에는 일정한 제한이 있으며 운송인은 포화 상태에 도달할 수 있습니다.
두 가지 외인성 화학물질 간에 경쟁적 억제가 발생할 수 있습니다.
현재 8개의 확인된 활성 운송 시스템이 있습니다.
운송업자와 그 가족
다제내성 단백질
다중 약물 저항성 단백질
유기 음이온 수송 펩타이드
유기 음이온 수송체
유기 양이온 수송체
뉴클레오티드 운반체
2가 금속 이온 수송체
펩티드 운반체
막 수송
세포내이입
음세포증(pinocytosis) 및 식균작용(phagocytosis): 액체 또는 고체의 이물질이 튀어나온 생물학적 막으로 둘러싸여 있고, 둘러싸인 물방울이나 더 큰 입자가 세포 내로 흡수되어 수송 목적을 달성하는 것을 음세포증(pinocytosis)이라고 하고, 후자를 식세포증(phagocytosis)이라고 합니다. 통칭하여 세포내이입증(endocytosis)이라고 합니다.
세포외유출
입자상 물질이 세포 밖으로 운반되는 과정
2. 생물학적 변형(화학독의 대사변화 과정)
1. 흡수
정의
외인성 화학물질이 접촉 부위(위장관, 호흡기, 피부 등)에서 생체막을 통해 혈액 순환계로 유입(수송)되는 과정을 말합니다.
간 1차 통과
이는 위장관을 통해 흡수된 외인성 화학물질이 먼저 간에 들어가고 간에서 대사 변형을 겪을 수 있음을 의미합니다.
첫 번째 통과 효과
위장 점막, 간 및 폐에 1차 통과 효과가 있습니다. 1차 통과 효과는 전신 순환을 통해 표적 기관 조직에 도달하는 외인성 화학물질의 양을 줄이거나 독성 효과를 완화할 수 있습니다.
방향족 니트로 화합물을 방향족 아민으로 환원(발암성, 갑상선종 유발성)
주요 흡수 경로
1. 위장관을 통한 흡수(식품첨가물 등)
위장관은 외인성 화학물질이 흡수되는 주요 경로입니다.
위장관에서 외인성 화합물의 흡수는 주로 소장을 비롯한 어느 곳에서나 발생할 수 있습니다.
흡수 모드: 주로 단순 확산, 여과, 음세포작용 또는 식균작용 및 능동 수송 시스템을 통해
위장관 흡수에 영향을 미치는 요인
화학물질의 분자구조와 물리화학적 성질
위장 pH
위장관 연동 운동
위장관의 특정 물질 및 식물군
약유기산, 약유기염기, 분자량이 작은 수용성 외인성 화학물질은 주로 위장(단순확산), 소장(단순확산), 소화관 전체(여과)에서 흡수된다.
유기산은 위에서 주로 해리되지 않은 상태로 지용성이 높으며 위와 십이지장에서 흡수됩니다.
유기염기는 위에서 해리되기 어렵고 주로 소장에서 흡수됩니다.
분자량이 더 작은 수용성 외인성 화학물질은 멤브레인 기공을 통해 여과될 수 있습니다.
특정 화학물질은 동일한 특수 운송 시스템을 통해 흡수됩니다.
플루오로우라실은 피리미딘 수송 시스템을 통해 흡수됩니다.
탈륨, 코발트, 망간은 철 수송 시스템을 통해 흡수됩니다.
납은 칼슘 수송체를 통해 흡수됩니다.
2. 호흡 흡수(가스 독, 산업 독)
폐포의 생리적 구조 및 특성
간을 통과하지 않고 직접 전신순환으로 들어감
주로 단순 확산을 통해
가스, 증기 및 에어로졸의 폐 흡수에 영향을 미치는 다양한 요인
1 폐를 통한 기체 독극물 흡수에 영향을 미치는 요인
가스상 독극물 농도(공기 중 독극물 부분압)
혈액 내 가스 독의 용해도
폐포 환기 및 혈류
폐포 환기와 혈류의 비율(환기/혈류 비율)
혈액가스 분배계수
호흡막 양쪽의 외인성 화학물질의 분압이 동적 평형에 도달할 때 혈액 내 농도와 폐포 공기 내 농도의 비율
호흡기를 통한 기체 화학물질의 흡수율은 주로 혈액/가스 분포 계수에 따라 달라집니다.
혈액기체분포계수가 낮은 기체화학물질은 주로 경폐혈류에 의존하며, 혈액기체상평형에 도달하는 데 약 8~21분이 소요됩니다.
혈액기체분포계수가 높은 기체화학물질은 주로 호흡빈도와 깊이에 따라 달라지며, 혈액기체상평형에 도달하는데 최소 1시간이 소요된다.
(폐포 속의 가스는 화물, 혈액가스는 화물차의 칸이라고 생각하시면 됩니다)
2 에어로졸 독의 폐 흡수에 영향을 미치는 요인
에어로졸의 입자 크기
≥5mm, 비인두에 침착됨
2-5mm, 기관기관지에 침착됨
1mm 이하, 폐포에 도달
에어로졸 내 화학물질의 수용해도
높은 용해도, 상부 호흡기 흡수
용해도가 낮아 폐포에 쉽게 도달하여 흡수됨
삼. 피부를 통해 흡수(화장품 등)
1 경피 흡수의 첫 번째 단계 침투 단계: 외인성 화학물질이 피부 표피(즉, 각질층)를 통해 확산됩니다.
극성 물질은 수분을 함유한 큐티클 단백질 필라멘트의 외부 표면을 통해 확산됩니다.
비극성 분자는 단백질 필라멘트 사이의 지질 매트릭스에 용해되어 확산됩니다.
2 경피 흡수의 두 번째 단계: 흡수 단계: 각질층에서 유두층과 진피까지, 혈액으로 흡수됩니다.
독은 표피의 더 깊은 층(과립층, 가시층 및 배아층)과 진피를 통해 확산된 다음 피내 정맥과 모세혈관 림프관을 통해 전신 순환계로 들어갑니다.
확산 속도는 혈류, 세포간액 이동, 피부 성분과의 상호작용에 따라 달라집니다.
흡수방식 : 단순확산
속도 제한 장벽: 표피의 각질층
경피흡수에 영향을 미치는 요인
지방수 분배계수
분자 무게
표피 손상
촉촉한 피부
용매(DMSO)
동물 종마다 피부 투과성이 다릅니다
경피 부속물 흡수와 각질층 침투는 모두 종에 따라 크게 달라집니다.
흡수를 촉진하는 피부 혈류 및 피부 생체 변형의 종 차이
인체의 여러 부위의 피부는 독극물에 대한 투과성이 다릅니다.
음낭 > 복부 > 이마 > 손바닥 > 발바닥
4. 다른 경로를 통한 흡수
정맥 주사
혈액으로 직접 들어가 몸 전체에 분포
복강내 주사
풍부한 혈액 공급과 넓은 상대 표면적, 빠른 흡수
피하 또는 근육 주사
천천히 흡수되어 신체 순환에 직접 들어갈 수 있습니다.
2. 배포
외인성 화학물질이 흡수되어 혈액이나 기타 체액으로 유입되어 혈액이나 림프액의 흐름에 따라 전신의 다양한 조직세포로 분산되는 과정을 말합니다. 분포가 고르지 못한 것이 특징입니다.
분포특성
혈류와 친화력은 분포에 영향을 미치는 핵심 요소입니다.
초기 단계는 주로 관류 속도에 따라 달라집니다.
시간이 지날수록 재분배 현상이 발생
세포막을 통과하는 것이 쉽지 않으며 분포가 제한되어 혈액에만 남아 있습니다.
세포막을 빠르게 통과하여 몸 전체에 분포
단백질 결합, 능동 수송 또는 높은 지질 용해도로 인한 축적
유통에 영향을 미치는 주요 요인
장기 또는 조직의 혈류 및 이물질에 대한 친화력
화학 물질은 혈장 단백질에 결합합니다.
화학 물질은 다른 조직 구성 요소와 결합됩니다.
지방 조직과 뼈에 화학적 저장 침전물
신체의 다양한 장벽의 영향
3. 보관
축적 장소는 저장 창고입니다.
1 간과 신장은 저장고 역할을 합니다.
간과 신장은 많은 외인성 화학물질에 결합하는 능력을 가지고 있습니다. 조직 세포에는 몇 가지 특별한 결합 단백질이 포함되어 있습니다.
리간드 단백질(리간딘)
메탈로티오네인
2지방 조직을 저장고로 활용
지용성 유기물은 체지방에 쉽게 분포되어 축적됩니다.
지방에 저장하면 표적 기관의 농도가 감소합니다.
마른 사람보다 비만한 사람에게 덜 독성이 강한 화학 물질
지방의 급격한 사용, 혈중농도의 급격한 증가로 인한 중독
3. 저장고로서의 뼈 조직
뼈 조직의 특정 구성 요소는 특정 화학 물질과 특별한 친화력을 갖고 있어 농도가 높아집니다.
뼈에 쌓이고 저장된 화학물질이 해로운 영향을 미치는지 여부는 그 성질에 따라 다릅니다.
라이브러리의 독소는 혈장의 자유 형태와 동적 균형을 유지합니다.
축적된 화학물질은 생물학적 반감기가 길다
저장소로서 혈장 단백질의 독성학적 중요성?
혈장 단백질은 모두 결합 기능을 가지고 있지만 결합량이 다릅니다.
경쟁력 있고 강력한 조합 능력이 조합된 이들을 대체합니다.
결합 분자가 커서 제거가 지연되고 독성 효과가 연장됩니다.
자유 농도를 감소시키고 위장관에서 혈액으로의 확산을 증가시킵니다.
결합은 가역적이며 자유로운 형태와 동적 평형을 형성합니다.
특수 장벽
장벽은 화학물질이 특정 조직 및 기관으로 유입되는 것을 방지하거나 감소시키는 생리적 보호 메커니즘입니다.
주로 혈액-뇌척수액 장벽과 태반 장벽을 포함합니다.
혈액뇌장벽
모세혈관 내피세포와 모세혈관 주변의 성상교세포를 모아주는 유막(pia mater)으로 구성된 특별한 기능적 구조. 이는 완전한 장벽이 아니며 신체의 대부분의 다른 부분보다 투과성이 낮습니다.
혈액뇌장벽의 구조적 특성
① 모세혈관 내피세포는 상대적으로 서로 밀접하게 연결되어 있다
② 뇌조직 모세혈관 내피세포에는 음세포증이 없다
③ 내피세포의 구멍과 균열이 적다
④ 기저막 바깥쪽에는 성상교세포가 많고 서로 촘촘하게 연결되어 있습니다
⑤ 성상세포는 점액다당류를 생산하고 이를 분비하여 내피세포와 접착력을 증가시킨다.
독극물이 중추신경계에 쉽게 들어가지 못하는 이유
CNS 혈관 내피 세포는 단단히 결합되어 있으며 세포 사이에 구멍이 없습니다.
내피 세포에는 물질을 다시 혈류로 운반하는 다제 내성 단백질이 포함되어 있습니다.
중추신경계 모세혈관은 성상교세포(세포)로 둘러싸여 있습니다.
중추신경계 간질액 단백질 농도가 다른 부위에 비해 낮음
혈액뇌장벽이 왜 중요한가요?
혈액과 뇌 조직 사이의 대사 물질의 정상적인 교환을 보장합니다.
원하지 않는 물질의 유입을 방지
정상적인 뇌 기능 유지
혈액 뇌 장벽 구조
태반 장벽
산모의 혈액 순환과 배아 사이에 위치한 여러 층의 세포 구조
산모의 독소가 배아에 들어가는 것을 방지하는 태반의 역할은 아직 결정되지 않았습니다.
대부분의 화학물질이 태반을 통과하는 메커니즘은 단순 확산입니다.
배아 발달에 필요한 영양소는 능동수송을 통해 유입됩니다.
태반층의 수는 태아 체내로의 물질 분포를 결정하는 요소입니다.
기타 장벽: 혈액 눈 장벽, 혈액 고환 장벽
장벽은 친유성 물질의 이동을 효과적으로 방지하지 못합니다.
4. 배설(화학독소의 대사 및 배설)
화학물질과 대사산물을 체외로 운반하는 과정을 말합니다.
방법
1. 신장(소변) 배설
사구체 여과
멤브레인 공극 40-80Å, MW<69000
활성 세뇨관 분비물
유기 음이온 및 양이온 단백질 결합 독물
관형 재흡수
극성 물질은 소변으로 배설됩니다.
신장 근위세뇨관 재흡수의 독성학적 중요성은 무엇입니까?
사구체에 의해 여과된 저분자량 혈장 단백질은 독소와 결합하여 근위세뇨관 세포로 되돌아가 독성을 유발할 수 있습니다.
메탈로티오네인과 결합된 카드뮴은 신장에 쉽게 흡수되어 신장 손상을 일으킬 수 있습니다.
신장 청소율의 종 차이에 대한 이유
종 간 소변 pH의 차이로 인해 약유기산과 염기의 신장 배설이 달라집니다.
사구체에 의해 여과된 화학물질의 혈장 단백질 결합 및 신장 제거의 차이
활성 신장 분비의 차이로 인해 발생
2. 대변 배설
흡수되지 않은 부분은 흡수되지 않은 음식물과 혼합되어 배설됩니다.
1 담즙 배설: 위장관으로 들어가는 혈액의 주요 메커니즘
담즙과 함께 간에서 배설됨
화학 물질은 간 실질 세포에서 담즙으로 배설됩니다.
담즙에서 소장으로의 화학물질 경로
몸 밖으로 직접 배설됨
장간 순환
정의
일부 외인성 화학물질은 생체변환 과정에서 접합체를 형성하고 담즙으로 배설됩니다. 장에 존재하는 장내 세균총과 글루쿠로니다제는 접합체 중 일부를 가수분해하고 장에서 재흡수되어 간으로 돌아가 장간 순환을 형성합니다.
중요성
배설 속도를 늦추고 t1/2 및 독성 효과 지속 시간을 연장합니다.
2 장 배설: 생체변환율이 낮고 신장 청소율도 낮음
3. 장벽 및 장내 세균총: 흡수되지 않고 담즙 또는 장벽의 일부가 막 투과성을 통해 장내 미생물에 의해 섭취 및 대사됩니다.
3. 폐를 통한 배설(호기)
상온에서 주로 기체상으로 존재하는 물질은 주로 폐를 통해 배설됩니다. 휘발성 액체와 그 기체상은 폐포에서 동적 평형 상태에 있으며 폐를 통해 배설될 수도 있습니다.
폐배설은 단순확산에 의해 일어난다.
배설 속도는 혈액/가스 분포 계수에 반비례합니다. 혈액/가스 분포 계수가 클수록 배설 속도가 느려집니다.
폐를 통해 배설되는 양은 가스 분압에 비례합니다.
방전율은 흡수율에 대략 반비례합니다.
4. 다른 경로를 통한 배설(분비물: 땀, 타액, 눈물, 우유)
우유 배출
유기염소계 농약 등 지질/물 분배계수가 큰 것
땀샘과 침샘은 I, Br, F, Hg 등을 분비합니다.
모발 및 손톱 분비물: 모발—Hg, As—손톱
생물학적 반감기?
외인성 화학물질이 절반으로 줄어드는 데 걸리는 시간(t1/2로 약칭)
3. 독성동태학
속도 이론의 관점에서 출발하여 수학적 모델을 사용하여 체내 화학 독극물의 흡수, 분포, 대사 및 배설과 그 운동 법칙을 분석하고 연구합니다.
독성동태학 연구의 목적
독성학 연구 설계에 기여
노출과 시간에 따른 표적 장기 용량 및 독성 효과 사이의 관계를 연구하여 독성 효과의 메커니즘을 설명합니다.
인간의 위험 평가를 위한 용량, 분포, 대사 및 제거와 관련된 매개변수 결정
(1) 고전적인 독성동태학
기본이론은 비율이론과 구획모형이다.
구획 모델
신체의 독극물 분포를 설명합니다.
유형: 3가지 유형: 1차, 0차, 비선형
구획 분할은 체내 독성 물질의 이동 속도에 따라 달라집니다.
기본 사상
방(구획)
신체는 시간이 지남에 따라 화학 물질이 이동하는 하나 이상의 챔버(경계 공간)로 구성되어 있다고 가정합니다.
싱글룸 모델
신체는 하나의 단위로 구성되어 있다고 간주됩니다. 즉 독이 전신 순환계에 들어간 후 조직, 기관 및 체액에 빠르게 분포되어 분포의 동적 균형에 도달하고 동적으로 균일한 상태가 됩니다.
투룸 모델
신체를 독극물 분포 비율이 다른 두 개의 단위로 간주하는 시스템을 2챔버 모델이라고 합니다. 하나는 중앙 챔버이고 다른 하나는 주변 챔버입니다.
평가 프로세스
시간이 지남에 따라 체내 화학물질 농도의 변화에는 고유한 속도 과정이 있어야 합니다.
반주기 없애기
체내 혈액 독 농도가 절반으로 떨어지는 데 걸리는 시간(t1/2)은 독 제거율을 나타내는 매개변수인 t1/2=0.693/k이다. 짧은 t1/2는 독이 빨리 제거되고 중독이 축적되기 쉽지 않음을 나타냅니다.
지용성 비타민은 수용성 비타민보다 반감기가 더 깁니다.
곡선 아래 면적(AUC)
시간 곡선 아래에 포함된 총 면적(mg·h·L-1)을 나타냅니다. AUC는 독이 특정 경로로 투여된 후 일정 시간 내에 혈액에 흡수된 독의 상대적인 양을 나타냅니다. 정맥 노출 동안 AUC=X0/(Vd·Ke)=C0/Ke
겉보기 분포량(Vd)
동적 평형 상태에서 체내 독의 양(D)과 혈액 내 독의 농도(C)의 비율은 혈액 내 독의 농도에 따라 독이 차지해야 하는 체액의 양을 나타냅니다. 단위는 L 또는 L/kg으로 표시됩니다. 실제 부피를 나타내지 않기 때문에 독이 넓은 범위에 분포되어 있는 것으로 추측된다.
Vd=D(체내 독의 양)/C(혈중 독의 농도) 또는 Vd=D0(정맥주사량)/C0(0시간에서의 혈액독농도)
Vd=혈장량, 이는 독이 혈액에만 분포됨을 나타냅니다.
Vd = 체액의 총량으로, 체액에 독극물이 고르게 분포되어 있음을 나타냅니다.
Vd>체액량은 조직 흡수량이 많음을 나타내며, 독이 조직 단백질에 결합하거나 독과 특별한 친화력을 가지며 약물이 특정 조직에 저장된다는 것을 나타냅니다.
제거율상수(Ke)
체내의 독소가 제거되는 속도를 나타내며, 단위 시간당 체내에서 제거되는 독소의 비율(%)로 표현되며, 단위는 h^-1이다. Ke 값이 크면 제거 속도가 빠르다는 것을 나타냅니다. Ke가 0.5h^-1이면 시간당 50%를 제거할 수 있다는 의미입니다.
클리어런스(CL)
단위 시간에 신체의 모든 경로를 통해 제거될 수 있는 화학물질이 차지하는 혈장량(겉보기 분포량의 일부), 즉 단위 시간당 제거되는 혈액 독성 물질의 수 리터, 단위는 L/h 또는 U(h·kg)
생체 이용률(F)
독소가 신체에 흡수되어 활용되는 정도를 나타냅니다. 경구 생체 이용률은 독극물 정맥 주사 후 AUC에 대한 경구 노출 후 AUC의 비율을 백분율로 나타냅니다.
F=(AUC po/AUC iv) ×100%
농도-시간 곡선
체내 독소의 역동적인 변화를 정량적으로 분석할 수 있습니다.
체내의 흡수, 분포, 대사, 배설 과정은 동시에 진행됩니다.
실제로 흡수율, 분포율, 제거율의 대수적 값입니다.
시간-볼륨 곡선에 영향을 미치는 주요 요인
독성물질의 생체이용률
플라즈마 반기
복용량 당
노출 사이의 시간
독극물 분포의 겉보기 부피
총 일일 노출
비정맥 노출의 시간-선량 곡선
잠복기
흡수 및 분포
지속 기간
흡수 및 제거율
잔여기간
유해 농도 미만이지만 완전히 제거되지는 않음
잠복 기간
독극물에 노출된 후 독성 효과가 나타날 때까지의 시간은 독극물의 흡수 및 분포 과정을 반영합니다.
피크타임(peaktime,Tm)
노출 후 최대 농도에 도달하는 시간
최고 농도(최고 농도, Cm)
이는 복용량에 비례합니다. 최고 농도가 최소 유해 농도를 초과하면 독성 효과가 발생합니다.
지속
유해농도를 유지하는 시간은 흡수율과 제거율과 관련이 있습니다.
잔여 기간
체내 독소는 유해한 농도 이하로 감소되었지만 아직 체내에서 완전히 제거되지는 않았습니다. 길이는 제거율과 관련이 있습니다.
일부 독성동태적 매개변수의 중요성
Ka, Tm, Cm, AUC 및 F는 독의 흡수 정도와 속도를 나타냅니다.
Vd는 화학 독의 분포를 나타냅니다.
Ke, CL 및 t1/2는 독 제거 특성을 반영합니다.
(2) 독성 제거 동역학
흡수, 제거 또는 생체변환 속도는 1차 동역학으로 설명할 수 있습니다. 1차 운동 과정의 속도는 독의 농도에 비례합니다. 1차 동역학은 다음 공식을 따릅니다.
dc/dt=kc
c: 시간 t에서의 독 농도, k: 속도 상수
주어진 용량과 독성동태학적 매개변수 사이의 1차 동역학은 다음과 같습니다.
용량이 변경되면 해당 시점의 Ct는 투여량에 비례하게 됩니다.
t1/2와 용량 D 사이에는 관계가 없습니다.
AUC는 투여 용량 D에 비례합니다.
1차 소거 역학의 특성
① 제거율은 당시 체내의 양에 비례한다.
② 시간에 따른 혈장 농도의 로그를 그려 직선을 얻습니다.
③ 반감기(t1/2)는 일정하며 투여량 변화에 영향을 받지 않는다.
④ 혈장 및 기타 조직 내 독성물질의 농도는 단위 시간당 일정한 비율(제거율 상수, Ke)만큼 감소합니다. 즉, 일정한 비율 감쇠입니다.
0차 소거 역학의 특성
① 혈장농도 대 시간의 그래프는 직선이다
② 소실률은 일정하고, 일정한 감쇠이며, 반감기는 체내 독의 양과 관계가 없다.
③ 독극물의 반감기(t1/2)는 초기 농도나 용량이 증가함에 따라 증가한다.
(3) 비선형 동역학
이는 외인성 화학 물질의 양이 많고 체내 화학 물질의 일부 과정이 선형 속도 과정의 요구 사항을 충족하지 못하며 명백한 비선형 특성이 있음을 의미합니다.
비선형 독성동태의 주요 원인
① 다량의 외인성 화학물질
② 흡수, 분포, 대사 및 배설 과정에는 효소, 운반체 및 수송 시스템이 관여합니다.
비선형 독성동태가 있음을 나타냅니다.
① 제거동역학은 1차 운동특성을 나타내지 않는다.
② 독의 반감기는 복용량에 따라 증가합니다.
③ 혈장농도 AUC와 용량의 관계는 비례하지 않는다
④ 투여량에 따른 배설물의 성질과 양의 변화
⑤ 동일 효소에 의한 생체변환으로 경쟁적 배설억제 효과 나타남
⑥ 용량 포화 후 용량-반응 곡선이 불균형한 변화를 보임
독성학에서 비선형 동적 과정의 중요성
비선형 운동특성을 갖는 독극물, 반복노출시 혈중농도 증가는 투여량 증가에 비례하지 않음
복용량을 늘리면 비례 증가 이상으로 정상 상태 혈액 독 농도가 증가하고 독성 효과가 강화됩니다.
(4) 생리학적 독성동태학 모델(physiologicaltoxicodynamics)
신체 내 독소의 동적 변화의 특정 조건에 더 부합하는 모델
클래식 모델의 구획을 "생리실"로 교체
"생리실"은 각각 신체 내 독극물의 분포와 관련된 개인 또는 그룹의 기관, 조직 또는 체액을 나타냅니다.
생리학적 독성동태 모델 사용
표적 조직에서 독성물질이나 그 대사물질의 복용량을 예측합니다.
위험 평가를 위한 신뢰할 수 있는 기반을 제공하기 위해 목표 선량 사용
다양한 노출 경로, 선량 및 목표 선량 예측
기존 외삽 방법의 불확실성을 줄이는 데 도움이 됩니다.
4. 생체변환 화학독의 대사변화 과정
외인성 화학물질이 체내의 다양한 효소에 의해 촉매되는 대사 변형(주로 간에서)을 거쳐 파생물과 분해 산물을 형성하는 과정입니다. 항상성을 유지하는 것은 신체의 주요 메커니즘입니다.
생체변환 반응 유형
첫 번째 단계: 1단계 반응(산화, 환원 및 가수분해)(1단계 대사)
외인성 화학물질에 노출되거나 산화, 환원, 가수분해 등의 반응을 통해 -OH, -NH2, -SH, -COOH 등의 극성기가 생성되어 수용성이 높아지는 것을 말합니다. 2단계 반응에 적합한 기질.
(1) 산화
마이크로솜 혼합 기능 산화효소(MFO)
시토크롬 P-450 효소 시스템(cytochromep450 효소 시스템) 또는 모노옥시게나제(monooxygenase)라고도 함
세포의 소포체에 존재하며, 평활 소포체에서 더 활성을 갖는다.
유형
헴 단백질(시토크롬 P-450 및 시토크롬 b5)
전자는 촉매 반응의 활성 중심입니다.
플라보단백질(NADPH-시토크롬 P-450 환원효소 및 NADH-시토크롬 b5 환원효소)
NADPH 또는 NADH에서 P-450으로 전자를 전달하는 역할을 담당합니다.
인지질
단백질 성분을 고정하고 환원효소와 시토크롬의 결합을 촉진하며 기질과 시토크롬 P-450의 결합을 강화합니다.
시토크롬 P-450 효소 시스템에 의해 촉매되는 산화 반응의 특성
시토크롬 P-450에 의해 촉매되는 산화 반응의 유형
지방족 또는 방향족 탄소의 수산화
C=C 이중결합의 에폭시화
헤테로원자(S, N, I)의 산화 및 N-수산화
헤테로원자(O, S, N 및 Si) 탈알킬화
산화된 그룹의 수송
시토크롬 P-450에 의해 촉매되는 산화적 탈아민화, 산화적 탈황, 산화적 탈할로겐화입니다.
에스테르의 절단
사이토크롬 P-450은 파라티온 산화와 같은 인산염 에스테르 분해를 촉매하여 중간 생성물을 생성하며, 중간 생성물은 분해되어 p-니트로페놀과 디에틸포스포로티오에이트를 생성할 수 있습니다. 카르복실산 에스테르의 촉매 분해로 카르복실산과 알데히드가 생성됩니다.
탈수소화
미소체 플라빈 함유 모노옥시게나제(FMO)
FMO 산화 독물을 함유한 하나 이상의 친핵성 질소, 황 및 인 헤테로원자, N-산화가 가장 일반적입니다.
플라빈 아데닌 디뉴클레오티드(FAD)를 보조효소로 사용하고 NADPH와 O2가 필요합니다.
FMO 기능
친전자성 아민의 산화를 촉매하여 N-산화물을 형성합니다.
1차 아민의 산화를 촉매하여 하이드록실아민과 옥심을 형성합니다.
황 함유 화학물질과 포스핀을 산화시켜 각각 S-산화물과 P-산화물을 형성함
히드라진, 요오드화물, 셀렌화물 및 붕소 함유 화합물을 촉매합니다.
알코올, 알데히드, 케톤 산화-환원 시스템 및 아민 산화
알코올 탈수소효소(ADH): 아연 함유 효소로 세포질에 위치하며 간, 신장, 폐에 분포
알데히드 탈수소효소(ALDH): NAD를 보조 인자로 사용하여 아세트알데히드를 아세트산으로 산화시킵니다.
디히드로디올 탈수소효소
몰리브도자임
모노아민산화효소, 디아민산화효소
퍼옥시다아제 의존성 공동 산화 반응
퍼옥시다제에 의해 촉매되는 외인성 화학물질의 생체변환에는 하이드로퍼옥사이드의 환원과 지질 하이드로퍼옥사이드를 생성하기 위한 다른 기질의 산화(공산화라고 불리는 과정)가 포함됩니다. 다양한 조직과 세포에서 발견됩니다.
(2) 감소효과
니트로 및 아조 환원
카르보닐 환원
퀴논 환원
이황화, 황 산화 및 N-산화물 환원
탈할로겐화 반응
(3) 가수분해
에스테라제와 아미다제
에스테르 독은 에스테라제에 의해 가수분해되어 알코올과 산을 생성합니다.
아미드는 아미다제에 의해 촉매되어 산과 아민으로 가수분해됩니다.
티오에스테르는 카르복실산과 티올로 분해됩니다.
펩티다아제
혈액과 조직에 풍부합니다.
에폭시드하이드라타제
촉매작용은 에폭사이드와 물의 트랜스 부가물로 구성되며, 수화 생성물은 트랜스 구성의 오르토디올입니다.
두 번째 단계: 2단계 반응(결합 반응)(2단계 대사)
정의
즉, 접합, 원래의 독이나 1단계 반응에 의해 도입된 작용기와 내인성 보조 인자 사이의 반응입니다.
중요성
메틸화 및 아세테이트 조합 반응 외에도 다른 2단계 반응은 독성 물질의 수용성을 크게 증가시키고 배설을 촉진합니다.
유형 II 반응
글루쿠론산화
이는 UDP-글루쿠로닐트랜스퍼라제(UDPGT)에 의해 촉매되는 가장 일반적으로 수행되는 2단계 반응이며, 독극물의 대사(해독 및 활성화)에 중요한 역할을 합니다.
황산염접합
기증자는 3'-포스포아데노신-5'-포스포릴 황산염(PAPS)으로, 발암과 관련된 설포트랜스퍼라제의 작용으로 황산염 에스테르를 생성합니다.
ROH PAPS → ROSO3H PAP
아세틸화
아세틸-CoA에서 1차 아민, 하이드록실 또는 설프하이드릴 그룹으로의 아세틸 그룹의 효소적 또는 비효소적 전달과 관련된 독극물
간은 N-아세틸화의 주요 기관입니다.
방향족 및 히드라진의 1차 아미노기의 아세틸화는 독극물의 주요 생체변환 경로입니다.
메틸화
내인성 기질 메틸화는 정상적인 세포 조절에 중요합니다
메틸화는 독성물질이 결합하는 주요 방식이 아닙니다.
S-아데닌 메티오닌(SAM)으로부터 공급되는 메틸기
N-, O-, S-메틸화로 나누어짐
조합으로 형성된 제품의 수용성이 감소하고 일반적으로 해독이 가능합니다.
글루타티온(GSH) 결합
정의
글루타티온 S-트랜스퍼라제(GST)는 친전자성 C, N, S 및 O를 함유한 독극물로 GSH(친핵체)를 환원시켜 접합체를 형성하는 반응을 촉매합니다.
중요성
이것이 해독의 주요 방법입니다.
GST 기판의 공통점
이는 특정 소수성을 가지며 친전자성 원자를 포함합니다.
GSH와 비효소적으로 반응할 수 있음
GSH 접합체는 극성이며 수용성입니다.
담즙으로 배설되어 전신 순환을 통해 신장으로 운반됩니다.
신장의 GSH 접합체는 티오에테린 유도체로 촉매작용을 거쳐 소변으로 배설됩니다.
아미노산 접합
AA와 결합하면 카르복실산과 방향족 히드록실아민이라는 두 가지 유형의 독극물이 있습니다.
ATP, 아세테이트, 조효소 A와 배당체 AA, 글루틴 AA, 타우린과 같은 아미노산의 참여가 필요합니다.
시안화물 해독 메커니즘: 1단계와 2단계 모두
생체변환의 결과
대사 해독
외인성 화학물질이 생화학적으로 독성이 감소되어 체내에서 쉽게 배설되는 생체변환의 결과입니다.
대사 활성화
외인성 화학물질이 생물학적 변형을 거쳐 독성을 증가시키고 심지어 기형 유발 및 발암 효과를 일으키는 과정입니다.
생체변환의 의미
1단계 반응으로 인해 수용성이 약간 증가합니다.
2단계 반응으로 수용해도가 크게 증가합니다.
외인성 화학물질의 독성 효과 수정
독극물 대사효소의 기본특성
광범위한 기질 특이성
생체 내에서 지속적으로 소량 발현됨(구조적 효소)
특정 생체변환 효소(유도성 효소)의 합성을 유도합니다.
일부 효소는 다형성을 가지며 구조와 활성이 다릅니다.
입체 선택성이 있으며 두 이성질체의 전환율이 다릅니다.
독극물 대사효소의 분포
외인성 화학물질을 생체변환하는 다양한 조직의 능력에 있어 중요한 차이는 화학적 손상의 조직 특이성을 설명하는 데 중요한 독성학적 중요성을 갖습니다.
효소는 주로 소포체(마이크로솜) 또는 지질의 용해성 부분(세포질)에 위치합니다.
5. 외인성 화학물질 대사의 독성학적 중요성
1. 대사 불활성화 및 대사 활성화
생체변환 반응의 결과에는 대사 불활성화와 활성화라는 두 가지 측면이 있습니다.
생체변환을 통해 독성이 강화되는 현상을 대사활성화라 한다.
대사 해독: 화학물질(독성) → 중간(독성이 낮거나 없음) → 제품(독성이 없음)
대사 활성화: 화학물질(무독성) → 활성 중간체(독성) → 제품(무독성)
대사 활성화
화학물질 자체는 독성이 없거나 독성이 낮습니다. 체내에서 생물학적 변형이 이루어진 후 생성되는 대사산물은 모물질보다 더 독성이 강하며 심지어 발암, 돌연변이 유발, 기형발생을 일으킬 수도 있습니다. 즉, 생물학적 변형을 통해 독성이 강화되는 현상
궁극의 독성
외인성 화학물질이 내인성 표적분자와 직접적으로 반응하여 신체에 손상을 일으키는 화학적 형태
외인성 화학물질 그 자체
대사활성화 후 독성을 높이는 제품
대사 과정은 산소 자유 라디칼과 같은 내인성 독성 물질의 생성을 자극합니다.
2. 외인성 화학물질 대사에 영향을 미치는 요인
독극물 대사 효소의 유도, 활성화 및 억제(p37)
체내 독극물의 생물학적 변형 과정은 종, 성별, 유전학, 연령, 영양, 질병 등과 같은 많은 요인의 영향을 받습니다.
독극물 대사효소 유도
효소 유도
독은 특정 독극물 대사 효소의 합성과 활동을 증가시킵니다.
유도제: 유도 효과가 있는 독
단기능 유도제
이중 기능성 유도제: TCDD는 1단계 효소와 2단계 효소를 유도합니다.
화학적 대사효소의 유도 유형
독극물은 단 하나의 경로를 통해서만 대사되며, 이는 대사율을 유도합니다. 대사되고 해독되면 독성이 감소합니다.
여러 경로를 통해 대사되며, 단 하나의 경로만 유도되며, 유도는 독성을 강화하거나 감소시킬 수 있습니다.
유도된 동종효소가 화학물질의 대사에 관여하지 않는 경우, 유도는 화학물질의 대사에 영향을 미치지 않습니다.
유도는 효소 반응의 입체화학적 특이성을 변경할 수 있습니다.
독극물 대사효소의 활성화 및 억제
독극물 대사 효소의 활성화: 외인성 화학물질은 효소 단백질에 직접 작용하여 활성을 증가시킵니다.
억제 유형
억제제는 효소의 활성 중심에 결합합니다.
서로 다른 독물이 동일한 효소 활성 센터를 억제하기 위해 경쟁합니다.
효소를 파괴하다
효소 합성 감소
합금
보조 인자의 부족
외인성 화학물질의 대사에 영향을 미치는 요인
종의 차이와 개인의 차이
나이, 성별, 영양상태
독극물 대사 효소의 다형성
대사효소의 억제 및 유도
대사 포화 상태
브롬화벤젠 → 브롬화벤젠에폭사이드(간독성 있음)
소량
브롬화벤젠에폭사이드의 약 75%가 GSH와 결합되어 브로모페닐 설파이드산의 형태로 배설됩니다.
대용량
위의 형태로는 45%만이 배설됩니다. GSH의 고갈로 인해 결합되지 않은 브로모벤젠 에폭사이드와 거대분자 사이의 반응이 강화되어 독성 효과를 초래합니다.