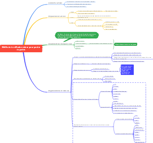
Galerie de cartes mentales Carte mentale physique-mouvement
Il s'agit d'une carte mentale sur le mouvement physique, comprenant des images de mouvement, mouvement de chute libre, Mouvement de lancer vertical vers le haut, Chasser les problèmes de rencontre et de collision, etc.
Modifié à 2024-02-15 23:49:03Cent ans de solitude est le chef-d'œuvre de Gabriel Garcia Marquez. La lecture de ce livre commence par l'analyse des relations entre les personnages, qui se concentre sur la famille Buendía et raconte l'histoire de la prospérité et du déclin de la famille, de ses relations internes et de ses luttes politiques, de son métissage et de sa renaissance au cours d'une centaine d'années.
Cent ans de solitude est le chef-d'œuvre de Gabriel Garcia Marquez. La lecture de ce livre commence par l'analyse des relations entre les personnages, qui se concentre sur la famille Buendía et raconte l'histoire de la prospérité et du déclin de la famille, de ses relations internes et de ses luttes politiques, de son métissage et de sa renaissance au cours d'une centaine d'années.
La gestion de projet est le processus qui consiste à appliquer des connaissances, des compétences, des outils et des méthodologies spécialisés aux activités du projet afin que celui-ci puisse atteindre ou dépasser les exigences et les attentes fixées dans le cadre de ressources limitées. Ce diagramme fournit une vue d'ensemble des 8 composantes du processus de gestion de projet et peut être utilisé comme modèle générique.
Cent ans de solitude est le chef-d'œuvre de Gabriel Garcia Marquez. La lecture de ce livre commence par l'analyse des relations entre les personnages, qui se concentre sur la famille Buendía et raconte l'histoire de la prospérité et du déclin de la famille, de ses relations internes et de ses luttes politiques, de son métissage et de sa renaissance au cours d'une centaine d'années.
Cent ans de solitude est le chef-d'œuvre de Gabriel Garcia Marquez. La lecture de ce livre commence par l'analyse des relations entre les personnages, qui se concentre sur la famille Buendía et raconte l'histoire de la prospérité et du déclin de la famille, de ses relations internes et de ses luttes politiques, de son métissage et de sa renaissance au cours d'une centaine d'années.
La gestion de projet est le processus qui consiste à appliquer des connaissances, des compétences, des outils et des méthodologies spécialisés aux activités du projet afin que celui-ci puisse atteindre ou dépasser les exigences et les attentes fixées dans le cadre de ressources limitées. Ce diagramme fournit une vue d'ensemble des 8 composantes du processus de gestion de projet et peut être utilisé comme modèle générique.
des sports
images en mouvement
Temps de déplacement
①Commencez par la direction positive de la coordonnée de position, continuez à effectuer un mouvement linéaire uniforme inverse et croisez la coordonnée de position de zéro.
②Reste immobile
③L'objet part de la coordonnée de position zéro et effectue un mouvement linéaire uniforme vers l'avant.
④Mouvement linéaire d'accélération uniforme vers l'avant
Interception croisée : représente la position initiale au temps t=0 Interception longitudinale : représente le moment où le déplacement est nul Pente : La pente de la ligne tangente à un certain point de l'image représente l'ampleur de la vitesse de l'objet. La pente positive ou négative de la ligne tangente à un certain point du graphique représente la direction de la vitesse de l'objet. Le point d'intersection de l'image x-t indique que les deux objets se rencontrent Point d'inflexion : indique un changement soudain dans la direction du mouvement d'un objet
vitesse-temps
sous-thème
① Cela signifie d'abord effectuer un mouvement linéaire avec une décélération uniforme dans le sens avant, puis effectuer un mouvement linéaire avec une accélération uniforme dans le sens inverse.
②L'objet avance en ligne droite avec une vitesse uniforme
③L'objet part du repos et avance en ligne droite avec une accélération uniforme.
④L'objet subit un mouvement d'accélération vers l'avant avec une accélération croissante.
Interception longitudinale : représente la vitesse initiale de l'objet Interception croisée : cela signifie que l'objet commence à chronométrer puis commence à se déplacer après un certain temps ou que la vitesse de l'objet devient nulle après un certain temps. Le point d'inflexion de l'image représente : le moment où la direction de l'accélération change Point d'intersection : indique que deux objets ont la même vitesse La zone entourée par l'image et l'axe du temps représente le déplacement dans le temps correspondant (notez la direction, si la zone est représentée au-dessus de l'axe du temps, la direction du déplacement pendant ce temps est la direction positive, si la zone est représentée en dessous de l'axe du temps. axe du temps, le déplacement pendant ce temps (la direction du déplacement à l'intérieur est la direction négative)
Remarque : Les vitesses positive et négative représentent la direction L'image vt ne peut décrire qu'un mouvement linéaire, mais ne peut pas décrire un mouvement courbe. L'image vt décrit le changement de vitesse de l'objet avec le temps, mais ne représente pas la trajectoire de mouvement de l'objet.
temps d'accélération
① Mouvement d'un objet avec une accélération accrue
②L'objet se déplace à une vitesse uniforme
③L'objet se déplace avec une accélération décroissante
④Avoir la même accélération
⑤Au temps t1, l'accélération de l'objet est a1 (la zone de la partie ombrée indique le changement de vitesse de la particule entre 0 et t1)
Interception longitudinale : représente l'accélération au temps t=0 Intercept croisé : représente le moment où l'accélération est nulle (la vitesse à cet instant n'est pas forcément nulle) Pente : La pente de la ligne tangente en un certain point représente le taux de changement de l’accélération de l’objet. Aire : représente le changement de vitesse de l'objet △v
images de sport non conventionnelles
image x/t-t : A partir de x=v0t 1/2 at², on peut obtenir x/t=v 0 1/2at, et la pente de l'image est a/2
Image v²-x : v²-v0²=2ax peut obtenir v²=v0² 2ax, la pente de l'image est de 2a
mouvement de chute libre
Caractéristiques et propriétés conditionnelles
Condition : L'objet est uniquement affecté par la gravité et commence à tomber du repos.
Caractéristiques : Plus la Terre est proche de l'équateur, plus l'accélération due à la gravité est faible ; plus elle est proche des pôles, plus l'accélération due à la gravité est grande. (La vitesse initiale est nulle et l'accélération est un mouvement linéaire uniformément accéléré dû à la gravité)
processus
Le processus de chute libre d'un objet depuis le repos est un processus de mouvement de chute libre intercepté depuis le milieu. Il ne s'agit pas d'un mouvement de chute libre, mais d'un mouvement de projection vertical vers le bas.
Nous pouvons restaurer le mouvement vertical vers le bas en mouvement de chute libre vers le haut, puis utiliser les lois du mouvement de chute libre pour résoudre le problème.
mouvement de lancer vertical
calculer
Lorsque l'objet atteint le point le plus élevé, la vitesse est nulle, donc v0-gt1=0
Une fois que l'objet a traversé le processus de montée et de descente, le temps qu'il faut pour qu'il retombe à sa place d'origine est t. Le temps qu'il faut à l'objet pour monter est t - le processus de chute et le temps qu'il faut. est t2 Alors, t 2 = t-t1 (le déplacement est nul v0-1 /2gt²=0)
La hauteur maximale d'un objet qui s'élève est la hauteur lorsque la vitesse diminue jusqu'à zéro, donc v=0 (v0²-v²=2gh)
Pensée symétrique
Temps de montée et temps de descente (même période)
Vitesse : vitesse à laquelle un objet monte et descend par le même point, de même ampleur et de direction opposée.
Les changements d'énergie potentielle gravitationnelle dans la même section de montée et de descente sont égaux et égaux à mgh
À la poursuite du problème de collision de rencontre
Idées
Au même moment et au même endroit
en même temps et à des endroits différents
Même endroit mais heure différente
différents endroits à différents moments
méthode
b poursuit a. Lorsque la distance entre les deux objets est X0 et Va=Vb, si xa x0<xb, ils peuvent rattraper leur retard. Si xa x0=xb, alors il n’y aura pas de collision. Si xa x0>xb, il ne peut pas rattraper son retard.
Si l'objet poursuivi se déplace en ligne droite avec une décélération uniforme, vous devez faire attention à déterminer si l'objet a arrêté de bouger avant de le rattraper par derrière.
meilleure valeur
Si deux objets peuvent se rencontrer, alors lorsque la vitesse des deux objets est égale, la vitesse entre les deux objets a une valeur maximale
Si deux objets ne peuvent pas se rencontrer, alors lorsque la vitesse des deux objets est égale, la distance entre les deux objets a une valeur minimale
Remarque : Lorsque le poursuivant se déplace en ligne droite avec une décélération uniforme, ou que la personne poursuivie se déplace en ligne droite avec une accélération uniforme, une deuxième rencontre peut avoir lieu lors de la première rencontre, si la vitesse du poursuivant est supérieure à. deux fois la vitesse du poursuivant, il y aura une seconde rencontre.
Mouvement linéaire à vitesse uniforme
Pensée inversée
Ni la quantité connue ni la quantité inconnue n'impliquent la vitesse initiale.
Mouvement linéaire uniformément ralenti avec une vitesse finale nulle
sac en papier
But: (1) : Pratiquez davantage l'utilisation de compteurs de points, le traitement de données sur bande de papier et les méthodes de mesure de la vitesse instantanée. (2) : Utilisez du ruban adhésif en pointillés pour étudier le mouvement de la voiture et analyser la loi de la vitesse de la voiture qui évolue avec le temps. équipement d'expérimentation : Une longue planche de bois avec une poulie, un chariot, un fil fin avec un petit crochet, un certain nombre de codes de crochet, un minuteur, du ruban adhésif, une balance, des fils et une alimentation secteur. Principe expérimental : Connectez la bande de papier à l'objet en mouvement et faites-la passer à travers le minuteur à points. De cette façon, les points sur la bande de papier enregistrent non seulement le temps de mouvement de l'objet, mais représentent également en conséquence la position de l'objet en mouvement à différents moments. Étudier la situation de ces points et Peut comprendre le mouvement des objets. Étapes expérimentales : (1) : Placez la longue planche de bois avec la poulie sur la table expérimentale et faites sortir la poulie de la table. Fixez le minuteur de pointage à l'extrémité de la longue planche de bois sans la poulie et connectez le circuit, comme indiqué. dans la figure 1 : (2) : Attachez une ficelle au chariot, croisez la ficelle sur la poulie et accrochez un crochet approprié en dessous. Après l'avoir lâchée, voyez si la voiture peut accélérer et glisser de manière équilibrée sur la planche de bois, puis passez le ruban de papier dans le minuteur et fixez une extrémité du ruban de papier à l'arrière de la voiture. (3) : Arrêtez la voiture au minuteur de pointage, allumez d'abord le courant, puis relâchez la voiture pour laisser la voiture faire glisser la bande de papier. La minuterie de pointage imprimera une rangée de petits points sur la bande de papier, puis suivra. la même méthode (ne pas modifier le nombre de codes de crochet) et perforez deux bandes de papier. Choisissez la plus claire parmi ces trois bandes et enregistrez-la comme bande I. (4) : Ajoutez un code de crochet et découpez le ruban de papier II selon la méthode ci-dessus. (5) : Réduisez un code de crochet sur la base de la bande de papier I, tout en appuyant toujours sur la bande de papier III selon la méthode ci-dessus. (6) : Organiser le matériel. Précautions: (1) Parallèle : le ruban de papier et la ficelle doivent être parallèles au tableau. (2) Un premier, un dernier : pendant l'expérience, l'alimentation doit d'abord être allumée, puis la voiture doit être déplacée après l'expérience, l'alimentation doit d'abord être coupée, puis le ruban de papier doit être retiré ; (3) Prévenir les collisions : arrêtez le chariot avant d'atteindre l'extrémité de la longue planche pour éviter que le code du crochet ne tombe au sol et que le chariot n'entre en collision avec la poulie. (4) Réduire les erreurs : l'accélération de la voiture doit être suffisamment importante pour réduire l'erreur de mesure de longueur. L'accélération doit être suffisante pour identifier clairement environ 6 à 7 points de comptage sur une bande de papier d'environ 50 cm. (5) Clarifier l'intervalle : pour distinguer les points imprimés par la minuterie et les points de comptage sélectionnés manuellement, un point de comptage est généralement pris tous les quatre points sur la bande de papier, c'est-à-dire que l'intervalle de temps est T=0,02×5s= 0,1 s. (6) Tracez soigneusement les points : il est préférable d'utiliser du papier millimétré pour tracer des points et de sélectionner les unités appropriées sur les axes vertical et horizontal. Tracez soigneusement les points avec un crayon fin.
La signification des points sur le ruban de papier : (1) : Indique la position de l'objet connecté au ruban de papier à différents moments. (2) : En étudiant les intervalles entre les points sur la bande de papier, le mouvement de l'objet peut être jugé. (3) : L'intervalle de temps entre les points de comptage peut être déterminé en utilisant les points imprimés sur le ruban de papier. Sélection de ruban de papier : Choisissez une bande de papier idéale parmi les trois bandes de papier, jetez quelques points denses au début et trouvez un point de départ à l'arrière où il est pratique de mesurer pour déterminer le point de comptage. Afin de faciliter le calcul et de réduire les erreurs, le temps de cinq points consécutifs est généralement utilisé comme intervalle de temps, c'est-à-dire = T = 0,1 s. Comment collecter des données : Comme le montre la figure 2, au lieu de mesurer directement la distance entre deux points de comptage, il faut d'abord mesurer la distance de chaque point de comptage au point zéro de synchronisation, x1, x2, x3, x4... puis calculer la distance entre les deux points de comptage. deux points de comptage adjacents. Δx1=x1,Δx2=x2−x1,Δx3=x3−x2,Δx4=x4−x3,Δx5=x5−x4.
Méthode moyenne : Les vitesses correspondant aux points de comptage de la bande de papier représentée sur la figure 6, ,,,1,2,3,4,5... sont respectivement,,,,v1,v2,v3,v4,v5...T est le temps entre les points de comptage. a1=v2−v1T,a2=v3−v2T,a3=v4−v3T,…,an=vn 1−vnT.a¯=a1 a2 ... ann=(v2−v1) (v3−v2) ... (vn 1−vn)nT=vn 1−vnT D'après les résultats, on voit que seuls v1 et vn 1 participent réellement au calcul, et la vitesse instantanée des points intermédiaires ne joue aucun rôle dans le calcul. Méthode différence par différence : Alors : a1=Δx4 Δx13T2, a2=Δx5 Δx23T2, a3=Δx6 Δx33T2, alors : a=a1 a2 a33=(Δx4 Δx5 Δx6)−(Δx1 Δx2 Δx3)9T2
Mouvement linéaire à vitesse uniforme
La relation entre la vitesse et le temps
v=v0 à
Quand a=0, v=v0 (mouvement linéaire uniforme)
Lorsque v0=0, v=at (mouvement linéaire uniformément variable à partir du repos)
v0, v et a sont tous des vecteurs et la direction de v0 est la direction positive.
a>0 —— mouvement linéaire uniformément accéléré
a<0 ——Mouvement linéaire avec décélération uniforme
v>0——v et v0 sont dans la même direction
v<0——V et v sont dans des directions opposées
La relation entre le déplacement et le temps
x=v0t 1/2at²
Quand a=0, x=v0t (mouvement linéaire uniforme)
Lorsque v0=0, x=1/2 at² (mouvement linéaire uniformément variable à partir du repos)
spécial
Après une décélération uniforme jusqu'à zéro, le mouvement s'arrête et l'accélération disparaît soudainement. Faites attention au temps de mouvement réel lors de la résolution du problème. (Cette étape peut être considérée comme un mouvement linéaire uniformément accéléré, la vitesse initiale dans le sens inverse étant nulle et l'accélération inchangée)
Lorsque vous étudiez le mouvement des objets, faites attention aux signes positifs et négatifs des vecteurs tels que x, v, a, etc.
v0, a et x sont tous des vecteurs, et généralement la direction de v0 est la direction positive.
Si l'objet se déplace en ligne droite avec une accélération uniforme - a et v0 sont dans la même direction, a prend une valeur positive (la direction de v0 est la direction positive)
Si l'objet se déplace en ligne droite avec une décélération uniforme - a et v0 sont opposés, a prend une valeur négative (la direction de v0 est la direction positive)
Si le résultat calculé du déplacement est positif, cela signifie que la direction du déplacement est la même que la direction positive spécifiée.
Si le résultat du calcul du déplacement est négatif, cela signifie que la direction du déplacement est opposée à la direction positive spécifiée.
La relation entre vitesse et déplacement
v² -v 0²=2ax
v = v 0 à
x = v0t 1/2 à ^ 2
Si v0=0, alors v²=2 ax
Vitesse moyenne et déplacement
x=(v0 v)t/2
V = v 0 à
x=v0t 1/2at²
Si v0=0, alors x=vt/2
Relation proportionnelle à déplacement égal (la vitesse initiale est nulle)
Le rapport des vitesses instantanées lorsqu'un déplacement continu et égal se produit v1 : v2 : v3 :... : vn=√1 : √2 : √3 :... : √n
Le rapport du temps nécessaire au déplacement de x, 2x, 3x,...,nx t1:t2:t3:...:tn=√1:√2:√3:...:√n
Le rapport du temps pour des déplacements égaux continus t1 : t2 : t3 :... : tn=√1 : (√2-√1) : (√3-√2) : (√n-√n-1)
Relation proportionnelle isochrone (la vitesse initiale est nulle)
Le rapport de la vitesse instantanée à la fin de T, à la fin de 2T, à la fin de 3T, ..., et à la fin de nT v1 : v2 : v3 : ..., vn=1:2:3 :
Dans le premier T, dans le deuxième T, dans le deuxième T..., le rapport des déplacements dans le nième T x1:x2:x3 :...:xn=1²:2²:3² :...:n²
Dans le premier T, dans le deuxième T, dans le troisième T,..., le rapport des déplacements dans le nième T x1:x2:x3:...:xn=1:3:5:... : (2n-1)
Vitesse médiane et vitesse médiane
Vitesse intermédiaire : la vitesse instantanée au temps médian = la vitesse moyenne d'un objet se déplaçant en ligne droite à une vitesse uniforme pendant une période de temps = la moitié de la somme des vecteurs vitesses au début et à la fin de cette période de temps
Vitesse médiane : Pour un objet se déplaçant en ligne droite à une vitesse uniforme, la vitesse du point médian du déplacement pendant une période de mouvement v=√v1² v2²/2
Minuterie de points
Minuterie de points
Minuterie d'étincelles
Courant alternatif 220V
Méthode de faire : Générer périodiquement des étincelles
Cycle de pointage : 0,02 s
Minuterie de pointage électromagnétique
Courant alternatif 4 ~ 6 V
L'aiguille vibrante vibre de haut en bas périodiquement
Cycle de pointage : 0,02 s
vitesse et accélération
Vitesse et vélocité
vitesse
Vitesse instantanée
La direction est la direction de déplacement du point
Lorsque l'intervalle de temps est très petit, la vitesse moyenne est égale à la vitesse instantanée
Décrire grossièrement la vitesse moyenne de déplacement d'un objet sur une certaine période de temps
Unité : m/s
vitesse moyenne
Vitesse moyenne = déplacement/temps (lors du calcul, il faut déterminer le sens de la vitesse)
La direction est la même que la direction du déplacement
Décrire avec précision la vitesse à laquelle un objet se déplace à un moment donné
Unité : m/s
Lorsque la distance d'un objet à un certain stade est nulle, la vitesse moyenne de l'objet doit être nulle. Lorsque la distance d'un objet n'est pas nulle à un certain stade, puisque le déplacement n'est pas forcément nul, la vitesse moyenne de l'objet n'est pas forcément nulle non plus.
Une grandeur physique qui décrit la vitesse et la direction du mouvement d'un objet, qui est un vecteur
changement de vitesse
La grandeur physique qui décrit le changement de vitesse d'un objet est une grandeur de processus
△V=V-V0
Unité : m/s
△V est obtenu en effectuant une opération vectorielle sur v et v0. Nous savons que △V est déterminé par a et △t.
Direction : déterminée par la direction de l'accélération
taux
La grandeur physique qui décrit la vitesse de déplacement d'un objet est une grandeur scalaire
Vitesse moyenne = distance/temps
Mouvement linéaire uniforme
Mouvement linéaire à vitesse et direction constantes
x=vt
L'image v-t du mouvement linéaire uniforme est une ligne droite parallèle à l'axe du temps, et son déplacement est numériquement égal à l'aire du rectangle entouré par le graphique v-t et l'axe du temps correspondant.
accélération
L'accélération est le taux de changement de vitesse
La grandeur physique qui décrit la vitesse de changement de vitesse d'un objet est une grandeur d'état.
Définition : a=△v/△t
Unité : m/s²
L'accélération est un vecteur dont la direction est cohérente avec la direction du changement de vitesse.
Déterminé par F combiné/m
temps et déplacement
le temps et l'instant
intervalle de temps
Une mesure de la durée du processus par lequel les choses bougent, se développent et changent.
Un segment de ligne sur la chronologie.
temps
Les différents états et séquences que traversent les choses dans leur mouvement, leur développement et leur changement.
Affiche un moment de mouvement ou un point sur la chronologie.
distance et déplacement
distance
La longueur de la trajectoire de l’objet
Scalaire, pas de direction
Représente la longueur de la trajectoire de l'objet
Déplacement
Un segment de ligne dirigé de la position initiale à la position finale
Vecteur, avec direction, de la position initiale à la position finale
Décrire les changements dans la position relative des objets
En général, le déplacement est inférieur à la distance. Dans un mouvement linéaire unidirectionnel, le déplacement est égal à la distance.
Point de masse et référentiel
particule
Utilisé pour remplacer le point où l'objet a une masse
Lors de l’étude du mouvement d’un objet, si la forme et la taille de l’objet ont une influence négligeable sur l’objet étudié, il peut être considéré comme une particule.
Système de référence et système de coordonnées
Système de référence
Définition : Un objet sélectionné comme référence et supposé stationnaire lors de la description du mouvement d'un objet.
Lors de la comparaison du mouvement de deux objets, le même cadre de référence doit être sélectionné.
Si différents objets sont sélectionnés comme référentiel, la description du mouvement du même objet peut être différente. Le sol est généralement utilisé comme référentiel.
Système de coordonnées
Essayez de décrire autant que possible la position et les changements de position des objets.
Il est divisé en système de coordonnées rectangulaires, système de coordonnées planes et système de coordonnées spatiales tridimensionnelles.
Trois éléments : origine, direction positive et longueur unité