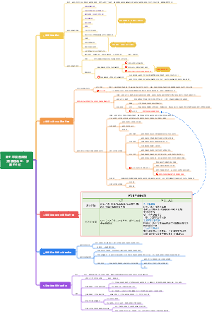
心智圖資源庫 CPA合併財務報表會計處理部分
包含內部交易的合井處理、特殊交易的合井處理合併等,財務報表的編制是一個複雜的過程,需要遵循一定的會計準則和規定。
編輯於2024-04-09 18:20:40CPA合併財務報表會計處理部分
長期股權投資(母公司)與所有者權益投資(子公司)合併處理
同一控制下 1個調整 2個抵銷
合併日 抵權益
借:股本(實收資本) 資本公積 其他綜合收益 盈餘公積 未分配利潤 貸款:長期股權投資(母公司) 少數股東權益(固定比例)
合併日後 當年12月31日 以後每年12月31日 當年年底與合併日分錄相同,但長期股權投資金額需要調整
1.將母公司個報成本法會計結果調整為合報權益法會計結果(三補一調)(調整分錄)
做後續年份的合併報表,要先把前面年份的先抄過來,其中的權益類改名為年初未分配利潤,再做當年的,前一年合併到一起: 借:長期股權投資 貸:投資收益【(子公司調整淨利—現金股利)*母比例】改為年初未分配利潤 其他綜合收益 資本公積
2.抵銷母公司長投與子公司所有者權益(抵權益)
借:實收資本/股本 【子公司期末】 資本公積 【子公司期初±本期增減】 其他綜合收益【子公司期初±本期增減】 盈餘公積【子公司期初±本期增減】 年末未分配利潤【子公司期初 調整後淨利-提盈-股利分配】 貸:長期股權投資【合併報表依權益法調整後的金額】 少數股東權益【子公司持續計算的可辨識淨資產X少數%】
3抵銷母公司投資收益與子公司利潤分配(抵損益)
借:投資收益 【子公司調整後淨利×母%】 少數股東損益【子公司調整後淨利×少數%】 年初未分配利潤【期初或上年末照抄】 貸:提取盈餘公積【子公司本期提取的盈餘公積】 對所有者(或股東)的分配【子公司本期分配的現金股利】 年末未分配利潤【上筆照抄】
非同一控制下 3個調整 3個抵銷
購買日 1、調整評估增值/減損 2、抵權益
1、調整評估增值(實際上由帳面到公允調整)(購買時公允>帳面)/減損(公允<帳面) 借:固定資產/存貨/無形資產等 貸:資本公積(或反向,應收帳款一般為評估減損,記貸方) 如考慮所得稅,則還需: 借:資本公積 或,借:遞延所得稅資產 貸:遞延所得稅負債 貸:資本公積 或,合併在一起: 借:固定資產/存貨/無形資產等 貸:資本公積(倒擠) 遞延所得稅負債 計算合併商譽(後面抵銷權益會用到) 子公司購買日考慮了遞延所得稅後可辨認淨資產公允價值: ①子公司購買日可辨識淨資產帳面價值 評估增值×75% ②子公司購買日未考慮遞延所得稅的可辨識淨資產公允價值-評估增值×25% 商譽=合併成本-子公司(考慮了遞延所得稅後)可辨認淨資產公允價值份額
2、抵權益 借:股本(實收資本) 資本公積(包括子公司資產、負債評估增值部分金額) 其他綜合收益 盈餘公積 未分配利潤 商譽(借方差額) 貸款:長期股權投資(母公司) 少數股東權益(固定比例)
購買日後 當年12月31日 以後每年12月31日 2個調整: 調整評估增值/減損(由帳面至公允) 成本到權益 2個抵消: 抵權益 抵收益
5.母子公司發生內部交易的抵銷【後面單獨講解】
1、調整評估增值(實際上由帳面到公允調整)(購買時公允>帳面)/減損(公允<帳面) 借:固定資產/存貨/無形資產等 貸:資本公積(或反向,應收帳款一般為評估減損,記貸方) 如考慮所得稅,則還需: 借:資本公積 或,借:遞延所得稅資產 貸:遞延所得稅負債 貸:資本公積 或,合併在一起: 借:固定資產/存貨/無形資產等 貸:資本公積(倒擠) 遞延所得稅負債 計算合併商譽(後面抵銷權益會用到) 子公司購買日考慮了遞延所得稅後可辨認淨資產公允價值: ①子公司購買日可辨識淨資產帳面價值 評估增值×75% ②子公司購買日未考慮遞延所得稅的可辨識淨資產公允價值-評估增值×25% 商譽=合併成本-子公司(考慮了遞延所得稅後)可辨認淨資產公允價值份額 年底調整期末帳面價值(評估增值/減損的後續變動) 借:管理費用【假定固定資產的折舊計入管理費用】 貸款:固定資產(累計折舊) 無形資產(累計攤銷) 借:營業成本(存貨評估增值對外銷售) 貸:庫存商品 借:應收帳款(已被評估的金額收回,壞帳已核銷) 貸:信用減損損失 借:遞延所得稅負債(折舊或攤提轉回原確認的遞延所得稅負債 貸:所得稅費用
2.將母公司個報成本法會計結果調整為合報權益法會計結果(三補一調)(調整分錄)
做後續年份的合併報表,要先把前面年份的先抄過來,其中的權益類改名為年初未分配利潤,再做當年的,前一年合併到一起: 借:長期股權投資 貸:投資收益【(子公司調整淨利—現金股利)*母比例】改為年初未分配利潤 其他綜合收益 資本公積
3.抵銷母公司長投與子公司所有者權益(抵權益)
借:實收資本/股本 【子公司期末】 其他權益工具 【子公司期初 本期增加】 資本公積 【子公司期初 評估增值±本期增減】(第一個調整) 其他綜合收益【子公司期初±本期增減】 盈餘公積【子公司期初±本期增減】 年末未分配利潤【子公司期初 調整後淨利-提盈-股利分配】 商譽 【長投-子公司自購買日持續計算的可辨識淨資產公允價值份額】 貸:長期股權投資【合併報表依權益法調整後的金額】(第二個調整) 少數股東權益【子公司持續計算的可辨識淨資產X少數%】 子公司持續計算的可辨識淨資產=合併日/購買日可辨識淨資產 調整後淨利潤分配的現金股利士其他綜合收益、資本公積、其他權益工具
4.抵銷母公司投資收益與子公司利潤分配(抵損益)
借:投資收益 【子公司調整後淨利×母%】 少數股東損益【子公司調整後淨利×少數%】 年初未分配利潤【期初或上年末照抄】 貸:提取盈餘公積【子公司本期提取的盈餘公積】 對所有者(或股東)的分配【子公司本期分配的現金股利】 年末未分配利潤【上筆照抄】
內部交易的合併處理
內部商品交易的合併處理
內部銷售收入及內部銷售成本的抵銷處理
第1年: 借:營業收入【內部不含稅售價】① 貸:營業成本【倒擠】 ③ 存貨、固定資產【毛利×未銷售%】②
只要告訴所得稅稅率,就要考慮所得稅影響(本身造成,如發生減損,參照應收) 經過上述抵銷處理後,存貨帳面價值=1400萬元,課稅基礎=A公司財務報表原計稅基礎2000萬元,相當於資產評估減值,產生可抵扣暫時性差異,確認遞延所得稅資產150(600×25%),貸方降低了存貨,稅務不認; 借:遞延所得稅資產 150 貸:所得稅費用 150
連續編製合併財務報表
第2年: ①抵銷上年 借:年初未分配利潤 貸:年初未分配利潤 存貨(如果已銷售,此處改為營業成本,如賣了一部分,則依比例分別貸:存貨、營業成本) 【提示】 如果上年未銷售的存貨在本年得以銷售,則將“存貨”轉為“營業成本” ②抵銷本年 本年又發生存貨內部交易的,處理原則同上年
存貨跌價準備的合併處理
第1年:(初次編製) 報到:成本2000>可變現淨值1800(1320),提列存貨跌價準備200(680) 合報:成本1400>可變現淨值1320,提列存貨跌價準備80 前者:合併報表中未減損,全部衝回200,後者:合併報表中只認80,部分衝回600; 借:存貨 200(600)(報表類項目,代替存貨跌價準備) 貸:資產減損準備 200(600) 第2年:(連續編製) ①抵銷上年 借:存貨(存貨跌價準備) 貸:年初未分配利潤 如果本期有對外銷售的情況,則:(先前表的跌價準備在合表中已經沖掉,不存在,個表賣貨之後,個表結轉的存貨跌價準備,合表中也要沖掉) 借:營業成本【按銷售比例結轉】 貸:存貨(存貨跌價準備) ②抵銷本年 思路同上年。
內部債權債務的合併處理
概述
抵銷分錄: 借:債務類(應付xx) 貸:債權類(應收xx,債權投資)
內部應收應付款項及壞帳準備的合併處理
借:應收帳款(替換壞帳準備) 應收票據(替換壞帳準備) 貸:信用減損損失
只要告訴所得稅稅率,就要考慮所得稅影響(減損造成) 壞帳準備沖減,應將原來的遞延所得稅資產沖減: 借:所得稅費用【壞帳準備x稅率】 貸:遞延所得稅資產
連續編制
第1年:(初次編製) 假如:上年末(應收500,壞帳20) 借:應付帳款 500 貸:應收帳款 500 借:應收帳款(壞帳準備)20 貸:信用減損損失 20 第2年:(連續編製) 情形一:內部應收帳款本期餘額與上期相等 本年(應收500,壞帳20) 借:應付帳款 500 貸:應收帳款500 借:應收帳款(壞帳準備)20 貸:年初未分配盈餘20 情形二:內部應收帳款本期餘額大於上期餘額 壞帳準備發生額=期末40-期初20(抵銷)=20(抵銷) 本年末(應收600,壞帳40) 借:應付帳款 600 貸:應收帳款 600 借:應收帳款(壞帳準備)20【上期】 貸:年初未分配盈餘 20 借:應收帳款(壞帳準備)20【本期】 貸:信用減損損失 20 情形三:內部應收帳款本期餘額小於上期餘額 壞帳準備發生額=期末10-期初20(抵銷)=-10(轉回) 本年末 (應收400,還帳10) 借:應付帳款 400 貸:應收帳款 400 借:應收帳款(壞帳準備)20【上期】 貸:年初未分配盈餘 20 借:信用減損損失 10【本期】 貸:應收帳款(壞帳準備)10
內部固定資產交易的合併處理 (取得、折舊、期間、報廢清理)
當期交易的合併處理
借:營業收入 貸:營業成本 固定資產(虛增的原值)
交易當期且提列折舊的合併處理
借:固定資產(替換累計折舊)(虛增的原值/n*m/12) 貸:管理費用,視情況,銷售部門則為銷售費用等 (如賣虧了,少提列折舊,則反向)
只要告訴所得稅稅率,就要考慮所得稅影響(本身造成,如發生減損,參照應收) 固定資產原值調減480萬元,累計折舊調減120萬元,所以固定資產帳面價值調減360萬元,產生可抵扣暫時性差異,確認遞延所得稅資產90(360×25%)萬元。 借:遞延所得稅資產90【(貸480-借120)×稅率25%】 貸:所得稅費用 90 少計提,則 借:所得稅費用 貸:遞延所得稅負債
取得後至處置前期間
第1年:(初次編製) (1)抵銷固定資產原值(賣存貨做固定資產) 借:營業收入 貸:營業成本 固定資產【虛增的原值】 或(賣固定資產做固定資產) 借:資產處分收益 貸:固定資產【虛增的原值】 (2)抵銷固定多提列資產折舊 借:固定資產(累計折舊) 貸:管理費用【虛增的原值/n×m/12】(如賣虧了,少提列折舊,則反向) 第2年:(連續編製) (1)抵銷固定資產原值及折舊(第1年) ①借:年初未分配利潤 貸:固定資產【虛增的原值】 ②借:固定資產(累計折舊) 貸:年初未分配利潤 (2)抵銷當期(折舊)(第2年) 借,固定資產(累計折舊) 貸,管理費用 …… 第n 1年:(假設第n年累計折舊已提完)一正一反金額相同 ①借:年初未分配利潤 貸款:固定資產 ②借:固定資產(累計折舊) 貸:年初未分配利潤
清理期間的合併處理
將所有“固定資產”項目替換為“資產處置收益”,不論提前、正好、延遲報廢,先正常寫,然後替換(有可能題目要求記入“營業外收入、營業外支出”) (1)抵銷固定資產原值及折舊(第1年) ①借:年初未分配利潤 貸:固定資產【虛增的原值】 ②借:固定資產(累計折舊) 貸:年初未分配利潤 (2)抵銷當期(折舊)(第2年) 借,固定資產(累計折舊) 貸,管理費用
內部無形資產交易的合併處理
當期交易的合併處理
(1)抵銷虛增的原值 借:資產處分收益 貸:無形資產【虛增的原值】(賣虧了,則反向) (2)抵銷無形資產攤銷 借:無形資產(累計攤銷) 貸:管理費用(賣虧了,則反向)
無形資產持有期間的合併處理
第1年:(初次編製) (1)抵銷無形資產原值 借:資產處分收益 貸:無形資產【虛增的原值】 (2)抵銷無形資產攤銷 借:無形資產(累計攤銷) 貸:管理費用【虛增的原值/n×m/12】 第2年:(連續編製) (1)抵銷無形資產原值及攤銷(第1年) ①借:年初未分配利潤 貸:無形資產【虛增的原值】 ②借:無形資產(累計攤銷) 貸:年初未分配利潤 (2)抵銷當期(攤銷)(第2年) 借,無形資產(累計攤銷) 貸,管理費用 …… 第n 1年:(假設第n年累計攤銷已提完)一正一反金額相同 ①借:年初未分配利潤 貸:無形資產 ②借:無形資產(累計攤銷) 貸:年初未分配利潤
清理期間的合併處理
將所有“無形資產”項目替換為“資產處置收益”,不論提前、正好、延遲報廢,先正常寫,然後替換(有可能題目要求記入“營業外收入、營業外支出”) (1)抵銷無形資產原值及攤銷(第1年) ①借:年初未分配利潤 貸:無形資產【虛增的原值】 ②借:無形資產(累計攤銷) 貸:年初未分配利潤 (2)抵銷當期(攤銷)(第2年) 借,無形資產(累計攤銷) 貸,管理費用
特殊交易的合併處理
追加投資
1.母公司購買子公司少數股東股權(80% 10%=90%,權益性交易) 如多花錢: 借:資本公積(吃虧借方,賺了貸方) 貸:長期股權投資(少花錢,反向)
2.多次交易分步實現非同一控制下企業合併【非「一攬子交易」】 (1)個別報表 ①原股權以金融資產計算(合併報表無再處理)10% 50%=60% 初始投資成本=原公允 新公允 原股權產生的其他綜合收益等全部轉入投資收益(跨會計科目) ②原股權依權益法計算(合併報表需繼續處理) 30% 50%=80% 初始投資成本=原帳面① 新公允 原股權所產生的其他綜合收益、資本公積等暫時不作處理。 ④ (2)合併報表 ①原股權帳面調公允,差額計入投資收益。 借:長期股權投資(公平價值) 貸:長期股權投資(帳面價值) 投資收益 ②合併成本=原公允 新公允 ③合併商譽=合併成本-購買日取得的被購買方可辨識淨資產公允價值份額 ④原股權採用權益法核算的,原股權產生的其他綜合收益(可轉損益部分)、資本公積等全部轉入投資收益。 借:其他綜合收益 資本公積 貸:投資收益(或反向) (3)購買日合併處理:先調整、後抵銷 借:子公司所有者權益 商譽 貸款:長期股權投資 少數股東權益
處分對子公司投資
1.不喪失控制權處置子公司投資(90%-10%=80%,權益性交易) 合併報表增加資本公積=處分價款-處分部分對應應享有子公司持續計算的淨資產帳面價值份額 處分價款>份額,增加資本公積;借:投資收益 貸:資本公積(吃虧借方,賺了貸方) 處分價款<份額,沖減資本公積,不足沖減的,調整留存盈餘。
2、喪失控制權處分對子公司投資 成本法→公允價值計量(90%-80%=10%) 處置部分確認投資收益 剩餘部分:調整為公允價值,公允價值與帳面價值差額計入投資收益。 成本法→權益法(個報 合報)(90%-60%=30%) 個報: 處置部分確認投資收益 剩餘部分:追溯調整(比大小 三補一調) 借:長期股權投資 貸:盈餘公積 利潤分配一未分配利潤 投資收益 其他綜合收益 資本公積一其他資本公積 合報: 1.終止確認長期股權投資、商譽等的帳面價值,並終止確認少數股東權益(包括少數股東的其他綜合收益)的帳面價值 2.對剩餘股權以公允價值重新計量,差額確認投資收益 借:長期股權投資【剩餘股權公允價值】 貸:長期股權投資【剩餘股權帳面價值】 投資收益(或借) 3.確認合併報表處分當期投資收益 合併報表當期的處分投資收益=(處分股權取得的對價十剩餘股權公允價值)一原有子公司自購買日開始持續計算的可辨認淨資產×原股權%一商譽±其他綜合收益、其他所有者權益變動×原股權% 4.結轉原股權所產生的其他綜合收益、資本公積等在喪失控制權時轉入當期損益(投資收益),不能重分類進損益的除外。 借:其他綜合收益 資本公積一其他資本公積 貸:投資收益(或反向)
因子公司少數股東增資導致母公司股權稀釋
合併報表確認資本公積=增資後子公司帳面淨資產×增資後持股比例-增資前子公司帳面淨資產×增資前持股比例 差額>0,調增資本公積;借:投資收益 貸:資本公積(吃虧借方,賺了貸方) 差額<0,調減資本公積,不足沖減的,調整留存盈餘。
交叉持股的合併處理(了解)
逆流交易的合併處理
若母子公司間發生逆流交易,即子公司向母公司出售資產,則所發生的未實現內部交易損益,應依照母公司對該子公司的分配比例在「歸屬於母公司所有者的淨利潤」和「少數股東損益」之間分配抵銷。 內部交易抵銷記憶:順流交易全額抵銷,逆流交易分配抵銷。 借:少數股東權益(減少)【虛增利潤x少數股東佔比】 貸:少數股東損益(減少)
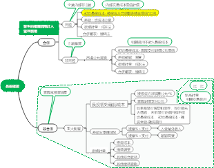
所得稅總結
應收、固定資產、無形資產、存貨:如果有減損要將減損衝回,也會有對應遞延
固定資產、無形資產、存貨:當期會有對應遞延(折舊引起)
帳面:集團角度
稅務基礎:個表角度
浮動主題