マインドマップギャラリー 跨國公司的組織管理心智圖
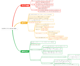
《跨國公司經營與管理》第六章:跨國公司的組織管理,包含了跨國公司組織結構的演變、跨國公司的組織結構的基本形式、跨國公司組織結構的選擇、對子公司的控制。
2021-07-03 02:32:05 に編集されましたIl s'agit d'une carte mentale sur les anévrismes intracrâniens, avec le contenu principal, notamment: le congé, l'évaluation d'admission, les mesures infirmières, les mesures de traitement, les examens auxiliaires, les manifestations cliniques et les définitions.
Il s'agit d'une carte mentale sur l'entretien de comptabilité des coûts, le principal contenu comprend: 5. Liste des questions d'entrevue recommandées, 4. Compétences de base pour améliorer le taux de réussite, 3. Questions professionnelles, 2. Questions et réponses de simulation de scénarios, 1. Questions et réponses de capacité professionnelle.
Il s'agit d'une carte mentale sur les méthodes de recherche de la littérature, et son contenu principal comprend: 5. Méthode complète, 4. Méthode de traçabilité, 3. Méthode de vérification des points, 2. Méthode de recherche inversée, 1. Méthode de recherche durable.
Il s'agit d'une carte mentale sur les anévrismes intracrâniens, avec le contenu principal, notamment: le congé, l'évaluation d'admission, les mesures infirmières, les mesures de traitement, les examens auxiliaires, les manifestations cliniques et les définitions.
Il s'agit d'une carte mentale sur l'entretien de comptabilité des coûts, le principal contenu comprend: 5. Liste des questions d'entrevue recommandées, 4. Compétences de base pour améliorer le taux de réussite, 3. Questions professionnelles, 2. Questions et réponses de simulation de scénarios, 1. Questions et réponses de capacité professionnelle.
Il s'agit d'une carte mentale sur les méthodes de recherche de la littérature, et son contenu principal comprend: 5. Méthode complète, 4. Méthode de traçabilité, 3. Méthode de vérification des points, 2. Méthode de recherche inversée, 1. Méthode de recherche durable.
第六章:跨國公司的組織管理
跨國公司的法律組織形態
一、母公司與子公司
(一)母公司與子公司的概念
母公司是指透過擁有其他公司一定數量的股權或透過協議方式能夠實際控制支配其他公司的公司。判斷是不是母公司,最基本的特徵是看是否參與子公司業務經營,而不僅僅是持有子公司的股份。
子公司是指一定比例的股份被另一家公司擁有或透過協議的方式受到另一公司實際控制、支配的公司。母公司與子公司之間存在的「所有權」關係,實質上是母公司對其經濟上的實際控制和參與決策權
(二)母公司與子公司的法律特徵
①子公司具有獨立法人資格
②子公司受母公司的控制
③母公司控制子公司的經營;母公司對子公司負有限責任
二、分公司
1.分公司的概念
分公司是與總公司相對應的一個概念,是總公司的一個部分,在法律上和經濟上都不具有獨立性
2.分公司的法律特徵
①分公司沒有法人資格
②分公司沒有獨立的財產
③分公司與總公司同為一個法律實體
三、跨國公司設立子公司及分公司的考慮
1.設立子公司的好處
①只負有限的債務責任
②子公司向母公司報告企業成果僅限於生產經營活動方面,而分公司則要向總公司報告全面狀況
③可以獲得稅收上的好處
④子公司利潤匯回母公司要比數公司靈活
2.設立分公司的好處
①分公司一般方便經營,財務會計制度的要求也較簡單
②分公司承擔成本費用可能比子公司節省
③分公司利潤由總公司合併納稅,由於分公司不是獨立法人,在經營初期出現虧損時,其虧損可以沖抵總公司的利潤,減輕稅收負擔
④分公司交付給總公司的利潤通常不必繳納預提稅
⑤分公司與總公司之間的資本轉移,因不涉及所有權變動,不必負擔稅收
跨國公司組織結構的演變
組織結構的設計與建立必須考慮的問題
1.組織結構的目標
2、管理範圍與管理層次
管理範圍越大,則管理層級就越少,對應的組織結構類型稱為扁平結構
管理範圍越小,管理層次越多,對應的組織結構類型稱為高結構
3、各管理階層上管理人員的權力與責任
組織結構的演變過程
出口部階段→國際部階段→跨國性組織 結構階段
跨國公司的組織結構的基本形式
一、出口部的組織結構
原公司業務只是局限於國內,偶爾有一些產品的出口,產品出口業務隸屬於國內部門
二、國際業務部的組織架構
(1)企業出口業務量小,產品品種較少,且產品的產量規模不大
(2)國外市場在地理上較為集中,國外業務的好壞對企業影響不大
三、地區組織結構
(1)產品品種數量不多,各地區及地區內各東道國對產品要求的差異性較大,因而對產品的適應性要求較高
(2)東道國的關稅、定額或其他關稅壁壘較高,設在東道國的子公司的生產經營以滿足當地市場需求為主
(3)跨國經營活動的區域分佈較為分散
四、產品組織結構
(1)存在產品的全球性市場,即多數國家對產品的需求具有趨同現象,產品不需要進行適應性調整
(2)產品品種較多,產品標準化程度較高,可進行大規模生產
(3)東道國的進口壁壘較低,產品及其零件的運輸成本較低,可在全球統一組織產品的生產與銷售
五、職能組織結構
職能組織架構適用於產品品種不多、市場相對穩定的企業
六、混合組織結構
規模龐大、產品種類繁多、經營業務分佈於多個產業的跨國公司
七、矩陣組織結構
企業規模較大、產品品種較多、國外業務分佈地區較廣的大型跨國公司
跨國公司組織結構的選擇
一、跨國經營策略
國際戰略--國際業務部
多國戰略--地區組織結構
全球策略--產品組織結構
跨國策略--混合組織結構或矩陣組織結構
二、企業的跨國經營程度
三、管理人員的能力
對子公司的控制
一、企業的內部控制系統
1、個人控制
上級透過與下級個別接觸而進行的控制
2、行政組織控制
公司透過一系列規則和章程來指引子公司的行動,最重要的行政控制是預算和資金使用規則
3、成果控制
對子公司設立目標,如獲利能力、生產力、成長率、市佔率、品質等具體化目標來評估子公司的表現
4、文化控制
企業的準則和價值觀
二、集權與分權
1、集權的優勢
(1)集權有助於各部門之間的協調
(2)集權能保證決策與組織目標一致
(3)集權有利於變革
(4)避免經營活動的重複
2.分權的優勢
(1) 分擔高階管理者的工作,使其能將精力集中到關鍵問題上
(2) 激勵人的工作動機
(3) 具有更大的彈性,市場適應力強
(4) 權責明確,便於管理
三、跨國公司的管理傳統
分權聯盟模式
主要存在於西歐企業
協調聯盟模式
主要存在於美國企業
集權中心模式
主要存在於日本企業