Galería de mapas mentales Enzimas y reacciones enzimáticas.
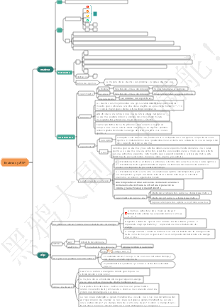
Este es un mapa mental sobre enzimas y reacciones enzimáticas, que puede reducir la velocidad de reacción al reducir la energía de activación de la reacción, pero no cambia el punto de equilibrio de la reacción.
Editado a las 2024-04-08 00:34:18,Este es un mapa mental sobre una breve historia del tiempo. "Una breve historia del tiempo" es una obra de divulgación científica con una influencia de gran alcance. No sólo presenta los conceptos básicos de cosmología y relatividad, sino que también analiza los agujeros negros y la expansión. del universo. temas científicos de vanguardia como la inflación y la teoría de cuerdas.
¿Cuáles son los métodos de fijación de precios para los subcontratos de proyectos bajo el modelo de contratación general EPC? EPC (Ingeniería, Adquisiciones, Construcción) significa que el contratista general es responsable de todo el proceso de diseño, adquisición, construcción e instalación del proyecto, y es responsable de los servicios de operación de prueba.
Los puntos de conocimiento que los ingenieros de Java deben dominar en cada etapa se presentan en detalle y el conocimiento es completo, espero que pueda ser útil para todos.
Este es un mapa mental sobre una breve historia del tiempo. "Una breve historia del tiempo" es una obra de divulgación científica con una influencia de gran alcance. No sólo presenta los conceptos básicos de cosmología y relatividad, sino que también analiza los agujeros negros y la expansión. del universo. temas científicos de vanguardia como la inflación y la teoría de cuerdas.
¿Cuáles son los métodos de fijación de precios para los subcontratos de proyectos bajo el modelo de contratación general EPC? EPC (Ingeniería, Adquisiciones, Construcción) significa que el contratista general es responsable de todo el proceso de diseño, adquisición, construcción e instalación del proyecto, y es responsable de los servicios de operación de prueba.
Los puntos de conocimiento que los ingenieros de Java deben dominar en cada etapa se presentan en detalle y el conocimiento es completo, espero que pueda ser útil para todos.
Enzimas y reacciones enzimáticas.
definición
Puede reducir la velocidad de reacción al reducir la energía de activación de la reacción, pero no cambia el punto de equilibrio de la reacción.
Estructura molecular y función de las enzimas.
Descripción general
Naturaleza
proteína
Clasificación
enzima monomérica
Formado por una cadena peptídica
oligomerasa
Consta de múltiples cadenas peptídicas idénticas o diferentes conectadas por enlaces no comunes.
Complejo multienzimático (sistema multienzimático)
Varias enzimas con diferentes funciones catalíticas que catalizan un conjunto de reacciones consecutivas en secuencia se agregan en un todo
Enzimas multifuncionales (enzimas en tándem)
Una cadena peptídica tiene múltiples funciones catalíticas diferentes al mismo tiempo.
La composición molecular de las enzimas a menudo contiene cofactores.
Clasificación
Según composición molecular
enzima simple
Después de la hidrólisis, solo los componentes de aminoácidos
enzima conjugadora (enzima conjugadora)
Parte proteica (proteína enzimática)
Determinar la especificidad de las reacciones enzimáticas y su mecanismo catalítico.
Partes no proteicas (cofactores)
coenzima
Bono de valor privado, de vinculación flexible
Puede eliminarse mediante diálisis y ultrafiltración.
base protésica
Enlace covalente, unión estrecha
Difícil de eliminar mediante diálisis y ultrafiltración.
Clasificación
compuestos orgánicos
Derivados de las vitaminas B o compuestos de porfirina.
efecto
Participar en la transferencia de electrones y protones o desempeñar un papel de transporte.
ion metálico
es el cofactor más común
efecto
Participa en reacciones catalíticas como componente del centro activo enzimático.
Sirve como puente entre la ligasa y el sustrato.
Neutraliza las cargas y reduce la repulsión electrostática.
Estabilizar la conformación espacial de la enzima.
Metaloenzimas y enzimas activadoras de metales.
metaloenzima
Los iones metálicos se unen estrechamente a las enzimas y no se pierden fácilmente durante el proceso de extracción.
enzima activadora de metales
Los iones metálicos se unen reversiblemente a las enzimas.
holoenzima
La proteína enzimática combinada con cofactores se llama holoenzima.
Ninguno tiene actividad catalítica cuando está presente solo
El centro activo de una enzima es el sitio donde la molécula de enzima realiza su función catalítica.
grupo esencial
dentro del centro activo de la enzima
grupo vinculante
Reconoce y se une a sustratos y coenzimas para formar complejos de estado de transición enzima-sustrato.
grupo catalítico
Afecta la estabilidad de ciertos enlaces químicos en el sustrato, cataliza la reacción química del sustrato y luego lo convierte en un producto.
Las isoenzimas catalizan la misma reacción química.
Las isoenzimas se utilizan a menudo como indicadores bioquímicos para diagnosticar enfermedades.
Definición de isoenzima
Un grupo de enzimas que catalizan la misma reacción química pero tienen diferentes estructuras moleculares, propiedades físicas y químicas e incluso propiedades inmunológicas de las proteínas enzimáticas.
Lactato deshidrogenasa animal (LDH)
LDH1(H4)
Alto: infarto de miocardio
LDH2(H3M)
LDH3(H2M2)
Alto: hepatitis aguda
LDH4(HM3)
LDH5(M4)
Creatina quinasa (CK)
Contiene CK1 (tipo BB) en el cerebro.
Contiene CK2 en el miocardio (tipo MB)
Indicadores importantes para diagnosticar el infarto de miocardio.
El músculo esquelético contiene CK3 (tipo MM)
Cómo funcionan las enzimas
Las enzimas tienen características distintivas que las diferencian de los catalizadores ordinarios.
Las enzimas tienen una eficiencia catalítica extremadamente alta para los sustratos.
Las enzimas son altamente específicas para sus sustratos.
especificidad absoluta
definición
Sólo actúa sobre moléculas de sustrato de una estructura específica.
Aviso
Algunas enzimas con esta propiedad catalizan sólo un isómero óptico o un estereoisómero del sustrato.
La lactato deshidrogenasa sólo cataliza la deshidrogenación del L-lactato a piruvato.
especificidad relativa
definición
Actúa sobre una clase de compuestos que contienen el mismo enlace químico o grupo químico.
Las enzimas son sintonizables
La actividad enzimática y el contenido de enzimas están regulados por metabolitos internos u hormonas.
La actividad de la fosfofructoquinasa-1 es activada alostéricamente por AMP e inhibida por ATP.
La síntesis de enzimas es inducida o reprimida por sustancias.
La insulina induce la síntesis de la HMG-CoA reductasa, mientras que el colesterol inhibe la síntesis de esta enzima.
Las enzimas son inestables.
Se volverá inactivo bajo ciertos factores físicos y químicos.
Como alta temperatura, ácido fuerte, álcali fuerte
Las reacciones enzimáticas suelen llevarse a cabo a temperatura normal, presión normal y condiciones casi neutras.
Las enzimas aumentan la velocidad de las reacciones promoviendo el estado de transición del sustrato.
Las enzimas reducen la energía de activación de las reacciones de forma más eficaz que los catalizadores ordinarios.
Las enzimas se combinan con sustratos para formar intermediarios.
El ajuste inducido une la enzima estrechamente al sustrato.
El efecto de proximidad y la disposición direccional garantizan que los sustratos estén colocados correctamente en el centro activo de la enzima.
efecto de superficie
Desolvatación de moléculas de sustrato.
El mecanismo catalítico de las enzimas presenta efectos multicatalíticos.
catálisis ácido-base
Catálisis nucleófila y catálisis electrófila.
catálisis nucleofílica
catálisis covalente
catálisis electrofílica
Cinética de reacción enzimática.
El efecto de la concentración del sustrato sobre la velocidad de la reacción enzimática es una hipérbola rectangular
La curva se divide en tres secciones.
reacción de primer orden
Reacción de nivel mixto
reacción de orden cero
La ecuación de Michael-Mann revela las propiedades cinéticas de las reacciones con un solo sustrato.
V/Vmáx=【S】/Km 【S】
Km es la constante de Michaelis, Vmax es la velocidad de reacción máxima
Km y Vmax son parámetros cinéticos de reacción enzimática importantes
El valor de Km es igual a la concentración de sustrato a la que la velocidad de reacción enzimática es la mitad de la velocidad de reacción máxima.
Km es la constante característica de la enzima.
Km representa la afinidad de la enzima por el sustrato en determinadas condiciones.
Km ↑ afinidad por enzima y sustrato ↓
Vmax es la velocidad de reacción cuando el sustrato está completamente saturado
Número de conversión enzimática
El número de moléculas que cada molécula de enzima o centro activo cataliza para convertir un sustrato en un producto por unidad de tiempo se denomina número de conversión de la enzima.
Es decir, k₃ es el número de conversión de la enzima y la unidad es s-1
Puede usarse para expresar la eficiencia catalítica de una enzima.
Los km y Vmax a menudo se obtienen mediante el método de trazado de Lin-Bey.
Grafique 1/v contra 1/[S], la intersección en el eje vertical es 1/Vmax y la intersección en el eje horizontal es -1/Km
Cuando el sustrato es suficiente, el efecto de la concentración de enzima sobre la velocidad de la reacción enzimática es lineal.
Cuando [S] es mucho mayor que [E], se puede ignorar el cambio en la concentración de [S] en la reacción.
El efecto de la temperatura sobre la velocidad de las reacciones enzimáticas es dual.
El pH afecta la velocidad de las reacciones enzimáticas al cambiar el estado de disociación de las moléculas de enzima y las moléculas de sustrato.
Los inhibidores de subtemas reducen las tasas de reacción enzimática.
definición
Las sustancias que pueden reducir la actividad enzimática sin provocar la desnaturalización de las proteínas enzimáticas se denominan colectivamente inhibidores enzimáticos.
Los inhibidores irreversibles se unen covalentemente a las enzimas.
Pesticidas organofosforados
El antagonista de la acetilcolina, la atropina (inhibidor irreversible), y el reactivador de la colinesterasa, la pralidoxima.
Bajas concentraciones de iones de metales pesados (Hg, Ag, Pb, etc.) y As
Dimercaprol (BAL) (inhibidor irreversible) alivia la inhibición de la tiolasa
Los inhibidores reversibles se unen de forma no covalente a las enzimas.
Inhibición competitiva y competencia de sustrato por el centro activo de una enzima.
Las sulfonamidas inhiben el crecimiento bacteriano.
Los inhibidores no competitivos se unen a sitios reguladores fuera del centro activo.
Los sitios de unión para inhibidores anticompetitivos son inducidos por el sustrato.
Método de memoria breve
La K de la competencia es grande, la V de la no competencia es pequeña y la K y V de la anticompetencia son reducidas.
Los activadores aumentan la velocidad de las reacciones enzimáticas.
definición
Las sustancias que cambian una enzima de inactiva a activa o aumentan la actividad enzimática se denominan activadores de enzimas.
Clasificación
Activador requerido
activador opcional
regulación de enzimas
Descripción general
Cuando las células ajustan el metabolismo intracelular de acuerdo con los cambios en el entorno interno y externo, regulan principalmente enzimas (también conocidas como puertas de enlace) que catalizan reacciones limitantes de la velocidad. Esto se logra regulando la actividad de enzimas clave.
La regulación de la actividad enzimática es una regulación rápida de las velocidades de reacción enzimática.
Los efectores alostéricos modulan la actividad enzimática cambiando la conformación de la enzima.
regulación alostérica de enzimas
enzima alostérica
Partes aloestructurales (partes regulatorias)
efector alostérico
activador alostérico
inhibidor alostérico
La modificación química y regulación de las enzimas se logra mediante la unión covalente y reversible de ciertos grupos químicos a la enzima.
Fosforilación-desfosforilación (más común)
Acetilación - desacetilación
Metilación - desmetilación
Adenilación – Deadenilación
-S-S-——-SH-
Los zimógenos deben convertirse en enzimas activas mediante un proceso de activación.
El significado fisiológico de la activación del zimógeno.
Evite que las enzimas producidas por las células las digieran y permita que las enzimas trabajen en partes y entornos específicos para garantizar el metabolismo normal en el cuerpo.
El zimógeno puede considerarse como la forma de almacenamiento de la enzima. Cuando sea necesario, el zimógeno se puede convertir en una enzima activa de manera oportuna para ejercer su efecto catalítico.
El ajuste del contenido de enzima es un ajuste lento de la velocidad de reacción enzimática.
La síntesis de proteínas enzimáticas se puede inducir o reprimir.
Contenido: Ajuste lento
Conformación: Ajuste rápido
La degradación enzimática es la misma que la vía general de degradación de proteínas.
Vía lisosomal de degradación de proteínas tisulares (vía de degradación de proteínas independiente de ATP)
Vía citosólica de degradación de proteínas tisulares (vía de degradación de proteínas mediada por ubiquitina dependiente de ATP)
Clasificación y denominación de enzimas.
Clasificados según el tipo de reacción catalítica.
oxidorreductasas
transferasas
enzimas hidrolíticas
Liasas
isomerasa
Ligasa
Nombre del sistema y nombre recomendado
Aplicaciones de las enzimas en medicina.
Estrechamente relacionado con la aparición, diagnóstico y tratamiento de enfermedades.
Utilizados como reactivos en pruebas clínicas e investigaciones científicas.
Ensayo inmunoabsorbente ligado a enzimas (ELISA)